阿里云开发者社区
大家在互动
大家在关注
综合
最新
有奖励
免费用
超长序列并行之Ulysses + Ring-Attention技术原理与实现
本文介绍大模型长序列训练中的显存优化技术,重点解析Ulysses与Ring-Attention的融合方案。通过序列并行降低显存占用,结合zigzag切分与padding_free适配,实现高效多模态训
DMS Airflow:企业级数据工作流编排平台的专业实践
DMS Airflow 是基于 Apache Airflow 构建的企业级数据工作流编排平台,通过深度集成阿里云 DMS(Data Management Service)系统的各项能力,为数据团队提供
AI 网关代理 RAG 检索:Dify 轻松对接外部知识库的新实践
Higress AI 网关通过提供关键桥梁作用,支持 Dify 应用便捷对接业界成熟的 RAG 引擎。通过 AI 网关将 Dify 的高效编排能力与专业 RAG 引擎的检索效能结合,企业可在保留现有
国税总局2025年阿里云认证培训
三翼鸟携手阿里云ECS g9i:智慧家庭场景的效能革命与未来生活新范式
三翼鸟是海尔智家旗下全球首个智慧家庭场景品牌,致力于提供覆盖衣、食、住、娱的一站式全场景解决方案。截至2025年,服务近1亿家庭,连接设备超5000万台。面对高并发、低延迟与稳定性挑战,全面升级为阿里
Agent创客「是花子呀」,教你用Wan2.5打造电商AI生图机器
教你用Wan2.5打造电商AI生图机器,专为电商卖家设计,支持一键自动生成商品主图、详情页图、完整图组。基于AI技术快速适配商品类目,适用于新品上架、促销活动等场景,提升商品展示效果与转化率,无需设计
阿里云双十一优惠活动开始了?2025年的是这个吗?
阿里云双十一优惠活动开始了2025年的是这个吗双11活动https://www.aliyun.com/activity/1111/2025
Wan2.5-Preview 有手就会的商品视频生成教学
专为电商卖家设计,只需输入商品信息(如名称、规格、价格),即可一键生成高质量商品展示视频。视频优化店铺视觉效果,增强用户吸引力,助力快速提升产品销量。适用于服饰、数码、家居等各类淘宝商品推广场景,简化
25云栖-阿里云存储产品 Deep Dive 论坛
聚焦 AI 时代的数据底座,深度解析 OSS、EBS、NAS 三大核心产品,以及 AliFlash 和镇岳芯片,在面向大模型与 Agentic AI 场景下的产品升级和技术创新,并将邀请OPPO、探迹
Spring AI Alibaba Admin 开源!以数据为中心的 Agent 开发平台
Spring AI Alibaba Admin 正式发布!一站式实现 Prompt 管理、动态热更新、评测集构建、自动化评估与全链路可观测,助力企业高效构建可信赖的 AI Agent 应用。开源共建,
47_历史里程碑:从ELIZA到Transformer
在当今的数字时代,我们已经习惯于与智能助手对话、向大语言模型提问,甚至依赖它们生成创意内容。然而,这看似理所当然的人机对话能力,实际上经历了长达半个多世纪的曲折发展历程。从1966年麻省理工学院的简陋
Geo专家于磊老师:AI时代企业获客提效必须关注的五大核心事项
在AI重塑营销的今天,传统SEO正被GEO(生成式引擎优化)取代。资深专家于磊倡导白帽优化与“人性化Geo”理念,强调以用户问题为核心、E-E-A-T权威构建、结构化数据应用及动态迭代,助力企业实现高
前端接入通义千问(Qwen)API:5 分钟实现你的 AI 问答助手
本文介绍如何在5分钟内通过前端接入通义千问(Qwen)API,快速打造一个AI问答助手。涵盖API配置、界面设计、流式响应、历史管理、错误重试等核心功能,并提供安全与性能优化建议,助你轻松集成智能对话
如何构建企业级数据智能体:Data Agent 开发实践
本篇将介绍DMS的一款数据分析智能体(Data Agent for Analytics )产品的技术思考和实践。Data Agent for Analytics 定位为一款企业级数据分析智能体, 基于
Geo优化SOP标准化:于磊老师的“人性化Geo”体系如何助力企业获客提效46%
随着生成式AI的普及,Geo优化(Generative Engine Optimization)已成为企业获客的新战场。然而,缺乏标准化流程(Geo优化sop)导致优化效果参差不齐。本文将深入探讨Ge
3分钟采集134篇AI文章!深度解析如何通过云无影AgentBay实现25倍并发 + LlamaIndex智能推荐
结合阿里云无影 AgentBay 云端并发采集与 LlamaIndex 智能分析,3分钟高效抓取134篇 AI Agent 文章,实现 AI 推荐、智能问答与知识沉淀,打造从数据获取到价值提炼的完整闭
Goroutine间的“灵魂管道”:Channel如何实现数据同步与因果传递?
Channel是Go实现CSP并发模型的核心,通过goroutine间安全的数据传递与同步,避免锁和条件变量的复杂性。其底层基于循环队列与等待队列,支持发送接收、阻塞唤醒等机制,并建立happens-
为什么别人用 DevPod 秒启 DeepSeek-OCR,你还在装环境?
DevPod 60秒极速启动,一键运行DeepSeek OCR大模型。告别环境配置难题,云端开箱即用,支持GPU加速、VSCode/Jupyter交互开发,重塑AI原生高效工作流。
部署eck收集日志到k8s
本文介绍基于ECK(Elastic Cloud on Kubernetes)在K8s中部署Elasticsearch、Kibana和Filebeat的完整流程。采用Helm方式部署ECK Operat
阿里云OSS收费标准:存储费+流量费+请求费等价格明细
阿里云OSS收费标准涵盖存储、流量等费用,支持按量付费与资源包两种模式。标准存储按量0.09元/GB/月,包年40GB仅需9元,500GB存储包118.99元/年。流量费仅公网流出收费,闲时0.25元
Windows 下手动下载安装配置 uv
UV 是专为 Windows 打造的轻量命令行包管理器,仅需 uv.exe 和 uvx.exe 两个文件,无需 WSL 或管理员权限。支持一键安装、卸载、多版本切换 Python 等工具,内置依赖解析
Kali Linux 加入 Windows 域:完整的域渗透测试环境搭建指南
本文详述将Kali Linux加入Windows域的完整过程,涵盖DNS、Kerberos、SSSD配置及域枚举、渗透测试技术,打造专业内网渗透环境,适用于红队演练与安全研究。(238字)
使用 Ansible 自动化部署 Snort3 入侵检测系统:从零到生产环境(RedHat)
本文介绍如何使用Ansible自动化部署Snort3入侵检测系统,涵盖从环境准备、分层架构设计到生产级配置的完整流程。通过基础设施即代码实现一键部署、配置验证与规则管理,提升部署效率与一致性,助力企业
Vue 3 emit 参数数量不匹配问题深度解析与最佳实践
本文深入解析 Vue 3 中 `emit` 参数数量错误问题,剖析 TypeScript 类型校验机制,提供四种解决方案:修正调用参数、函数重载、运行时验证与对象语法。结合统一事件管理与组合式函数封装
JavaScript 数组扁平化:四种方法详解与最佳实践
本文详解JavaScript数组扁平化的四种主流方法:`flat()`、扩展运算符+`concat`、`reduce`和`for...of`循环,从语法、性能、兼容性等维度对比分析,结合适用场景与最佳
《Unity优化指南:直击引擎本质的非典型技术路径》
本文聚焦Unity开发中突破性能瓶颈的深层技术逻辑,跳出常规优化思维,从引擎底层运行本质出发,解构资源导入管线、渲染管线协同、内存与缓存联动、多平台适配重构、逻辑架构设计、调试与性能监控六大核心维度。
【Java架构师体系课 | MySQL篇】⑥ 索引优化实战二
本文介绍了MySQL查询与数据类型优化策略,涵盖分页查询、Join关联、in/exist选择、count(*)优化及数据类型选取。通过索引优化、改写SQL、合理使用算法与数据类型,可显著提升数据库性能
《 Unity开发秘籍:6个决定游戏成败的底层细节》
本文聚焦Unity开发中易被忽视却决定游戏性能、稳定性与体验上限的6个底层技术细节,为开发者提供深度优化思路。内容围绕Shader变体精细化管理、动画系统底层优化、输入延迟精准控制、场景流式加载策略、
【Java架构师体系课 | MySQL篇】⑤ 索引优化实战一
本文深入解析MySQL索引优化原理,涵盖联合索引使用、覆盖索引、索引下推、filesort排序机制及trace工具分析执行计划选择等内容,并结合实际案例提供索引设计原则与SQL优化策略。
“先导杯”上的三张面孔,照亮了国产AI生态的未来
2025年,中科曙光携手产业链发布国内首个AI计算开放架构,并推出全球首款640卡超节点,推动国产智算从架构走向落地。人才短缺成生态发展瓶颈,而“先导杯”六年来以“教学训赛”模式,连接产业与高校,培养
Edge浏览器禁止更新教程,Edge浏览器还有这操作?新建标签页到处是广告总得解决吧
Edge浏览器近年口碑下滑,广告增多、资源占用高、后台进程顽固等问题频现。本文教你如何关闭新建标签页广告、禁用自动更新及冗余后台进程,并提供小巧实用的禁用工具下载,助你优化浏览体验。
Protocol Buffers (Protobuf) 详解
Protocol Buffers(Protobuf)是Google推出的高效数据序列化格式,语言无关、平台无关,比JSON和XML更小更快。支持多语言代码生成,具备良好的兼容性与类型安全,广泛应用于g
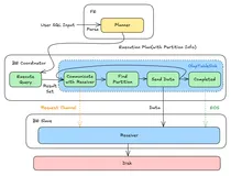
Apache Doris 自动分区:如何应对分布式环境下的复杂并发挑战|Deep Dive
在分布式环境下,分区对性能的影响不可小觑。本文深度、详尽的讲解 Apache Doris 自动分区设计思考,并就多线程复杂并发场景下所面临的挑战,一一剖析 Doris 自动分区设计时的应对策略。
每次我给lingma提供代码参考或者让它安装我的要求修改,都不听然后表示:不用了,谢谢。我已经了解了
每次我给lingma提供代码参考或者让它安装我的要求修改都不听然后表不用了谢谢。我已经了解了实际上它并不能完成功能追求的也是程序能跑而不是完成功能且能运行之后就不想改达不到目标的时候经常自己发挥乱改
测评:阿里云轻量应用服务器深度评测,适合新手建站使用吗?
阿里云轻量应用服务器专为新手建站设计,预装WordPress等应用,5分钟快速上线。价格优惠,38元起/年,含200M高带宽,打包计费无隐性费用。集成防火墙、监控等简化运维功能,适合个人博客、小型电商
阿里云DDoS原生防护2.0(后付费)668元一年,开通后用满30天才能退订
阿里云DDoS原生防护2.0(后付费)企业版,支持无忧防护模式,按天计费,国际区668元/天起,中国内地1540元/天起。开通满30天可退订,提供Tbps级防护,兼容IPv4/IPv6,覆盖ECS、S
从 ClickHouse、Druid、Kylin 到 Doris:网易云音乐 PB 级实时分析平台降本增效
网易云音乐基于 Apache Doris 替换了早期架构中 Kylin、Druid、Clickhouse、Elasticsearch、HBase 等引擎,统一了实时分析架构,并广泛应用于广告实时数仓、
专为 Apache Doris 打造的可视化数据管理工具 SelectDB Studio
SelectDB Studio 专注于为用户提供高效、便捷的可视化操作体验,帮助数据开发者、DBA 低门槛、高效率地对 Apache Doris 及其兼容数据库中的数据进行可视化开发和管理。
阿里云DDoS原生防护2.0(包年包月)中小企业普惠版收费价格10402元一年
阿里云DDoS原生防护2.0中小企业普惠版,年费10402元,含每月2次防护,支持1个Region、IPv4/IPv6二选一,最高1Gbps带宽,适用于低风险企业,详情见官方页。
阿里云95弹性QPS模式是什么?DDoS防护服务的QPS日95和月95模式选择
阿里云95弹性QPS模式是什么DDoS防护服务的QPS日95和月95模式选择DDoS防护阿里云官方页面https://www.aliyun.com/product/security/ddos
实时交互数字人端到端延迟压至0.8秒:关键技术节点与商业价值解析
0.8秒是实时数字人体验的关键阈值,端到端延迟低于此值可实现自然流畅交互。本文解析其技术链路、核心支撑与商业价值,揭示为何这一指标成为数字人从“可用”到“好用”的分水岭。
从Transformer到LLaMA:AI大模型工程化实践完整路径解析
本文系统拆解大模型技术全栈,涵盖数学基础、Transformer架构、微调推理、LangChain应用与RAG系统构建,结合GLM4等实战案例,打通从原理到工程落地的完整路径,助力开发者进阶AI核心能
常用的redis迁移工具有哪些
yunedit-redis:是一个完整的可视化工具,支持redis的数据管理和数据迁移。redis-dump: 也是做得比较早的工具,使用命令行导出数据。是命令行导出比较好的工具。redis-shak
idea通义灵码插件,更新后怎么一直用英文回答。开始对话时,告诉它之后的问题使用中文回答也不行
idea通义灵码插件更新后怎么一直用英文回答。开始对话时告诉它之后的问题使用中文回答也不行。中文开头也不行每次提问都得带上 “中文回答”或者 “中文”
宜搭流程表单中Word模版组件,如何让空字段不要显示成${组件唯一标识}?
已知docx文件内容可使用${组件唯一标识}引用表单组件值这个没问题可以引用但是表单字段为空的话导出word就显示类似${textField_mhllabwm}。不知道有没有什么好的解决办法 思路1
阿里云95弹性QPS模式是什么?DDoS高防的95弹性QPS模式说明
阿里云DDoS高防95弹性QPS模式是一种按量后付费机制,支持日95和月95两种计费方式,保障业务在QPS突发时免受限流。实际QPS超保底但未超弹性上限(最高3倍保底)时正常转发并按超出部分计费,适用
如何建设网站,网站制作的6个步骤
本文围绕企业及单位网站建设展开,详解从域名注册、服务器租用、模板选取、备案,到 SEO 推广与长期维护的完整流程。强调模板等工具可降低建站门槛、缩短周期,建议优先选择源码可控、可扩展的建站平台,同时需
建筑机电协同必备:Inventor 2026 新版本亮点 附安装包
Inventor 2026 是专业级三维机械设计平台,强化智能建模、性能优化与工程协同。支持AI驱动参数化设计、大型装配体流畅操作、智能出图及BOM管理,深度融合制造流程,助力设计到生产的高效转化。
阿里云DDoS防护95弹性业务带宽模式是什么意思?如何选择?
95弹性业务带宽是DDoS高防的后付费扩展机制,应对流量突发。支持日95和月95两种计费模式,超出保底带宽部分按量收费,最高可扩至保底带宽的9倍,且不超过实例上限。
构建AI智能体:二十四、RAG的高效召回方法论:提升RAG系统召回率的三大策略实践
本文探讨了检索增强生成(RAG)系统中的高效召回技术。RAG系统通过检索相关文档增强大语言模型的回答质量,但性能受制于垃圾进,垃圾出原则。为提高召回效果,文章重点分析了三种方法:Small-to-Bi
CentOS 7 安装 unzip-6.0-21.el7.x86_64.rpm 步骤详解(附安装包)
本文详解在CentOS 7上安装unzip-6.0-21.el7.x86_64.rpm的两种方法:使用yum自动安装或rpm命令手动安装,附下载链接与详细步骤,助你快速配置解压工具。
阿里云DDoS原生防护是什么?DDoS原生防护是什么意思?
阿里云DDoS原生防护是什么DDoS原生防护是什么意思阿里云DDoS防护官方页面https://www.aliyun.com/product/security/ddos
mysql-5.7.30-linux-glibc2.12-x86_64.tar.gz 的安装与配置(附安装包)
本文介绍Linux下MySQL 5.7.30的安装全流程:从上传安装包、卸载旧版本,到解压配置、创建用户与数据目录,完成初始化并设置临时密码。随后配置服务启动文件,启动MySQL服务,并通过临时密码首
基于python大数据的汽车舆情可视化及分析系统
本项目构建基于Python、MySQL与Flask的汽车舆情分析与监测平台,融合社交关系、用户行为与信息传播数据,提升推荐精准度与个性化服务,助力智能营销与用户体验优化。
基于android的个人健康管理系统
本系统基于Android Studio与Java开发,采用SpringBoot框架,构建智能化个人健康管理平台。实现健康数据集中管理、实时监测与个性化干预,提升健康管理效率,推动医疗数字化转型。
Geo优化专家于磊:“两大核心+四轮驱动”Geo优化方法论,助力企业实现AI时代获客提效
于磊老师首创“两大核心+四轮驱动”Geo优化法,以人性化内容与交叉验证构建权威,通过E-E-A-T、结构化数据、精准关键词与权威引用,助力企业提升AI搜索可见性与获客效率。
利用coturn部署stun/turn服务器时遇到问题
我利用coturn在3478端口部署了STUN/TURN服务器并在安全组设置了入方向和出方向的端口对全部流量进行全部开放并且关闭了防火墙的限制但是我的TURN服务器依然不可用可以发送ICE请求但是功
Docker
Docker以轻量级容器技术重塑软件开发,实现应用构建、交付与运行的一体化。它打破环境差异,提升资源利用率,推动微服务与云原生架构发展,构建高效CI/CD流水线,成为现代软件开发的核心基石。(238字
《Unity游戏多平台上架风险管控:预研适配与全流程实战指南》
本文聚焦Unity游戏多平台上架的风险管控核心,以“前置预研”与“全流程管控”为核心逻辑,拆解上架关键环节的实操技巧与避坑要点。文章从平台技术预研切入,强调需穿透官方文档挖掘各商店技术基线与审核导向差
《Unity游戏多平台上架零驳回:应用商店适配核心技巧与避坑指南》
本文聚焦Unity游戏多平台上架的核心适配技巧与避坑要点,深入拆解主流应用商店的审核逻辑与技术要求。文章从平台规则差异、Unity技术适配、合规性把控、包体构建细节、审核驳回应对等维度,结合实战经验剖





