丰富的线上&线下活动,深入探索云世界
做任务,得社区积分和周边
资深技术专家手把手带教
技术交流,直击现场
让创作激发创新
海量开发者使用工具、手册,免费下载
极速、全面、稳定、安全的开源镜像
开发手册、白皮书、案例集等实战精华
热门
模型能不能训练出来是技术问题,敢不敢上线是评估问题
阿里云服务器3种购买方式,哪种最省钱?省钱天花板就选活动选购
从“人工智障”到“金牌客服”:深度拆解AI需求消耗全流程
省下99%的显存!手把手教你用LoRA打造专属行业大模型
亚马逊商品详情 API 接入指南
2026年阿里云ECS计算巢一键部署OpenClaw(Clawdbot)社区版流程指南
阿里云gpu云服务器实例gn7i、gn6i、gn6v、gn6e性能、适用场景与活动价格参考
淘宝商品详情页前端性能优化实战
2026年无影云电脑极速部署OpenClaw(Clawdbot)阿里云官方全流程指南
保姆级教程:2026年阿里云轻量服务器快速部署OpenClaw(Clawdbot)步骤
2026年阿里云一键部署OpenClaw(Clawdbot)攻略,快速创建专属AI助手!
2026年阿里云OpenClaw(Clawdbot)快速部署+Telegram接入全指南
阿里云99元和199元特价云服务器怎么买更划算?专属云产品组合套餐优惠分享
【性能提升300%】仿1688首页的Webpack优化全记录
Nexpose 8.35.0 for Linux & Windows 发布 - 漏洞扫描
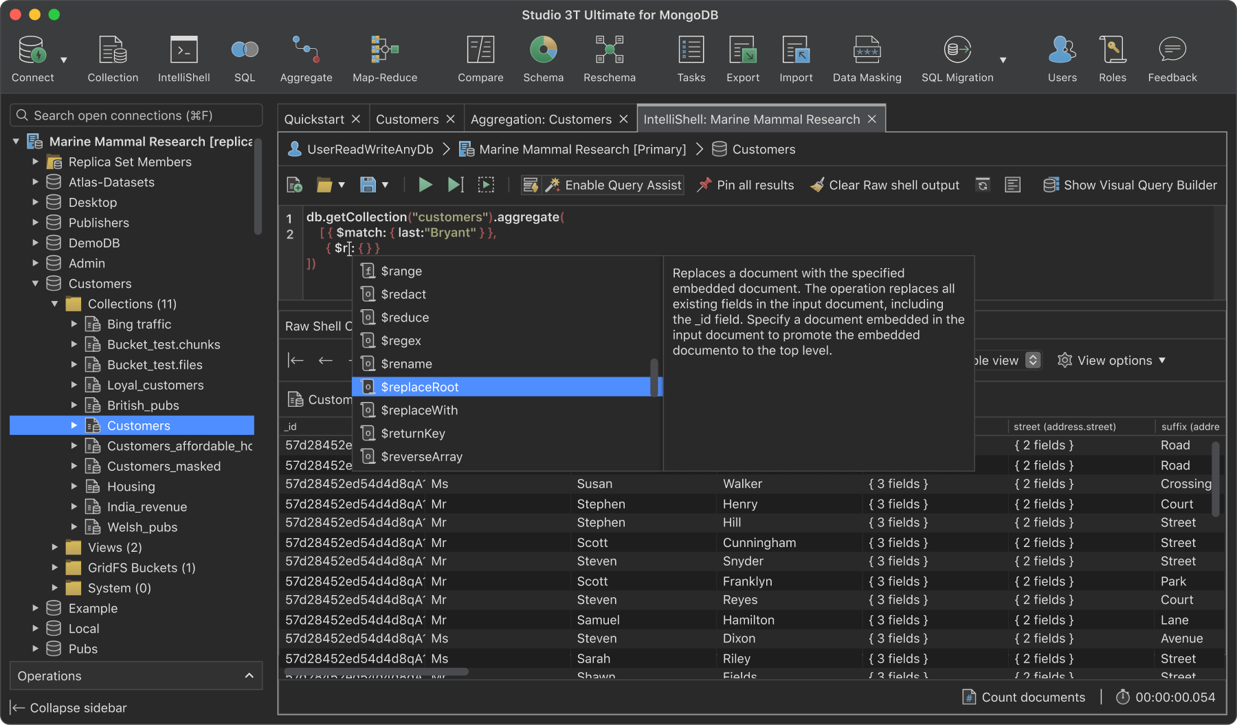
Studio 3T 2026.1 (macOS, Linux, Windows) - MongoDB 的终极 GUI、IDE 和 客户端
别让大模型“学废了”!从数据清洗到参数调优,一次讲透微调实战
银河麒麟V10安装 libicu-devel-62.1-6.ky10.x86_64 教程(附依赖解决)
Linux tr命令详细使用教程
Python3安装步骤详解(附环境变量配置与验证方法)
大模型应用:一文读懂TTS技术应用:基础入门到实战的全场景指南.18
OpenClaw是什么?OpenClaw能干什么?2026年阿里云OpenClaw(Clawdbot)新手部署喂饭级教程
Vue项目BMI计算器技术实现
蓝易云:如何实现CDN海外加速?
2.6力扣每日一题-3379转换数组
CC本次更新最强的不是OPUS4.6,而是Agent Swarm(蜂群)
BMI计算器 在线工具分享
2026年阿里云OpenClaw(原Moltbot)零门槛部署教程:三大方式+百炼API配置指南
2026年OpenClaw(Clawdbot)汉化中文版全场景部署指南:一键脚本+Docker+npm三模式适配
opencode 安装 -> 使用
切分粒度,如何影响 TopK 的风险分布
2026年OpenClaw(原Clawdbot)一键部署+Skills能做什么?全场景应用解析
阿里云OpenClaw部署全攻略,五种方案助你快速部署!
企业建站如何选择网站建设平台或CMS建站系统
机器学习特征工程:分类变量的数值化处理方法
《TypeScript中Protobuf到运行时类型安全的转换指南》
《从文档到自动化:API可信源全流程构建指南》
零基础从0到1学GEO优化第2课:GEO生成式引擎优化跟谁有关系
下一代互联网的模样:当 AI 会思考、Web3 去中心、量子打破极限
CNI 不是装完就完事:Calico、Cilium、Weave,选错一个,集群网络天天加班
模型说不清,人就不敢用:可解释性,往往死在数据准备那一步
基于蒙特卡洛方法生成电动汽车充电负荷曲线
2026年OpenClaw(原Clawdbot)部署步骤+Web页面集成保姆级教程
Java也能玩转AI?JBoltAI框架带你轻松接入大模型!
从"续写机器"到"智能助手":一文讲透指令微调背后的魔法
梯度累积真的省显存吗?它换走的是什么成本
你每天在用的ChatGPT,到底是怎么训练出来的?
Tenable Nessus 10.11.2 发布 - 漏洞评估解决方案
Studio 3T 2025.23 (macOS, Linux, Windows) - MongoDB 的终极 GUI、IDE 和 客户端