项目编号:BS-XX-050
运行环境:
开发工具:IDEA / ECLIPSE
数据库:MYSQL5.7
应用服务器:TOMCAT8.5.31
开发技术:JSP/SERVLET
本系统基于JSP和Servlet实现开发一套小型超市管理系统,功能完整,结构清晰,使用技术结构简单,比较适合做毕业设计或课程设计使用,也可以做期未大作业使用 !系统介绍
大学校内超市管理系统,实现收银台,商品分类管理,商品库存管理,商品管理,营收统计等功能
软件架构
编辑
使用说明
- 项目导入eclipse
- 配置tomcat+jdk
- sql 导入 修改config 下配置文件
1 系统需求描述
1.1 系统开发目的
本系统是基于B/S架构的武汉理工大学校内超市管理系统,为了解决超市对雇员,对商品的管理,提高工作效率而开发,本系统具有收银记录出纳的功能,会记录超市的流水,还有销售统计功能,可以分类查询某时间端某具体产品的收益,售出情况,还有对商品进行分类管理,系统可以管理分类,增加分类,修改分类信息,删除分类,可以对商品库存进行管理,实现对商品的模糊查询,分类查询,按生产日期查询,并能对商品进行添加库存,还可以新建商品,修改商品属性,删除商品,此外还有过滤器对访问权限的管理,只有登录系统才可以访问系统页面。
1.2 系统需求分析
登录功能:登录系统才可以对我们的各类信息进行操作,增加登录权限验证,没有登录到系统,无权访问其他页面。
分类管理功能:我们需要对产品进行分类管理,在分类管理中我们可以新增分类也可以修改删除分类。
商品库存管理:商品是我们系统的核心,我们需要对商品进行查询,默认显示所有商品的信息,我们还可以通过商品名字模糊搜索,可以根据分类搜索,可以更据更据生产日期范围进行搜索,他们之间可以进行有效的组合,我们还可以增加某商品的库存,可以新建商品,可以编辑商品信息。
收银台功能:我们可以更据商品编号和购买数量进行记录,可以输入收款计算找零。
销售统计功能:对收银台记录的流水进行归类统计,依托商品进行统计,可以分类查询,可以更据时间段查询统计,记录商品销售数量,单价,总收入,总的盈利。
使用说明
- 项目导入eclipse
- 配置tomcat+jdk
- sql 导入 修改config 下配置文件
1 系统需求描述
1.1 系统开发目的
本系统是基于B/S架构的武汉理工大学校内超市管理系统,为了解决超市对雇员,对商品的管理,提高工作效率而开发,本系统具有收银记录出纳的功能,会记录超市的流水,还有销售统计功能,可以分类查询某时间端某具体产品的收益,售出情况,还有对商品进行分类管理,系统可以管理分类,增加分类,修改分类信息,删除分类,可以对商品库存进行管理,实现对商品的模糊查询,分类查询,按生产日期查询,并能对商品进行添加库存,还可以新建商品,修改商品属性,删除商品,此外还有过滤器对访问权限的管理,只有登录系统才可以访问系统页面。
1.2 系统需求分析
登录功能:登录系统才可以对我们的各类信息进行操作,增加登录权限验证,没有登录到系统,无权访问其他页面。
分类管理功能:我们需要对产品进行分类管理,在分类管理中我们可以新增分类也可以修改删除分类。
商品库存管理:商品是我们系统的核心,我们需要对商品进行查询,默认显示所有商品的信息,我们还可以通过商品名字模糊搜索,可以根据分类搜索,可以更据更据生产日期范围进行搜索,他们之间可以进行有效的组合,我们还可以增加某商品的库存,可以新建商品,可以编辑商品信息。
收银台功能:我们可以更据商品编号和购买数量进行记录,可以输入收款计算找零。
销售统计功能:对收银台记录的流水进行归类统计,依托商品进行统计,可以分类查询,可以更据时间段查询统计,记录商品销售数量,单价,总收入,总的盈利。
2 系统设计与实现
2.1 功能模块设计
登录功能:登录系统才可以对使用其他功能。
分类管理功能:我们需要对产品进行分类管理,在分类管理中我们可以新增分类也可以修改删除分类。分类对应商品的分类。
商品库存管理:商品进行查询,通过商品名字模糊搜索,可以根据分类搜索,可以更据更据生产日期范围进行搜索,他们之间可以进行有效的组合,可以增加某商品的库存,可以新建商品,可以编辑商品信息。录入这些商品的信息,我们可以在收银台记录出纳。
收银台功能:我们可以更据商品编号和购买数量进行销售记录,还可以输入收款计算找零。
销售统计功能:对收银台记录的流水进行归类统计,依托商品进行统计,可以分类查询,可以更据时间段查询统计商品销售数量,单价,总收入,总盈利,如图2-1。
编辑
图2-1 系统功能图
2.2 类和数据库表设计
2.2.1 类设计
本项目中为了实现2.1中的模块功能,我们设计了四个实体类,分别是用户类,商品类,分类类,销售记录类,商品是属于分类下的,在销售记录中记录售出商品的信息,如图2-2。
编辑
图2-2 UML类图
2.2.2 数据库表设计
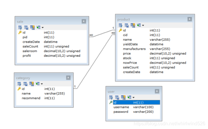
本系统一共设计四张数据表分别是user用户信息表,记录用户名和密码,category分类信息表,记录商品的分类,推荐等级,product商品信息表,记录分类编号,商品名称,生产日期,厂家,进价,售价,库存,售出,进货时间等信息,还有销售记录,记录每一次收银台的销售情况,最后方便统计,该表有商品编号,数量,收入,利润,销售时间等信息,数据库概要设计如图2-4,数据库详细设计如图2-5
编辑
图2-4数据库概要设计
编辑
图2-5 数据库详细设计
2.3 系统实现
代码结构,如图2-6
编辑
图2-6 项目代码结构
3系统测试
登录功能测试,登录输入有问题,会返回前端错误消息,增强用户体验。如图3-1
编辑
首页展示功能测试,如图3-2
编辑
图3-2 首页展示功能
收银台功能测试,点击提交录入交易信息显示价格,商品信息,完成更改库存,记录交易的操作,如图3-3
编辑
图3-3 收银台功能
分类信息管理功能测试,包含对分类信息的增加,编辑,删除功能,如图3-4
编辑
图3-4 分类信息管理功能
商品库存管理功能测试,包含对商品信息的增加,删出,修改,查询入口,对商品库存的增加,如图3-5
编辑
图3-5 商品信息管理功能
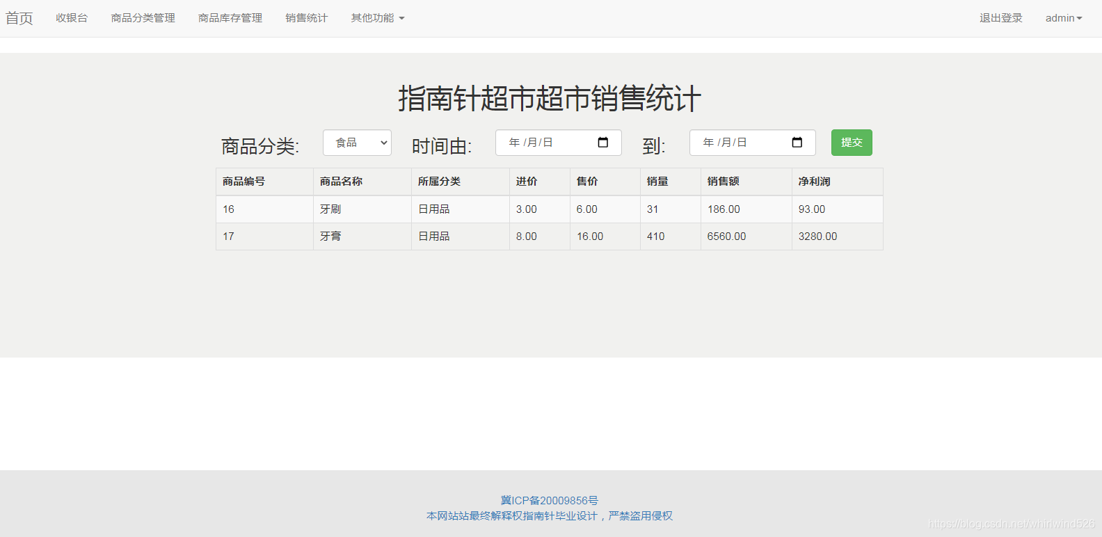
销售统计功能测试,如图3-6
编辑
图3-6 销售统计功能功能
以上是本系统的设计和功能展示,功能完整,结构清晰,使用技术结构简单,比较适合做毕业设计或课程设计使用,也可以做期未大作业使用 !























