术语定义
术 语 |
英文 |
解释 |
哈希算法 |
hash algorithm |
是一种将任意内容的输入转换成相同长度输出的加密方式,其输出被称为哈希值 |
哈希表 |
hash table |
根据设定的哈希函数H(key)和处理冲突方法将一组关键字映象到一个有限的地址区间上,并以关键字在地址区间中的象作为记录在表中的存储位置,这种表称为哈希表或散列,所得存储位置称为哈希地址或散列地址。 |
线程不安全的HashMap
因为多线程环境下,使用Hashmap进行put操作会引起死循环,导致CPU利用率接近100%,所以在并发情况下不能使用HashMap。
如以下代码:
01 |
final HashMap<String, String> map = new HashMap<String, String>( 2 ); |
03 |
Thread t = new Thread( new Runnable() { |
09 |
for ( int i = 0 ; i < 10000 ; i++) { |
11 |
new Thread( new Runnable() { |
17 |
map.put(UUID.randomUUID().toString(), "" ); |
21 |
}, "ftf" + i).start(); |
效率低下的HashTable容器
HashTable容器使用synchronized来保证线程安全,但在线程竞争激烈的情况下HashTable的效率非常低下。因为当一个线程访问HashTable的同步方法时,其他线程访问HashTable的同步方法时,可能会进入阻塞或轮询状态。如线程1使用put进行添加元素,线程2不但不能使用put方法添加元素,并且也不能使用get方法来获取元素,所以竞争越激烈效率越低。
ConcurrentHashMap的锁分段技术
HashTable容器在竞争激烈的并发环境下表现出效率低下的原因,是因为所有访问HashTable的线程都必须竞争同一把锁,那假如容器里有多把锁,每一把锁用于锁容器其中一部分数据,那么当多线程访问容器里不同数据段的数据时,线程间就不会存在锁竞争,从而可以有效的提高并发访问效率,这就是ConcurrentHashMap所使用的锁分段技术,首先将数据分成一段一段的存储,然后给每一段数据配一把锁,当一个线程占用锁访问其中一个段数据的时候,其他段的数据也能被其他线程访问。
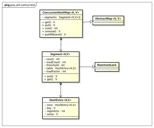
ConcurrentHashMap的结构
我们通过ConcurrentHashMap的类图来分析ConcurrentHashMap的结构。

ConcurrentHashMap是由Segment数组结构和HashEntry数组结构组成。Segment是一种可重入锁ReentrantLock,在ConcurrentHashMap里扮演锁的角色,HashEntry则用于存储键值对数据。一个ConcurrentHashMap里包含一个Segment数组,Segment的结构和HashMap类似,是一种数组和链表结构, 一个Segment里包含一个HashEntry数组,每个HashEntry是一个链表结构的元素, 每个Segment守护者一个HashEntry数组里的元素,当对HashEntry数组的数据进行修改时,必须首先获得它对应的Segment锁。

ConcurrentHashMap的初始化
ConcurrentHashMap初始化方法是通过initialCapacity,loadFactor, concurrencyLevel几个参数来初始化segments数组,段偏移量segmentShift,段掩码segmentMask和每个segment里的HashEntry数组。
初始化segments数组。让我们来看一下初始化segmentShift,segmentMask和segments数组的源代码。
01 |
if (concurrencyLevel > MAX_SEGMENTS) |
03 |
concurrencyLevel = MAX_SEGMENTS; |
11 |
while (ssize < concurrencyLevel) { |
19 |
segmentShift = 32 - sshift; |
21 |
segmentMask = ssize - 1 ; |
23 |
this .segments = Segment.newArray(ssize); |
由上面的代码可知segments数组的长度ssize通过concurrencyLevel计算得出。为了能通过按位与的哈希算法来定位segments数组的索引,必须保证segments数组的长度是2的N次方(power-of-two size),所以必须计算出一个是大于或等于concurrencyLevel的最小的2的N次方值来作为segments数组的长度。假如concurrencyLevel等于14,15或16,ssize都会等于16,即容器里锁的个数也是16。注意concurrencyLevel的最大大小是65535,意味着segments数组的长度最大为65536,对应的二进制是16位。
初始化segmentShift和segmentMask。这两个全局变量在定位segment时的哈希算法里需要使用,sshift等于ssize从1向左移位的次数,在默认情况下concurrencyLevel等于16,1需要向左移位移动4次,所以sshift等于4。segmentShift用于定位参与hash运算的位数,segmentShift等于32减sshift,所以等于28,这里之所以用32是因为ConcurrentHashMap里的hash()方法输出的最大数是32位的,后面的测试中我们可以看到这点。segmentMask是哈希运算的掩码,等于ssize减1,即15,掩码的二进制各个位的值都是1。因为ssize的最大长度是65536,所以segmentShift最大值是16,segmentMask最大值是65535,对应的二进制是16位,每个位都是1。
初始化每个Segment。输入参数initialCapacity是ConcurrentHashMap的初始化容量,loadfactor是每个segment的负载因子,在构造方法里需要通过这两个参数来初始化数组中的每个segment。
01 |
if (initialCapacity > MAXIMUM_CAPACITY) |
03 |
initialCapacity = MAXIMUM_CAPACITY; |
05 |
int c = initialCapacity / ssize; |
07 |
if (c * ssize < initialCapacity) |
17 |
for ( int i = 0 ; i < this .segments.length; ++i) |
19 |
this .segments[i] = new Segment<K,V>(cap, loadFactor); |
上面代码中的变量cap就是segment里HashEntry数组的长度,它等于initialCapacity除以ssize的倍数c,如果c大于1,就会取大于等于c的2的N次方值,所以cap不是1,就是2的N次方。segment的容量threshold=(int)cap*loadFactor,默认情况下initialCapacity等于16,loadfactor等于0.75,通过运算cap等于1,threshold等于零。
定位Segment
既然ConcurrentHashMap使用分段锁Segment来保护不同段的数据,那么在插入和获取元素的时候,必须先通过哈希算法定位到Segment。可以看到ConcurrentHashMap会首先使用Wang/Jenkins hash的变种算法对元素的hashCode进行一次再哈希。
1 |
private static int hash( int h) { |
3 |
h += (h << 15 ) ^ 0xffffcd7d ; h ^= (h >>> 10 ); |
5 |
h += (h << 3 ); h ^= (h >>> 6 ); |
7 |
h += (h << 2 ) + (h << 14 ); return h ^ (h >>> 16 ); |
再哈希,其目的是为了减少哈希冲突,使元素能够均匀的分布在不同的Segment上,从而提高容器的存取效率。假如哈希的质量差到极点,那么所有的元素都在一个Segment中,不仅存取元素缓慢,分段锁也会失去意义。我做了一个测试,不通过再哈希而直接执行哈希计算。
1 |
System.out.println(Integer.parseInt( "0001111" , 2 ) & 15 ); |
3 |
System.out.println(Integer.parseInt( "0011111" , 2 ) & 15 ); |
5 |
System.out.println(Integer.parseInt( "0111111" , 2 ) & 15 ); |
7 |
System.out.println(Integer.parseInt( "1111111" , 2 ) & 15 ); |
计算后输出的哈希值全是15,通过这个例子可以发现如果不进行再哈希,哈希冲突会非常严重,因为只要低位一样,无论高位是什么数,其哈希值总是一样。我们再把上面的二进制数据进行再哈希后结果如下,为了方便阅读,不足32位的高位补了0,每隔四位用竖线分割下。
1 |
0100 | 0111 | 0110 | 0111 | 1101 | 1010 | 0100 | 1110 |
3 |
1111 | 0111 | 0100 | 0011 | 0000 | 0001 | 1011 | 1000 |
5 |
0111 | 0111 | 0110 | 1001 | 0100 | 0110 | 0011 | 1110 |
7 |
1000 | 0011 | 0000 | 0000 | 1100 | 1000 | 0001 | 1010 |
可以发现每一位的数据都散列开了,通过这种再哈希能让数字的每一位都能参加到哈希运算当中,从而减少哈希冲突。ConcurrentHashMap通过以下哈希算法定位segment。
默认情况下segmentShift为28,segmentMask为15,再哈希后的数最大是32位二进制数据,向右无符号移动28位,意思是让高4位参与到hash运算中, (hash >>> segmentShift) & segmentMask的运算结果分别是4,15,7和8,可以看到hash值没有发生冲突。
1 |
final Segment<K,V> segmentFor( int hash) { |
3 |
return segments[(hash >>> segmentShift) & segmentMask]; |
ConcurrentHashMap的get操作
Segment的get操作实现非常简单和高效。先经过一次再哈希,然后使用这个哈希值通过哈希运算定位到segment,再通过哈希算法定位到元素,代码如下:
1 |
public V get(Object key) { |
3 |
int hash = hash(key.hashCode()); |
5 |
return segmentFor(hash).get(key, hash); |
get操作的高效之处在于整个get过程不需要加锁,除非读到的值是空的才会加锁重读,我们知道HashTable容器的get方法是需要加锁的,那么ConcurrentHashMap的get操作是如何做到不加锁的呢?原因是它的get方法里将要使用的共享变量都定义成volatile,如用于统计当前Segement大小的count字段和用于存储值的HashEntry的value。定义成volatile的变量,能够在线程之间保持可见性,能够被多线程同时读,并且保证不会读到过期的值,但是只能被单线程写(有一种情况可以被多线程写,就是写入的值不依赖于原值),在get操作里只需要读不需要写共享变量count和value,所以可以不用加锁。之所以不会读到过期的值,是根据java内存模型的happen before原则,对volatile字段的写入操作先于读操作,即使两个线程同时修改和获取volatile变量,get操作也能拿到最新的值,这是用volatile替换锁的经典应用场景。
1 |
transient volatile int count; |
在定位元素的代码里我们可以发现定位HashEntry和定位Segment的哈希算法虽然一样,都与数组的长度减去一相与,但是相与的值不一样,定位Segment使用的是元素的hashcode通过再哈希后得到的值的高位,而定位HashEntry直接使用的是再哈希后的值。其目的是避免两次哈希后的值一样,导致元素虽然在Segment里散列开了,但是却没有在HashEntry里散列开。
1 |
hash >>> segmentShift) & segmentMask |
3 |
int index = hash & (tab.length - 1 ); |
ConcurrentHashMap的Put操作
由于put方法里需要对共享变量进行写入操作,所以为了线程安全,在操作共享变量时必须得加锁。Put方法首先定位到Segment,然后在Segment里进行插入操作。插入操作需要经历两个步骤,第一步判断是否需要对Segment里的HashEntry数组进行扩容,第二步定位添加元素的位置然后放在HashEntry数组里。
是否需要扩容。在插入元素前会先判断Segment里的HashEntry数组是否超过容量(threshold),如果超过阀值,数组进行扩容。值得一提的是,Segment的扩容判断比HashMap更恰当,因为HashMap是在插入元素后判断元素是否已经到达容量的,如果到达了就进行扩容,但是很有可能扩容之后没有新元素插入,这时HashMap就进行了一次无效的扩容。
如何扩容。扩容的时候首先会创建一个两倍于原容量的数组,然后将原数组里的元素进行再hash后插入到新的数组里。为了高效ConcurrentHashMap不会对整个容器进行扩容,而只对某个segment进行扩容。
ConcurrentHashMap的size操作
如果我们要统计整个ConcurrentHashMap里元素的大小,就必须统计所有Segment里元素的大小后求和。Segment里的全局变量count是一个volatile变量,那么在多线程场景下,我们是不是直接把所有Segment的count相加就可以得到整个ConcurrentHashMap大小了呢?不是的,虽然相加时可以获取每个Segment的count的最新值,但是拿到之后可能累加前使用的count发生了变化,那么统计结果就不准了。所以最安全的做法,是在统计size的时候把所有Segment的put,remove和clean方法全部锁住,但是这种做法显然非常低效。
因为在累加count操作过程中,之前累加过的count发生变化的几率非常小,所以ConcurrentHashMap的做法是先尝试2次通过不锁住Segment的方式来统计各个Segment大小,如果统计的过程中,容器的count发生了变化,则再采用加锁的方式来统计所有Segment的大小。
那么ConcurrentHashMap是如何判断在统计的时候容器是否发生了变化呢?使用modCount变量,在put , remove和clean方法里操作元素前都会将变量modCount进行加1,那么在统计size前后比较modCount是否发生变化,从而得知容器的大小是否发生变化。
参考资料
- JDK1.6源代码。
- 《Java并发编程实践》
- Java并发编程之ConcurrentHashMap