Redis内核单元测试框架

本文涉及的产品
Redis 开源版,标准版 2GB
推荐场景:
搭建游戏排行榜
云数据库 MongoDB,独享型 2核8GB
推荐场景:
构建全方位客户视图
云原生多模数据库 Lindorm,多引擎 多规格 0-4节点
简介: 本文将对Redis内核单元测试框架进行基本的解析,并对如何编写测试用例进行基本的讲解。

在修改Redis内核之后,第一步我们需要做的就是添加或者对应的单元测试用例来进行基本的单元测试。本文将对Redis内核单元测试框架进行基本的解析,并对如何编写测试用例进行基本的讲解。

单元测试框架流程

Redis单元测试框架是基于tcl sh脚本实现的,其启动的方式为runtest [options]。
每一类的测试case写在单独的测试文件中,测试文件列表写入到test_server中all_tests列表中。
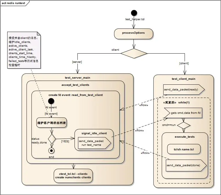
在启动测试时,会以server模式启动一个测试服务器,再启动多个测试客户端与之通信。由测试服务器会给空闲的测试服务端发送测试任务,参数为测试用例所在脚本文件名,由测试客户端执行对应的测试用例。详细的流程图如下:
redis_runtest

1. processOptions

对选项进行解析,其中默认的模式是server模式,进入test_server_main函数; 若带了client选项则进入test_client_main函数.

2. test_server_main

  1. 内部维护了一系列当前的测试客户端状态列表;
  2. accept_test_clients 创建一个socket fd,侦听来自测试客户端的消息;
  3. 按照传入的参数,以runtest --client的方式启动n个测试client;

3. test_client_main

启动测试客户端,往测试服务器的fd上发送ready消息,开启客户端与服务端的交互流程;

4. 客户端与服务端的交互

  1. 客户端启动后,往测试服务器fd上发送ready消息;
  2. 服务端收到客户端ready或done事件后,检查所有的测试集,若还有测试任务未完成,则使用signal_idle_client方法往测试客户端发送测试任务,即"run 测试用例脚本文件名"消息;
  3. 客户端收到run消息后,调用execute_tests $data方法执行测试用例脚本文件;
  4. 客户端执行完测试case脚本后,往服务端发送done事件。再次进入第2步;

测试用例编写

1. 增加测试用例

新建一个测试用例文件,比如dummy.tcl,将之加入到test_helper.tcl的all_tests列表里

set ::all_tests {
    unit/auth
    ...
    unit/dummy
    ...
}

这样启动测试的时候,会自动执行unit/dummy.tcl里面的测试用例;

2. 测试用例文件

每个测试用例文件里面可以包含多个start_server的部分,每个start_server都会启动一个redis实例。
每个start_server内部包含多个test函数模块,每个test函数对应一个测试用例。
例子:auth.tcl

start_server {tags {"auth"}} {
    test {AUTH fails if there is no password configured server side} {
        catch {r auth foo} err
        set _ $err
    } {ERR*no password*}
}

start_server {tags {"auth"} overrides {requirepass foobar}} {
    test {AUTH fails when a wrong password is given} {
        catch {r auth wrong!} err
        set _ $err
    } {ERR*invalid password}

    test {Arbitrary command gives an error when AUTH is required} {
        catch {r set foo bar} err
        set _ $err
    } {NOAUTH*}

    test {AUTH succeeds when the right password is given} {
        r auth foobar
    } {OK}

    test {Once AUTH succeeded we can actually send commands to the server} {
        r set foo 100
        r incr foo
    } {101}
}

3. 启动redis实例

启动单个实例

使用start_server可以启动一个redis实例. 启动的时候接受三种类型的参数:

  1. config: redis server的配置文件名,文件放到tests/assets目录下;
  2. override: 覆盖配置文件中的某个具体配置;
  3. tags: 该server的标示,一般用于log输出;
    启动一个redis实例的例子可以见上一节的auth.tcl.

启动多个实例

在进行主从同步测试,集群测试的时候,需要同时起多个redis实例,直接在一个test_server内部,再执行test_server即可。
例子:

start_server {tags {"repl"}} {
    start_server {} {
        test {First server should have role slave after SLAVEOF} {
            r -1 slaveof [srv 0 host] [srv 0 port]
            after 1000
            s -1 role
        } {slave}
    }
}

4. 执行redis命令

测试case中执行redis命令用r函数.(s函数与r函数类似,只是s函数会从info中提取返回值)

proc r {args} {
    set level 0
    if {[string is integer [lindex $args 0]]} {
        set level [lindex $args 0]
        set args [lrange $args 1 end]
    }
    [srv $level "client"] {*}$args
}

当同时启动多个redis实例时,使用r函数的第一个参数,标示具体在哪个实例上执行对应的命令。0为当前redis实例,-1为上一个启动的redis实例,以此类推。例如:

start_server {tags {"repl"}} {
    r set mykey foo

    start_server {} {
        test {Second server should have role master at first} {
            s role
        } {master}

        test {SLAVEOF should start with link status "down"} {
            r slaveof [srv -1 host] [srv -1 port]
            s master_link_status
        } {down}
    }
}

5. 结果判断

结果判断有几种方式:

  • assert类:详见support/test.tcl
  • fail "comment": 失败
  • test函数最后一个参数,支持正则表达式。其匹配的对象是最后一条redis命令返回的结果。例如:
    test {AUTH fails when a wrong password is given} {
        catch {r auth wrong!} err
        set _ $err
    } {ERR*invalid password}

    test {Arbitrary command gives an error when AUTH is required} {
        catch {r set foo bar} err
        set _ $err
    } {NOAUTH*}

6. 同步等待函数

wait_for_condition {maxtries delay e else elsescript}函数可以同步等待指定条件被满足。例:

        test "Fixed AOF: Keyspace should contain values that were parseable" {
            set client [redis [dict get $srv host] [dict get $srv port]]
            wait_for_condition 50 100 {
                [catch {$client ping} e] == 0
            } else {
                fail "Loading DB is taking too much time."
            }
            assert_equal "hello" [$client get foo]
            assert_equal "" [$client get bar]
        }

7. 随机生成数据

start_write_load {host port seconds}函数可以不停的往实例中写入数据。

8. 一个稍复杂的例子

下面是一个主从同步的例子,作为这一节的结束和测试。

foreach dl {no yes} {
    start_server {tags {"repl"}} {
        set master [srv 0 client]
        $master config set repl-diskless-sync $dl
        set master_host [srv 0 host]
        set master_port [srv 0 port]
        set slaves {}
        set load_handle0 [start_write_load $master_host $master_port 3]
        set load_handle1 [start_write_load $master_host $master_port 5]
        set load_handle2 [start_write_load $master_host $master_port 20]
        set load_handle3 [start_write_load $master_host $master_port 8]
        set load_handle4 [start_write_load $master_host $master_port 4]
        start_server {} {
            lappend slaves [srv 0 client]
            start_server {} {
                lappend slaves [srv 0 client]
                start_server {} {
                    lappend slaves [srv 0 client]
                    test "Connect multiple slaves at the same time (issue #141), diskless=$dl" {
                        # Send SALVEOF commands to slaves
                        [lindex $slaves 0] slaveof $master_host $master_port
                        [lindex $slaves 1] slaveof $master_host $master_port
                        [lindex $slaves 2] slaveof $master_host $master_port

                        # Wait for all the three slaves to reach the "online"
                        # state from the POV of the master.
                        set retry 500
                        while {$retry} {
                            set info [r -3 info]
                            if {[string match {*slave0:*state=online*slave1:*state=online*slave2:*state=online*} $info]} {
                                break
                            } else {
                                incr retry -1
                                after 100
                            }
                        }
                        if {$retry == 0} {
                            error "assertion:Slaves not correctly synchronized"
                        }

                        # Wait that slaves acknowledge they are online so
                        # we are sure that DBSIZE and DEBUG DIGEST will not
                        # fail because of timing issues.
                        wait_for_condition 500 100 {
                            [lindex [[lindex $slaves 0] role] 3] eq {connected} &&
                            [lindex [[lindex $slaves 1] role] 3] eq {connected} &&
                            [lindex [[lindex $slaves 2] role] 3] eq {connected}
                        } else {
                            fail "Slaves still not connected after some time"
                        }

                        # Stop the write load
                        stop_write_load $load_handle0
                        stop_write_load $load_handle1
                        stop_write_load $load_handle2
                        stop_write_load $load_handle3
                        stop_write_load $load_handle4

                        # Make sure that slaves and master have same
                        # number of keys
                        wait_for_condition 500 100 {
                            [$master dbsize] == [[lindex $slaves 0] dbsize] &&
                            [$master dbsize] == [[lindex $slaves 1] dbsize] &&
                            [$master dbsize] == [[lindex $slaves 2] dbsize]
                        } else {
                            fail "Different number of keys between masted and slave after too long time."
                        }

                        # Check digests
                        set digest [$master debug digest]
                        set digest0 [[lindex $slaves 0] debug digest]
                        set digest1 [[lindex $slaves 1] debug digest]
                        set digest2 [[lindex $slaves 2] debug digest]
                        assert {$digest ne 0000000000000000000000000000000000000000}
                        assert {$digest eq $digest0}
                        assert {$digest eq $digest1}
                        assert {$digest eq $digest2}
                    }
               }
            }
        }
    }
}

总结

Redis内核自动化测试框架可以同时启动多个测试客户端进行测试,其测试用例编写简便,测试效率高,使用起来非常方便。
该测试框架也可以很方便的改造成其它基于socket通信的服务的自动化测试框架。
简约,高效,这就是我对它的印象。

目录
相关文章
|
2月前
|
消息中间件 缓存 NoSQL
Redis各类数据结构详细介绍及其在Go语言Gin框架下实践应用
这只是利用Go语言和Gin框架与Redis交互最基础部分展示;根据具体业务需求可能需要更复杂查询、事务处理或订阅发布功能实现更多高级特性应用场景。
273 86
|
3月前
|
Web App开发 人工智能 JavaScript
主流自动化测试框架的技术解析与实战指南
本内容深入解析主流测试框架Playwright、Selenium与Cypress的核心架构与适用场景,对比其在SPA测试、CI/CD、跨浏览器兼容性等方面的表现。同时探讨Playwright在AI增强测试、录制回放、企业部署等领域的实战优势,以及Selenium在老旧系统和IE兼容性中的坚守场景。结合六大典型场景,提供技术选型决策指南,并展望AI赋能下的未来测试体系。
|
1月前
|
SQL 安全 Linux
Metasploit Pro 4.22.8-20251014 (Linux, Windows) - 专业渗透测试框架
Metasploit Pro 4.22.8-20251014 (Linux, Windows) - 专业渗透测试框架
109 1
Metasploit Pro 4.22.8-20251014 (Linux, Windows) - 专业渗透测试框架
|
1月前
|
Linux 网络安全 iOS开发
Metasploit Framework 6.4.95 (macOS, Linux, Windows) - 开源渗透测试框架
Metasploit Framework 6.4.95 (macOS, Linux, Windows) - 开源渗透测试框架
173 1
Metasploit Framework 6.4.95 (macOS, Linux, Windows) - 开源渗透测试框架
|
6月前
|
安全 Unix Linux
Metasploit Pro 4.22.7-2025050101 发布 - 专业渗透测试框架
Metasploit Pro 4.22.7-2025050101 发布 - 专业渗透测试框架
195 10
Metasploit Pro 4.22.7-2025050101 发布 - 专业渗透测试框架
|
2月前
|
安全 Linux 网络安全
Metasploit Pro 4.22.8-2025091701 (Linux, Windows) - 专业渗透测试框架
Metasploit Pro 4.22.8-2025091701 (Linux, Windows) - 专业渗透测试框架
268 2
Metasploit Pro 4.22.8-2025091701 (Linux, Windows) - 专业渗透测试框架
|
2月前
|
Linux 网络安全 iOS开发
Metasploit Framework 6.4.90 (macOS, Linux, Windows) - 开源渗透测试框架
Metasploit Framework 6.4.90 (macOS, Linux, Windows) - 开源渗透测试框架
371 1
Metasploit Framework 6.4.90 (macOS, Linux, Windows) - 开源渗透测试框架
|
7月前
|
安全 Ubuntu Linux
Metasploit Pro 4.22.7-2025042101 发布 - 专业渗透测试框架
Metasploit Pro 4.22.7-2025042101 (Linux, Windows) - 专业渗透测试框架
194 5
Metasploit Pro 4.22.7-2025042101 发布 - 专业渗透测试框架
|
2月前
|
安全 Linux 网络安全
Metasploit Framework 6.4.88 (macOS, Linux, Windows) - 开源渗透测试框架
Metasploit Framework 6.4.88 (macOS, Linux, Windows) - 开源渗透测试框架
535 0
|
2月前
|
缓存 安全 Linux
Metasploit Pro 4.22.8-2025082101 (Linux, Windows) - 专业渗透测试框架
Metasploit Pro 4.22.8-2025082101 (Linux, Windows) - 专业渗透测试框架
163 0

相关产品

  • 云数据库 Tair(兼容 Redis)