使用A10单卡24G复现DeepSeek R1强化学习过程

简介: 本文描述DeepSeek的三个模型的学习过程,其中DeepSeek-R1-Zero模型所涉及的强化学习算法,是DeepSeek最核心的部分之一会重点展示。

1. 背景


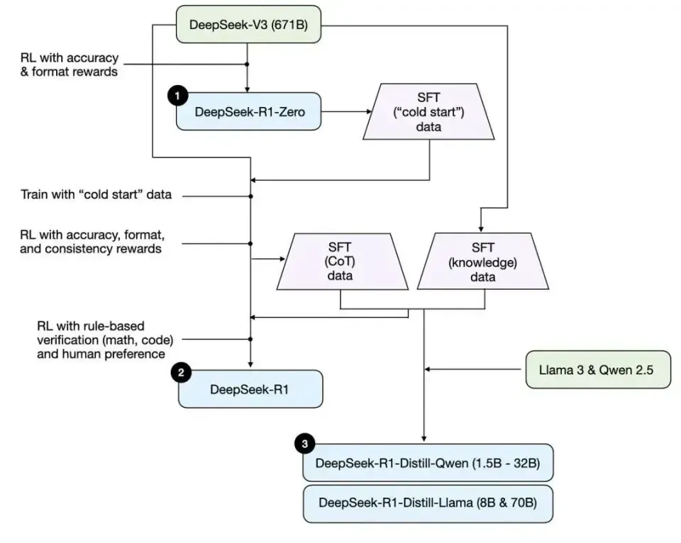
随着DeepSeek的火爆使用,其背后的训练技术也值得深入学习,整体DeepSeek相关的训练过程如下图所示。

 

其中主要涉及以下三个模型,其中DeepSeek-R1-Zero模型所涉及的强化学习算法,是DeepSeek最核心的部分之一,本次我们主要重现的也是这个部分。



1.1 DeepSeek-R1-Zero

是在基础模型DeepSeek-V3上进行强化学习(RL)后得到了DeepSeek-R1-Zero模型。该模型学会了如何推理、创建思维链序列,并具备自我验证和反思等能力。尽管DeepSeek-R1-Zero的学习能力令人惊叹,但它存在语言混合、可读性差等严重问题。


1.2 DeepSeek-R1

首先使用数千个思维链(CoT)序列示例形式的冷启动数据,在DeepSeek-V3上进行监督微调(SFT),目的是为强化学习创建一个更稳定的起点,解决DeepSeek-R1-Zero存在的问题。接着进行强化学习,并设置奖励机制,以促进语言一致性,增强在科学、编码和数学等任务上的推理能力。然后,再次进行监督微调,这次加入了非推理重点的训练示例,帮助模型保留写作、角色扮演等更多通用能力。最后,再次进行强化学习,以更好地符合人类偏好。最终得到了一个拥有6710亿参数的高性能模型。


1.3 DeepSeek-R1-Distill*

他们基于Qwen和Llama架构,对参数在15亿 - 700亿之间的较小模型进行微调,得到了一组更轻量、更高效且推理能力更强的模型。这极大地提高了开发人员的可及性,因为许多提炼后的模型可以在他们的设备上快速运行。


2. 方案

2.1 环境信息

强化学习(TRL):主要采用了huggingface提供的grpo_trainer方案(参考链接)

数据集:主要通过数据集gsm8k进行训练

GPU: 单张A10,显存24G

模型:Qwen2.5-0.5B-Instruct


2.2 依赖安装

# 基于目前最新的vllm 0.7.2进行验证
pip install vllm -U

# 基于目前最新的trl 0.15.1进行验证
pip install trl -U


2.3 训练


import re

import torch
from modelscope import AutoTokenizer, AutoModelForCausalLM
from modelscope.msdatasets import MsDataset
from trl import GRPOConfig, GRPOTrainer
SYSTEM_PROMPT = """
You need to answer in XML format, include <reasoning> and <answer>, respond in the following format:
<reasoning>
...
</reasoning>
<answer>
...
</answer>
"""
XML_COT_FORMAT = """\
<reasoning>
{reasoning}
</reasoning>
<answer>
{answer}
</answer>
"""
def extract_xml_answer(text: str) -> str:
    answer = text.split("<answer>")[-1]
    answer = answer.split("</answer>")[0]
    return answer.strip()
def extract_hash_answer(text: str) -> str | None:
    if "####" not in text:
        return None
    return text.split("####")[1].strip()
def get_gsm8k_questions(split="train") -> MsDataset:
    data = MsDataset.load('modelscope/gsm8k', subset_name='main', split=split)
    data = data.map(lambda x: {
        'prompt': [
            {'role': 'system', 'content': SYSTEM_PROMPT},
            {'role': 'user', 'content': x['question']}
        ],
        'answer': extract_hash_answer(x['answer'])
    })
    return data
dataset = get_gsm8k_questions()
# Reward functions
def correctness_reward_func(prompts, completions, answer, **kwargs) -> list[float]:
    responses = [completion[0]['content'] for completion in completions]
    q = prompts[0][-1]['content']
    extracted_responses = [extract_xml_answer(r) for r in responses]
    print('-' * 20, f"Question:\n{q}", f"\nAnswer:\n{answer[0]}", f"\nResponse:\n{responses[0]}",
          f"\nExtracted:\n{extracted_responses[0]}")
    return [2.0 if r == a else 0.0 for r, a in zip(extracted_responses, answer)]
def int_reward_func(completions, **kwargs) -> list[float]:
    responses = [completion[0]['content'] for completion in completions]
    extracted_responses = [extract_xml_answer(r) for r in responses]
    return [0.5 if r.isdigit() else 0.0 for r in extracted_responses]
# def strict_format_reward_func(completions, **kwargs) -> list[float]:
#     pattern = r"\n<reasoning>\n.*?\n</reasoning>\n<answer>\n.*?\n</answer>\n$"
#     responses = [completion[0]["content"] for completion in completions]
#     matches = [re.fullmatch(pattern, r, re.DOTALL) for r in responses]
#     return [0.5 if match else 0.0 for match in matches]
def strict_format_reward_func(completions, **kwargs) -> list[float]:
    pattern = r"<reasoning>\n.*?\n</reasoning>\n<answer>\n.*?\n</answer>"
    responses = [completion[0]["content"] for completion in completions]
    # 新增调试日志
    matches = []
    for idx, r in enumerate(responses):
        print(f"\n--- Processing response {idx} ---")
        print("Raw content:", repr(r))  # 使用 repr() 显示转义字符
        match = re.fullmatch(pattern, r, re.DOTALL)
        print("Match result:", bool(match))
        matches.append(match)
    return [0.5 if match else 0.0 for match in matches]
def soft_format_reward_func(completions, **kwargs) -> list[float]:
    pattern = r"<reasoning>.*?</reasoning>\s*<answer>.*?</answer>"
    responses = [completion[0]["content"] for completion in completions]
    matches = [re.fullmatch(pattern, r, re.DOTALL) for r in responses]
    return [0.5 if match else 0.0 for match in matches]
def count_xml(text) -> float:
    count = 0.0
    if text.count("<reasoning>\n") == 1:
        count += 0.125
    if text.count("\n</reasoning>\n") == 1:
        count += 0.125
    if text.count("\n<answer>\n") == 1:
        count += 0.125
        count -= len(text.split("\n</answer>\n")[-1]) * 0.001
    if text.count("\n</answer>") == 1:
        count += 0.125
        count -= (len(text.split("\n</answer>")[-1]) - 1) * 0.001
    return count
def xmlcount_reward_func(completions, **kwargs) -> list[float]:
    contents = [completion[0]["content"] for completion in completions]
    return [count_xml(c) for c in contents]
model_name = "Qwen/Qwen2.5-0.5B-Instruct"
output_dir = "outputs/Qwen-0.5B-GRPO"
run_name = "Qwen-0.5B-GRPO-gsm8k"
training_args = GRPOConfig(
    output_dir=output_dir,
    run_name=run_name,
    learning_rate=5e-6,
    adam_beta1=0.9,
    adam_beta2=0.99,
    weight_decay=0.1,
    warmup_ratio=0.1,
    lr_scheduler_type='cosine',
    logging_steps=1,
    bf16=True,
    per_device_train_batch_size=8,
    gradient_accumulation_steps=4,
    num_generations=8,
    max_prompt_length=256,
    max_completion_length=200,
    num_train_epochs=1,
    save_steps=100,
    max_grad_norm=0.1,
    log_on_each_node=False,
    use_vllm=True,
    vllm_gpu_memory_utilization=.2,
    vllm_device="cuda:0",
    report_to="none"
)
model = AutoModelForCausalLM.from_pretrained(
    model_name,
    torch_dtype=torch.bfloat16,
    device_map=None
).to("cuda")
tokenizer = AutoTokenizer.from_pretrained(model_name)
tokenizer.pad_token = tokenizer.eos_token
trainer = GRPOTrainer(
    model=model,
    processing_class=tokenizer,
    reward_funcs=[
        xmlcount_reward_func,
        soft_format_reward_func,
        strict_format_reward_func,
        int_reward_func,
        correctness_reward_func],
    args=training_args,
    train_dataset=dataset,
)
trainer.train()


2.4 reward_funcs(奖励函数)

如上面代码所示,主要涉及以下5个奖励函数

2.4.1 correctness_reward_func(正确性奖励函数)

检查模型的输出是否与参考答案 (answer) 完全匹配,匹配则奖励 2.0,否则 0.0。


2.4.2 int_reward_func(整数检测奖励函数)

检查模型输出是否是纯数字(整数),是则奖励 0.5,否则 0.0。


2.4.3 strict_format_reward_func(严格格式奖励函数)

严格格式奖励,必须完全匹配 ......,包括其中的换行符,都必须满足格式,如果符合格式的奖励 0.5,否则 0.0。


2.4.4 soft_format_reward_func(宽松格式奖励函数)

允许更灵活的格式,只要包含 ... 和 ...,即奖励 0.5,对比严格模式更加宽松


2.4.5 count_xml,xmlcount_reward_func(XML 结构评分函数)

计算模型输出 XML 结构的完整度,并给予相应奖励。奖励规则:

检查 XML 结构完整度:

每个正确的标签匹配增加 0.125 奖励:

\\n:+0.125

\\n:+0.125

\\n:+0.125

:+0.125

考虑额外文本的惩罚:

如果  后面有多余的内容,则减少奖励 0.001 × 额外字符数


2.5 训练参数

核心参数说明如下:

1.gradient_accumulation_steps=4:每进行4次的前向传播和反向传播后,才会执行一次权重更新;

2.max_completion_length=200: 表示限制模型返回最大长度200;

3.save_steps=100:表示每运行100步才保存一次checkpoint;

gsm8k数据集一共接近8000条数据,每4次会更新一次,则需要更新2000次,每100步保存一次,则需要生成20个checkpoint。


3. 过程日志分析

3.1 日志分析

通过python train.py > train.log运行代码,通过tail -f train.log进行实时日志查看,最后整体效果如下图所示,最后有效数据1868个,运行时间是2:25:25。

 


3.2 训练数据分析

GRPO Trainer会记录很多训练过程中的指标,主要包括在:

completion_length:完成时长;reward/{reward_func_name}:每个 reward 函数计算的奖励;reward:平均奖励;reward_std :奖励组内的平均标准差;kl : 根据完成次数计算的模型和参考模型之间的平均 KL 散度。

其中我们主要关注以下两个奖励指标:

准确性奖励:基于响应的正确性(对应correctness_reward_func)格式奖励:确保响应符合结构指南(对应strict_format_reward_func和soft_format_reward_func)

3.2.1 准确性奖励

 

3.2.2 格式奖励

 

 

4. 推理验证

4.1 微调前的模型

格式和答案都不对,而且不稳定:

 


4.2 微调后的模型

格式和答案都满足要求:

 

5. 思考


通过对比微调前后的模型,虽然我们这次使用的是一个0.5B的小模型,数据量也不大,但是还是可以通过这个流程,体验强化学习的整个流程,对我们理解强化学习还是很有好处的。并且从整个实验中,也理解了DeepSeek整个方案设计的原因,其中以下几个点印象深刻。


5.1 训练数据分析

通过对训练后的奖励函数数据进行分析发现,其中模型的格式奖励函数strict_format_reward_func和soft_format_reward_func,都是在训练到固定步数左右的时候,得分开始突然上升,然后后续就逐渐稳定,如下图所示。可以看到,宽松校验在500步的时候已经基本稳定到0.5的分数,而由于严格模式对格式更加严格,所以严格模式在1000步的时候才到稳定。通过这样的数据,可以指导我们下一步进行实验数据调整,从而获取最佳的checkponit模型进行导出。

  


5.2 冷启动的问题

我们可以看到模型在早期训练的时候,效果很差,模型基本都是在瞎试。所以为了加快训练,deepseek加入了SFT的数据解决冷启动的问题,如下面的截图所示。通过R1-Zero生成SFT的数据,解决了R1的冷启动问题。








来源  |  阿里云开发者公众号

作者  |  荣阳


作者介绍
目录