本文的主要目的是理解objc_msgSend的方法查找流程
在上一篇文章iOS-底层原理 11:objc_class 中 cache 原理分析中,分析了cache的写入流程,在写入流程之前,还有一个cache读取流程,即objc_msgSend 和 cache_getImp
在分析之前,首先了解什么是Runtime
Runtime 介绍
runtime称为运行时,它区别于编译时
运行时是代码跑起来,被装载到内存中的过程,如果此时出错,则程序会崩溃,是一个动态阶段编译时是源代码翻译成机器能识别的代码的过程,主要是对语言进行最基本的检查报错,即词法分析、语法分析等,是一个静态的阶段
runtime的使用有以下三种方式,其三种实现方法与编译层和底层的关系如图所示
- 通过
OC代码,例如[person sayNB] - 通过
NSObject方法,例如isKindOfClass - 通过
Runtime API,例如class_getInstanceSize
其中的compiler就是我们了解的编译器,即LLVM,例如OC的alloc 对应底层的objc_alloc, runtime system libarary 就是底层库
探索方法的本质
方法的本质
在iOS-底层原理 07:isa与类关联的原理文章中,通过clang编译的源码,理解了OC对象的本质,同样的,使用clang编译main.cpp文件,通过查看main函数中方法调用的实现,如下所示
//main.m中方法的调用 LGPerson *person = [LGPerson alloc]; [person sayNB]; [person sayHello]; //👇clang编译后的底层实现 LGPerson *person = ((LGPerson *(*)(id, SEL))(void *)objc_msgSend)((id)objc_getClass("LGPerson"), sel_registerName("alloc")); ((void (*)(id, SEL))(void *)objc_msgSend)((id)person, sel_registerName("sayNB")); ((void (*)(id, SEL))(void *)objc_msgSend)((id)person, sel_registerName("sayHello"));
通过上述代码可以看出,方法的本质就是objc_msgSend消息发送
为了验证,通过objc_msgSend方法来完成[person sayNB]的调用,查看其打印是否是一致
注:
1、直接调用
objc_msgSend,需要导入头文件#import2、需要将target --> Build Setting -->搜索
msg-- 将enable strict checking of obc_msgSend calls由YES改为NO,将严厉的检查机制关掉,否则objc_msgSend的参数会报错
LGPerson *person = [LGPerson alloc]; objc_msgSend(person,sel_registerName("sayNB")); [person sayNB];
其打印结果如下,发现是一致的,所以 [person sayNB]等价于objc_msgSend(person,sel_registerName("sayNB"))
对象方法调用-实际执行是父类的实现
除了验证,我们还可以尝试让person的调用执行父类中实现,通过objc_msgSendSuper实现
定义两个类:LGPerson 和 LGTeacher,父类中实现了sayHello方法
- main中的调用
LGPerson *person = [LGPerson alloc]; LGTeacher *teacher = [LGTeacher alloc]; [person sayHello]; struct objc_super lgsuper; lgsuper.receiver = person; //消息的接收者还是person lgsuper.super_class = [LGTeacher class]; //告诉父类是谁 //消息的接受者还是自己 - 父类 - 请你直接找我的父亲 objc_msgSendSuper(&lgsuper, sel_registerName("sayHello"));
objc_msgSendSuper方法中有两个参数(结构体,sel),其结构体类型是objc_super定义的结构体对象,且需要指定receiver 和 super_class两个属性,源码实现 & 定义如下
objc_msgSendSuper方法参数
objc_super源码定义
打印结果如下
发现不论是[person sayHello]还是objc_msgSendSuper都执行的是父类中sayHello的实现,所以这里,我们可以作一个猜测:方法调用,首先是在类中查找,如果类中没有找到,会到类的父类中查找。
带着我们的猜测,下面我们来探索objc_msgSend的源码实现
objc_msgSend 快速查找流程分析
在objc4-781源码中,搜索objc_msgSend,由于我们日常开发的都是架构是arm64,所以需要在arm64.s后缀的文件中查找objc_msgSend源码实现,发现是汇编实现,其汇编整体执行的流程图如下
objc_msgSend 汇编源码
objc_msgSend是消息发送的源码的入口,其使用汇编实现的,_objc_msgSend源码实现如下
//---- 消息发送 -- 汇编入口--objc_msgSend主要是拿到接收者的isa信息 ENTRY _objc_msgSend //---- 无窗口 UNWIND _objc_msgSend, NoFrame //---- p0 和空对比,即判断接收者是否存在,其中p0是objc_msgSend的第一个参数-消息接收者receiver cmp p0, #0 // nil check and tagged pointer check //---- le小于 --支持taggedpointer(小对象类型)的流程 #if SUPPORT_TAGGED_POINTERS b.le LNilOrTagged // (MSB tagged pointer looks negative) #else //---- p0 等于 0 时,直接返回 空 b.eq LReturnZero #endif //---- p0即receiver 肯定存在的流程 //---- 根据对象拿出isa ,即从x0寄存器指向的地址 取出 isa,存入 p13寄存器 ldr p13, [x0] // p13 = isa //---- 在64位架构下通过 p16 = isa(p13) & ISA_MASK,拿出shiftcls信息,得到class信息 GetClassFromIsa_p16 p13 // p16 = class LGetIsaDone: // calls imp or objc_msgSend_uncached //---- 如果有isa,走到CacheLookup 即缓存查找流程,也就是所谓的sel-imp快速查找流程 CacheLookup NORMAL, _objc_msgSend #if SUPPORT_TAGGED_POINTERS LNilOrTagged: //---- 等于空,返回空 b.eq LReturnZero // nil check // tagged adrp x10, _objc_debug_taggedpointer_classes@PAGE add x10, x10, _objc_debug_taggedpointer_classes@PAGEOFF ubfx x11, x0, #60, #4 ldr x16, [x10, x11, LSL #3] adrp x10, _OBJC_CLASS_$___NSUnrecognizedTaggedPointer@PAGE add x10, x10, _OBJC_CLASS_$___NSUnrecognizedTaggedPointer@PAGEOFF cmp x10, x16 b.ne LGetIsaDone // ext tagged adrp x10, _objc_debug_taggedpointer_ext_classes@PAGE add x10, x10, _objc_debug_taggedpointer_ext_classes@PAGEOFF ubfx x11, x0, #52, #8 ldr x16, [x10, x11, LSL #3] b LGetIsaDone // SUPPORT_TAGGED_POINTERS #endif LReturnZero: // x0 is already zero mov x1, #0 movi d0, #0 movi d1, #0 movi d2, #0 movi d3, #0 ret END_ENTRY _objc_msgSend
主要有以下几步
- 【第一步】判断
objc_msgSend方法的第一个参数receiver是否为空
- 如果支持
tagged pointer,跳转至LNilOrTagged,
- 如果
小对象为空,则直接返回空,即LReturnZero - 如果
小对象不为空,则处理小对象的isa,走到【第二步】
- 如果即不是小对象,
receiver也不为空,有以下两步
- 从
receiver中取出isa存入p13寄存器, - 通过
GetClassFromIsa_p16中,arm64架构下通过isa & ISA_MASK获取shiftcls位域的类信息,即class,GetClassFromIsa_p16的汇编实现如下,然后走到【第二步】
.macro GetClassFromIsa_p16 /* src */ //---- 此处用于watchOS #if SUPPORT_INDEXED_ISA // Indexed isa //---- 将isa的值存入p16寄存器 mov p16, $0 // optimistically set dst = src tbz p16, #ISA_INDEX_IS_NPI_BIT, 1f // done if not non-pointer isa -- 判断是否是 nonapointer isa // isa in p16 is indexed //---- 将_objc_indexed_classes所在的页的基址 读入x10寄存器 adrp x10, _objc_indexed_classes@PAGE //---- x10 = x10 + _objc_indexed_classes(page中的偏移量) --x10基址 根据 偏移量 进行 内存偏移 add x10, x10, _objc_indexed_classes@PAGEOFF //---- 从p16的第ISA_INDEX_SHIFT位开始,提取 ISA_INDEX_BITS 位 到 p16寄存器,剩余的高位用0补充 ubfx p16, p16, #ISA_INDEX_SHIFT, #ISA_INDEX_BITS // extract index ldr p16, [x10, p16, UXTP #PTRSHIFT] // load class from array 1: //--用于64位系统 #elif __LP64__ // 64-bit packed isa //---- p16 = class = isa & ISA_MASK(位运算 & 即获取isa中的shiftcls信息) and p16, $0, #ISA_MASK #else // 32-bit raw isa ---- 用于32位系统 mov p16, $0 #endif .endmacro
- 【第二步】获取isa完毕,进入慢速查找流程
CacheLookup NORMAL
CacheLookup 缓存查找汇编源码
//!!!!!!!!!重点!!!!!!!!!!!! .macro CacheLookup // // Restart protocol: // // As soon as we're past the LLookupStart$1 label we may have loaded // an invalid cache pointer or mask. // // When task_restartable_ranges_synchronize() is called, // (or when a signal hits us) before we're past LLookupEnd$1, // then our PC will be reset to LLookupRecover$1 which forcefully // jumps to the cache-miss codepath which have the following // requirements: // // GETIMP: // The cache-miss is just returning NULL (setting x0 to 0) // // NORMAL and LOOKUP: // - x0 contains the receiver // - x1 contains the selector // - x16 contains the isa // - other registers are set as per calling conventions // LLookupStart$1: //---- p1 = SEL, p16 = isa --- #define CACHE (2 * __SIZEOF_POINTER__),其中 __SIZEOF_POINTER__表示pointer的大小 ,即 2*8 = 16 //---- p11 = mask|buckets -- 从x16(即isa)中平移16字节,取出cache 存入p11寄存器 -- isa距离cache 正好16字节:isa(8字节)-superClass(8字节)-cache(mask高16位 + buckets低48位) ldr p11, [x16, #CACHE] //---- 64位真机 #if CACHE_MASK_STORAGE == CACHE_MASK_STORAGE_HIGH_16 //--- p11(cache) & 0x0000ffffffffffff ,mask高16位抹零,得到buckets 存入p10寄存器-- 即去掉mask,留下buckets and p10, p11, #0x0000ffffffffffff // p10 = buckets //--- p11(cache)右移48位,得到mask(即p11 存储mask),mask & p1(msgSend的第二个参数 cmd-sel) ,得到sel-imp的下标index(即搜索下标) 存入p12(cache insert写入时的哈希下标计算是 通过 sel & mask,读取时也需要通过这种方式) and p12, p1, p11, LSR #48 // x12 = _cmd & mask //--- 非64位真机 #elif CACHE_MASK_STORAGE == CACHE_MASK_STORAGE_LOW_4 and p10, p11, #~0xf // p10 = buckets and p11, p11, #0xf // p11 = maskShift mov p12, #0xffff lsr p11, p12, p11 // p11 = mask = 0xffff >> p11 and p12, p1, p11 // x12 = _cmd & mask #else #error Unsupported cache mask storage for ARM64. #endif //--- p12是下标 p10是buckets数组首地址,下标 * 1<<4(即16) 得到实际内存的偏移量,通过buckets的首地址偏移,获取bucket存入p12寄存器 //--- LSL #(1+PTRSHIFT)-- 实际含义就是得到一个bucket占用的内存大小 -- 相当于mask = occupied -1-- _cmd & mask -- 取余数 add p12, p10, p12, LSL #(1+PTRSHIFT) // p12 = buckets + ((_cmd & mask) << (1+PTRSHIFT)) -- PTRSHIFT是3 //--- 从x12(即p12)中取出 bucket 分别将imp和sel 存入 p17(存储imp) 和 p9(存储sel) ldp p17, p9, [x12] // {imp, sel} = *bucket //--- 比较 sel 与 p1(传入的参数cmd) 1: cmp p9, p1 // if (bucket->sel != _cmd) //--- 如果不相等,即没有找到,请跳转至 2f b.ne 2f // scan more //--- 如果相等 即cacheHit 缓存命中,直接返回imp CacheHit $0 // call or return imp 2: // not hit: p12 = not-hit bucket //--- 如果一直都找不到, 因为是normal ,跳转至__objc_msgSend_uncached CheckMiss $0 // miss if bucket->sel == 0 //--- 判断p12(下标对应的bucket) 是否 等于 p10(buckets数组第一个元素,),如果等于,则跳转至第3步 cmp p12, p10 // wrap if bucket == buckets //--- 定位到最后一个元素(即第一个bucket) b.eq 3f //--- 从x12(即p12 buckets首地址)- 实际需要平移的内存大小BUCKET_SIZE,得到得到第二个bucket元素,imp-sel分别存入p17-p9,即向前查找 ldp p17, p9, [x12, #-BUCKET_SIZE]! // {imp, sel} = *--bucket //--- 跳转至第1步,继续对比 sel 与 cmd b 1b // loop 3: // wrap: p12 = first bucket, w11 = mask #if CACHE_MASK_STORAGE == CACHE_MASK_STORAGE_HIGH_16 //--- 人为设置到最后一个元素 //--- p11(mask)右移44位 相当于mask左移4位,直接定位到buckets的最后一个元素,缓存查找顺序是向前查找 add p12, p12, p11, LSR #(48 - (1+PTRSHIFT)) // p12 = buckets + (mask << 1+PTRSHIFT) #elif CACHE_MASK_STORAGE == CACHE_MASK_STORAGE_LOW_4 add p12, p12, p11, LSL #(1+PTRSHIFT) // p12 = buckets + (mask << 1+PTRSHIFT) #else #error Unsupported cache mask storage for ARM64. #endif // Clone scanning loop to miss instead of hang when cache is corrupt. // The slow path may detect any corruption and halt later. //--- 再查找一遍缓存() //--- 拿到x12(即p12)bucket中的 imp-sel 分别存入 p17-p9 ldp p17, p9, [x12] // {imp, sel} = *bucket //--- 比较 sel 与 p1(传入的参数cmd) 1: cmp p9, p1 // if (bucket->sel != _cmd) //--- 如果不相等,即走到第二步 b.ne 2f // scan more //--- 如果相等 即命中,直接返回imp CacheHit $0 // call or return imp 2: // not hit: p12 = not-hit bucket //--- 如果一直找不到,则CheckMiss CheckMiss $0 // miss if bucket->sel == 0 //--- 判断p12(下标对应的bucket) 是否 等于 p10(buckets数组第一个元素)-- 表示前面已经没有了,但是还是没有找到 cmp p12, p10 // wrap if bucket == buckets b.eq 3f //如果等于,跳转至第3步 //--- 从x12(即p12 buckets首地址)- 实际需要平移的内存大小BUCKET_SIZE,得到得到第二个bucket元素,imp-sel分别存入p17-p9,即向前查找 ldp p17, p9, [x12, #-BUCKET_SIZE]! // {imp, sel} = *--bucket //--- 跳转至第1步,继续对比 sel 与 cmd b 1b // loop LLookupEnd$1: LLookupRecover$1: 3: // double wrap //--- 跳转至JumpMiss 因为是normal ,跳转至__objc_msgSend_uncached JumpMiss $0 .endmacro //以下是最后跳转的汇编函数 .macro CacheHit .if $0 == NORMAL TailCallCachedImp x17, x12, x1, x16 // authenticate and call imp .elseif $0 == GETIMP mov p0, p17 cbz p0, 9f // don't ptrauth a nil imp AuthAndResignAsIMP x0, x12, x1, x16 // authenticate imp and re-sign as IMP 9: ret // return IMP .elseif $0 == LOOKUP // No nil check for ptrauth: the caller would crash anyway when they // jump to a nil IMP. We don't care if that jump also fails ptrauth. AuthAndResignAsIMP x17, x12, x1, x16 // authenticate imp and re-sign as IMP ret // return imp via x17 .else .abort oops .endif .endmacro .macro CheckMiss // miss if bucket->sel == 0 .if $0 == GETIMP //--- 如果为GETIMP ,则跳转至 LGetImpMiss cbz p9, LGetImpMiss .elseif $0 == NORMAL //--- 如果为NORMAL ,则跳转至 __objc_msgSend_uncached cbz p9, __objc_msgSend_uncached .elseif $0 == LOOKUP //--- 如果为LOOKUP ,则跳转至 __objc_msgLookup_uncached cbz p9, __objc_msgLookup_uncached .else .abort oops .endif .endmacro .macro JumpMiss .if $0 == GETIMP b LGetImpMiss .elseif $0 == NORMAL b __objc_msgSend_uncached .elseif $0 == LOOKUP b __objc_msgLookup_uncached .else .abort oops .endif .endmacro
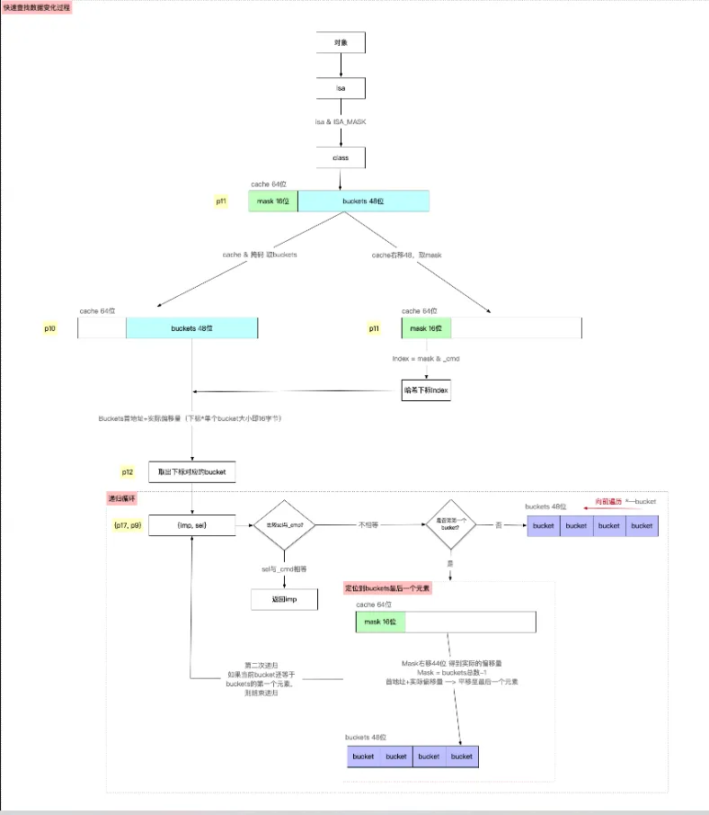
主要分为以下几步
- 【第一步】通过
cache首地址平移16字节(因为在objc_class中,首地址距离cache正好16字节,即isa首地址占8字节,superClass占8字节),获取cahce,cache中高16位存mask,低48位存buckets,即p11 = cache
- 【第二步】从cache中分别取出buckets和mask,并由mask根据哈希算法计算出哈希下标
- 通过
cache和掩码(即0x0000ffffffffffff)的&运算,将高16位mask抹零,得到buckets指针地址,即p10 = buckets - 将
cache右移48位,得到mask,即p11 = mask - 将
objc_msgSend的参数p1(即第二个参数_cmd)& msak,通过哈希算法,得到需要查找存储sel-imp的bucket下标index,即p12 = index = _cmd & mask,为什么通过这种方式呢?因为在存储sel-imp时,也是通过同样哈希算法计算哈希下标进行存储,所以读取也需要通过同样的方式读取,如下所示
- 【第三步】根据所得的
哈希下标index和buckets首地址,取出哈希下标对应的bucket
- 其中
PTRSHIFT等于3,左移4位(即2^4 = 16字节)的目的是计算出一个bucket实际占用的大小,结构体bucket_t中sel占8字节,imp占8字节 - 根据计算的哈希下标
index 乘以单个bucket占用的内存大小,得到buckets首地址在实际内存中的偏移量 - 通过
首地址 + 实际偏移量,获取哈希下标index对应的bucket
- 【第四步】根据获取的
bucket,取出其中的imp存入p17,即p17 = imp,取出sel存入p9,即p9 = sel
- 【第五步】第一次递归循环
- 比较获取的
bucket中sel与objc_msgSend的第二个参数的_cmd(即p1)是否相等 - 如果
相等,则直接跳转至CacheHit,即缓存命中,返回imp - 如果不相等,有以下两种情况
- 如果一直都找不到,直接跳转至
CheckMiss,因为$0是normal,会跳转至__objc_msgSend_uncached,即进入慢速查找流程 - 如果
根据index获取的bucket等于buckets的第一个元素,则人为的将当前bucket设置为buckets的最后一个元素(通过buckets首地址+mask右移44位(等同于左移4位)直接定位到bucker的最后一个元素),然后继续进行递归循环(第一个递归循环嵌套第二个递归循环),即【第六步】 - 如果
当前bucket不等于buckets的第一个元素,则继续向前查找,进入第一次递归循环
- 【第六步】第二次递归循环:重复【第五步】的操作,与【第五步】中
唯一区别是,如果当前的bucket还是等于 buckets的第一个元素,则直接跳转至JumpMiss,此时的$0是normal,也是直接跳转至__objc_msgSend_uncached,即进入慢速查找流程
以下是整个快速查找过程值的变化过程
值变化过程








