1.1 Spring测试环境搭建
Spring模块概览,绿色是模块,Spring中八大模块,黑色表示该模块包含的jar包(组件)。例如我们想要用IOC容器,也就是绿色的CoreContainer,我们需要导入Beans,Core,Context,SpEL(spring-expression)四个包。
Spring模块概览
Test:测试相关
Core Container:IOC容器
AOP:面向切面编程
Aspects:切面
Instrumenttation:跟JDK关联,一般不用
Messaging:消息服务,一般不用
Data Access/Integration:数据访问与集成(JDBC访问,Transaction事务,ORM对象关系映射,OXM和XML映射一般不用,JMS为Java消息服务Java-message-service一般不用)
Web:Web服务(WebSocket网络通信协议,Servlet, Web,Portlet一般不用)
最偷懒的方式,是直接导入Spring-Framework。但是可能导入不必要的包,导致项目打包后比较大
由于Spring-Content中的ApplicationContent是整个IOC的入口。我们导入Spring-context包即可
<!-- https://mvnrepository.com/artifact/org.springframework/spring-context --> <dependency> <groupId>org.springframework</groupId> <artifactId>spring-context</artifactId> <version>5.2.3.RELEASE</version> </dependency>
我们导入spring-content后,默认会导入该组件的依赖jar,spring-content底层的依赖可以看到,实际上我们是导入了Core Container模块:
<dependencies> <dependency> <groupId>org.springframework</groupId> <artifactId>spring-aop</artifactId> <version>5.2.3.RELEASE</version> <scope>compile</scope> </dependency> <dependency> <groupId>org.springframework</groupId> <artifactId>spring-beans</artifactId> <version>5.2.3.RELEASE</version> <scope>compile</scope> </dependency> <dependency> <groupId>org.springframework</groupId> <artifactId>spring-core</artifactId> <version>5.2.3.RELEASE</version> <scope>compile</scope> </dependency> <dependency> <groupId>org.springframework</groupId> <artifactId>spring-expression</artifactId> <version>5.2.3.RELEASE</version> <scope>compile</scope> </dependency> </dependencies>
新建Spring配置文件spring.xml:
<?xml version="1.0" encoding="UTF-8"?> <beans xmlns="http://www.springframework.org/schema/beans" xmlns:xsi="http://www.w3.org/2001/XMLSchema-instance" xsi:schemaLocation="http://www.springframework.org/schema/beans http://www.springframework.org/schema/beans/spring-beans.xsd"> <!--注册一个对象,spring回自动创建这个对象--> <!-- 一个bean标签就表示一个对象 id:这个对象的唯一标识 class:注册对象的完全限定名 --> <bean id="hello" class="com.xiaodai.service.Hello"> <!--使用property标签给对象的属性赋值 name:表示属性的名称 value:表示属性的值 --> <property name="id" value="1"></property> <property name="name" value="zhangsan"></property> <property name="age" value="18"></property> </bean> </beans>
编写测试类:
import com.xiaodai.service.Hello; import org.springframework.context.ApplicationContext; import org.springframework.context.support.ClassPathXmlApplicationContext; public class Test { public static void main(String[] args) { ApplicationContext applicationContext = new ClassPathXmlApplicationContext("spring.xml"); Hello hello = applicationContext.getBean("hello", Hello.class); System.out.println(hello.getName()); } }
1.2 Debug容器创建过程
从测试类的new ClassPathXmlApplicationContext("spring.xml")开始debug,进入ClassPathXmlApplicationContext,可以看到:
public ClassPathXmlApplicationContext( String[] configLocations, boolean refresh, @Nullable ApplicationContext parent) throws BeansException { super(parent); // 设置配置文件路径 setConfigLocations(configLocations); if (refresh) { // 核心步骤 refresh(); } }
加载配置文件后,进入refresh()方法,该方法是容器初始化的核心步骤。该方法包含十三个方法:
@Override public void refresh() throws BeansException, IllegalStateException { synchronized (this.startupShutdownMonitor) { // Prepare this context for refreshing. /** * 准备刷新,做一些最基本的准备化工作 **/ prepareRefresh(); // Tell the subclass to refresh the internal bean factory. /** * 获得一个刷新的bean容器,实质就是获取工厂。 * 加载xml等配置文件,用该文件产生的BeanDefinition来创建一个工厂 **/ ConfigurableListableBeanFactory beanFactory = obtainFreshBeanFactory(); // Prepare the bean factory for use in this context. /** * 准备bean工厂 **/ prepareBeanFactory(beanFactory); try { // Allows post-processing of the bean factory in context subclasses. // 后置增强,方便扩展 postProcessBeanFactory(beanFactory); // Invoke factory processors registered as beans in the context. // 实例化并且执行BeanFactoryPostProcessors invokeBeanFactoryPostProcessors(beanFactory); // Register bean processors that intercept bean creation. // 实例化并且注册所有的BeanPostProcessor registerBeanPostProcessors(beanFactory); // Initialize message source for this context. // 国际化设置,一般用不到 initMessageSource(); // Initialize event multicaster for this context. // 初始化应用程序的多波器和广播器 initApplicationEventMulticaster(); // Initialize other special beans in specific context subclasses. // 空方法,预留给子类做扩展 onRefresh(); // Check for listener beans and register them. // 注册监听器 registerListeners(); // Instantiate all remaining (non-lazy-init) singletons. // 工作中常用,面试常问。实例化所有非懒加载的实例对象 finishBeanFactoryInitialization(beanFactory); // Last step: publish corresponding event. // 完成刷新 finishRefresh(); } catch (BeansException ex) { if (logger.isWarnEnabled()) { logger.warn("Exception encountered during context initialization - " + "cancelling refresh attempt: " + ex); } // Destroy already created singletons to avoid dangling resources. destroyBeans(); // Reset 'active' flag. cancelRefresh(ex); // Propagate exception to caller. throw ex; } finally { // Reset common introspection caches in Spring's core, since we // might not ever need metadata for singleton beans anymore... resetCommonCaches(); } } }
1.3 AbstractApplicationContext的refresh()包含的13个方法分析
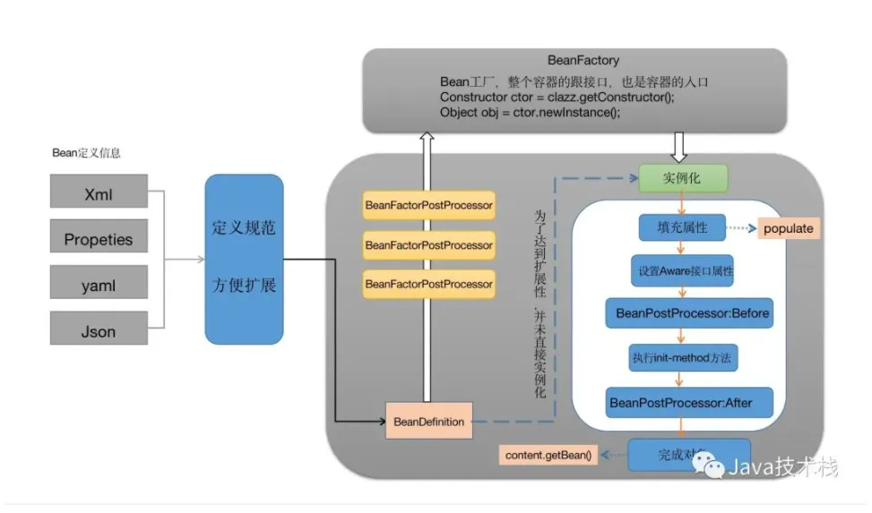
结合概览图一个一个方法分析:
Bean工厂实例化Bean概览图
方法1:prepareRefresh() => 准备工作
准备刷新,做一些最基本的准备化工作
protected void prepareRefresh() { // Switch to active. // 设置开始时间 this.startupDate = System.currentTimeMillis(); // 关闭状态设置为false this.closed.set(false); // 活跃状态设置为true this.active.set(true); // 打印日志 if (logger.isDebugEnabled()) { if (logger.isTraceEnabled()) { logger.trace("Refreshing " + this); } else { logger.debug("Refreshing " + getDisplayName()); } } // Initialize any placeholder property sources in the context environment. // 初始化属性资源 initPropertySources(); // Validate that all properties marked as required are resolvable: // see ConfigurablePropertyResolver#setRequiredProperties // 获取环境信息,验证属性信息 getEnvironment().validateRequiredProperties(); // Store pre-refresh // 存储预刷新的一些应用信息的监听器 ApplicationListeners... if (this.earlyApplicationListeners == null) { this.earlyApplicationListeners = new LinkedHashSet<>(this.applicationListeners); } else { // Reset local application listeners to pre-refresh state. this.applicationListeners.clear(); this.applicationListeners.addAll(this.earlyApplicationListeners); } // Allow for the collection of early ApplicationEvents, // to be published once the multicaster is available... // 创建一些监听器事件的集合 this.earlyApplicationEvents = new LinkedHashSet<>(); }
总结:1.设置启动事件 2.设置关闭活跃的状态 3.获取环境对象并设置属性值 4.设置监听器以及需要发布事件的集合
重要的点:
获取环境信息,验证属性信息,getEnvironment().validateRequiredProperties();
存储预刷新的一些应用信息的监听器,在Spring中是空实现,但是SpringBoot中,是有具体的值的
方法2:obtainFreshBeanFactory() => 获得一个刷新的bean容器
获得一个刷新的bean容器,实质就是获取工厂。创建容器对象DefaultListableBeanFactory;加载xml配置文件的属性到当前的工厂中,最重要的就是BeanDefinition
Bean工厂实例继承关系图
AbstractRefreshableApplicationContext:
// 只要进到这个方法,那么我们创建的一定是一个新的工厂 @Override protected final void refreshBeanFactory() throws BeansException { if (hasBeanFactory()) { // 如果存在先销毁,后关闭 destroyBeans(); closeBeanFactory(); } try { // 创建bean工厂,这里使用的就是DefaultListableBeanFactory。此时创建的工厂里面的属性值都是默认值 DefaultListableBeanFactory beanFactory = createBeanFactory(); // 序列化id beanFactory.setSerializationId(getId()); // 设置一些属性值 customizeBeanFactory(beanFactory); // 加载bean的定义属性值。该方法有很多重载,非常复杂,核心是do操作 // 完成配置文件或者配置类文件的加载 loadBeanDefinitions(beanFactory); synchronized (this.beanFactoryMonitor) { this.beanFactory = beanFactory; } } catch (IOException ex) { throw new ApplicationContextException("I/O error parsing bean definition source for " + getDisplayName(), ex); } }
方法3:prepareBeanFactory(beanFactory) => 准备(初始化)Bean工厂
为方法2拿到的工厂,设置某些具体的值
protected void prepareBeanFactory(ConfigurableListableBeanFactory beanFactory) { // Tell the internal bean factory to use the context's class loader etc. // 为bean工厂设置类加载器 beanFactory.setBeanClassLoader(getClassLoader()); // 设置SPEL解析器 beanFactory.setBeanExpressionResolver(new StandardBeanExpressionResolver(beanFactory.getBeanClassLoader())); beanFactory.addPropertyEditorRegistrar(new ResourceEditorRegistrar(this, getEnvironment())); // Configure the bean factory with context callbacks. // 添加一个BeanPostProcessor beanFactory.addBeanPostProcessor(new ApplicationContextAwareProcessor(this)); // 忽略对应接口的实现 beanFactory.ignoreDependencyInterface(EnvironmentAware.class); beanFactory.ignoreDependencyInterface(EmbeddedValueResolverAware.class); beanFactory.ignoreDependencyInterface(ResourceLoaderAware.class); beanFactory.ignoreDependencyInterface(ApplicationEventPublisherAware.class); beanFactory.ignoreDependencyInterface(MessageSourceAware.class); beanFactory.ignoreDependencyInterface(ApplicationContextAware.class); // BeanFactory interface not registered as resolvable type in a plain factory. // MessageSource registered (and found for autowiring) as a bean. // 注册一些依赖 beanFactory.registerResolvableDependency(BeanFactory.class, beanFactory); beanFactory.registerResolvableDependency(ResourceLoader.class, this); beanFactory.registerResolvableDependency(ApplicationEventPublisher.class, this); beanFactory.registerResolvableDependency(ApplicationContext.class, this); // Register early post-processor for detecting inner beans as // ApplicationListeners添加一个BeanPostProcessor增强器 ApplicationListeners. beanFactory.addBeanPostProcessor(new ApplicationListenerDetector(this)); // Detect a LoadTimeWeaver and prepare for weaving, if found. if (beanFactory.containsBean(LOAD_TIME_WEAVER_BEAN_NAME)) { beanFactory.addBeanPostProcessor(new LoadTimeWeaverAwareProcessor(beanFactory)); // Set a temporary ClassLoader for type matching. beanFactory.setTempClassLoader(new ContextTypeMatchClassLoader(beanFactory.getBeanClassLoader())); } // Register default environment beans. if (!beanFactory.containsLocalBean(ENVIRONMENT_BEAN_NAME)) { beanFactory.registerSingleton(ENVIRONMENT_BEAN_NAME, getEnvironment()); } if (!beanFactory.containsLocalBean(SYSTEM_PROPERTIES_BEAN_NAME)) { beanFactory.registerSingleton(SYSTEM_PROPERTIES_BEAN_NAME, getEnvironment().getSystemProperties()); } if (!beanFactory.containsLocalBean(SYSTEM_ENVIRONMENT_BEAN_NAME)) { beanFactory.registerSingleton(SYSTEM_ENVIRONMENT_BEAN_NAME, getEnvironment().getSystemEnvironment()); } }
方法4:postProcessBeanFactory(beanFactory) => 后置增强Bean(扩展实现)
空方法,方便扩展
方法5:invokeBeanFactoryPostProcessors(beanFactory) => 执行BFPP
实例化并且执行BeanFactoryPostProcessors
/** * Instantiate and invoke all registered BeanFactoryPostProcessor beans, * respecting explicit order if given. * <p>Must be called before singleton instantiation. * 单例对象之前一定调用,因为单例bean创建后就只有一份 */ protected void invokeBeanFactoryPostProcessors(ConfigurableListableBeanFactory beanFactory) { PostProcessorRegistrationDelegate.invokeBeanFactoryPostProcessors(beanFactory, getBeanFactoryPostProcessors()); // Detect a LoadTimeWeaver and prepare for weaving, if found in the meantime // (e.g. through an @Bean method registered by ConfigurationClassPostProcessor) if (beanFactory.getTempClassLoader() == null && beanFactory.containsBean(LOAD_TIME_WEAVER_BEAN_NAME)) { beanFactory.addBeanPostProcessor(new LoadTimeWeaverAwareProcessor(beanFactory)); beanFactory.setTempClassLoader(new ContextTypeMatchClassLoader(beanFactory.getBeanClassLoader())); } }
方法6:registerBeanPostProcessors(beanFactory) => 注册BPP
实例化并且注册所有的BeanPostProcessor。实例化Bean之前的准备工作
/** * Instantiate and register all BeanPostProcessor beans, * respecting explicit order if given. * <p>Must be called before any instantiation of application beans. */ protected void registerBeanPostProcessors(ConfigurableListableBeanFactory beanFactory) { PostProcessorRegistrationDelegate.registerBeanPostProcessors(beanFactory, this); }
方法7:initMessageSource() => 国际化设置
方法8:initApplicationEventMulticaster() => 初始化应用程序的多波器和广播器
也属于准备工作
方法9:onRefresh() => 预留给子类做扩展
空方法
方法10:registerListeners() => 注册监听器
也属于准备工作
/** * Add beans that implement ApplicationListener as listeners. * Doesn't affect other listeners, which can be added without being beans. */ protected void registerListeners() { // Register statically specified listeners first. for (ApplicationListener<?> listener : getApplicationListeners()) { getApplicationEventMulticaster().addApplicationListener(listener); } // Do not initialize FactoryBeans here: We need to leave all regular beans // uninitialized to let post-processors apply to them! String[] listenerBeanNames = getBeanNamesForType(ApplicationListener.class, true, false); for (String listenerBeanName : listenerBeanNames) { getApplicationEventMulticaster().addApplicationListenerBean(listenerBeanName); } // Publish early application events now that we finally have a multicaster... Set<ApplicationEvent> earlyEventsToProcess = this.earlyApplicationEvents; this.earlyApplicationEvents = null; if (earlyEventsToProcess != null) { for (ApplicationEvent earlyEvent : earlyEventsToProcess) { getApplicationEventMulticaster().multicastEvent(earlyEvent); } } }
方法11:finishBeanFactoryInitialization(beanFactory) => 实例化所有单例对象
面试常问,工作常用。过程比较复杂
/** * Finish the initialization of this context's bean factory, * initializing all remaining singleton beans. */ protected void finishBeanFactoryInitialization(ConfigurableListableBeanFactory beanFactory) { // Initialize conversion service for this context. /** * 把类型转化操作,设置到当前的beanFactory里面去 **/ if (beanFactory.containsBean(CONVERSION_SERVICE_BEAN_NAME) && beanFactory.isTypeMatch(CONVERSION_SERVICE_BEAN_NAME, ConversionService.class)) { beanFactory.setConversionService( beanFactory.getBean(CONVERSION_SERVICE_BEAN_NAME, ConversionService.class)); } // Register a default embedded value resolver if no bean post-processor // (such as a PropertyPlaceholderConfigurer bean) registered any before: // at this point, primarily for resolution in annotation attribute values. /** * 判断当前的beanFactory有没有内置的值处理器 **/ if (!beanFactory.hasEmbeddedValueResolver()) { beanFactory.addEmbeddedValueResolver(strVal -> getEnvironment().resolvePlaceholders(strVal)); } // Initialize LoadTimeWeaverAware beans early to allow for registering their transformers early. /** * 织入Aware **/ String[] weaverAwareNames = beanFactory.getBeanNamesForType(LoadTimeWeaverAware.class, false, false); for (String weaverAwareName : weaverAwareNames) { getBean(weaverAwareName); } // Stop using the temporary ClassLoader for type matching. // 设置类加载器 beanFactory.setTempClassLoader(null); // Allow for caching all bean definition metadata, not expecting further changes. /** * 冻结:某些bean不需要进行修改操作了,放入 **/ beanFactory.freezeConfiguration(); // Instantiate all remaining (non-lazy-init) singletons. /** * 实例化所有非懒加载的实例对象(重要) **/ beanFactory.preInstantiateSingletons(); }
实例化所有非懒加载的实例对象方法:
@Override public void preInstantiateSingletons() throws BeansException { if (logger.isTraceEnabled()) { logger.trace("Pre-instantiating singletons in " + this); } // Iterate over a copy to allow for init methods which in turn register new bean definitions. // While this may not be part of the regular factory bootstrap, it does otherwise work fine. /** * 拿到所有注册bean的名称 **/ List<String> beanNames = new ArrayList<>(this.beanDefinitionNames); // Trigger initialization of all non-lazy singleton beans... // 循环去创建我们需要的单例对象 for (String beanName : beanNames) { // 拿到bean的定义信息,就是我们在xml配置文件里面指定的一些属性 RootBeanDefinition bd = getMergedLocalBeanDefinition(beanName); // 是否是抽象的,是否是单例的,是否是懒加载的 if (!bd.isAbstract() && bd.isSingleton() && !bd.isLazyInit()) { // 判断当前类是否实现了factoryBean接口。一般没实现,直接进入下面的getBean if (isFactoryBean(beanName)) { Object bean = getBean(FACTORY_BEAN_PREFIX + beanName); if (bean instanceof FactoryBean) { final FactoryBean<?> factory = (FactoryBean<?>) bean; boolean isEagerInit; if (System.getSecurityManager() != null && factory instanceof SmartFactoryBean) { isEagerInit = AccessController.doPrivileged((PrivilegedAction<Boolean>) ((SmartFactoryBean<?>) factory)::isEagerInit, getAccessControlContext()); } else { isEagerInit = (factory instanceof SmartFactoryBean && ((SmartFactoryBean<?>) factory).isEagerInit()); } if (isEagerInit) { getBean(beanName); } } } else { // 通过beanName。拿到bean getBean(beanName); } } } // Trigger post-initialization callback for all applicable beans... for (String beanName : beanNames) { Object singletonInstance = getSingleton(beanName); if (singletonInstance instanceof SmartInitializingSingleton) { final SmartInitializingSingleton smartSingleton = (SmartInitializingSingleton) singletonInstance; if (System.getSecurityManager() != null) { AccessController.doPrivileged((PrivilegedAction<Object>) () -> { smartSingleton.afterSingletonsInstantiated(); return null; }, getAccessControlContext()); } else { smartSingleton.afterSingletonsInstantiated(); } } } }
重要方法:
- getMergedLocalBeanDefinition
/** * Return a merged RootBeanDefinition, traversing the parent bean definition * if the specified bean corresponds to a child bean definition. * @param beanName the name of the bean to retrieve the merged definition for * @return a (potentially merged) RootBeanDefinition for the given bean * @throws NoSuchBeanDefinitionException if there is no bean with the given name * @throws BeanDefinitionStoreException in case of an invalid bean definition */ // 返回一个合并好的RootBeanDefinition。整合子类和父类 protected RootBeanDefinition getMergedLocalBeanDefinition(String beanName) throws BeansException { // Quick check on the concurrent map first, with minimal locking. RootBeanDefinition mbd = this.mergedBeanDefinitions.get(beanName); if (mbd != null && !mbd.stale) { return mbd; } return getMergedBeanDefinition(beanName, getBeanDefinition(beanName)); }
- getBean() => doGetBean()
/** * Return an instance, which may be shared or independent, of the specified bean. * @param name the name of the bean to retrieve * @param requiredType the required type of the bean to retrieve * @param args arguments to use when creating a bean instance using explicit arguments * (only applied when creating a new instance as opposed to retrieving an existing one) * @param typeCheckOnly whether the instance is obtained for a type check, * not for actual use * @return an instance of the bean * @throws BeansException if the bean could not be created */ @SuppressWarnings("unchecked") protected <T> T doGetBean(final String name, @Nullable final Class<T> requiredType, @Nullable final Object[] args, boolean typeCheckOnly) throws BeansException { // 获取beanName final String beanName = transformedBeanName(name); Object bean; // Eagerly check singleton cache for manually registered singletons. // 单例检查,如果一级,二级,三级缓存中存在该Bean,直接获取到了 Object sharedInstance = getSingleton(beanName); if (sharedInstance != null && args == null) { if (logger.isTraceEnabled()) { if (isSingletonCurrentlyInCreation(beanName)) { logger.trace("Returning eagerly cached instance of singleton bean '" + beanName + "' that is not fully initialized yet - a consequence of a circular reference"); } else { logger.trace("Returning cached instance of singleton bean '" + beanName + "'"); } } bean = getObjectForBeanInstance(sharedInstance, name, beanName, null); } else { // Fail if we're already creating this bean instance: // We're assumably within a circular reference. // 如果是单例对象的话,尝试解决循环依赖问题 if (isPrototypeCurrentlyInCreation(beanName)) { throw new BeanCurrentlyInCreationException(beanName); } // Check if bean definition exists in this factory. // 获取父类容器 BeanFactory parentBeanFactory = getParentBeanFactory(); if (parentBeanFactory != null && !containsBeanDefinition(beanName)) { // Not found -> check parent. String nameToLookup = originalBeanName(name); if (parentBeanFactory instanceof AbstractBeanFactory) { return ((AbstractBeanFactory) parentBeanFactory).doGetBean( nameToLookup, requiredType, args, typeCheckOnly); } else if (args != null) { // Delegation to parent with explicit args. return (T) parentBeanFactory.getBean(nameToLookup, args); } else if (requiredType != null) { // No args -> delegate to standard getBean method. return parentBeanFactory.getBean(nameToLookup, requiredType); } else { return (T) parentBeanFactory.getBean(nameToLookup); } } // 标志位。如果不是类型检查,表示要创建bean,此处在集合中做一个记录 if (!typeCheckOnly) { markBeanAsCreated(beanName); } try { // 获取beanDefinition final RootBeanDefinition mbd = getMergedLocalBeanDefinition(beanName); // 检测beanDefinition checkMergedBeanDefinition(mbd, beanName, args); // Guarantee initialization of beans that the current bean depends on. // 检查当前的bean是否有其他依赖的bean String[] dependsOn = mbd.getDependsOn(); if (dependsOn != null) { // 如果有依赖的bean,我们要先递归解决其他依赖的bean for (String dep : dependsOn) { if (isDependent(beanName, dep)) { throw new BeanCreationException(mbd.getResourceDescription(), beanName, "Circular depends-on relationship between '" + beanName + "' and '" + dep + "'"); } registerDependentBean(dep, beanName); try { getBean(dep); } catch (NoSuchBeanDefinitionException ex) { throw new BeanCreationException(mbd.getResourceDescription(), beanName, "'" + beanName + "' depends on missing bean '" + dep + "'", ex); } } } // Create bean instance. // 是否是单例的 if (mbd.isSingleton()) { sharedInstance = getSingleton(beanName, () -> { try { return createBean(beanName, mbd, args); } catch (BeansException ex) { // Explicitly remove instance from singleton cache: It might have been put there // eagerly by the creation process, to allow for circular reference resolution. // Also remove any beans that received a temporary reference to the bean. destroySingleton(beanName); throw ex; } }); bean = getObjectForBeanInstance(sharedInstance, name, beanName, mbd); } else if (mbd.isPrototype()) { // It's a prototype -> create a new instance. Object prototypeInstance = null; try { beforePrototypeCreation(beanName); prototypeInstance = createBean(beanName, mbd, args); } finally { afterPrototypeCreation(beanName); } bean = getObjectForBeanInstance(prototypeInstance, name, beanName, mbd); } else { String scopeName = mbd.getScope(); final Scope scope = this.scopes.get(scopeName); if (scope == null) { throw new IllegalStateException("No Scope registered for scope name '" + scopeName + "'"); } try { Object scopedInstance = scope.get(beanName, () -> { beforePrototypeCreation(beanName); try { return createBean(beanName, mbd, args); } finally { afterPrototypeCreation(beanName); } }); bean = getObjectForBeanInstance(scopedInstance, name, beanName, mbd); } catch (IllegalStateException ex) { throw new BeanCreationException(beanName, "Scope '" + scopeName + "' is not active for the current thread; consider " + "defining a scoped proxy for this bean if you intend to refer to it from a singleton", ex); } } } catch (BeansException ex) { cleanupAfterBeanCreationFailure(beanName); throw ex; } } // Check if required type matches the type of the actual bean instance. if (requiredType != null && !requiredType.isInstance(bean)) { try { T convertedBean = getTypeConverter().convertIfNecessary(bean, requiredType); if (convertedBean == null) { throw new BeanNotOfRequiredTypeException(name, requiredType, bean.getClass()); } return convertedBean; } catch (TypeMismatchException ex) { if (logger.isTraceEnabled()) { logger.trace("Failed to convert bean '" + name + "' to required type '" + ClassUtils.getQualifiedName(requiredType) + "'", ex); } throw new BeanNotOfRequiredTypeException(name, requiredType, bean.getClass()); } } return (T) bean; }
- getSingleton
/** * Return the (raw) singleton object registered under the given name, * creating and registering a new one if none registered yet. * @param beanName the name of the bean * @param singletonFactory the ObjectFactory to lazily create the singleton * with, if necessary * @return the registered singleton object */ public Object getSingleton(String beanName, ObjectFactory<?> singletonFactory) { Assert.notNull(beanName, "Bean name must not be null"); synchronized (this.singletonObjects) { Object singletonObject = this.singletonObjects.get(beanName); if (singletonObject == null) { if (this.singletonsCurrentlyInDestruction) { throw new BeanCreationNotAllowedException(beanName, "Singleton bean creation not allowed while singletons of this factory are in destruction " + "(Do not request a bean from a BeanFactory in a destroy method implementation!)"); } if (logger.isDebugEnabled()) { logger.debug("Creating shared instance of singleton bean '" + beanName + "'"); } beforeSingletonCreation(beanName); boolean newSingleton = false; boolean recordSuppressedExceptions = (this.suppressedExceptions == null); if (recordSuppressedExceptions) { this.suppressedExceptions = new LinkedHashSet<>(); } try { // 实际上就是调用了CreateBean singletonObject = singletonFactory.getObject(); newSingleton = true; } catch (IllegalStateException ex) { // Has the singleton object implicitly appeared in the meantime -> // if yes, proceed with it since the exception indicates that state. singletonObject = this.singletonObjects.get(beanName); if (singletonObject == null) { throw ex; } } catch (BeanCreationException ex) { if (recordSuppressedExceptions) { for (Exception suppressedException : this.suppressedExceptions) { ex.addRelatedCause(suppressedException); } } throw ex; } finally { if (recordSuppressedExceptions) { this.suppressedExceptions = null; } afterSingletonCreation(beanName); } if (newSingleton) { addSingleton(beanName, singletonObject); } } return singletonObject; } }
- doCreateBean => 通过上方法的singletonObject = singletonFactory.getObject();进入的
/** * Actually create the specified bean. Pre-creation processing has already happened * at this point, e.g. checking {@code postProcessBeforeInstantiation} callbacks. * <p>Differentiates between default bean instantiation, use of a * factory method, and autowiring a constructor. * @param beanName the name of the bean * @param mbd the merged bean definition for the bean * @param args explicit arguments to use for constructor or factory method invocation * @return a new instance of the bean * @throws BeanCreationException if the bean could not be created * @see #instantiateBean * @see #instantiateUsingFactoryMethod * @see #autowireConstructor */ protected Object doCreateBean(final String beanName, final RootBeanDefinition mbd, final @Nullable Object[] args) throws BeanCreationException { // Instantiate the bean. BeanWrapper instanceWrapper = null; if (mbd.isSingleton()) { instanceWrapper = this.factoryBeanInstanceCache.remove(beanName); } if (instanceWrapper == null) { /** * 核心的创建实例化Bean的过程 **/ instanceWrapper = createBeanInstance(beanName, mbd, args); } final Object bean = instanceWrapper.getWrappedInstance(); Class<?> beanType = instanceWrapper.getWrappedClass(); if (beanType != NullBean.class) { mbd.resolvedTargetType = beanType; } // Allow post-processors to modify the merged bean definition. synchronized (mbd.postProcessingLock) { if (!mbd.postProcessed) { try { applyMergedBeanDefinitionPostProcessors(mbd, beanType, beanName); } catch (Throwable ex) { throw new BeanCreationException(mbd.getResourceDescription(), beanName, "Post-processing of merged bean definition failed", ex); } mbd.postProcessed = true; } } // Eagerly cache singletons to be able to resolve circular references // even when triggered by lifecycle interfaces like BeanFactoryAware. boolean earlySingletonExposure = (mbd.isSingleton() && this.allowCircularReferences && isSingletonCurrentlyInCreation(beanName)); /** * 解决循环依赖。使用三级缓存 **/ if (earlySingletonExposure) { if (logger.isTraceEnabled()) { logger.trace("Eagerly caching bean '" + beanName + "' to allow for resolving potential circular references"); } addSingletonFactory(beanName, () -> getEarlyBeanReference(beanName, mbd, bean)); } // Initialize the bean instance. Object exposedObject = bean; try { /** * 填充属性,上文的实例化只是默认属性值。填充属性是初始化的第一步,第二步是执行init方法 **/ populateBean(beanName, mbd, instanceWrapper); /** * 执行init方法 **/ exposedObject = initializeBean(beanName, exposedObject, mbd); } catch (Throwable ex) { if (ex instanceof BeanCreationException && beanName.equals(((BeanCreationException) ex).getBeanName())) { throw (BeanCreationException) ex; } else { throw new BeanCreationException( mbd.getResourceDescription(), beanName, "Initialization of bean failed", ex); } } if (earlySingletonExposure) { Object earlySingletonReference = getSingleton(beanName, false); if (earlySingletonReference != null) { if (exposedObject == bean) { exposedObject = earlySingletonReference; } else if (!this.allowRawInjectionDespiteWrapping && hasDependentBean(beanName)) { String[] dependentBeans = getDependentBeans(beanName); Set<String> actualDependentBeans = new LinkedHashSet<>(dependentBeans.length); for (String dependentBean : dependentBeans) { if (!removeSingletonIfCreatedForTypeCheckOnly(dependentBean)) { actualDependentBeans.add(dependentBean); } } if (!actualDependentBeans.isEmpty()) { throw new BeanCurrentlyInCreationException(beanName, "Bean with name '" + beanName + "' has been injected into other beans [" + StringUtils.collectionToCommaDelimitedString(actualDependentBeans) + "] in its raw version as part of a circular reference, but has eventually been " + "wrapped. This means that said other beans do not use the final version of the " + "bean. This is often the result of over-eager type matching - consider using " + "'getBeanNamesOfType' with the 'allowEagerInit' flag turned off, for example."); } } } } // Register bean as disposable. try { /** * 需要销毁的时候,销毁的钩子函数 **/ registerDisposableBeanIfNecessary(beanName, bean, mbd); } catch (BeanDefinitionValidationException ex) { throw new BeanCreationException( mbd.getResourceDescription(), beanName, "Invalid destruction signature", ex); } return exposedObject; }
面试题:为甚么循环依赖的解决要使用三级缓存?
- createBeanInstance => 核心的创建和实例化bean的过程,由doCreateBean调用
大量的反射出现在该方法中,用来创建对象
/** * Create a new instance for the specified bean, using an appropriate instantiation strategy: * factory method, constructor autowiring, or simple instantiation. * @param beanName the name of the bean * @param mbd the bean definition for the bean * @param args explicit arguments to use for constructor or factory method invocation * @return a BeanWrapper for the new instance * @see #obtainFromSupplier * @see #instantiateUsingFactoryMethod * @see #autowireConstructor * @see #instantiateBean */ protected BeanWrapper createBeanInstance(String beanName, RootBeanDefinition mbd, @Nullable Object[] args) { // Make sure bean class is actually resolved at this point. Class<?> beanClass = resolveBeanClass(mbd, beanName); if (beanClass != null && !Modifier.isPublic(beanClass.getModifiers()) && !mbd.isNonPublicAccessAllowed()) { throw new BeanCreationException(mbd.getResourceDescription(), beanName, "Bean class isn't public, and non-public access not allowed: " + beanClass.getName()); } Supplier<?> instanceSupplier = mbd.getInstanceSupplier(); if (instanceSupplier != null) { return obtainFromSupplier(instanceSupplier, beanName); } if (mbd.getFactoryMethodName() != null) { return instantiateUsingFactoryMethod(beanName, mbd, args); } // Shortcut when re-creating the same bean... boolean resolved = false; boolean autowireNecessary = false; if (args == null) { synchronized (mbd.constructorArgumentLock) { if (mbd.resolvedConstructorOrFactoryMethod != null) { resolved = true; autowireNecessary = mbd.constructorArgumentsResolved; } } } if (resolved) { if (autowireNecessary) { return autowireConstructor(beanName, mbd, null, null); } else { return instantiateBean(beanName, mbd); } } // Candidate constructors for autowiring? // 构造器 Constructor<?>[] ctors = determineConstructorsFromBeanPostProcessors(beanClass, beanName); if (ctors != null || mbd.getResolvedAutowireMode() == AUTOWIRE_CONSTRUCTOR || mbd.hasConstructorArgumentValues() || !ObjectUtils.isEmpty(args)) { return autowireConstructor(beanName, mbd, ctors, args); } // Preferred constructors for default construction? ctors = mbd.getPreferredConstructors(); if (ctors != null) { return autowireConstructor(beanName, mbd, ctors, null); } // No special handling: simply use no-arg constructor. /** * 默认无参构造 **/ return instantiateBean(beanName, mbd); }
- instantiateBean(beanName, mbd) => 默认无参构造
/** * Instantiate the given bean using its default constructor. * @param beanName the name of the bean * @param mbd the bean definition for the bean * @return a BeanWrapper for the new instance */ protected BeanWrapper instantiateBean(final String beanName, final RootBeanDefinition mbd) { try { Object beanInstance; final BeanFactory parent = this; if (System.getSecurityManager() != null) { beanInstance = AccessController.doPrivileged((PrivilegedAction<Object>) () -> // 实例化只会分配内存空间,设置默认值 getInstantiationStrategy().instantiate(mbd, beanName, parent), getAccessControlContext()); } else { beanInstance = getInstantiationStrategy().instantiate(mbd, beanName, parent); } BeanWrapper bw = new BeanWrapperImpl(beanInstance); initBeanWrapper(bw); return bw; } catch (Throwable ex) { throw new BeanCreationException( mbd.getResourceDescription(), beanName, "Instantiation of bean failed", ex); } }
- instantiate
@Override public Object instantiate(RootBeanDefinition bd, @Nullable String beanName, BeanFactory owner) { // Don't override the class with CGLIB if no overrides. if (!bd.hasMethodOverrides()) { Constructor<?> constructorToUse; synchronized (bd.constructorArgumentLock) { constructorToUse = (Constructor<?>) bd.resolvedConstructorOrFactoryMethod; if (constructorToUse == null) { final Class<?> clazz = bd.getBeanClass(); if (clazz.isInterface()) { throw new BeanInstantiationException(clazz, "Specified class is an interface"); } try { if (System.getSecurityManager() != null) { constructorToUse = AccessController.doPrivileged( (PrivilegedExceptionAction<Constructor<?>>) clazz::getDeclaredConstructor); } else { constructorToUse = clazz.getDeclaredConstructor(); } bd.resolvedConstructorOrFactoryMethod = constructorToUse; } catch (Throwable ex) { throw new BeanInstantiationException(clazz, "No default constructor found", ex); } } } return BeanUtils.instantiateClass(constructorToUse); } else { // Must generate CGLIB subclass. return instantiateWithMethodInjection(bd, beanName, owner); } }
- BeanUtils.instantiateClass => 通过构造器反射创建bean
/** * Convenience method to instantiate a class using the given constructor. * <p>Note that this method tries to set the constructor accessible if given a * non-accessible (that is, non-public) constructor, and supports Kotlin classes * with optional parameters and default values. * @param ctor the constructor to instantiate * @param args the constructor arguments to apply (use {@code null} for an unspecified * parameter, Kotlin optional parameters and Java primitive types are supported) * @return the new instance * @throws BeanInstantiationException if the bean cannot be instantiated * @see Constructor#newInstance */ public static <T> T instantiateClass(Constructor<T> ctor, Object... args) throws BeanInstantiationException { Assert.notNull(ctor, "Constructor must not be null"); try { ReflectionUtils.makeAccessible(ctor); if (KotlinDetector.isKotlinReflectPresent() && KotlinDetector.isKotlinType(ctor.getDeclaringClass())) { return KotlinDelegate.instantiateClass(ctor, args); } else { Class<?>[] parameterTypes = ctor.getParameterTypes(); Assert.isTrue(args.length <= parameterTypes.length, "Can't specify more arguments than constructor parameters"); Object[] argsWithDefaultValues = new Object[args.length]; for (int i = 0 ; i < args.length; i++) { if (args[i] == null) { Class<?> parameterType = parameterTypes[i]; argsWithDefaultValues[i] = (parameterType.isPrimitive() ? DEFAULT_TYPE_VALUES.get(parameterType) : null); } else { argsWithDefaultValues[i] = args[i]; } } return ctor.newInstance(argsWithDefaultValues); } } catch (InstantiationException ex) { throw new BeanInstantiationException(ctor, "Is it an abstract class?", ex); } catch (IllegalAccessException ex) { throw new BeanInstantiationException(ctor, "Is the constructor accessible?", ex); } catch (IllegalArgumentException ex) { throw new BeanInstantiationException(ctor, "Illegal arguments for constructor", ex); } catch (InvocationTargetException ex) { throw new BeanInstantiationException(ctor, "Constructor threw exception", ex.getTargetException()); } }
方法12:finishRefresh() => 完成刷新
/** * Finish the refresh of this context, invoking the LifecycleProcessor's * onRefresh() method and publishing the * {@link org.springframework.context.event.ContextRefreshedEvent}. */ protected void finishRefresh() { // Clear context-level resource caches (such as ASM metadata from scanning). // clearResourceCaches(); // Initialize lifecycle processor for this context. initLifecycleProcessor(); // Propagate refresh to lifecycle processor first. getLifecycleProcessor().onRefresh(); // Publish the final event. publishEvent(new ContextRefreshedEvent(this)); // Participate in LiveBeansView MBean, if active. LiveBeansView.registerApplicationContext(this); }
方法13:resetCommonCaches() => 缓存重置
/** * Reset Spring's common reflection metadata caches, in particular the * {@link ReflectionUtils}, {@link AnnotationUtils}, {@link ResolvableType} * and {@link CachedIntrospectionResults} caches. * @since 4.2 * @see ReflectionUtils#clearCache() * @see AnnotationUtils#clearCache() * @see ResolvableType#clearCache() * @see CachedIntrospectionResults#clearClassLoader(ClassLoader) */ protected void resetCommonCaches() { ReflectionUtils.clearCache(); AnnotationUtils.clearCache(); ResolvableType.clearCache(); CachedIntrospectionResults.clearClassLoader(getClassLoader()); }
最后回顾整个流程概览图:
Bean工厂实例化Bean概览图
作者:x1aoda1



