众所周知Android 4.2以下的WebView存在addJavascriptInterface漏洞的问题,不太了解的同学可参考
Android4.2下 WebView的addJavascriptInterface漏洞解决方案
@JavascriptInterface
因此,公司项目中很早便使用 JsBridge 实现 “JS与Native的通信” 了。
Native与JS通信原理
Android端WebView启动时,会加载一段WebViewJavascriptBridge.js的js脚本代码。
- Native调用JS代码:
当Native需要向JS端传递数据时,直接在Android WebView中使用WebView.loadURL(javascript:WebViewJavascriptBridge.xxxxx)调用在WebViewJavascriptBridge.js中提前定义好的xxxxx方法,将数据传递到JS端;
- JS调用Native代码:
当JS需要将数据传递给Native时,通过JS reload iframe将数据传递到Native的shouldOverrideUrlLoading(WebView view, String url) 方法的url参数中,Android端通过截获url获取JS传递过来的参数。
以此来实现Native与JS的通信。
GitHub源码
Native调用JS代码,向JS端传递数据
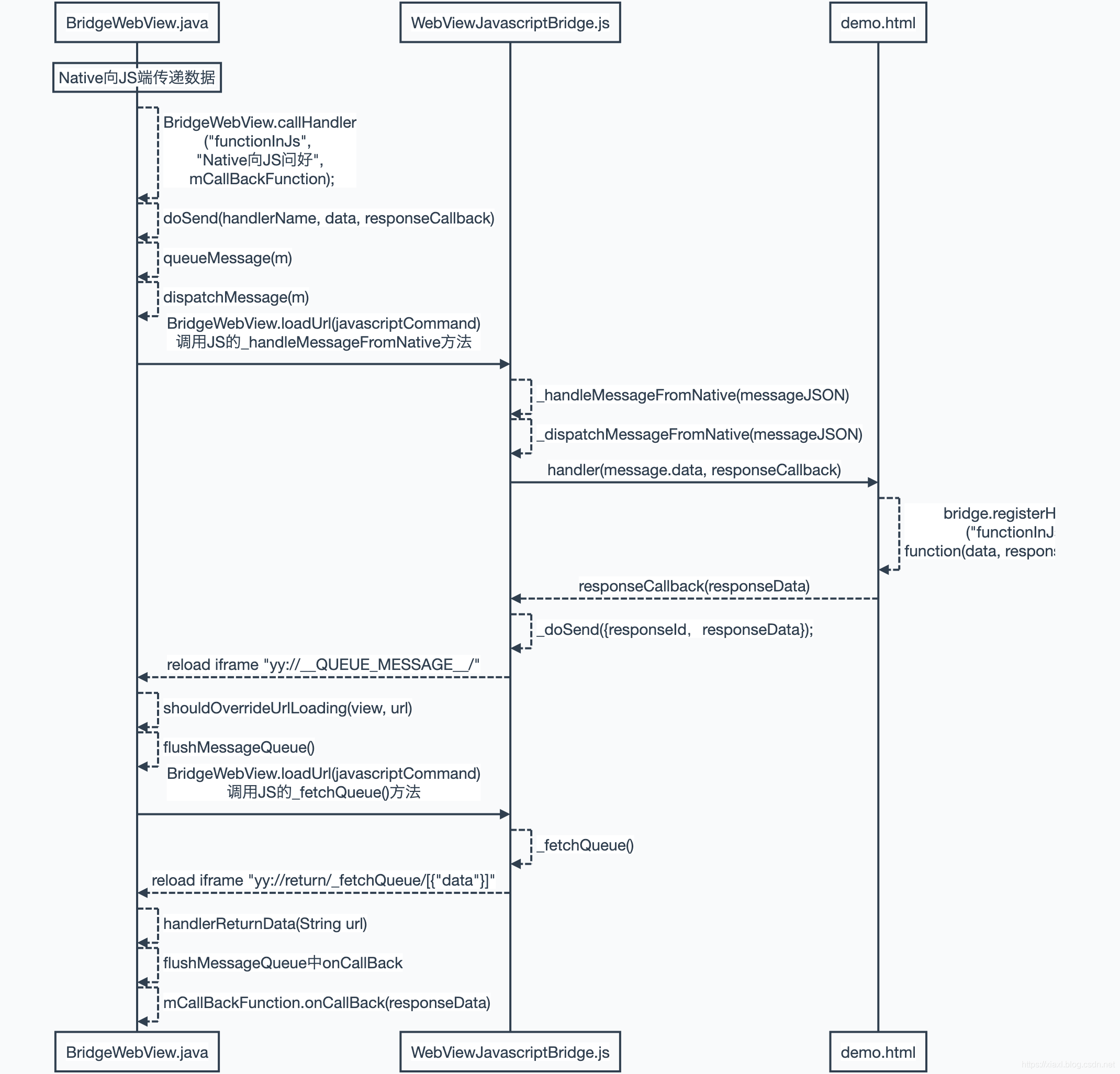
以下是“ Native向JS端传递数据,并接受JS回调数据 ”的时序图

BridgeWebView.java
callHandler("functionInJs", "Native向JS问好", mCallBackFunction);
/**
* Native调用JS
* <p>
* call javascript registered handler
* 调用javascript处理程序注册
*
* @param handlerName JS中注册的handlerName
* @param data Native传递给JS的数据
* @param callBack JS处理完成后,回调到Native
*/
public void callHandler(String handlerName, String data, CallBackFunction callBack) {
doSend(handlerName, data, callBack);
}
注释很全,看注释吧,不作讲解
BridgeWebView.java
doSend(handlerName, data, responseCallback)
/**
* Native 调用 JS
* <p>
* 保存message到消息队列
*
* @param handlerName JS中注册的handlerName
* @param data Native传递给JS的数据
* @param responseCallback JS处理完成后,回调到Native
*/
private void doSend(String handlerName, String data, CallBackFunction responseCallback) {
LogUtils.e(TAG, "doSend——>data: " + data);
LogUtils.e(TAG, "doSend——>handlerName: " + handlerName);
// 创建一个消息体
Message m = new Message();
// 添加数据
if (!TextUtils.isEmpty(data)) {
m.setData(data);
}
//
if (responseCallback != null) {
// 创建回调ID
String callbackStr = String.format(BridgeUtil.CALLBACK_ID_FORMAT, ++uniqueId + (BridgeUtil.UNDERLINE_STR + SystemClock.currentThreadTimeMillis()));
// 1、JS回调Native数据时候使用;key: id value: callback (通过JS返回的callbackID 可以找到相应的CallBack方法)
responseCallbacks.put(callbackStr, responseCallback);
// 1、JS回调Native数据时候使用;key: id value: callback (通过JS返回的callbackID 可以找到相应的CallBack方法)
m.setCallbackId(callbackStr);
}
// JS中注册的方法名称
if (!TextUtils.isEmpty(handlerName)) {
m.setHandlerName(handlerName);
}
LogUtils.e(TAG, "doSend——>message: " + m.toJson());
// 添加消息 或者 分发消息到JS
queueMessage(m);
}
- 做了一个
Message来封装data数据 - 创建了一个callBackId,并将对应的引用存储在
Map<String, CallBackFunction> responseCallbacks,这样JS相应方法处理结束后,将JS的处理结果返回来的时候,Native可通过该callbackId找到对应的CallBackFunction,从而完成数据回调。
/**
* BridgeWebView.java
* list<message> != null 添加到消息集合否则分发消息
*
* @param m Message
*/
private void queueMessage(Message m) {
LogUtils.e(TAG, "queueMessage——>message: " + m.toJson());
if (startupMessage != null) {
startupMessage.add(m);
} else {
// 分发消息
dispatchMessage(m);
}
}
/**
* BridgeWebView.java
* 分发message 必须在主线程才分发成功
*
* @param m Message
*/
void dispatchMessage(Message m) {
LogUtils.e(TAG, "dispatchMessage——>message: " + m.toJson());
// 转化为JSon字符串
String messageJson = m.toJson();
//escape special characters for json string 为json字符串转义特殊字符
messageJson = messageJson.replaceAll("(\\\\)([^utrn])", "\\\\\\\\$1$2");
messageJson = messageJson.replaceAll("(?<=[^\\\\])(\")", "\\\\\"");
String javascriptCommand = String.format(BridgeUtil.JS_HANDLE_MESSAGE_FROM_JAVA, messageJson);
LogUtils.e(TAG, "dispatchMessage——>javascriptCommand: " + javascriptCommand);
// 必须要找主线程才会将数据传递出去 --- 划重点
if (Thread.currentThread() == Looper.getMainLooper().getThread()) {
// 调用JS中_handleMessageFromNative方法
this.loadUrl(javascriptCommand);
}
}
- dispatchMessage中,通过load
javascript:WebViewJavascriptBridge._handleMessageFromNative('%s');将Message数据传递到JS方法的_handleMessageFromNative当中
// Native通过loadUrl(JS_HANDLE_MESSAGE_FROM_JAVA),调用JS中_handleMessageFromNative方法,实现Native向JS传递数据
final static String JS_HANDLE_MESSAGE_FROM_JAVA = "javascript:WebViewJavascriptBridge._handleMessageFromNative('%s');";
WebViewJavascriptBridge.js
// 1、收到Native的消息
// 提供给native调用,receiveMessageQueue 在会在页面加载完后赋值为null,所以
function _handleMessageFromNative(messageJSON) {
//
console.log(messageJSON);
// 添加到消息队列
if (receiveMessageQueue) {
receiveMessageQueue.push(messageJSON);
}
// 分发Native消息
_dispatchMessageFromNative(messageJSON);
}
- 这里将Native发送过来的消息添加到
receiveMessageQueue数组中。
//2、分发Native消息
function _dispatchMessageFromNative(messageJSON) {
setTimeout(function() {
// 解析消息
var message = JSON.parse(messageJSON);
//
var responseCallback;
//java call finished, now need to call js callback function
if (message.responseId) {
...
} else {
// 消息中有callbackId 说明需要将处理完成后,需要回调Native端
//直接发送
if (message.callbackId) {
// 回调消息的 回调ID
var callbackResponseId = message.callbackId;
//
responseCallback = function(responseData) {
// 发送JS端的responseData
_doSend({
responseId: callbackResponseId,
responseData: responseData
});
};
}
var handler = WebViewJavascriptBridge._messageHandler;
if (message.handlerName) {
handler = messageHandlers[message.handlerName];
}
//查找指定handler
try {
handler(message.data, responseCallback);
} catch (exception) {
if (typeof console != 'undefined') {
console.log("WebViewJavascriptBridge: WARNING: javascript handler threw.", message, exception);
}
}
}
});
}
demo.html
bridge.registerHandler("functionInJs", function(data, responseCallback) {
document.getElementById("show").innerHTML = ("data from Java: = " + data);
if (responseCallback) {
var responseData = "Javascript Says Right back aka!";
responseCallback(responseData);
}
});
- 这里调用到JS的functionInJs注册方法,并将JS的处理结果
Javascript Says Right back aka!返回,回调到WebViewJavascriptBridge.js _dispatchMessageFromNative注册的responseCallback,从而调用到WebViewJavascriptBridge.js 的_doSend方法之中。
一下为WebViewJavascriptBridge.js 的_doSend
WebViewJavascriptBridge.js
// 发送JS端的responseData
_doSend({
responseId: callbackResponseId,
responseData: responseData
});
// 3、JS将数据发送到Native端
// sendMessage add message, 触发native的 shouldOverrideUrlLoading方法,使Native主动向JS取数据
//
// 把消息队列数据放到shouldOverrideUrlLoading 的URL中不就可以了吗?
// 为什么还要Native主动取一次,然后再放到shouldOverrideUrlLoading的URL中返回?
function _doSend(message, responseCallback) {
// 发送的数据存在
if (responseCallback) {
//
var callbackId = 'cb_' + (uniqueId++) + '_' + new Date().getTime();
responseCallbacks[callbackId] = responseCallback;
message.callbackId = callbackId;
}
// 添加到消息队列中
sendMessageQueue.push(message);
// 让Native加载一个新的页面
messagingIframe.src = CUSTOM_PROTOCOL_SCHEME + '://' + QUEUE_HAS_MESSAGE;
}
- 1、将Native发送过来的Message数据,存储到
sendMessageQueue消息队列中 - 2、_doSend 中 reload iframe " yy://__QUEUE_MESSAGE__/ " 触发native的 shouldOverrideUrlLoading方法
BridgeWebViewClient.java
@Override
public boolean shouldOverrideUrlLoading(WebView view, String url) {
LogUtils.d(TAG, "shouldOverrideUrlLoading——>url: " + url);
try {
url = URLDecoder.decode(url, "UTF-8");
} catch (UnsupportedEncodingException e) {
e.printStackTrace();
}
if (url.startsWith(BridgeUtil.YY_RETURN_DATA)) { // 如果是返回数据
webView.handlerReturnData(url);
return true;
} else if (url.startsWith(BridgeUtil.YY_OVERRIDE_SCHEMA)) { //
webView.flushMessageQueue();
return true;
} else {
return super.shouldOverrideUrlLoading(view, url);
}
}
- _doSend 中 reload iframe " yy://__QUEUE_MESSAGE__/ " 触发native的 shouldOverrideUrlLoading方法,最终调用到webView.flushMessageQueue();方法中
/**
* 1、调用JS的 _fetchQueue方法,获取JS中处理后的消息队列。
* JS 中_fetchQueue 方法 中将Message数据返回到Native的 {@link #BridgeWebViewClient.shouldOverrideUrlLoading}中
* <p>
* 2、等待{@link #handlerReturnData} 回调 Callback方法
*/
void flushMessageQueue() {
LogUtils.d(TAG, "flushMessageQueue");
if (Thread.currentThread() == Looper.getMainLooper().getThread()) {
// 调用JS的 _fetchQueue方法
BridgeWebView.this.loadUrl(BridgeUtil.JS_FETCH_QUEUE_FROM_JAVA, new CallBackFunction() {
@Override
public void onCallBack(String data) {
// ... 此处暂时省略
}
});
}
}
- flushMessageQueue中加载了一段JS脚本,JS_FETCH_QUEUE_FROM_JAVA,以下为JS脚本的代码。
// 调用JS的 _fetchQueue方法。_fetchQueue方法中将Message数据返回到Native的shouldOverrideUrlLoading中
final static String JS_FETCH_QUEUE_FROM_JAVA = "javascript:WebViewJavascriptBridge._fetchQueue();";
- 这段JS脚本代码调用到的是 WebViewJavascriptBridge.js中的 _fetchQueue方法。
WebViewJavascriptBridge.js
// 将数据返回给Native
// 提供给native调用,该函数作用:获取sendMessageQueue返回给native,由于android不能直接获取返回的内容,所以使用url shouldOverrideUrlLoading 的方式返回内容
function _fetchQueue() {
// json数据
var messageQueueString = JSON.stringify(sendMessageQueue);
// message数据清空
sendMessageQueue = [];
// 数据返回到shouldOverrideUrlLoading
//android can't read directly the return data, so we can reload iframe src to communicate with java
messagingIframe.src = CUSTOM_PROTOCOL_SCHEME + '://return/_fetchQueue/' + encodeURIComponent(messageQueueString);
}
- 这里通过 reload iframe " yy://return/_fetchQueue/ + encodeURIComponent(messageQueueString)"将数据发送给Native的shouldOverrideUrlLoading方法中。
/**
* 1、获取到CallBackFunction data执行调用并且从数据集移除
* <p>
* 2、回调Native{@link #flushMessageQueue()} Callback方法
*
* @param url
*/
void handlerReturnData(String url) {
LogUtils.d(TAG, "handlerReturnData——>url: " + url);
// 获取js的方法名称
// _fetchQueue
String functionName = BridgeUtil.getFunctionFromReturnUrl(url);
// 获取_fetchQueue 对应的回调方法
CallBackFunction f = responseCallbacks.get(functionName);
// 获取body Message消息体
String data = BridgeUtil.getDataFromReturnUrl(url);
// 回调 Native flushMessageQueue callback方法
if (f != null) {
LogUtils.d(TAG, "onCallBack data" + data);
f.onCallBack(data);
responseCallbacks.remove(functionName);
return;
}
}
- 这里的CallBackFunction 回调到了flushMessageQueue方法的onCallBack中。
@Override
public void onCallBack(String data) {
LogUtils.d(TAG, "flushMessageQueue——>data: " + data);
// deserializeMessage 反序列化消息
List<Message> list = null;
try {
list = Message.toArrayList(data);
} catch (Exception e) {
e.printStackTrace();
return;
}
if (list == null || list.size() == 0) {
LogUtils.e(TAG, "flushMessageQueue——>list.size() == 0");
return;
}
for (int i = 0; i < list.size(); i++) {
Message m = list.get(i);
String responseId = m.getResponseId();
/**
* 完成Native向JS发送信息后的回调
*/
// 是否是response CallBackFunction
if (!TextUtils.isEmpty(responseId)) {
CallBackFunction function = responseCallbacks.get(responseId);
String responseData = m.getResponseData();
function.onCallBack(responseData);
responseCallbacks.remove(responseId);
} else {
// ... 此处暂时省略
}
}
}
- 这里循环了从JS端获取到的Message队列,并将JS端获取的数据,回调到了Native中对应的CallBackFunction中。
到这里,JsBridge中Native调用JS代码的通信,则完成了。
一个问题
WebViewJavascriptBridge.js的_doSend(message, responseCallback)方法中,把Message消息队列 放到shouldOverrideUrlLoading 的URL中直接返回给Native不就可以了吗?
为什么还要用_doSend 中 reload iframe " yy://__QUEUE_MESSAGE__/ " 触发native的 shouldOverrideUrlLoading方法,让Native主动向JS请求一次Message队列,然后再放到shouldOverrideUrlLoading的URL中返回给Native呢?
个人观点:
觉得,这样将Message集中在一起,通过发送一个消息给Native,让Native主动将所有数据请求回来。避免了JS与Native的频繁交互。
JS调用Native代码,向Native传递数据
不太想说了,就到这吧
== THE END ==
文章首发于公众号”CODING技术小馆“,如果文章对您有帮助,可关注我的公众号。
文章首发于公众号”CODING技术小馆“,如果文章对您有帮助,可关注我的公众号。
文章首发于公众号”CODING技术小馆“,如果文章对您有帮助,可关注我的公众号。