Github又一AI黑科技项目,打造全栈架构,只需一个统一框架?

简介: Motia 是一款现代化后端框架,融合 API 接口、后台任务、事件系统与 AI Agent,支持 JavaScript、TypeScript、Python 多语言协同开发。它提供可视化 Workbench、自动观测追踪、零配置部署等功能,帮助开发者高效构建事件驱动的工作流,显著降低部署与运维成本,提升 AI 项目落地效率。

嗨,我是小华同学,专注解锁高效工作与前沿AI工具!每日精选开源技术、实战技巧,助你省时50%、领先他人一步。👉免费订阅,与10万+技术人共享升级秘籍!


Motia 是一款现代化后端框架,将 API 接口、后台任务、事件系统和 AI Agent 融合到统一运行时中。用 JavaScript、TypeScript、Python 等语言协同构建事件驱动工作流,内置状态管理、可观察性、零配置部署功能。

痛点场景

  • 碎片化工具链:API 用 Express/Koa,任务用 Bull/cron,Agent 用自研或多平台拼接,导致上下文混乱、部署分散。
  • 部署运维成本高:要懂 Kubernetes、消息队列配置、AI 服务对接……入门门槛高,出错率也高。
  • 调试困难:分布式日志 scattered,状态不可追踪,排错成噩梦。
  • 语言边界阻碍灵活性:一端 Python,一端 TS,流程串起来就成了瓶颈,还要写接口桥。
  • AI 整合费劲:要自己写 webhook、调用 LLM、链上下游,整体复杂度飙升。

Motia 正是为了破除这些痛点,把这些碎片融在一起,开发者只需专注业务和智能能力。

核心功能亮点

  • 多语言 Step 混合执行:TS/JS、Python 可在同一流程中混合使用,每个 Step 均可内置业务或 AI 能力 。
  • 事件驱动统一流程:所有动作(HTTP 接口、Cron、Webhook)都由 Step 发事件触发,串联业务流程,逻辑清晰。
  • 可视化 Workbench:流程、日志、状态实时展示,点击节点即可查看输入输出、运行时 trace 。
  • 自动观测与追踪:开箱即具 trace ID、结构化日志、状态上下文,定位异常一键直达。
  • 一键部署 & 零基础设施:CLI 命令 npx motia create .../deploy,无需写 Kubernetes、Docker、Queue 脚本 。
  • 即时 API 和 Cron 支持:内置 HTTP endpoint 和定时触发器,部署即用,无需二次开发。
  • 丰富示例项目:官方提供 Trello、GitHub 自动化、Gmail 自动化、财务 Agent、RAG、智能研究 Agent 等 。

技术架构一览

  • Step:开发者自定义函数模块,支持 JS/TS/Python,承载逻辑。
  • Flow/EventBus:在 Step 之间路由事件,形成有向流程。
  • State 管理:共享状态自动关联 trace,上下游 Step 可读取或更新。
  • Workbench UI:流程全览、日志、状态、trace 三位一体,可集成到 VS Code 。
  • CLI + 平台:统一命令行管理,支持本地 dev 和云平台一键部署。

技术优势对比

对比维度 Motia 传统组合方式
部署复杂度 一条 CLI 命令搞定,零 infra 配置 Docker + K8s + MQ + CI/CD 脚本,门槛高
语言混用支持 多语言 Step 混用,无缝协作 需额外封装 RPC/API,接口串接成本高
可观察性 Trace + 可视化 UI,全链路实时监控 日志散落各处,排障耗时
AI 集成 Step 内自由调用 LLM/Vectors,无额外设限 要自己接 webhook/Lambda,耦合度高
示例落地速度 有实用 Agent 示例,轻松引用 大多需自己组装 demo 示例代码

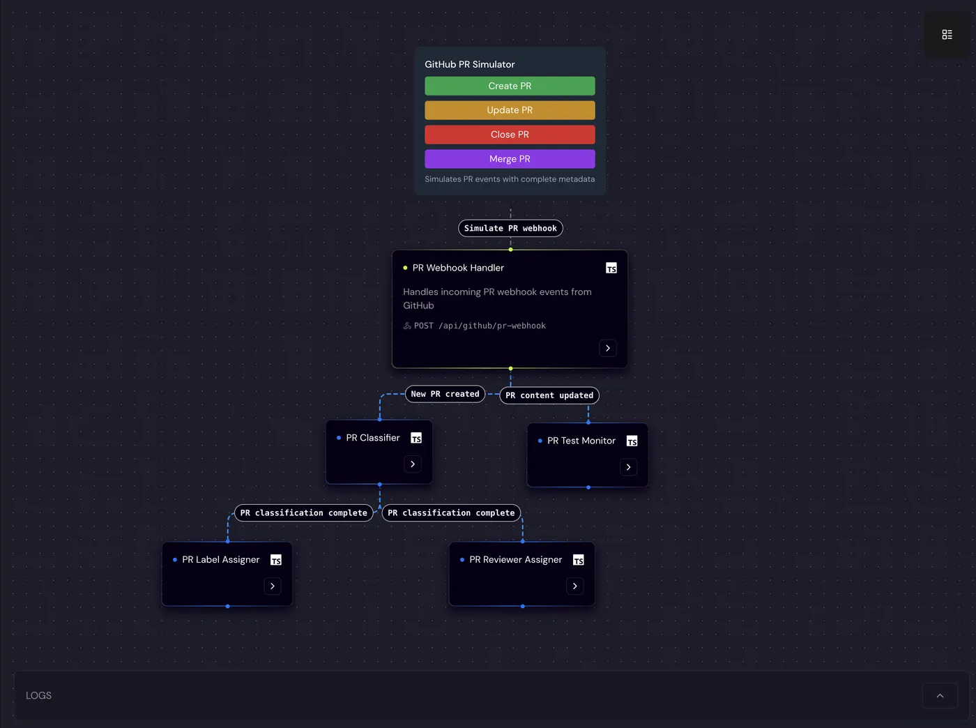
界面效果展示与说明

Workbench 实时流程视图

如图所示,用户可以在 UI 中看到完整流程节点、触发事件,实时运行可点击查看。

日志与 Trace 可视化

下方日志区域支持过滤,并附带 trace ID,可快速定位到某个 Step 的输入、输出、错误详情。

VS Code 插件支持

在 VS Code 中直接打开 Workbench,启动/停止 dev server,开发体验无缝衔接。

使用示例:一键生成 GitHub Issue 分流

// issue-webhook.step.ts
import { Step } from 'motia'
import { classifyIssue } from './ai-utils'

export const issueClassifier = new Step({
 name: 'issue-classifier',
 trigger: 'github.issue.opened',
 handler: async ({ event, emit }) => {
   const { title, body } = event.payload
   const label = await classifyIssue(title + body)
   emit('github.issue.labeled', { issueId: event.payload.issue.id, label })
 }
})

控制台命令:

npx motia create -n gh-triage
cd gh-triage
pnpm run dev

在浏览器中访问 http://localhost:3000 点击 Workbench 流程,即可实时调试分类并触发 label 事件。

应用场景落地

  • 企业 API 网关 & 后端微服务:统一构建 HTTP → 数据库 → 调度任务流程。
  • 智能客服机器人:集成 AI Agent 自动应答、工单分类、告警通知。
  • GitHub 自动化运营:自动分 Issue、Label,加 Reviewer、监控 CI。
  • ETL/数据管道:定时抓取数据、清洗、存库,一条流程搞定。
  • 智能研究 Agent:查询资料、摘要整合、整理洞见,自动 output 报表。

与同类项目对比表

功能/维度 Motia Temporal / Cadence Airflow + 自研 glue LlamaFlow / LangChain等
API/HTTP 内建支持 ✅ 即用 ❌ 需自己写 HTTP wrapper ❌ 需整合额外框架 ❌ 通常只聚焦 AI
多语言混合执行 ✅ JS/TS + Python 多语言混用 ❌ 多语言复杂 ✅ 语言支持但组合繁琐 ✅ Python 为主
可视化 Workbench ✅ 内置并可集成 VS Code ❌ 需 UI 单独配置 ❌ 单调图无 trace ✅ 专注 AI,流程有限
可观察性 + trace ✅ 开箱即用 ✅ 强 Trace 支持 ❌ 一般 logs 分散 ❌ 观测支持较弱
部署方式 🧩 一键 CLI 到平台/Cloud ⚠️ 需 infra ⚠️ 完整 infra ⚠️ 多组件拼接复杂
AI Agent 支持 ✅ 任意 Step 使用 LLM ❌ 需自建接入 LLM 接口 ❌ 需方案拼接 ✅ AI 强,其他无支撑

总结

Motia 凭借 多语言混合, 内置可观测, 可视化调试, 零配置部署AI 原生支持 秒杀传统碎片化工具链,是未来全栈工程师的一大福音。它不仅降低开发与运维成本,还极大提升 AI 项目落地效率。

项目地址

https://github.com/MotiaDev/motia

相关文章
|
4天前
|
存储 人工智能 Java
AI 超级智能体全栈项目阶段二:Prompt 优化技巧与学术分析 AI 应用开发实现上下文联系多轮对话
本文讲解 Prompt 基本概念与 10 个优化技巧,结合学术分析 AI 应用的需求分析、设计方案,介绍 Spring AI 中 ChatClient 及 Advisors 的使用。
282 128
AI 超级智能体全栈项目阶段二:Prompt 优化技巧与学术分析 AI 应用开发实现上下文联系多轮对话
|
4天前
|
人工智能 Java API
AI 超级智能体全栈项目阶段一:AI大模型概述、选型、项目初始化以及基于阿里云灵积模型 Qwen-Plus实现模型接入四种方式(SDK/HTTP/SpringAI/langchain4j)
本文介绍AI大模型的核心概念、分类及开发者学习路径,重点讲解如何选择与接入大模型。项目基于Spring Boot,使用阿里云灵积模型(Qwen-Plus),对比SDK、HTTP、Spring AI和LangChain4j四种接入方式,助力开发者高效构建AI应用。
256 122
AI 超级智能体全栈项目阶段一:AI大模型概述、选型、项目初始化以及基于阿里云灵积模型 Qwen-Plus实现模型接入四种方式(SDK/HTTP/SpringAI/langchain4j)
|
23天前
|
人工智能 运维 Java
Flink Agents:基于Apache Flink的事件驱动AI智能体框架
本文基于Apache Flink PMC成员宋辛童在Community Over Code Asia 2025的演讲,深入解析Flink Agents项目的技术背景、架构设计与应用场景。该项目聚焦事件驱动型AI智能体,结合Flink的实时处理能力,推动AI在工业场景中的工程化落地,涵盖智能运维、直播分析等典型应用,展现其在AI发展第四层次——智能体AI中的重要意义。
321 27
Flink Agents:基于Apache Flink的事件驱动AI智能体框架
|
4天前
|
存储 人工智能 Java
AI 超级智能体全栈项目阶段三:自定义 Advisor 与结构化输出实现以及对话记忆持久化开发
本文介绍如何在Spring AI中自定义Advisor实现日志记录、结构化输出、对话记忆持久化及多模态开发,结合阿里云灵积模型Qwen-Plus,提升AI应用的可维护性与功能性。
242 125
AI 超级智能体全栈项目阶段三:自定义 Advisor 与结构化输出实现以及对话记忆持久化开发
|
6天前
|
人工智能 数据可视化 数据处理
AI智能体框架怎么选?7个主流工具详细对比解析
大语言模型需借助AI智能体实现“理解”到“行动”的跨越。本文解析主流智能体框架,从RelevanceAI、smolagents到LangGraph,涵盖技术门槛、任务复杂度、社区生态等选型关键因素,助你根据项目需求选择最合适的开发工具,构建高效、可扩展的智能系统。
174 3
AI智能体框架怎么选?7个主流工具详细对比解析
|
16天前
|
机器学习/深度学习 人工智能 自然语言处理
AI Compass前沿速览:IndexTTS2–B站、HuMo、Stand-In视觉生成框架、Youtu-GraphRAG、MobileLLM-R1–Meta、PP-OCRv5
AI Compass前沿速览:IndexTTS2–B站、HuMo、Stand-In视觉生成框架、Youtu-GraphRAG、MobileLLM-R1–Meta、PP-OCRv5
124 10
AI Compass前沿速览:IndexTTS2–B站、HuMo、Stand-In视觉生成框架、Youtu-GraphRAG、MobileLLM-R1–Meta、PP-OCRv5
|
16天前
|
人工智能 Java 开发者
阿里出手!Java 开发者狂喜!开源 AI Agent 框架 JManus 来了,初次见面就心动~
JManus是阿里开源的Java版OpenManus,基于Spring AI Alibaba框架,助力Java开发者便捷应用AI技术。支持多Agent框架、网页配置、MCP协议及PLAN-ACT模式,可集成多模型,适配阿里云百炼平台与本地ollama。提供Docker与源码部署方式,具备无限上下文处理能力,适用于复杂AI场景。当前仍在完善模型配置等功能,欢迎参与开源共建。
556 58
阿里出手!Java 开发者狂喜!开源 AI Agent 框架 JManus 来了,初次见面就心动~
|
5天前
|
设计模式 人工智能 API
AI智能体开发实战:17种核心架构模式详解与Python代码实现
本文系统解析17种智能体架构设计模式,涵盖多智能体协作、思维树、反思优化与工具调用等核心范式,结合LangChain与LangGraph实现代码工作流,并通过真实案例验证效果,助力构建高效AI系统。
82 7
|
5天前
|
传感器 人工智能 数据可视化
AI智能体框架怎么选?7个主流工具详细对比解析
大语言模型虽强,但缺乏行动力。AI智能体通过工具调用、环境感知与自主决策,实现从“理解”到“执行”的跨越。本文解析主流智能体框架,助你根据技术能力、任务复杂度与业务目标,选择最适合的开发工具,从入门到落地高效构建智能系统。(238字)
77 7
|
23天前
|
人工智能 关系型数据库 数据库
公募REITs专属AI多智能体查询分析项目
公募REITs专属AI多智能体查询分析项目。本项目是基于 OpenAI Agent 框架的多智能体项目,提供二级市场数据查询分析、招募说明书内容检索、公告信息检索、政策检索等多板块查询服务。支持图标绘制、文件生成。
公募REITs专属AI多智能体查询分析项目

热门文章

最新文章