【重磅升级】通义灵码内置 DeepSeek-V3 和 R1 满血版,免费不限量,免部署!

本文涉及的产品
NLP 自学习平台,3个模型定制额度 1个月
NLP自然语言处理_基础版,每接口每天50万次
NLP自然语言处理_高级版,每接口累计50万次
简介: 近期通义灵码能力再升级全新上线模型选择功能,目前已经支持 Qwen2.5、DeepSeek-V3 和 R1系列模型,用户可以在 VSCode 和 JetBrains 里搜索并下载最新通义灵码插件,在输入框里选择模型,即可轻松切换模型。

近期通义灵码能力再升级全新上线模型选择功能,目前已经支持 Qwen2.5、DeepSeek-V3 和 R1系列模型,用户可以在 VSCode 和 JetBrains 里搜索并下载最新通义灵码插件,在输入框里选择模型,即可轻松切换模型。


一、新版本快速体验攻略

1.将插件更新至最新版本,选择模型切换

将「通义灵码」更新至最新版本(Visual Studio Code ≥2.1.1,JetBrains ≥ 2.1.0)即可,在对话输入框左下角选择 model 切换至 DeepSeek V3 或 R1 模型。

2.智能补全

通义灵码提供了多种智能补全的方式,可以根据当前代码文件、跨文件的上下文或企业代码规范等,生成行级/函数级代码,用户可以更专注在技术设计。


行级/函数级实时补全

当你在 IDE 编辑器区进行代码编写时,在开启自动云端生成的模式下,通义灵码会根据当前代码文件及相关代码文件的上下文,自动为你生成行级/函数级的代码建议,此时你可以使用快捷键采纳、废弃,或查看不同的代码建议。同时,当你在编码的过程中,也可以通过快捷键  P 手动触发生成代码建议。

自然语言生成代码

在编辑器中,可以直接通过自然语言的方式描述需要实现的需求,通义灵码可以在编辑器中生成代码建议,单击 Tab 可直接采纳。

离线单行补全

通义灵码代码补全默认使用云端大模型进行智能续写,当网络情况有限制时,可使用本地补全模式,单击状态栏图标切换至本地补全模式后,编辑器中进行编码时,通义灵码会给出单行的代码建议。

3、智能亮点功能

@workspace 本地工程问答

当您需要快速了解一个工程、查找工程内的实现逻辑,或有新的诉求需要进行代码变更时,可以在智能问答窗口中通过 @ 可唤起 @workspace,选中后输入您的问题或诉求,通义灵码可快速结合当前仓库进行工程理解、代码查询、代码问答等,同时可以通过自然语言描述需求,结合当前工程生成简单需求或缺陷的整体修改建议和相关建议代码。

@terminal 问答

当您遇到执行指令不知道如何写,或者不清楚某个指令的意思时,可以在智能问答窗口中通过 @ 可唤起 @terminal,选择后使用自然语言描述您的需要指令诉求,通义灵码将可以生成您需要的命令。生成指令后,您可以一键插入到 terminal 中进行执行或让通义灵码继续解释。当然,您也可以在选择 @terminal 后,输入指令让通义灵码生成指令解释。


4、AI 程序员

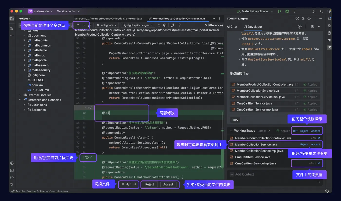
AI 程序员与开发者一起围绕开发任务进行编码工作时,开发者需要输入清晰的需求描述和要求,AI 程序员可以为开发者在工程内进行多个文件的修改,开发者审查并接受相关代码变更即可。同时,通义灵码提供了相关的交互界面帮助开发者与 AI 程序员进行对话和交互。

AI 程序员提供了工程级多文件生成、多版本快照管理、多模态输入、上下文自由组合、批量单元测试生成、垂直场景智能体的能力。同时我们在很多基础能力上也做了比较多的升级,包括全工程的环境感知、生成粒度和速度控制、代码生成和决策模型,包括像本地智能引擎、本地工程检索引擎、代码 Diff 生成引擎都做了能力升级。


当 AI 程序员对工程内多个代码文件进行修改时,每一个文件的修改将经历生成、应用、代码变更的过程,可在 AI 程序员的回答卡片中和工作区中看到相关的变更文件,以及相应的状态,单击对应文件,即可看到对应文件的代码修改建议生成过程、代码变更文件与原文件变更对比(Diff)生成过程。


当进行了一轮对话并生成代码变更文件后,如需继续补充需求或者修改需求,可在当前任务的会话流中继续提问,AI 程序员将结合前序轮次生成的代码变更分析补充的需求,并生成新的代码修改建议,产生一个或多个新的代码变更文件。当需要查看或回退到前序轮次的修改时,可单击下拉箭头查看当前会话任务中产生的多次代码变更快照,选择后,可以看到相关信息变化或进行切换操作。

此外,单元测试智能体是 AI 程序员所具备的一种专项能力,可以针对代码变更(#codeChanges)、单个或多个代码文件批量生成单元测试文件。开发者输入被测内容、生成要求,AI 程序员即可自动生成测试计划、测试用例、编译、运行以及根据错误信息进行自动修复,大幅提升测试用例覆盖度和用例的生成质量,降低开发者编写单元测试用例的成本。


快来体验

目前,通义灵码智能问答支持 Qwen2.5、DeepSeek-V3、DeepSeek-R1 模型,AI 程序员支持 Qwen2.5、DeepSeek-V3。通过让用户根据自身需求选择模型,进一步降低 AI 编程技术的门槛。未来,通义灵码会持续支持更多模型选择,为用户提供更加开放和多元的工具服务。


欢迎下载体验:https://lingma.aliyun.com/lingma/download

相关文章
|
2月前
|
人工智能 新制造 云栖大会
TsingtaoAI亮相云栖大会,AI大模型赋能传统制造业焕新升级
2025年9月24日,杭州云栖小镇,2025云栖大会盛大开幕。作为全球AI技术与产业融合的重要平台,本届大会以“AI驱动产业变革”为主题,集中展示大模型技术在各领域的创新应用。 其中,由西湖区商务局牵头组织的“AI大模型应用与产业融合”专场论坛成为大会亮点之一,吸引了来自政府、企业及投资机构的百余名代表参与。 在论坛上,TsingtaoAI作为制造业智能化转型的代表企业,分享了在具身智能-制造企业的AI应用实践。
101 1
|
人工智能 自然语言处理 程序员
AI战略丨拓展智能边界,大模型体系全面升级
阿里云在基础模型体系和生态、模型工程化落地路径、端云协同解决方案等多维度上都在快速迭代。
|
6月前
|
人工智能 IDE 定位技术
通义灵码 AI IDE 正式上线,智能体自动写代码,首创自动记忆,工程感知全面升级
阿里云发布的通义灵码AI IDE深度适配千问3大模型,集成智能编码助手功能,支持编程智能体、工具调用、工程感知等能力。其核心亮点包括:支持最强开源模型千问3,全面集成通义灵码插件能力,自带编程智能体模式,支持长期记忆与行间建议预测(NES)。通义灵码已覆盖主流IDE,助力开发者实现高效智能编程,插件下载量超1500万,生成代码超30亿行,成为国内最受欢迎的辅助编程工具。立即体验更智能的开发流程!
1912 1
|
7月前
|
人工智能 Rust 自然语言处理
通义灵码2.5:四大升级亮点
通义灵码2.5不仅是一款工具,更是开发者思维的延伸。通过体验官计划,我们见证了AI如何将重复性工作转化为创意性探索。无论是新手还是资深工程师,都能借此释放生产力,聚焦于架构设计与创新。
168 16
|
7月前
|
传感器 自然语言处理 搜索推荐
通义灵码 2.5 版体验报告:智能编程助手的全新升级
通义灵码2.5版通过Qwen3模型和智能体模式,显著提升了编程效率与体验。智能体可自主决策,快速完成应用开发;MCP工具广场提供3000+工具,一键安装便捷高效;记忆能力让工具越用越懂用户需求;Qwen3强大的自然语言处理能力助力复杂任务解析。界面友好、性能稳定,为开发者带来高效个性化体验,未来潜力巨大。
237 16
|
9月前
|
人工智能 编解码 测试技术
阿里云通义千问发布多款AI大模型 多模态、长文本能力全面升级!
阿里云通义千问发布多款AI大模型 多模态、长文本能力全面升级!
|
9月前
|
人工智能 编解码 API
刚刚,通义万相模型能力重磅升级!
刚刚,通义万相模型能力重磅升级!
|
9月前
|
人工智能 自然语言处理 算法
通义灵码全新上线模型选择功能,新增支持DeepSeek-V3和DeepSeek-R1模型
通义灵码全新上线模型选择功能,新增支持DeepSeek-V3和DeepSeek-R1模型
|
10月前
|
人工智能 自然语言处理 IDE
情人节用 DeepSeek+通义灵码玩花样!在 IDE 中使用满血版 DeepSeek R1 试试
情人节用 DeepSeek+通义灵码玩花样!在 IDE 中使用满血版 DeepSeek R1 试试