请问阿里云网盘与相册怎么设置权限?
版权声明:本文内容由阿里云实名注册用户自发贡献,版权归原作者所有,阿里云开发者社区不拥有其著作权,亦不承担相应法律责任。具体规则请查看《阿里云开发者社区用户服务协议》和《阿里云开发者社区知识产权保护指引》。如果您发现本社区中有涉嫌抄袭的内容,填写侵权投诉表单进行举报,一经查实,本社区将立刻删除涉嫌侵权内容。
可以按照以下步骤进行操作:
登录阿里云网盘与相册,选择需要设置权限的文件夹或相册。
点击文件夹或相册右侧的“更多”按钮,在弹出菜单中选择“权限设置”。
在权限设置页面中,您可以添加需要授权的用户,设置用户的访问权限,包括读写、只读、管理等不同的权限。
点击“确定”按钮,保存权限设置。
阿里云网盘和相册提供了灵活的权限管理功能,您可以按照以下步骤来设置权限:
登录阿里云控制台: 在浏览器中打开阿里云官方网站,进入控制台,并使用您的阿里云账号登录。
选择产品和服务: 在控制台首页,点击顶部导航栏上的"产品与服务"菜单,在下拉列表中选择"网盘"或"相册"。
进入网盘或相册管理界面: 点击相应产品的图标或名称,进入网盘或相册的管理界面。
选择文件或文件夹: 在所需的位置找到要设置权限的文件或文件夹。可以通过勾选文件或文件夹前的复选框来选择多个项目。
进入权限设置: 在选中文件或文件夹后,点击界面上的"权限"或"设置权限"等类似按钮,进入权限设置界面。
分配用户权限: 在权限设置界面中,可以看到已有的用户列表。对于每个用户,您可以设置不同的权限,如读写、只读、上传等。您还可以添加新用户并设置他们的权限。
保存并应用权限: 保存所做的更改,并确保这些权限设置已成功应用到所选的文件或文件夹上。
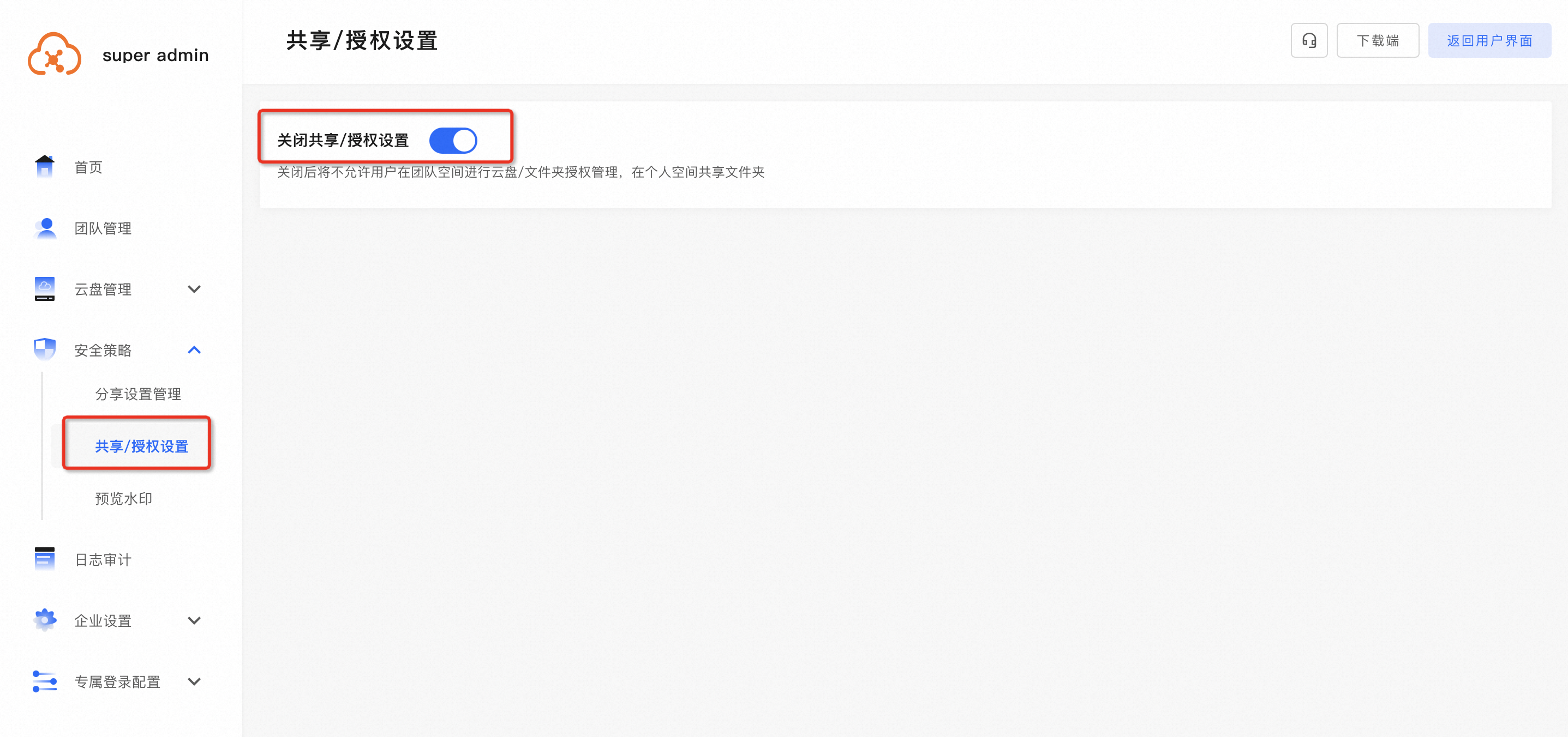
"1.登录进入PDS产品页面,点击右上角进入管理控制台,在安全策略中打开共享开关。
2.点击页面右上角按钮,返回用户页面,在团队空间中,单选文件夹/团队盘-勾选框-授权管理。(若没有授权管理选项,Web端刷新一下页面即可,PC端需要重新登录。)
3.选择对象(团队/用户)-设置权限(默认/自定义)和有效期后,点击右下角确定即可。
请注意:当前暂不支持单个文件的授权管理。此回答整理至钉群“阿里云网盘与相册服务客户群”。"