《吐血整理》进阶系列教程-拿捏Fiddler抓包教程(9)-Fiddler如何设置捕获Https会话

简介: 本文介绍如何使用Fiddler抓取HTTPS协议数据包。由于现代网站普遍采用HTTPS加密,直接抓包无法获取明文数据。文章详细讲解了HTTPS原理、Fiddler抓包机制及证书配置步骤,包括启用HTTPS解密、安装并信任根证书等,帮助用户顺利捕获和分析HTTPS会话内容。

1.简介

由于近几年来各大网站越来越注重安全性都改成了https协议,不像前十几年前直接是http协议直接裸奔在互联网。还有的小伙伴或者童鞋们按照上一篇宏哥的配置都配置好了,想大展身手抓一下百度的包,结果一试傻眼了,竟然毛都没有抓到,怀疑是不是上了宏哥的当了。不是的哈,今天宏哥趁热打铁接着讲解如何抓取https协议会话。

2.什么是HTTPS?

HTTPS就是加过密的HTTP。使用HTTPS后,浏览器客户端和Web服务器传输的数据是加密的,只有浏览器和服务器端知道内容。

HTTPS = HTTP + TLS或者SSL。采用HTTPS的网站需要数字证书认证机构(Certificate Authority,CA)申请证书。

通过这个证书,浏览器在请求数据前与Web服务器有几次握手验证,以证明相互的身份,然后对HTTP请求和响应进行加密。

3.HTTPS协议传输的原理

HTTPS协议传输的原理和过程简图如下所示:

4.Fiddler捕获Http协议会话

Fiddler是一个很好的抓包工具,默认是抓Http协议请求的(经过上一篇的配置就可以成功捕获),但是不会捕获Https协议会话,需要你进一步配置才能抓取Https会话。如下图所示:

5.Fiddler抓取HTTPS原理

现在无论是网站还是APP中的数据传输基本上都使用HTTS传输,传输的数据都是经过加密的,这增加了我们分析数据包的难度,还好Fiddler除了可以抓取HTTP数据包,还可以抓取HTTPS数据包。由于HTTPS传输需要使用到CA证书,所以抓取抓取HTTPS数据包时需要做一些特殊配置。Fiddler截取HTTPS报文的流程大致如下:

上图图解说明:

1) 客户端请求建立HTTPS链接,发送客户端支持的加密协议及版本列表等信息给服务器端。

2) Fiddler接受客户端请求并伪装成客户端向WEB服务器发送相同的请求。

3) WEB服务器收到Fiddler的请求以后,从请求中筛选合适的加密协议。并返回服务器CA证书,证书中包括公钥信息。

4) Fiddler收到WEB服务器的响应后保存服务器证书并自签名一个CA证书,伪装成服务器,把该证书下发给客户端。

5) 客户端验证证书合法性。(Fiddler能否抓取到HTTPS报文关键看这一步)。

6) 客户端生产对称密钥,通过证书的公钥加密发送给服务器。

7) Fiddler拦截客户端的请求以后,使用私钥解密该报文,获取对称加密秘钥,并使用服务器证书中带的公钥加密该对称密钥发送给WEB服务器。此时对称密钥已经泄露了,以后可以使用该秘钥界面客户端和服务器端传输的数据。

8) WEB服务器接收到客户端发送的加密的对称密钥后使用私钥解密,并使用对称密钥加密测试数据传给客户端。

9) Fiddler使用前面获取的对称密钥解密报文。

10) 客户端验证数据无误以后HTTPS连接就建立完成,客户端开始向服务器发送使用对称密钥加密的业务数据。

11) Fiddler使用前面获取的对称密钥解密客户端发送的数据并重新加密转发给客户端。

6.Fiddler捕获Https协议会话

默认情况下,Fiddler不会捕获HTTPS请求,需要进行设置。

当浏览器访问HTTPS网页的时候,Fiddler能捕获到很多握手验证的请求,比如用浏览器访问:Https://www.baidu.com ,在Fiddler中就能抓到很多“Tunnel to”的请求,如下图所示:

1.在没有进一步配置之前用Fiddler抓包时候,分别用FireFox和Chrome浏览器打开百度网页:https://www.baidu.com 可以在会话面板看到百度信息,但是进行查看是Fiddler的监控面板出现黄色的告警“Https decryption is disabled click to configure”(翻译:https 解密被禁用 ,点击配置)。至于IE浏览器,微软已经官宣它已经要落幕退役,宏哥这里就不做过多的介绍了。当然了Firefox浏览器有些版本也会有特殊情况需要你进一步配置,这个宏哥在后边会做介绍的。如下图所示:

从上图中我们可以清楚地看到Host列中出现Tunnel to...字样”,总之以后如果会话列表中的Host列中出现Tunnel to...字样都说明是证书的问题, 这种就不能抓取到我们想要的会话。那么要抓取https协议的会话需要打开配置安装证书才可以,毕竟目前很多网站都是https协议的, 所以在抓包之前,我们还要配置一下证书 否则无法抓包。那么接下来跟随宏哥看看Fiddler如何配置证书。

6.1Fiddler证书配置

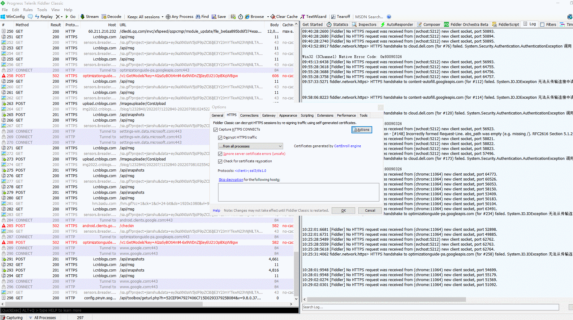
1.启动FIddler,然后在菜单栏点击Tools---->Options---->HTTPS 。如下图所示:

2.依次勾选“Capture HTTPS CONNECTs”(捕获HTTPS连接)和勾选“Decrypt HTTPS traffic”(解密HTTPS流量),然后会弹出一个对话框 直接点击YES即可。如下图所示:

敲黑板!!!

你是第一次安装的Fiddler那么正常情况下会弹出证书安装的相关提示。如果有的小伙伴或者童鞋们没有弹出提示,你也不要着急上火和担心,你可以点击Actions---> Trust Root Certificate(信任根证书)就会弹出一模一样的证书安装相关提示。如下图所示:

3.点击“Yes”后,接下来弹出的对话框全部傻瓜式地点击“是”即可。如下图所示:

4.弹出“Added Fiddler's root certificate to the Machine Root list”(将Fiddler的证书添加到机器根目录列表中) ,点击“确定”。如下图所示:

5.最后把下面的:“Ignore server certificate errors(unsafe)”忽略服务器证书错误(不安全)和“check for certificate revocation ”(证书撤销检查)这两个选项也勾选上。如下图所示:

到此证书也已经安装到Fiddler上了。

6.2查看安装到Fiddler的证书

6.2.1方法一

1.我们可以点击Actions中选择Open Windows Certificate Manager这一个选项, 打开打开Windows证书管理器去查看。如下图所示:

2.打开打开Windows证书管理器 之后点击菜单栏上的 操作--->查找证书然后输入Fiddler 就会查找出证书了(如果没有说明没有安装成功),如下图所示:

3.证书名为DO_NOT_TRUST_FiddlerRoot 大家可以对照着看看。如下图所示:

6.2.2方法二

1.WIN+R打开运行,输入certmgr.msc回车,点击“受信任的根证书颁发机构--->点击“证书”。查看,如下图所示:

6.3信任证书

证书安装了之后 还要设置一下信任才行。具体操作步骤如下:

1.直接选择Tools--->Options---->HTTPS---->Actions--->Trust Root Certificate 。如下图所示:

2.在接下来弹出的对话框中直接点击确定或yes就行了,如下图所示:

好了到此为止,大功告成!现在如果不出意外的话就可以进行正常的抓取HTTPS包了。

敲黑板!!!

如果还是不行,那么最好重置一下证书 在Actions中选择Reset All Certificates(重置所有证书) 然后点击确定删除Fiddler所配置的证书,最后重新执行之前的步骤就可以了。

7.小结

今天宏哥主要简单的讲解和分享了Fiddler如何设置捕获Https会话 ,后边会一一展开进行详细的分享和讲解,好了时间不早了今天就到这里,感谢大家耐心地阅读!!!

会遇到的问题:

证书导出失败,出现如下提示:Unable to configure Windows to Trust the Fiddler Root.... 如下图所示:

解决方案:

找到fiddler->工具栏tools->options,再选择HTTPS,点击CertEnroll engine,选择MakeCert即可点击OK保存,最后切记重启fiddler!!!

8.拓展

我们在Skip decryption中输入ip地址或者域名可以用来跳过该主机或域名的https数据抓取,这个也相当于一种过滤功能吧!如下图所示:

相关文章
|
1月前
|
机器学习/深度学习 缓存 自然语言处理
【万字长文】大模型训练推理和性能优化算法总结和实践
我们是阿里云公共云 AI 汽车行业大模型技术团队,致力于通过专业的全栈 AI 技术推动 AI 的落地应用。
1090 38
【万字长文】大模型训练推理和性能优化算法总结和实践
|
7月前
|
存储 人工智能 自然语言处理
0 代码焦虑!阿里云 Bolt.diy 一键解锁你的专属网站,30 分钟惊艳上线
Bolt.diy 是阿里云推出的智能化建站工具,基于函数计算 FC 和百炼模型服务,通过自然语言描述即可快速生成网站。无需本地配置环境,3分钟完成部署,适合各水平用户。支持个性化定制、域名绑定及数据备份,安全可靠。无论是个人博客还是企业官网,都能轻松实现。立即领取免费额度体验:[部署链接](https://www.aliyun.com/solution/tech-solution/fc-bolt-diy?utm_content=g_1000403257)。
255 4
|
7月前
|
自然语言处理 前端开发 Cloud Native
吐血整理Bolt.diy 部署与应用攻略
Bolt.diy 是一款无需代码基础即可创建个性化网站的工具,基于阿里云函数计算 FC 和百炼大模型服务,通过自然语言交互实现全栈开发。用户只需描述需求,Bolt.diy 即可快速生成网站,支持灵活定制与二次开发。部署简单,提供免费试用额度,适合从初学者到专业开发者各类人群。无论是快速原型设计、教育工具开发还是企业级应用,Bolt.diy 均展现出高效与便捷的优势。然而,新手可能需要更多时间熟悉云服务配置与高级功能。
658 3
|
6月前
|
智能硬件
《Code to All-Stack|Bolt.diy 一步搞定创意建站》获奖名单公布!
《Code to All-Stack|Bolt.diy 一步搞定创意建站》获奖名单公布!
146 0
|
5月前
|
大数据
《云产品评测|通义灵码招募100名新品测评官》 获奖名单公布
《云产品评测|通义灵码招募100名新品测评官》 获奖名单公布
226 0
|
JSON 网络协议 安全
《吐血整理》保姆级系列教程-玩转Fiddler抓包教程(1)-HTTP和HTTPS基础知识
【7月更文挑战第16天】本文介绍了HTTP和HTTPS协议的基本概念与作用,强调了理解HTTP协议对使用抓包工具Fiddler的重要性。HTTP是用于Web浏览器与服务器间信息传输的协议,不加密,易被截取,不适合传输敏感信息。HTTPS是HTTP的安全版,通过SSL/TLS提供加密和服务器身份验证,确保数据安全。HTTP请求包括请求行、请求头、空行和可选的请求主体,响应则有响应行、响应头、空行和响应主体。HTTP协议无状态,而HTTPS解决了安全性问题,但也带来了额外的计算开销。Fiddler作为一个强大的抓包工具,可以帮助开发者和测试人员分析HTTP/HTTPS通信,理解请求和响应的结构。
428 4
《吐血整理》保姆级系列教程-玩转Fiddler抓包教程(1)-HTTP和HTTPS基础知识
|
7月前
|
大数据 BI
《大模型时代的智能BI—Quick BI》评测获奖名单公布
《大模型时代的智能BI—Quick BI》评测获奖名单公布
205 1
|
安全 Android开发 iOS开发
《吐血整理》进阶系列教程-拿捏Fiddler抓包教程(8)-Fiddler如何设置捕获会话
【7月更文挑战第23天】前边几篇宏哥介绍了Fiddler界面内容以及作用。今天宏哥就讲解和分享如何设置Fiddler后,我们就可以捕获会话,进行抓包了。本文将指导如何设置Fiddler以捕获会话数据。
227 11
《吐血整理》进阶系列教程-拿捏Fiddler抓包教程(8)-Fiddler如何设置捕获会话
|
8月前
|
SQL 数据可视化 数据挖掘
Quick BI 评测报告
本文详细记录了对Quick BI的评测过程,涵盖从申请试用账号、准备测试数据到数据可视化分析及智能化体验的全流程。Quick BI作为一款领先的BI工具,支持通过拖拽等直观操作简化数据分析,并提供智能问数和智能搭建等功能提升用户体验。然而,在实际使用中也暴露出一些问题:试用申请流程繁琐、数据上传准确性待提高、部分功能需优化(如撤回机制缺失)以及发布前测试不足导致体验欠佳。建议增强数据处理能力、提升上传效率与准确率,并完善用户引导教程。总体而言,Quick BI虽具备强大功能,但仍需持续改进以更好地满足企业需求。
235 3
|
8月前
|
人工智能 自然语言处理 程序员
AI 程序员上线,一个全新的时代就要来了
随着生成式AI技术的发展,编程领域迎来了新的变革。英伟达CEO黄仁勋曾表示未来编程可交由AI完成,引发热议。然而,AI目前更多是作为程序员的助手存在。阿里云的“通义灵码”已在国内某互联网大厂上岗,担任代码助理角色,好评率超80%。它能7x24小时辅助编写、调试、优化代码,大幅提高开发效率。宏哥在视频中展示了其根据上下文续写代码及智能排查异常报错的能力,感兴趣的可以自行体验。
410 6