介绍
Fiddler是一个http协议调试代理工具,它能够记录并检查所有你的电脑和互联网之间的http通讯,设置断点,查看所有的“进出”Fiddler的数据(指cookie,html,js,css等文件)。 Fiddler 要比其他的网络调试器要更加简单,因为它不仅仅暴露http通讯还提供了一个用户友好的格式。
下载
使用

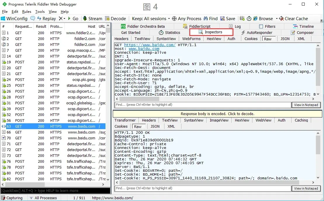
请求界面
左侧的请求界面,所有的网洛请求都会在这里展示;
编辑区
右侧的编辑区,fiters过滤器,当请求界面过多时,可以选择打指定要看的,方便查看。
选择请求

当选中一个请求后,可以查看该请求的网址的相关信息。

选中一行,也就是一个请求, 再点击Inspectors标签可以查看该请求的详细信息,包括请求数据和响应数据。
上半部分为请求的详细内容, 下半部分为响应的详细内容,可点击raw子标签查看原始的数据信息。
过滤设置

HTTPS 数据抓取
1、打开Fiddler,菜单栏:Tools –> Fiddler Options 打开fiddler配置。

2、点击确定

3、将证书加入电脑中

4、HTTPS已被抓取

说明
Fiddler支持断点调试技术,当你在软件的菜单—rules—automatic breakpoints选项选择before request,或者当这些请求或响应属性能够跟目标的标准相匹配,Fiddler就能够暂停Http通讯,并且允许修改请求和响应。这种功能对于安全测试是非常有用的,当然也可以用来做一般的功能测试,因为所有的代码路径都可以用来演习。
通过显示所有的Http通讯,Fiddler可以轻松地演示哪些用来生成一个页面,通过统计页面(就是Fiddler左边的那个大框)用户可以很轻松地使用多选,来得到一个WEB页面的“总重量”(页面文件以及相关js,css等)你也可以很轻松地看到你请求的某个页面,总共被请求了多少次,以及多少字节被转化了。
用户可以加入一个Inspector插件对象,来使用.net下的任何语言来编写Fiddler扩展。RequestInspectors 和 ResponseInspectors提供一个格式规范的,或者是被指定的(用户自定义)Http请求和响应视图。
另外,通过暴露HTTP头,用户可以看见哪些页面被允许在客户端或者是代理端进行缓存。如果要是一个响应没有包含Cache-Control 头,那么他就不会被缓存在客户端。
同类的工具有: httpwatch, firebug, wireshark。
HTTP请求类型:
请求行以一个方法符号开头,以空格分开,后面跟着请求的URI和协议的版本,格式如下:Method Request-URI HTTP-Version CRLF, 其中 Method表示请求方法;Request-URI是一个统一资源标识符;HTTP-Version表示请求的HTTP协议版本;CRLF表示回车和换行(除了作为结尾的CRLF外,不允许出现单独的CR或LF字符)。
请求方法(所有方法全为大写)有多种,各个方法的解释如下:
| 请求方法 | 说明 |
|---|---|
| GET | 请求获取Request-URI所标识的资源 |
| POST | 在Request-URI所标识的资源后附加新的数据 |
| HEAD | 请求获取由Request-URI所标识的资源的响应消息报头 |
| PUT | 请求服务器存储一个资源,并用Request-URI作为其标识 |
| DELETE | 请求服务器删除Request-URI所标识的资源 |
| TRACE | 请求服务器回送收到的请求信息,主要用于测试或诊断 |
| CONNECT | 保留将来使用 |
| OPTIONS | 请求查询服务器的性能,或者查询与资源相关的选项和需求响应状态码: |
状态代码有三位数字组成,第一个数字定义了响应的类别,且有五种可能取值:
- 1xx:指示信息--表示请求已接收,继续处理
- 2xx:成功--表示请求已被成功接收、理解、接受
- 3xx:重定向--要完成请求必须进行更进一步的操作
- 4xx:客户端错误--请求有语法错误或请求无法实现
- 5xx:服务器端错误--服务器未能实现合法的请求