开发者社区 问答 正文

阿里云RPA能不能在生成的文件名称后面加时间戳之类的?

我们的业务要求得指定文件名称,能不能在生成的文件名称后面加时间戳之类的,我试了用窗口,覆盖原来的名称,有点问题

展开
收起
乐天香橙派 2023-12-11 16:49:52 122 分享 版权
来自: 阿里云RPA
1 条回答
写回答
取消 提交回答
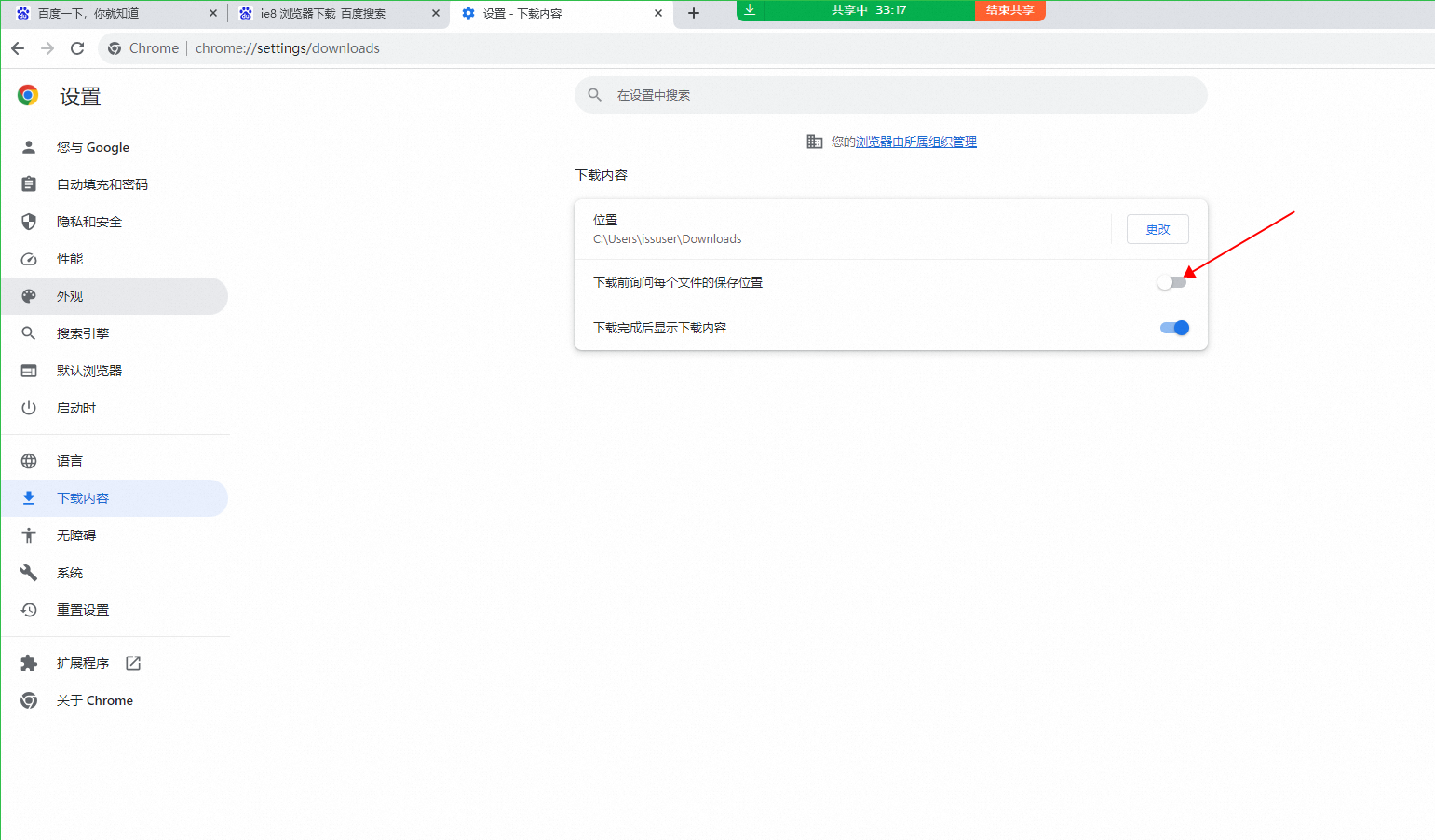
  • 那你们在chrome下载管理 去掉询问应该就可以 bb8400417a2da7a5c71dbbfe79e546ab.png—此回答来自钉群“阿里云RPA官方群4”

    2023-12-11 19:06:11
    赞同 展开评论
收录在圈子:
+ 订阅
阿里云RPA历经8年的内部验证,覆盖了阿里巴巴大部分BU,实现了电商客服、新零售等新兴行业的渗透,并且已经完成在保险、金融、医疗保健等领域的场景深耕,联合合作伙伴具备深度定制化能力和稳定交付能力,积累了丰富的行业可行性解决方案。目前阿里云RPA能集成并运行在更高的软件层级,这就决定了它不会侵入、影响已有的软件系统。在帮助企业提升效能的过程中,保持企业已有的IT系统功能平稳、运行可靠。
还有其他疑问?
咨询AI助理