开发者社区 问答 正文

maven项目导入之后pom.xml报错 ?报错

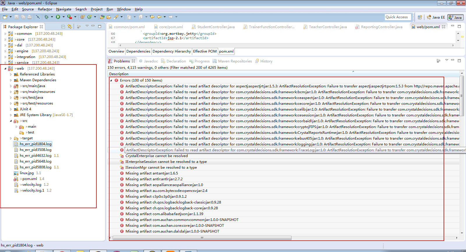
我项目导入之后,pom.xml有红叉,找不到jar包,但是我本地仓库有这个jar包,不知道为什么找不到,点了clean 又 maven--》update project还是报错
到底怎么回事,求教

图片说明

图片说明

<?xml version="1.0"?>
<project
    xsi:schemaLocation="http://maven.apache.org/POM/4.0.0 http://maven.apache.org/xsd/maven-4.0.0.xsd"
    xmlns="http://maven.apache.org/POM/4.0.0" xmlns:xsi="http://www.w3.org/2001/XMLSchema-instance">
    <modelVersion>4.0.0</modelVersion>
    <parent>
        <artifactId>parent</artifactId>
        <groupId>com.auchan</groupId>
        <version>1.0.0-SNAPSHOT</version>
    </parent>
    <groupId>com.auchan.web</groupId>
    <artifactId>web</artifactId>
    <packaging>war</packaging>
    <version>1.0.0-SNAPSHOT</version>
    <name>${project.artifactId} v${project.version}</name>

    <dependencies>

        <dependency>
            <groupId>junit</groupId>
            <artifactId>junit</artifactId>
        </dependency>
        <!--inner project dependency start -->
        <dependency>
            <groupId>com.auchan.service</groupId>
            <artifactId>service</artifactId>
            <version>${training.version}</version>
            <exclusions>
                <exclusion>
                    <artifactId>commons-fileupload</artifactId>
                    <groupId>commons-fileupload</groupId>
                </exclusion>
                <exclusion>
                    <artifactId>log4j</artifactId>
                    <groupId>log4j</groupId>
                </exclusion>
            </exclusions>
        </dependency>
        <dependency>
            <groupId>com.auchan.engine</groupId>
            <artifactId>engine</artifactId>
            <version>${training.version}</version>
        </dependency>
        <!--inner project dependency end -->
        <dependency>
            <groupId>org.tuckey</groupId>
            <artifactId>urlrewrite</artifactId>
        </dependency>
        <dependency>
            <groupId>org.mortbay.jetty</groupId>
            <artifactId>jetty</artifactId>
        </dependency>
        <dependency>
            <groupId>org.mortbay.jetty</groupId>
            <artifactId>jetty-util</artifactId>
        </dependency>
        <dependency>
            <groupId>org.mortbay.jetty</groupId>
            <artifactId>jetty-naming</artifactId>
        </dependency>
        <dependency>
            <groupId>org.mortbay.jetty</groupId>
            <artifactId>jetty-plus</artifactId>
        </dependency>
        <dependency>
            <groupId>org.mortbay.jetty</groupId>
            <artifactId>jsp-2.1</artifactId>
        </dependency>
        <dependency>
            <groupId>org.mortbay.jetty</groupId>
            <artifactId>jsp-api-2.1</artifactId>
        </dependency>
        <!--generate validate code denpendency -->
        <dependency>
            <groupId>com.googlecode</groupId>
            <artifactId>kaptcha</artifactId>
        </dependency>

    </dependencies>
</project>

展开
收起
爱吃鱼的程序员 2020-06-23 01:31:16 628 分享 版权
1 条回答
写回答
取消 提交回答
  • https://developer.aliyun.com/profile/5yerqm5bn5yqg?spm=a2c6h.12873639.0.0.6eae304abcjaIB

    pom文件的错误,你贴一下



    少发一张你把jdk变成自己的版本

    右击项目找到properties-->

    你看一下你有木有把你的maven包加载上

    你看一下是不是改成1.7的JDK之后,编译级别没有改过来:

    2020-06-23 01:31:35
    赞同 展开评论