什么是权限管理

简介: 本文介绍了权限管理中的两大核心机制:认证与授权。认证用于验证用户身份,确保登录安全;授权则根据角色分配权限,控制用户可访问的资源与操作。二者结合,构建起系统安全的基石,有效防止越权操作与数据泄露,保障应用稳定运行。

当用户访问某个系统时,需要根据用户的账户、密码进行存在性校验。如果通过则提示:登录成功,同时进入到系统中;反之登录失败则提示:用户名或密码错误。这种我们叫做权限管理中的认证场景,如下:

还有一种除了登录的认证之外的场景:系统在登录的瞬间,判断用户的角色,从而得到下图左侧的不同菜单树。这种我们叫做权限管理中的授权场景,如下:

以上就是权限管理系统中最常见的两种校验场景,即:为了避免系统的使用者因为权限控制的缺失而出现操作不当、数据泄露、流程卡住等问题而出现的一套校验机制。


认证就是确认用户身份,也就是我们常说的登录。授权则是根据系统提前设置好的规则,给用户分配可以访问某一资源的权限,用户根据自己所具备的权限,去执行相应的操作。一个优秀的认证+授权系统可以为我们的应用系统提供强有力的安全保障功能。


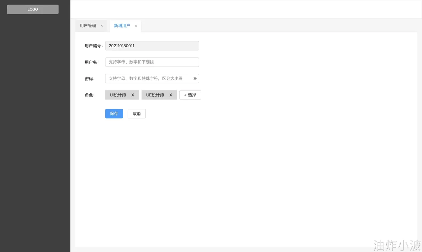
当我们看到下面的界面时,一定不陌生

而一个用户的权限信息往往是多个角色叠加

最终形成一个个可以被访问的菜单集合

这就是一些典型的权限管理基础的CURD,背后支撑我们的都是接下来要了解的:

此处为语雀内容卡片,点击链接查看:https://www.yuque.com/yzxb/index/bo5dd6l0b298l3dq

相关文章
|
设计模式 算法 安全
【设计模式】RBAC 模型详解
随着软件系统的复杂性和规模的不断增长,权限管理成为了一个至关重要的问题。在大型多人协作的系统中,如何有效地管理不同用户的访问权限,确保系统的安全性和稳定性,是每一个开发者都需要面对的挑战。为了解决这一问题,业界提出了一种被广泛应用的权限管理模型——基于角色的访问控制(Role-Based Access Control,简称RBAC)。希望通过本篇博客的学习,您能够深入了解RBAC模型的核心思想和实现原理,掌握如何在实际项目中应用RBAC模型来提高系统的安全性和可维护性。
2719 1
|
3月前
|
存储 Dubbo API
SpringCloud工程部署启
本文介绍SpringCloud微服务工程的搭建与部署,涵盖项目创建、数据库配置、服务启动及远程调用实现,通过RestTemplate完成服务间通信,帮助理解微服务拆分与协作机制。
SpringCloud工程部署启
|
3月前
|
负载均衡 应用服务中间件 Nacos
Nacos配置中心
本文介绍如何使用Nacos实现配置中心及集群搭建。涵盖配置管理、热更新、共享配置、优先级规则,并通过Nginx实现高可用集群部署,提升微服务架构下配置的动态管理与系统稳定性。
Nacos配置中心
|
3月前
|
存储 JSON NoSQL
MongoDB常用命令
本文介绍MongoDB数据库操作,包括创建与删除数据库、集合的显式与隐式创建、文档的增删改查、批量操作、分页查询及排序。以文章评论系统为例,演示数据存储结构及常用命令,涵盖insert、update、remove、find、limit、skip、sort等方法,帮助掌握MongoDB基本使用。
|
3月前
|
存储 消息中间件 开发框架
应用架构图
技术架构是将业务需求转化为技术实现的关键过程,涵盖分层设计、技术选型与系统集成。本文详解单体与分布式架构,包括展现层、业务层、数据层及基础层的职责,以及应用间调用关系、外部系统交互与边界划分,为构建清晰的技术体系提供指导。
 应用架构图
|
3月前
|
JSON Dubbo Java
Feign远程调用
本文介绍如何使用Feign替代RestTemplate实现更优雅的HTTP跨服务调用。通过引入Feign,解决传统方式中服务地址硬编码、代码可读性差等问题。内容涵盖Feign的依赖配置、注解启用、客户端编写及自定义日志、连接池优化等,并提出继承与抽取两种最佳实践方案,推荐将Feign接口抽离为独立模块以提升复用性与维护性,助力微服务间高效通信。
 Feign远程调用
|
3月前
|
SQL 运维 分布式计算
如何做好SQL质量监控
SLS推出用户级SQL质量监控功能,集成于CloudLens for SLS,提供健康分、服务指标、运行明细、SQL Pattern分析及优化建议五大维度,助力用户全面掌握SQL使用情况,提升日志分析效率与治理能力。
如何做好SQL质量监控
|
3月前
|
存储 数据库
数据库设计三范式
本文介绍了数据库设计中的三大范式:第一范式(1NF)要求字段原子性、不可再分;第二范式(2NF)要求消除部分依赖,即主键能唯一确定所有非主键字段;第三范式(3NF)要求消除传递依赖。通过实例解析,说明范式旨在减少数据冗余与操作异常,但实际设计中应结合业务需求灵活应用,而非机械遵循。
|
11月前
|
存储 安全 Java
Spring Security 入门与详解
Spring Security 是 Spring 框架中的核心安全模块,提供认证、授权及防护功能。本文详解其核心概念,包括认证(Authentication)、授权(Authorization)和过滤器链(Security Filter Chain)。同时,通过代码示例介绍基本配置,如 PasswordEncoder、UserDetailsService 和自定义登录页面等。最后总结常见问题与解决方法,助你快速掌握 Spring Security 的使用与优化。
2723 0
|
Kubernetes 安全 数据安全/隐私保护
在k8S中,如何保证集群的安全性?
在k8S中,如何保证集群的安全性?

热门文章

最新文章