APM典型的技术架构是什么?

APM典型的技术架构是什么?

展开
收起
vncamyi27xznk 2021-12-12 12:04:58 285 分享 版权
1 条回答
写回答
取消 提交回答
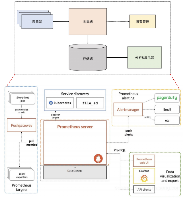
  • image.png 答复内容摘自《玩转HBase和Lindorm 大数据入门和实战》,这本电子书收录开发者藏经阁 下载连接:https://developer.aliyun.com/topic/download?id=7955

    2021-12-12 20:31:00
    赞同 展开评论
问答分类:
问答地址:

数据库领域前沿技术分享与交流

收录在圈子:
+ 订阅
让用户数据永远在线,让数据无缝的自由流动
还有其他疑问?
咨询AI助理