netfilter 组件也称为内核空间(kernelspace),是内核的一部分,由一些信息包过滤表组成,这些表包含内核用来控制信息包过滤处理的规则集。
iptables 组件是一种工具,也称为用户空间(userspace),它使插入、修改和除去信息包过滤表中的规则变得容易。
netfilter/iptables 的最大优点是它可以配置有状态的防火墙,有状态的防火墙能够指定并记住为发送或接收信息包所建立的连接的状态.
防火墙可以从信息包的连接跟踪状态获得该信息。在决定新的信息包过滤时,防火墙所使用的这些状态信息可以增加其效率和速度。
这里有四种有效状态,名称分别为 ESTABLISHED 、 INVALID 、 NEW 和 RELATED。
ESTABLISHED 指出该信息包属于已建立的连接,该连接一直用于发送和接收信息包并且完全有效。
INVALID 状态指出该信息包与任何已知的流或连接都不相关联,它可能包含错误的数据或头。
NEW 意味着该信息包已经或将启动新的连接,或者它与尚未用于发送和接收信息包的连接相关联。
RELATED 表示该信息包正在启动新连接,以及它与已建立的连接相关联。
netfilter/iptables 的另一个重要优点是,它使用户可以完全控制防火墙配置和信息包过滤。您可以定制自己的规则来满足您的特定需求,从而只允许您想要的网络流量进入系统。
另外,netfilter/iptables 是免费的,这对于那些想要节省费用的人来说十分理想,它可以代替昂贵的防火墙解决方案。
| chain | parameters | |||||||
| iptables | -t | filter | -I插入 | INPUT | -p | 协议0all | 扩展 | |
| FORWARD | tcp | --sport | 1-65535 | |||||
| OUTPUT | --dport | 1-65535 | ||||||
| nat | -A追加 | PROROUTING | --tcp-flags | SYN ACK FIN RST URG PSH ALL NONE | ||||
| OUTPUT | --tcp-option | |||||||
| POSTROUTING | --syn | 设置了SYN位而清除了ACK和FIN位的TCP包 | ||||||
| mangle | -D删除 | PROROUTING | udp | --sport | 1-65535 | |||
| OUTPUT | --dport | 1-65535 | ||||||
| -R替换 | mac | --mac-source | 物理地址必须是XX:XX:XX:XX:XX这样的格式 | |||||
| -L清单 | icmp | --icmp-type | ICMP Types(使用iptables -p icmp -h查看 ) | |||||
| -F清空 | -s/--src | 源地址address/mask | ||||||
| -Z清空计数器 | -d/--dst | 目的地址address/mask | ||||||
| -N新链 | -j | 目标跳转 | ||||||
| -X删除链 | -i | 进入的(网络)接口 INPUT、FORWORD和PREROUTING | ||||||
| -P链规则 | -o | 输出(网络)接口FORWARD、OUTPUT和POSTROUTING | ||||||
| -E重命名 | -f | 分片 | ||||||
| -v | 详细 | |||||||
| -n | 数字显示不解析 | |||||||
| -x | 精确显示 | |||||||
| --line-numbers | 显示行号 | |||||||
收集的一些iptables的图片





下面转一篇写得比较好的文章
http://seanlook.com/2014/02/23/iptables-understand/
iptables防火墙原理详解
1. netfilter与iptables
Netfilter是由Rusty Russell提出的Linux 2.4内核防火墙框架,该框架既简洁又灵活,可实现安全策略应用中的许多功能,如数据包过滤、数据包处理、地址伪装、透明代理、动态网络地址转换(Network Address Translation,NAT),以及基于用户及媒体访问控制(Media Access Control,MAC)地址的过滤和基于状态的过滤、包速率限制等。Iptables/Netfilter的这些规则可以通过灵活组合,形成非常多的功能、涵盖各个方面,这一切都得益于它的优秀设计思想。
Netfilter是Linux操作系统核心层内部的一个数据包处理模块,它具有如下功能:
- 网络地址转换(Network Address Translate)
- 数据包内容修改
- 以及数据包过滤的防火墙功能
Netfilter 平台中制定了数据包的五个挂载点(Hook Point,我们可以理解为回调函数点,数据包到达这些位置的时候会主动调用我们的函数,使我们有机会能在数据包路由的时候改变它们的方向、内容),这5个挂载点分别是PRE_ROUTING、INPUT、OUTPUT、FORWARD、POST_ROUTING。
Netfilter 所设置的规则是存放在内核内存中的,而 iptables 是一个应用层的应用程序,它通过 Netfilter 放出的接口来对存放在内核内存中的 XXtables(Netfilter的配置表)进行修改。这个XXtables由表tables、链chains、规则rules组成,iptables在应用层负责修改这个规则文件。类似的应用程序还有 firewalld 。
1.1 filter、nat、mangle等规则表
filter表
主要用于对数据包进行过滤,根据具体的规则决定是否放行该数据包(如DROP、ACCEPT、REJECT、LOG)。filter 表对应的内核模块为iptable_filter,包含三个规则链:
- INPUT链:INPUT针对那些目的地是本地的包
- FORWARD链:FORWARD过滤所有不是本地产生的并且目的地不是本地(即本机只是负责转发)的包
- OUTPUT链:OUTPUT是用来过滤所有本地生成的包
nat表
主要用于修改数据包的IP地址、端口号等信息(网络地址转换,如SNAT、DNAT、MASQUERADE、REDIRECT)。属于一个流的包(因为包
的大小限制导致数据可能会被分成多个数据包)只会经过这个表一次。如果第一个包被允许做NAT或Masqueraded,那么余下的包都会自动地被做相同的操作,也就是说,余下的包不会再通过这个表。表对应的内核模块为 iptable_nat,包含三个链:
- PREROUTING链:作用是在包刚刚到达防火墙时改变它的目的地址
- OUTPUT链:改变本地产生的包的目的地址
- POSTROUTING链:在包就要离开防火墙之前改变其源地址
mangle表
主要用于修改数据包的TOS(Type Of Service,服务类型)、TTL(Time To Live,生存周期)指以及为数据包设置Mark标记,以实现Qos(Quality Of Service,服务质量)调整以及策略路由等应用,由于需要相应的路由设备支持,因此应用并不广泛。包含五个规则链——PREROUTING,POSTROUTING,INPUT,OUTPUT,FORWARD。
raw表
是自1.2.9以后版本的iptables新增的表,主要用于决定数据包是否被状态跟踪机制处理。在匹配数据包时,raw表的规则要优先于其他表。包含两条规则链——OUTPUT、PREROUTING
iptables中数据包和4种被跟踪连接的4种不同状态:
- NEW:该包想要开始一个连接(重新连接或将连接重定向)
- RELATED:该包是属于某个已经建立的连接所建立的新连接。例如:FTP的数据传输连接就是控制连接所 RELATED出来的连接。--icmp-type 0 ( ping 应答) 就是--icmp-type 8 (ping 请求)所RELATED出来的。
- ESTABLISHED :只要发送并接到应答,一个数据连接从NEW变为ESTABLISHED,而且该状态会继续匹配这个连接的后续数据包。
- INVALID:数据包不能被识别属于哪个连接或没有任何状态比如内存溢出,收到不知属于哪个连接的ICMP错误信息,一般应该DROP这个状态的任何数据。
1.2 INPUT、FORWARD等规则链和规则
在处理各种数据包时,根据防火墙规则的不同介入时机,iptables供涉及5种默认规则链,从应用时间点的角度理解这些链:
- INPUT链:当接收到防火墙本机地址的数据包(入站)时,应用此链中的规则。
- OUTPUT链:当防火墙本机向外发送数据包(出站)时,应用此链中的规则。
- FORWARD链:当接收到需要通过防火墙发送给其他地址的数据包(转发)时,应用此链中的规则。
- PREROUTING链:在对数据包作路由选择之前,应用此链中的规则,如DNAT。
- POSTROUTING链:在对数据包作路由选择之后,应用此链中的规则,如SNAT。
其中中INPUT、OUTPUT链更多的应用在“主机防火墙”中,即主要针对服务器本机进出数据的安全控制;而FORWARD、PREROUTING、POSTROUTING链更多的应用在“网络防火墙”中,特别是防火墙服务器作为网关使用时的情况。
防火墙处理数据包的方式(规则):
- ACCEPT:允许数据包通过
- DROP:直接丢弃数据包,不给任何回应信息
REJECT:拒绝数据包通过,必要时会给数据发送端一个响应的信息。
SNAT:源地址转换。在进入路由层面的route之前,重新改写源地址,目标地址不变,并在本机建立NAT表项,当数据返回时,根据NAT表将目的地址数据改写为数据发送出去时候的源地址,并发送给主机。解决内网用户用同一个公网地址上网的问题。
MASQUERADE,是SNAT的一种特殊形式,适用于像adsl这种临时会变的ip上DNAT:目标地址转换。和SNAT相反,IP包经过route之后、出本地的网络栈之前,重新修改目标地址,源地址不变,在本机建立NAT表项,当数据返回时,根据NAT表将源地址修改为数据发送过来时的目标地址,并发给远程主机。可以隐藏后端服务器的真实地址。
REDIRECT:是DNAT的一种特殊形式,将网络包转发到本地host上(不管IP头部指定的目标地址是啥),方便在本机做端口转发。LOG:在/var/log/messages文件中记录日志信息,然后将数据包传递给下一条规则
除去最后一个LOG,前3条规则匹配数据包后,该数据包不会再往下继续匹配了,所以编写的规则顺序极其关键。
2. Linux数据包路由原理
我们已经知道了Netfilter和Iptables的架构和作用,并且学习了控制Netfilter行为的Xtables表的结构,那么这个Xtables表是怎么在内核协议栈的数据包路由中起作用的呢?
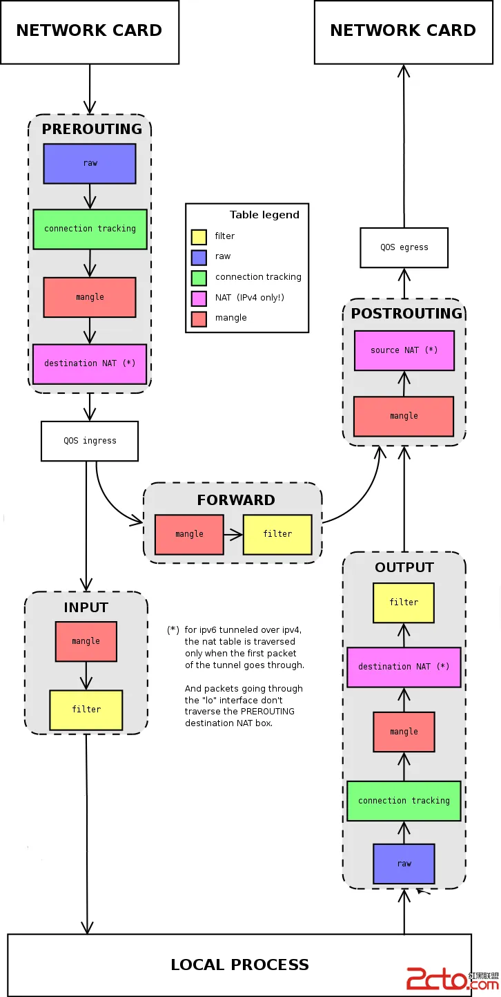
网口数据包由底层的网卡NIC接收,通过数据链路层的解包之后(去除数据链路帧头),就进入了TCP/IP协议栈(本质就是一个处理网络数据包的内核驱动)和Netfilter混合的数据包处理流程中了。数据包的接收、处理、转发流程构成一个有限状态向量机,经过一些列的内核处理函数、以及Netfilter Hook点,最后被转发、或者本次上层的应用程序消化掉。是时候看这张图了:
从上图中,我们可以总结出以下规律:
- 当一个数据包进入网卡时,数据包首先进入PREROUTING链,在PREROUTING链中我们有机会修改数据包的DestIP(目的IP),然后内核的”路由模块”根据”数据包目的IP”以及”内核中的路由表”判断是否需要转送出去(注意,这个时候数据包的DestIP有可能已经被我们修改过了)
- 如果数据包就是进入本机的(即数据包的目的IP是本机的网口IP),数据包就会沿着图向下移动,到达INPUT链。数据包到达INPUT链后,任何进程都会-收到它
- 本机上运行的程序也可以发送数据包,这些数据包经过OUTPUT链,然后到达POSTROTING链输出(注意,这个时候数据包的SrcIP有可能已经被我们修改过了)
- 如果数据包是要转发出去的(即目的IP地址不再当前子网中),且内核允许转发,数据包就会向右移动,经过FORWARD链,然后到达POSTROUTING链输出(选择对应子网的网口发送出去)
我们在写Iptables规则的时候,要时刻牢记这张路由次序图,根据所在Hook点的不同,灵活配置规则。
3. iptables编写规则
- [-t 表名]:该规则所操作的哪个表,可以使用filter、nat等,如果没有指定则默认为filter
- -A:新增一条规则,到该规则链列表的最后一行
- -I:插入一条规则,原本该位置上的规则会往后顺序移动,没有指定编号则为1
- -D:从规则链中删除一条规则,要么输入完整的规则,或者指定规则编号加以删除
- -R:替换某条规则,规则替换不会改变顺序,而且必须指定编号。
- -P:设置某条规则链的默认动作
- -nL:-L、-n,查看当前运行的防火墙规则列表
- chain名:指定规则表的哪个链,如INPUT、OUPUT、FORWARD、PREROUTING等
- [规则编号]:插入、删除、替换规则时用,--line-numbers显示号码
- [-i|o 网卡名称]:i是指定数据包从哪块网卡进入,o是指定数据包从哪块网卡输出
- [-p 协议类型]:可以指定规则应用的协议,包含tcp、udp和icmp等
- [-s 源IP地址]:源主机的IP地址或子网地址
- [--sport 源端口号]:数据包的IP的源端口号
- [-d目标IP地址]:目标主机的IP地址或子网地址
- [--dport目标端口号]:数据包的IP的目标端口号
- -m:extend matches,这个选项用于提供更多的匹配参数,如:
- -m state —state ESTABLISHED,RELATED
- -m tcp —dport 22
- -m multiport —dports 80,8080
- -m icmp —icmp-type 8
- :处理数据包的动作,包括ACCEPT、DROP、REJECT等
具体实例请参考 iptables常用实例备查。
参考
- wikipedia iptables (里面有张原理图片值得收藏)
- 2小时玩转iptables企业版.ppt (网上可下)
- netfilter/iptables documentation

