跨平台文件传输工具FileZilla客户端安装使用教程

简介: 跨平台文件传输工具FileZilla客户端安装使用教程

 

FileZilla是一个免费且开源的跨平台文件传输软件,它支持多种协议:FTP、FTPS(FTP over TLS)、SFTP,既有客户端(支持Windows、macOS、Linux),也有服务器端。通过FileZilla远程连接主机后,可在本地电脑与远程服务器之间上传/下载文件。本篇即为FileZilla客户端的下载安装、使用教程。

FileZilla客户端下载安装

https://pan.quark.cn/s/4a9eaf35976c

1. 官网:打开FileZilla官网https://filezilla-project.org/  ,点击 Download FileZilla Client 下载客户端(如果需要下载服务器端就点击 Download FileZilla Server );

image.gif 编辑

2. 下载安装:继续点击 Download FileZilla Client,在跳转后的页面中点击 Download 下载免费版(日常使用免费版已经足够,想要更多功能也可以另外购买其他版本);

image.gif 编辑

image.gif 编辑

点击下载好的文件进行安装

image.gif 编辑

点击 Agree

image.gif 编辑

选择使用权限,可选仅当前用户或所有用户(个人电脑可选所有用户,公共电脑推荐选择当前用户)

image.gif 编辑

选择是否在桌面创建图标

image.gif 编辑

默认安装目录为C:\Program Files\FileZilla FTP Client

image.gif 编辑

也可以修改安装位置到其他盘目录

image.gif 编辑

点击Install开始安装

image.gif 编辑

image.gif 编辑

安装完成后即可使用

image.gif 编辑

FileZilla客户端使用教程

1. 文件传输协议:在使用FileZilla客户端连接到服务器时,需要先明确该服务器对应的文件传输协议类型(FTP/SFTP)。FTP(File Transfer Protocol)的端口为21,是最传统、最古老的文件传输协议,它采用明文传输,也就是用户名、密码、文件内容都会明文发送,通信方式非常简单快速,但安全性差;SFTP(SSH File Transfer Protocol)的端口为22,它的传输稳定性非常好,安全性也高,目前大部分云平台都使用的SFTP;除了FTP/SFTP,还有FTPS、FTPeS等文件传输协议类型;

2. 通过站点连接主机:打开FileZilla后,显示的窗口页面如下图所示;

image.gif 编辑

如果我们要连接服务器,有两种方法,第一种是添加固定站点,这样以后每次打开软件直接点击目标站点就可以连接;

首先我们创建一个新站点,点击 文件 —— 站点管理器 —— 新站点,重命名站点后在右侧栏选择该服务器站点对应的协议(FTP/SFTP),或者如果你需要连接的是Storj(去中心化的云存储平台,它不是文件传输协议,而是类似于一个用来存放超大量数据的云盘),也可以直接选择Storj选项

image.gif 编辑

image.gif 编辑

协议选择完后,下一步输入主机名、端口、用户名及密码后点击连接

image.gif 编辑

连接时会跳出来一个窗口选择是否信任该主机,这里根据自身情况勾选即可

image.gif 编辑

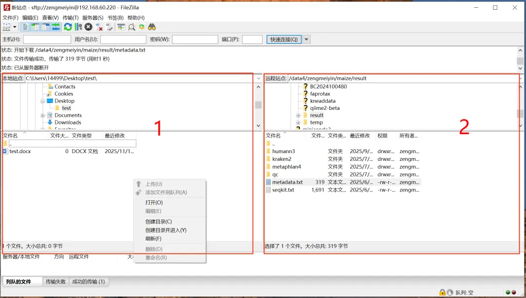
连接成功后显示的界面如下,左边1区为本地站点,右边2区为远程服务器站点,分别显示两地的文件和目录。在任一站点窗口空白处单击鼠标右键可创建目录

image.gif 编辑

在本地站点窗口处右键单击文件可上传文件至远程站点

image.gif 编辑

在远程站点窗口处右键单击文件可下载文件至本地站点

image.gif 编辑

3. 快速连接主机:除了添加固定站点,另一个连接远程服务器的方法是在快速连接栏连接。这样不会保留站点记录,适合临时连接;

image.gif 编辑

我们直接在快速连接栏输入主机服务器地址、用户名、密码以及端口号,输入服务器地址时要在前面加上主机协议标识符(ftp://或sftp://或ftps://或ftpes://)指定服务器的协议类型,如果不指定则默认为ftp://,或者也可以不指定类型,直接输入端口号自动判断。输入完毕后点击快速连接即可

image.gif 编辑

相关文章
|
数据安全/隐私保护
|
Linux 编译器 Windows
CentOS 7终端命令行方式安装FileZilla(★firecat亲测有效★)
CentOS 7终端命令行方式安装FileZilla(★firecat亲测有效★)
2492 0
|
4月前
|
运维 数据安全/隐私保护 Windows
云端服务器使用指南:如何跨机传输较大文件(通过windows自带工具远程桌面连接 非常方便)
本文介绍了通过远程桌面连接实现跨机传输大文件的方法。首先说明如何启动远程桌面连接(Win+R输入mstsc或搜索打开),强调需输入云服务器公网IP(如47.98.XX.XX格式)。详细图文展示了连接过程,包括输入Administrator账户密码的步骤。文件传输支持两种方式:部分系统可直接拖拽文件到本机,其他系统可通过复制粘贴完成。该方法解决了传统邮箱附件/网盘传输大文件的低效问题,适用于数据库备份、安装包等GB级文件传输场景。
804 0
|
2月前
|
运维 安全 网络安全
WinSCP使用步骤详解(附安装与文件传输教程)
WinSCP是一款Windows平台的图形化文件传输工具,支持SFTP/FTP协议,可安全高效地在本地与远程服务器间传输文件。安装简便,操作直观:下载即用,填写IP、端口、账号信息后快速连接。界面分左右双窗格,分别显示本地与远程文件,支持拖拽上传下载、批量操作。支持密码及密钥登录,会话可保存,方便重复使用,是运维与开发人员的实用工具。
3417 3
|
安全 网络安全 数据安全/隐私保护
FileZilla搭建FTP服务器图解教程
在日常办公当中,经常会需要一个共享文件夹来存放一些大家共享的资料,为了保证文件数据的安全,最佳的方式是公司内部服务器搭建FTP服务器,然后分配多个用户给相应的人员。今天给大家分享FileZilla搭建FTP服务器图解教程,希望对大家有所帮助!
FileZilla搭建FTP服务器图解教程
|
4月前
|
Linux
CentOS 7 安装 unzip-6.0-21.el7.x86_64.rpm 步骤详解(附安装包)
本文详解在CentOS 7上安装unzip-6.0-21.el7.x86_64.rpm的两种方法:使用yum自动安装或rpm命令手动安装,附下载链接与详细步骤,助你快速配置解压工具。
1206 0
|
安全 Linux
CentOS下载ISO镜像的方法
访问CentOS官方网站(https://www.centos.org/download/),在“Downloads”页面找到ISO镜像下载链接,选择所需版本和架构(如x86_64)开始下载。CentOS分为Linux版和Stream版,前者每两年发行一次并提供10年安全维护,后者为滚动更新。旧版本可在Vault(https://vault.centos.org/)下载。建议选择DVD格式镜像,包含完整系统和常用软件。
20926 16
CentOS下载ISO镜像的方法
|
关系型数据库 MySQL 网络安全
宝塔面板忘记账号或密码的解决办法是什么
宝塔面板忘记账号或密码的解决办法是什么
|
运维 安全 Linux
Softether详解(一)——V*N与softether概述
Softether详解(一)——V*N与softether概述
1211 3
|
运维 Linux 网络安全
Softether详解(二)——Softether服务端安装
Softether详解(二)——Softether服务端安装
1634 1