测试思想-流程规范 软件测试版本管理与版本发布

简介: 测试思想-流程规范 软件测试版本管理与版本发布

软件测试版本管理与版本发布


阅读该文章之前,建议先了解下做产品和做项目的区别,只有理解了做项目和做产品的联系与区别后,我们才知道怎么对测试工作进行规划,更好的把控质量。

推荐阅读:“做产品VS做项目

 

版本命名格式:

1.内网

项目名称_版本号格式_Qx[_标识号]

 

说明:

1. x表示测试轮数

2.标识号用于标识额外信息,比如“用01,表示手机端app测试时每轮测试提交的第1个包,每开启新的一轮测试,标识号重置为初始值,比如01,标识号也可以是其它信息,比如svn标识

3. []号内容表示可选,具体以实际项目为准,以下不做赘述

4.关于对外版本号格式的更多资料,可以百度或谷歌,通常是项目经理的事了,这里就不多说了。

 

 

2.外网

项目名称_版本号格式_版本类型[_标识号]

 

说明:

1.版本号类型,类似Beta,Release,Final之类

 

特别说明:

1.内外网的“版本号”,建议保持一致,这样,当外网存在问题时,可通过内网对应版本进行验证,看是否仅外网存在的问题,是否是数据原因导致等

 

2.每次发布后,都对发布成功的内,外网版本及代码做一个备份,保证开发过程中任何时刻(理想的情况下)有一个可用的正式版本,测试版本

 

3.版本号至少保持3位数,必要时增加到4位数

 

 

举例:

背景,假设产品名为“99U校友,包含web端和手机端(androidios),假设相同端的教师和学生都使用同一个web系统,或者同一个APP

 

产品名称:校友

项目:99U校友

说明:一个项目或产品的开发可能涉及到多个子项目(比如软件,硬件,结构,工艺,平台,技术等),需要多个项目密切配合完成。为了方便管理,为了追求效率,经常需要将一个大的项目划分成多个子项目。如上,我们可以将“99U校友”这个大项目,分成小项目(根据项目的定义,我们是完全有理由拆分的)

 

拆分“99U校友”项目

项目:99U校友_Web99U校友_IPhone99U校友_Android

备注:

1.如果有必要(比如学生和教师使用不同版本app,还可以继续拆分,比如99U校友Iphone学生端;99U校友IPhone教师端

2.如果产品分不同平台,项目建议按平台进行分类

 

对外版本:

99U校友_Web

99U校友_Web_V0.0.0_release

……

 

99U校友_Android

99U校友_Android_V0.0.0_release

99U校友_Android_V0.0.1_release

……

 

99U校友_IPhone

99U校友_IPhone_V0.0.0_release

……

 

以上看上去似乎挺完美的,没啥呀,普通人都可以想到,问题在哪里?

问题在于:

这样的版本规划主要用于对外发布,而对实际测试工作来说,还不够细粒度,还不够“方便”,特别是敏捷测试模式。

 

解决方案:

对内采用内部测试版本号:项目名称_版本号格式_Qx[_标识号]

例子:

对外版本,99U校友_Web_v2.2.1

1轮测试版本记为“99U校友_Web_v2.2.1_Q1;

2轮测试版本记为“99U校友_Web_v2.2.1_Q2;

...

3轮测试版本记为“99U校友_Web_v2.2.1_QN;

 

N轮测试完成,发布外网版本:“99U校友_Web_v2.2.1_release;

 

例子:

对外版本,99U校友_Android_V2.3.1一轮测试,前后一共提交了3个包,svn标识号分别为:010203,那么版本号分别记为“99U校友_Android_V2.3.1_Q1_01,99U校友_Android_V2.3.1_Q1_02,99U校友_Android_V2.3.1_Q1_03

 

好处在哪里?

1.每个对外版本,被分割成了多个内部小版本,加强质量管控,大大减少了发布失败的风险。

2.更能体现测试的投入,开发的投入。可以清楚的看到测试进行了多少轮的测试,开发人员打包个数(间接体现了开发人员代码质量)

3.更细粒度的管理,带来更精确的数据统计,进而便于分析存在的问题

 

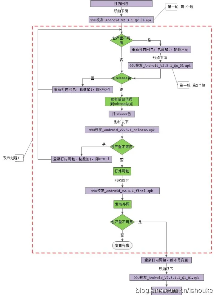
版本发布流程:

1. App

 


 

2. Web

 




特别说明:

1. 项目名称,版本号以实际项目为准,上述仅用于流程说明

2. 版本发布外网后,重新发布时的版本号更新,一般情况下仅更新第4位版本号

3. 这里不一定要完全按这个,结合项目使用的平台,怎么样方便,怎么样更效率就咋样。

 

缺陷管理:

发布后外网发现的问题如何处理?

答案:在管理平台上新增和内网对应的Final版本:项目名称_平台_版本号格式_final,专门用于记录外网环境的问题,接着又是一次迭代,内网改进,外网发布

 

pdf版下载:

软件测试版本管理与版本发布.pdf

目录
相关文章
|
10月前
|
人工智能 搜索推荐 数据管理
探索软件测试中的自动化测试框架选择与优化策略
本文深入探讨了在现代软件开发流程中,如何根据项目特性、团队技能和长期维护需求,精准选择合适的自动化测试框架。
393 11
|
5月前
|
存储 人工智能 测试技术
HarmonyOS Next~HarmonyOS应用测试全流程解析:从一级类目上架到二级类目专项测试
本文深入解析HarmonyOS应用测试全流程,涵盖从一级类目通用测试到二级类目专项测试的技术方案。针对兼容性、性能、安全测试及分布式能力验证等关键环节,提供详细实践指导与代码示例。同时,结合典型案例分析常见问题及优化策略,帮助开发者满足华为严苛的质量标准,顺利上架应用。文章强调测试在开发中的核心地位,助力打造高品质HarmonyOS应用。
253 2
|
3月前
|
安全 Java 测试技术
Java 项目实战中现代技术栈下代码实现与测试调试的完整流程
本文介绍基于Java 17和Spring技术栈的现代化项目开发实践。项目采用Gradle构建工具,实现模块化DDD分层架构,结合Spring WebFlux开发响应式API,并应用Record、Sealed Class等新特性。测试策略涵盖JUnit单元测试和Testcontainers集成测试,通过JFR和OpenTelemetry实现性能监控。部署阶段采用Docker容器化和Kubernetes编排,同时展示异步处理和反应式编程的性能优化。整套方案体现了现代Java开发的最佳实践,包括代码实现、测试调试
140 0
|
4月前
|
消息中间件 缓存 监控
性能测试怎么做?方法、流程与核心要点解析
本文系统阐述了性能测试的核心方法论、实施流程、问题定位优化及报告编写规范。涵盖五大测试类型(负载验证、极限压力、基准比对、持续稳定性、弹性扩展)与七项关键指标,详解各阶段任务如需求分析、场景设计和环境搭建,并提供常见瓶颈识别与优化实战案例。最后规范测试报告内容框架与数据可视化建议,为企业级实践提出建立基线库、自动化回归和全链路压测体系等建议,助力高效开展性能测试工作。
|
8月前
|
编解码 缓存 Prometheus
「ximagine」业余爱好者的非专业显示器测试流程规范,同时也是本账号输出内容的数据来源!如何测试显示器?荒岛整理总结出多种测试方法和注意事项,以及粗浅的原理解析!
本期内容为「ximagine」频道《显示器测试流程》的规范及标准,我们主要使用Calman、DisplayCAL、i1Profiler等软件及CA410、Spyder X、i1Pro 2等设备,是我们目前制作内容数据的重要来源,我们深知所做的仍是比较表面的活儿,和工程师、科研人员相比有着不小的差距,测试并不复杂,但是相当繁琐,收集整理测试无不花费大量时间精力,内容不完善或者有错误的地方,希望大佬指出我们好改进!
505 16
「ximagine」业余爱好者的非专业显示器测试流程规范,同时也是本账号输出内容的数据来源!如何测试显示器?荒岛整理总结出多种测试方法和注意事项,以及粗浅的原理解析!
|
6月前
|
人工智能 安全 测试技术
Burp Suite Professional 2025.3 发布,引入 Burp AI 通过人工智能增强安全测试工作流程
Burp Suite Professional 2025.3 发布,引入 Burp AI 通过人工智能增强安全测试工作流程
414 0
Burp Suite Professional 2025.3 发布,引入 Burp AI 通过人工智能增强安全测试工作流程
|
9月前
|
Dart 前端开发 Android开发
【02】写一个注册页面以及配置打包选项打包安卓apk测试—开发完整的社交APP-前端客户端开发+数据联调|以优雅草商业项目为例做开发-flutter开发-全流程-商业应用级实战开发-优雅草央千澈
【02】写一个注册页面以及配置打包选项打包安卓apk测试—开发完整的社交APP-前端客户端开发+数据联调|以优雅草商业项目为例做开发-flutter开发-全流程-商业应用级实战开发-优雅草央千澈
227 1
【02】写一个注册页面以及配置打包选项打包安卓apk测试—开发完整的社交APP-前端客户端开发+数据联调|以优雅草商业项目为例做开发-flutter开发-全流程-商业应用级实战开发-优雅草央千澈
|
4月前
|
Java 测试技术 容器
Jmeter工具使用:HTTP接口性能测试实战
希望这篇文章能够帮助你初步理解如何使用JMeter进行HTTP接口性能测试,有兴趣的话,你可以研究更多关于JMeter的内容。记住,只有理解并掌握了这些工具,你才能充分利用它们发挥其应有的价值。+
751 23
|
9月前
|
数据可视化 前端开发 测试技术
接口测试新选择:Postman替代方案全解析
在软件开发中,接口测试工具至关重要。Postman长期占据主导地位,但随着国产工具的崛起,越来越多开发者转向更适合中国市场的替代方案——Apifox。它不仅支持中英文切换、完全免费不限人数,还具备强大的可视化操作、自动生成文档和API调试功能,极大简化了开发流程。
|
6月前
|
SQL 安全 测试技术
2025接口测试全攻略:高并发、安全防护与六大工具实战指南
本文探讨高并发稳定性验证、安全防护实战及六大工具(Postman、RunnerGo、Apipost、JMeter、SoapUI、Fiddler)选型指南,助力构建未来接口测试体系。接口测试旨在验证数据传输、参数合法性、错误处理能力及性能安全性,其重要性体现在早期发现问题、保障系统稳定和支撑持续集成。常用方法包括功能、性能、安全性及兼容性测试,典型场景涵盖前后端分离开发、第三方服务集成与数据一致性检查。选择合适的工具需综合考虑需求与团队协作等因素。
722 24