问题描述:今天在调试 VHDL 串口通信,当使用 Quartus II 13.0 综合好的文件下载到 FPGA 开发板时发现,没有识别到下载USB_Blaster,如下图所示。
图片中高亮的部分只有显示No Hardware,并没有显示我们需要的USB-Blaster[USB-0]。那么遇到这种情况该如何解决呢?
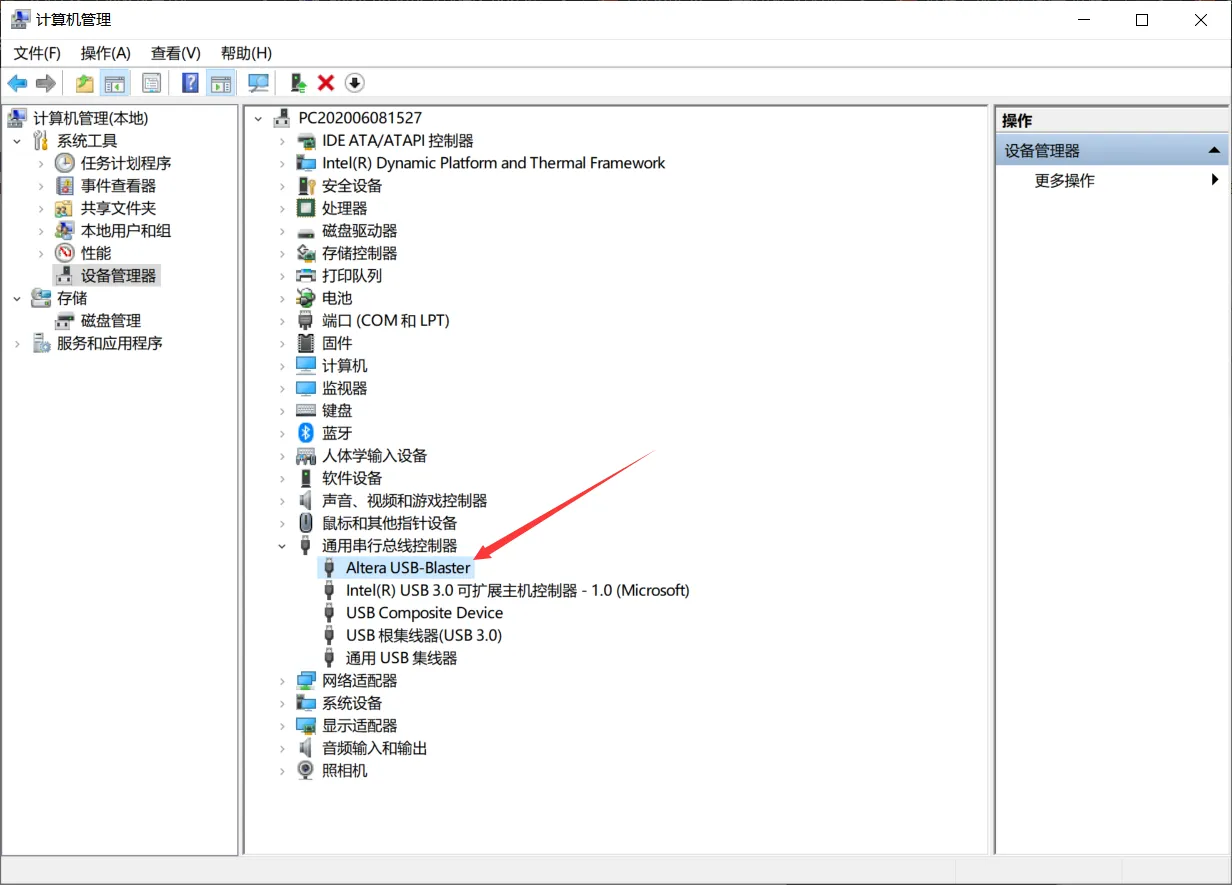
首先检查你得设备是否连接正确,如果连接正确,在你的设备管理中会显示如下:
如果识别出了USB-Blaster,则说明连接是正确的,但 Windows 系统将其归类到 Other devices 下,说明缺少对应的驱动程序。幸运的是 Quartus II 13.0 为我们提供了 USB-Blaster 驱动程序,接下来我们就为它加载相应的驱动更新一下就OK了。右键单击USB-Blaster,然后点击更新驱动,此时出现对话框如下。
单击浏览计算机以查找驱动程序软件的目录,在你安装 quartus 的文件夹下,如下所示。
安装驱动程序,如下所示。
成功安装后,如下所示:
点击Programmer
现在能检测到下载接口 USB_Blaster 了,选择 sof 文件,下载到 FPGA 开发板。
下载程序成功后,进行串口通信调试,结果如下:
推荐阅读:
https://blog.csdn.net/weixin_43559850/article/details/103646893










