一、Cookie
1.1 什么是Cookie?
1.Cookie翻译过来是饼干的意思
2.Cookie是服务器通知客户端保存键值对的一种技术
3.客户端有了Cookie后,每次请求都发送给服务器
4.每次Cookie的大小不超过为4kb
1.2 如何创建Cookie?
html代码
<li><a href="cookieServlet?action=createCookie" target="target">Cookie的创建</a></li> 1 cookieServlet代码 protected void createCookie(HttpServletRequest req, HttpServletResponse resp) throws ServletException, IOException { //1.创建Cookie对象 Cookie cookie = new Cookie("key1", "value1"); //2.通知客户端保存Cookie resp.addCookie(cookie); resp.getWriter().write("Cookie创建成功"); }
1.3 如何获取Cookie?
protected void getCookie(HttpServletRequest req, HttpServletResponse resp) throws ServletException, IOException { Cookie[] cookies = req.getCookies(); for (Cookie cookie : cookies) { // getName方法返回Cookie的key(名) // getValue方法返回Cookie的value值 resp.getWriter().write("Cookie[" + cookie.getName() + "=" + cookie.getValue() + "] <br/>"); } Cookie iWantCookie = CookieUtils.findCookie("key1", cookies); // for (Cookie cookie : cookies) { // if ("key2".equals(cookie.getName())) { // iWantCookie = cookie; // break; // } // } // 如果不等于null,说明赋过值,也就是找到了需要的Cookie if (iWantCookie != null) { resp.getWriter().write("找到了需要的Cookie"); } }
工具类
package com.caq.study.util; import javax.servlet.http.Cookie; public class CookieUtils { /** * 查找指定名称的Cookie对象 * @param name * @param cookies * @return */ public static Cookie findCookie(String name , Cookie[] cookies){ if (name == null || cookies == null || cookies.length == 0) { return null; } for (Cookie cookie : cookies) { if (name.equals(cookie.getName())) { return cookie; } } return null; } }
1.4 Cookie值的修改
方案一:
1、先创建一个要修改的同名(指的就是key)的Cookie对象
2、在构造器,同时赋于新的Cookie值。
3、调用response.addCookie( Cookie );
方案二:
1、先查找到需要修改的Cookie对象
2、调用setvalue()方法赋于新的Cookie值。
3、调用response.addCookie()通知客户端保存修改
protected void updateCookie(HttpServletRequest req, HttpServletResponse resp) throws ServletException, IOException { // 方案一: // 1、先创建一个要修改的同名的Cookie对象 // 2、在构造器,同时赋于新的Cookie值。 // Cookie cookie = new Cookie("key1","newValue1"); // 3、调用response.addCookie( Cookie ); 通知 客户端 保存修改 // resp.addCookie(cookie); // 方案二: // 1、先查找到需要修改的Cookie对象 Cookie cookie = CookieUtils.findCookie("key2", req.getCookies()); if (cookie != null) { // 2、调用setValue()方法赋于新的Cookie值。 cookie.setValue("newValue2"); // 3、调用response.addCookie()通知客户端保存修改 resp.addCookie(cookie); } resp.getWriter().write("key1的Cookie已经修改好"); }
服务端修改Cookie
1.5 Cookie生命控制
Cookie 的生命控制指的是如何管理Cookie什么时候被销毁(删除)
setMaxAge()
正数,表示在指定的秒数后过期
负数,表示浏览器一关,Cookie就会被删除(默认值是-1)
零,表示马上删除Cookie
三个实例都写进去了
package com.caq.study.servlet; import com.caq.study.util.CookieUtils; import javax.servlet.ServletException; import javax.servlet.http.Cookie; import javax.servlet.http.HttpServletRequest; import javax.servlet.http.HttpServletResponse; import java.io.IOException; public class CookieServlet extends BaseServlet { protected void testPath(HttpServletRequest req, HttpServletResponse resp) throws ServletException, IOException { Cookie cookie = new Cookie("path1", "path1"); // getContextPath() ===>>>> 得到工程路径 cookie.setPath( req.getContextPath() + "/abc" ); // ===>>>> /工程路径/abc resp.addCookie(cookie); resp.getWriter().write("创建了一个带有Path路径的Cookie"); } protected void updateCookie(HttpServletRequest req, HttpServletResponse resp) throws ServletException, IOException { // 方案一: // 1、先创建一个要修改的同名的Cookie对象 // 2、在构造器,同时赋于新的Cookie值。 // Cookie cookie = new Cookie("key1","newValue1"); // 3、调用response.addCookie( Cookie ); 通知 客户端 保存修改 // resp.addCookie(cookie); // 方案二: // 1、先查找到需要修改的Cookie对象 Cookie cookie = CookieUtils.findCookie("key2", req.getCookies()); if (cookie != null) { // 2、调用setValue()方法赋于新的Cookie值。 cookie.setValue("newValue2"); // 3、调用response.addCookie()通知客户端保存修改 resp.addCookie(cookie); } resp.getWriter().write("key1的Cookie已经修改好"); } /** * 设置存活1个小时的Cooie * @param req * @param resp * @throws ServletException * @throws IOException */ protected void life3600(HttpServletRequest req, HttpServletResponse resp) throws ServletException, IOException { Cookie cookie = new Cookie("life3600", "life3600"); cookie.setMaxAge(60 * 60); // 设置Cookie一小时之后被删除。无效 resp.addCookie(cookie); resp.getWriter().write("已经创建了一个存活一小时的Cookie"); } /** * 马上删除一个Cookie * @param req * @param resp * @throws ServletException * @throws IOException */ protected void deleteNow(HttpServletRequest req, HttpServletResponse resp) throws ServletException, IOException { // 先找到你要删除的Cookie对象 Cookie cookie = CookieUtils.findCookie("key1", req.getCookies()); if (cookie != null) { // 调用setMaxAge(0); cookie.setMaxAge(0); // 表示马上删除,都不需要等待浏览器关闭 // 调用response.addCookie(cookie); resp.addCookie(cookie); resp.getWriter().write("key1的Cookie已经被删除"); } } /** * 默认的会话级别的Cookie * @param req * @param resp * @throws ServletException * @throws IOException */ protected void defaultLife(HttpServletRequest req, HttpServletResponse resp) throws ServletException, IOException { Cookie cookie = new Cookie("defalutLife","defaultLife"); cookie.setMaxAge(-1);//设置存活时间 resp.addCookie(cookie); } protected void getCookie(HttpServletRequest req, HttpServletResponse resp) throws ServletException, IOException { Cookie[] cookies = req.getCookies(); for (Cookie cookie : cookies) { // getName方法返回Cookie的key(名) // getValue方法返回Cookie的value值 resp.getWriter().write("Cookie[" + cookie.getName() + "=" + cookie.getValue() + "] <br/>"); } Cookie iWantCookie = CookieUtils.findCookie("key1", cookies); // 如果不等于null,说明赋过值,也就是找到了需要的Cookie if (iWantCookie != null) { resp.getWriter().write("找到了需要的Cookie"); } } protected void createCookie(HttpServletRequest req, HttpServletResponse resp) throws ServletException, IOException { //1 创建Cookie对象 Cookie cookie = new Cookie("key1", "value1"); Cookie cookie2 = new Cookie("key2", "value2"); //2 通知客户端保存Cookie resp.addCookie(cookie); resp.addCookie(cookie2); resp.getWriter().write("Cookie创建成功"); } }
默认情况
关闭打开后,再次查看,发现Cookie就会被删除,前面创建的那几个会消失也是因为它们是通过默认的方式创建的
马上删除一个Cookie
创建两个cookie
立马删除
找到要删除的key1
Cookie cookie = CookieUtils.findCookie("key1", req.getCookies());
设置存活1个小时的Cooie
退出再次查看,发现还是在的
1.6 Cookie有效路径Path的设置
Cookie 的 path 属性可以有效的过滤哪些Cookie可以发送给服务器。哪些不发。
path 属性是通过请求的地址来进行有效的过滤。
CookieA path=/工程路径
CookieB path=/工程路径/abc
CookieA满足设置的路径
CookieB不发送因为它不满足请求地址的路径
默认的Cookie路径就是工程路径
请求地址没有匹配Cookie路径情况下,客户端是接受不到Cookie的
匹配后才能接受到
我们前面做的接受了一个存活1小时的Cookie也会保留下来,因为它的Cookie也满足这个请求地址
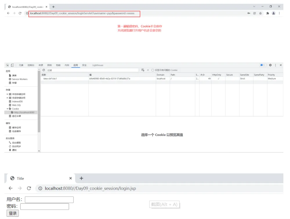
1.7 免用户名登录练习
package com.caq.study.servlet; import javax.servlet.ServletException; import javax.servlet.http.Cookie; import javax.servlet.http.HttpServlet; import javax.servlet.http.HttpServletRequest; import javax.servlet.http.HttpServletResponse; import java.io.IOException; public class LoginServlet extends HttpServlet { @Override protected void doGet(HttpServletRequest req, HttpServletResponse resp) throws ServletException, IOException { String username = req.getParameter("username"); String password = req.getParameter("password"); if ("pyy".equals(username) && "123456".equals(password)) { //登录 成功 Cookie cookie = new Cookie("username", username); cookie.setMaxAge(60 * 60 * 24 * 7);//当前Cookie一周内有效 resp.addCookie(cookie); System.out.println("登录 成功"); } else { // 登录 失败 System.out.println("登录 失败"); } } }
JSP页面
Cookie cookie = CookieUtils.findCookie("key1", req.getCookies());
我们来一次正确的

















