📑 项目简介
抱团学习社区系统 是一套前后端不分离的社区系统,基于目前主流 Java Web 技术栈(SpringBoot + MyBatis + MySQL + Redis + Kafka + Elasticsearch + Spring Security + ...)。包含帖子、评论、私信、系统通知、点赞、关注、搜索、用户设置、数据统计等功能模块。
📖 核心技术栈
后端:
- Spring
- Spring Boot 2.1.5 RELEASE
- Spring MVC
- Mybatis
- 数据库:MySQL 5.7
- 分布式缓存:Redis
- 本地缓存:Caffeine
- 消息队列:kafka 2.12-2.3.0
- 搜索引擎:elasticsearch-6.4.3
- 安全:Spring Security
- 邮件服务:Spring Mail
- 分布式定时任务:Spring Quartz
- 日志:SLFJ(日志接口)+ Logback(日志实现)
前端:
- Thymeleaf
- Bootstrap 4.x
- JQuery
- Ajax
💻 开发环境
- 操作系统:Windows 10
- 构建工具:Apache Maven
- 集成开发工具:Intellij IDEA
- 应用服务器:Apache Tomcat
- 接口测试工具:Postman
- 压力测试工具:Apache JMeter
- Java版本:Java 8
⭐ 界面展示
- 帖子发布页

- 帖子详情页

- 私信详情页

- 账号设置页

- 搜索详情页

🎯 功能逻辑图
单向绿色箭头:
- 前端模板 -> Controller:表示这个前端模板中有一个超链接是由这个 Controller 处理的
- Controller -> 前端模板:表示这个 Controller 会像该前端模板传递数据或者跳转
双向绿色箭头:表示 Controller 和前端模板之间进行参数的相互传递或使用
单向蓝色箭头: A -> B,表示 A 方法调用了 B 方法
单向红色箭头:数据库或缓存操作
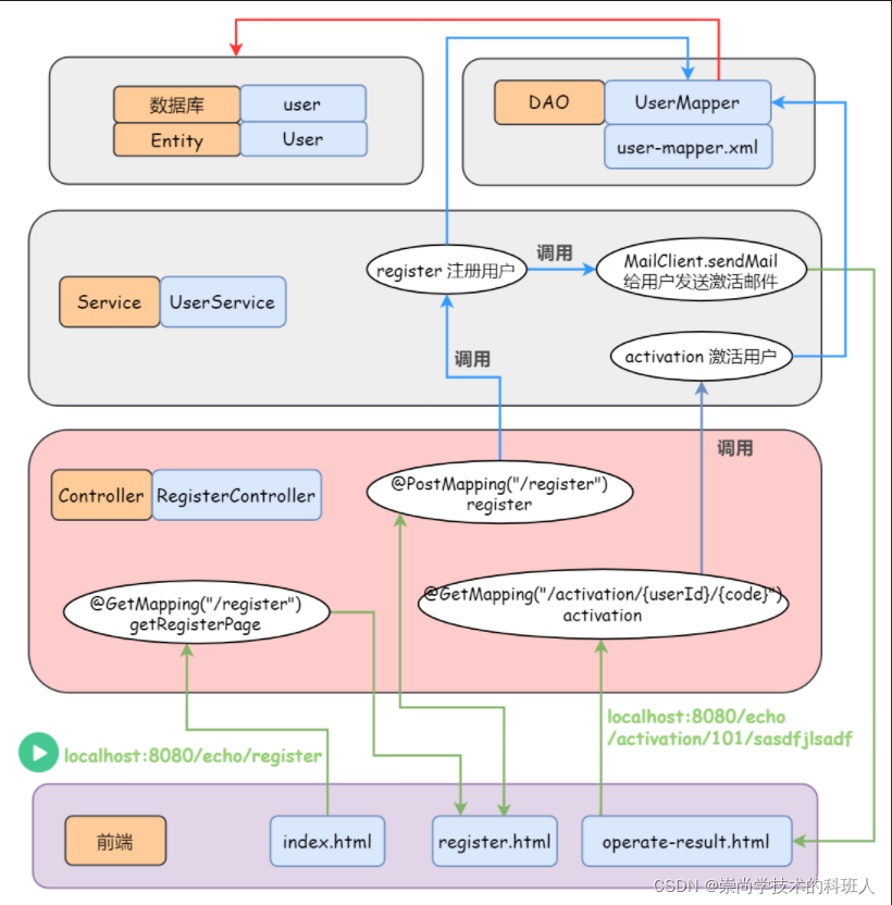
注册
- 用户注册成功,将用户信息存入 MySQL,但此时该用户状态为未激活
- 向用户发送激活邮件,用户点击链接则激活账号(Spring Mail)

登录 | 登出
登录认证模块跳过了 Spring Secuity 自带的认证机制。主要逻辑如下:
- 进入登录界面,随机生成一个字符串来标识这个将要登录的用户,将这个字符串短暂的存入 Cookie(60 秒);
- 动态生成验证码,并将验证码及标识该用户的字符串短暂存入 Redis(60 秒);
- 为登录成功(验证用户名、密码、验证码)的用户随机生成登录凭证且设置状态为有效,并将登录凭证及其状态等信息永久存入 Redis,再在 Cookie 中存一份登录凭证;
- 使用拦截器在所有的请求执行之前,从 Cookie 中获取登录凭证,只要 Redis 中该凭证有效并在有效期内,本次请求就会一直持有该用户信息(使用 ThreadLocal 持有用户信息,保证多台服务器上用户的登录状态同步);
- 勾选记住我,则延长 Cookie 中登录凭证的有效时间;
- 用户登出,将凭证状态设为无效,并更新 Redis 中该登录凭证的相关信息。
下图是登录模块的功能逻辑图,并没有使用 Spring Security 提供的认证逻辑(我觉得这个模块是最复杂的,这张图其实很多细节还没有画全)

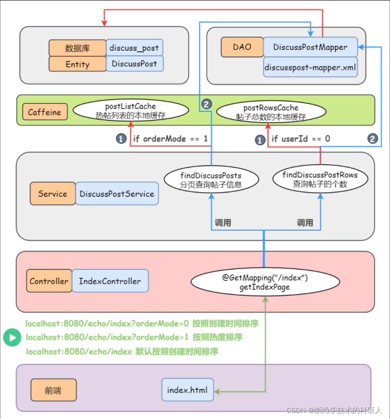
分页显示所有的帖子
- 支持按照 “发帖时间” 显示
- 支持按照 “热度排行” 显示(Spring Quartz)
- 将热帖列表和所有帖子的总数存入本地缓存 Caffeine(利用分布式定时任务 Spring Quartz 每隔一段时间就刷新计算帖子的热度/分数 — 见下文,而 Caffeine 里的数据更新不用我们操心,它天生就会自动的更新它拥有的数据,给它一个初始化方法就完事儿)

账号设置
修改头像(异步请求)
- 将用户选择的头像图片文件上传至七牛云服务器
- 修改密码
此处只画出修改头像:

发布帖子(异步请求)
发布帖子(过滤敏感词),将其存入 MySQL

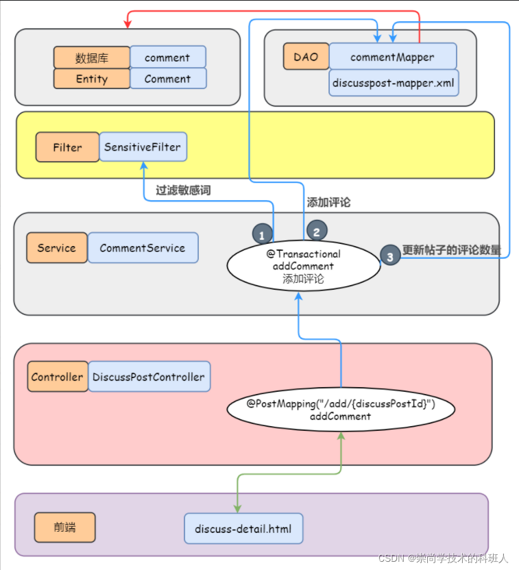
显示评论及相关信息
评论部分前端的名称显示有些缺陷,有兴趣的小伙伴欢迎提 PR 解决 ~
关于评论模块需要注意的就是评论表的设计,把握其中字段的含义,才能透彻了解这个功能的逻辑。
评论 Comment 的目标类型(帖子,评论) entityType 和 entityId 以及对哪个用户进行评论/回复 targetId 是由前端传递给 DiscussPostController 的

一个帖子的详情页需要封装的信息大概如下:

添加评论(事务管理)
发布对帖子的评论(过滤敏感词),将其存入 MySQL

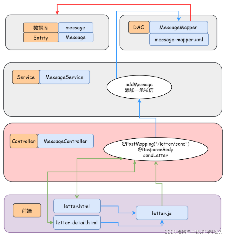
私信列表和详情页

发送私信(异步请求)

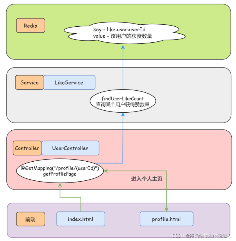
点赞(异步请求)
将点赞相关信息存入 Redis 的数据结构 set 中。其中,key 命名为 like:entity:entityType:entityId,value 即点赞用户的 id。比如 key = like:entity:2:246 value = 11 表示用户 11 对实体类型 2 即评论进行了点赞,该评论的 id 是 246
某个用户的获赞数量对应的存储在 Redis 中的 key 是 like:user:userId,value 就是这个用户的获赞数量
" title="
">
我的获赞数量

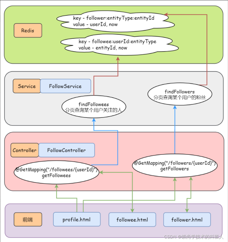
关注(异步请求)
- 若 A 关注了 B,则 A 是 B 的粉丝 Follower,B 是 A 的目标 Followee
- 关注的目标可以是用户、帖子、题目等,在实现时将这些目标抽象为实体(目前只做了关注用户)
将某个用户关注的实体相关信息存储在 Redis 的数据结构 zset 中:key 是 followee:userId:entityType ,对应的 value 是 zset(entityId, now) ,以关注的时间进行排序。比如说 followee:111:3 对应的value (20, 2020-02-03-xxxx),表明用户 111 关注了一个类型为 3 的实体即人(用户),关注的这个实体 id 是 20,关注该实体的时间是 2020-02-03-xxxx
同样的,将某个实体拥有的粉丝相关信息也存储在 Redis 的数据结构 zset 中:key 是 follower:entityType:entityId,对应的 value 是 zset(userId, now),以关注的时间进行排序

关注列表

发送系统通知

显示系统通知

搜索
发布事件
- 发布帖子时,通过消息队列将帖子异步地提交到 Elasticsearch 服务器
- 为帖子增加评论时,通过消息队列将帖子异步地提交到 Elasticsearch 服务器
搜索服务
- 从 Elasticsearch 服务器搜索帖子
- 从 Elasticsearch 服务器删除帖子(当帖子从数据库中被删除时)
- 显示搜索结果

类似的,置顶、加精也会触发发帖事件,就不再图里面画出来了。
置顶加精删除(异步请求)

网站数据统计
独立访客 UV
- 存入 Redis 的 HyperLogLog
- 支持单日查询和区间日期查询
日活跃用户 DAU
- 存入 Redis 的 Bitmap
- 支持单日查询和区间日期查询
权限管理(Spring Security)
- 只有管理员可以查看网站数据统计

帖子热度计算
每次发生点赞(给帖子点赞)、评论(给帖子评论)、加精的时候,就将这些帖子信息存入缓存 Redis 中,然后通过分布式的定时任务 Spring Quartz,每隔一段时间就从缓存中取出这些帖子进行计算分数。
帖子分数/热度计算公式:分数(热度) = 权重 + 发帖距离天数
// 计算权重
double w = (wonderful ? 75 : 0) + commentCount * 10 + likeCount * 2;
// 分数 = 权重 + 发帖距离天数
double score = Math.log10(Math.max(w, 1))
+ (post.getCreateTime().getTime() - epoch.getTime()) / (1000 * 3600 * 24);
