1、CodeGlance
拖动浏览代码更加方便,还有放大镜功能。
2、Restfultoolkit
一套 RESTful 服务开发辅助工具集,完美代替postman。(该插件在IDEA 2020版本未适配,可用Restfultool代替)
- 根据 URL 直接跳转到对应的方法定义 ( or Ctrl Alt N );
- 提供了一个 Services tree 的显示窗口;
- 一个简单的 http 请求工具;
- 在请求方法上添加了有用功能::复制生成 URL,复制方法参数......
- 其他功能::java 类上添加 Convert to JSON 功能,格式化 json 数据 ;

3、Easy Code
它可以直接对数据的表生成entity、controller、service、dao、mapper,无需任何编码,简单而强大。
4、GsonFormat
Json转Java类,该插件可以加快开发进度,使用非常方便,效率高。
5、Statistic
统计插件,查看你的代码数据。比如整个项目的代码总行数,分别统计各个类型文件的总行数。
6、Rainbow Brackets
它可以实现配对括号相同颜色,并且实现选中区域代码高亮的功能。对增强写代码的有趣性和排错等都有一些帮助。
7、Translation
很不错的翻译插件,支持谷歌、有道、百度三种翻译。还有一个很强大的功能,程序员估计都对变量起名而头疼,有了它就再也不会了!(操作方式:选中并点击右键,会出现“Translate and Replace”,快去试试吧!)
8、Lombok
它主要用来简化,减少代码的编写。使代码看起来更清晰,简洁。只需要加注解,不用再写get、set、toString、equals和hashCode方法了。
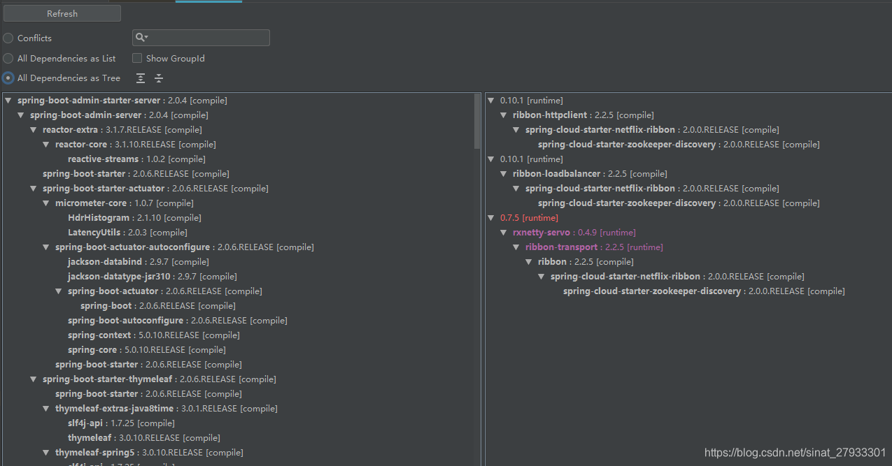
9、Maven Helper
用它查找maven依赖是相当方便的,可显示依赖结构,可以查找,处理依赖冲突很方便。
10、Alibaba Java Code Guidelines
阿里巴巴出品的代码规范插件,用于帮助程序员规范自己的代码,检测出潜在的问题,改善代码质量。
11、GenerateAllSetter
该插件作用是可以快速针对已有的model实体对象的属性生产set代码,免去开发者在开发过程中set属性值时还需要去实体对象中翻查的时间,生成的同时会附带类型默认值。
12、MybatisX
MybatisX 是一款基于 IDEA 的快速开发插件,为效率而生。最强拍档:搭配Mybatis-Plus开发。
13、JRebel and XRebel
JRebel是一款JVM插件,它使得Java代码修改后不用重启系统,立即生效。Jrebel 可快速实现热部署,节省了大量重启时间,提高了个人开发效率。目前对于idea热部署最好的解决方案就是安装JRebel插件。

14、Codota
Codota,程序员的编程助手,可以用于代码的智能补全功能,它基于百万级github仓库java程序,能根据程序上下文及依赖给出最适合的代码提示及自动补全推荐,给代码开发带来了极大的便利,绝对是idea 插件中的必备利器。
15、Chinese Language Pack EAP
官方出品的IDEA汉化包,2020版本之后的IDEA都可以用。
好用的插件,持续更新中。记得收藏!