容错处理
容错处理是指软件运行时,能对由非正常因素引起的运行错误给出适当的处理或信息提示,使软件运行正常结束
从解释中可以看出,简单理解,所谓的容错处理其实就是捕获异常了,不让异常影响系统的正常运行,正如java中的try catch一样。
而在SpringCloud微服务调用中,自身异常可自行处理外,对于依赖的服务若发生错误,或者调用异常,或者调用时间过长等原因时,避免长时间等待,造成系统资源耗尽。
一般上都会通过设置请求的超时时间,如http请求中的ConnectTimeout和ReadTimeout;再或者就是使用熔断器模式,隔离问题服务,防止级联错误等。
为了防止服务之间的调用异常造成的连锁反应,在SpringCloud中提供了Hystrix组件来实现服务调用异常的处理,或对高并发情况下的服务降级处理 。
什么是Hystrix
在分布式系统中,服务与服务之间依赖错综复杂,一种不可避免的情况就是某些服务将会出现失败。
Hystrix是一个库,它提供了服务与服务之间的容错功能,主要体现在延迟容错和容错,从而做到控制分布式系统中的联动故障。Hystrix通过隔离服务的访问点,阻止联动故障,并提供故障的解决方案,从而提高了这个分布式系统的弹性。
Hystrix容错机制:
- 包裹请求:使用HystrixCommand包裹对依赖的调用逻辑,每个命令在独立线程中执行,这是用到了设计模式“命令模式”。
- 跳闸机制:当某服务的错误率超过一定阈值时,Hystrix可以自动或手动跳闸,停止请求该服务一段时间。
- 资源隔离:Hystrix为每个依赖都维护了一个小型的线程池,如果该线程池已满,发往该依赖的请求就被立即拒绝,而不是排队等候,从而加速判定失败。
- 监控:Hystrix可以近乎实时的监控运行指标和配置的变化。如成功、失败、超时、被拒绝的请求等。
- 回退机制:当请求失败、超时、被拒绝,或当断路器打开时,执行回退逻辑。回退逻辑可自定义。
- 自我修复:断路器打开一段时间后,会自动进入半开状态,断路器打开、关闭、半开的逻辑转换。
下图就是Hystrix的回退策略,防止级联故障。
Hystrix fallback prevents cascading failures
Hystrix的简单使用
1.要使用 Hystrix熔断机制处理引入它本身的依赖之外,我们需要在主程序配置类上引入 @EnableHystrix 标签 开启Hystrix功能,如下
@EnableHystrix @EnableEurekaClient @SpringBootApplication ... public class ConsumerApplication {
2.开启Hystrix熔断机制后,对方法进行熔断处理
@Service public class HelloService { @Autowired private RestTemplate restTemplate; //该注解对该方法创建了熔断器的功能,并指定了fallbackMethod熔断方法 @HystrixCommand(fallbackMethod = "hiError") public String hiService(String name){ //调用接口进行消费 String result = restTemplate.getForObject("http://PRODUCER/hello?name="+name,String.class); return result; } public String hiError(String name) { return "hi,"+name+"error!"; } }
当hiService方法第调用异常,会触发 fallbackMethod执行的hiError方法做成一些补救处理
Hystrix的工作原理
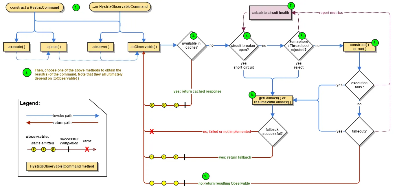
下图显示通过Hystrix向服务依赖关系发出请求时会发生什么:
Hystrix向服务依赖关系发出请求时会发生什么
具体将从以下几个方面进行描述:
1.构建一个HystrixCommand或者HystrixObservableCommand 对象。
第一步是构建一个HystrixCommand或HystrixObservableCommand对象来表示你对依赖关系的请求。 其中构造函数需要和请求时的参数一致。
构造HystrixCommand对象,如果依赖关系预期返回单个响应。 可以这样写:
HystrixCommand command = new HystrixCommand(arg1, arg2);
同理,可以构建HystrixObservableCommand :
HystrixObservableCommand command = new HystrixObservableCommand(arg1, arg2);
2.执行Command
通过使用Hystrix命令对象的以下四种方法之一,可以执行该命令有四种方法(前两种方法仅适用于简单的HystrixCommand对象,并不适用于HystrixObservableCommand):
- execute()–阻塞,,然后返回从依赖关系接收到的单个响应(或者在发生错误时抛出异常)
- queue()–返回一个可以从依赖关系获得单个响应的future 对象
- observe()–订阅Observable代表依赖关系的响应,并返回一个Observable,该Observable会复制该来源Observable
- toObservable() –返回一个Observable,当您订阅它时,将执行Hystrix命令并发出其响应
K value = command.execute(); Future<K> fValue = command.queue(); Observable<K> ohValue = command.observe(); Observable<K> ocValue = command.toObservable();
同步调用execute()调用queue().get(). queue()依次调用toObservable().toBlocking().toFuture()。 这就是说,最终每个HystrixCommand都由一个Observable实现支持,甚至是那些旨在返回单个简单值的命令。
3.响应是否有缓存?
如果为该命令启用请求缓存,并且如果缓存中对该请求的响应可用,则此缓存响应将立即以“可观察”的形式返回。
4.断路器是否打开?
当您执行该命令时,Hystrix将检查断路器以查看电路是否打开。
如果电路打开(或“跳闸”),则Hystrix将不会执行该命令,但会将流程路由到(8)获取回退。
如果电路关闭,则流程进行到(5)以检查是否有可用于运行命令的容量。
5.线程池/队列/信号量是否已经满负载?
如果与命令相关联的线程池和队列(或信号量,如果不在线程中运行)已满,则Hystrix将不会执行该命令,但将立即将流程路由到(8)获取回退。
6.HystrixObservableCommand.construct() 或者 HystrixCommand.run()
在这里,Hystrix通过您为此目的编写的方法调用对依赖关系的请求,其中之一是:
- HystrixCommand.run() – 返回单个响应或者引发异常
- HystrixObservableCommand.construct() – 返回一个发出响应的Observable或者发送一个onError通知
如果run()或construct()方法超出了命令的超时值,则该线程将抛出一个TimeoutException(或者如果命令本身没有在自己的线程中运行,则会产生单独的计时器线程)。 在这种情况下,Hystrix将响应通过8进行路由。获取Fallback,如果该方法不取消/中断,它会丢弃最终返回值run()或construct()方法。
请注意,没有办法强制潜在线程停止工作 – 最好的Hystrix可以在JVM上执行它来抛出一个InterruptedException。 如果由Hystrix包装的工作不处理InterruptedExceptions,Hystrix线程池中的线程将继续工作,尽管客户端已经收到了TimeoutException。 这种行为可能使Hystrix线程池饱和,尽管负载“正确地流失”。 大多数Java HTTP客户端库不会解释InterruptedExceptions。 因此,请确保在HTTP客户端上正确配置连接和读/写超时。
如果该命令没有引发任何异常并返回响应,则Hystrix在执行某些日志记录和度量报告后返回此响应。 在run()的情况下,Hystrix返回一个Observable,发出单个响应,然后进行一个onCompleted通知; 在construct()的情况下,Hystrix返回由construct()返回的相同的Observable。
7.计算Circuit 的健康
Hystrix向断路器报告成功,失败,拒绝和超时,该断路器维护了一系列的计算统计数据组。
它使用这些统计信息来确定电路何时“跳闸”,此时短路任何后续请求直到恢复时间过去,在首次检查某些健康检查之后,它再次关闭电路。
8.获取Fallback
当命令执行失败时,Hystrix试图恢复到你的回退:当construct()或run()(6.)抛出异常时,当命令由于电路断开而短路时(4.),当 命令的线程池和队列或信号量处于容量(5.),或者当命令超过其超时长度时。
编写Fallback ,它不一依赖于任何的网络依赖,从内存中获取获取通过其他的静态逻辑。如果你非要通过网络去获取Fallback,你可能需要些在获取服务的接口的逻辑上写一个HystrixCommand。
9.返回成功的响应
如果Hystrix命令成功,它将以Observable的形式返回对呼叫者的响应或响应。 根据您在上述步骤2中调用命令的方式,此Observable可能会在返回给您之前进行转换:
标题
- execute() – 以与.queue()相同的方式获取Future,然后在此Future上调用get()来获取Observable发出的单个值
- queue() – 将Observable转换为BlockingObservable,以便将其转换为Future,然后返回此未来
- observe() – 立即订阅Observable并启动执行命令的流程; 返回一个Observable,当您订阅它时,重播排放和通知
- toObservable() – 返回Observable不变; 您必须订阅它才能实际开始导致命令执行的流程
Hystrix的源码解析
1. @EnableHystrix 开启Hystrix
沿着我上面的使用方式来跟踪一下 Hystrix的 源码。
首先我们看一下标签:@EnableHystrix ,他的作用从名字就能看出就是开启Hystrix ,我们看一下它的源码
@Target(ElementType.TYPE) @Retention(RetentionPolicy.RUNTIME) @Documented @Inherited @EnableCircuitBreaker public @interface EnableHystrix { }
它上面有一个注解:@ EnableCircuitBreaker (熔断器),那么@ EnableHystrix标签的本质其实是@ EnableCircuitBreaker ,我们看一下他的源码
/** * Annotation to enable a CircuitBreaker implementation. * http://martinfowler.com/bliki/CircuitBreaker.html * @author Spencer Gibb */ @Target(ElementType.TYPE) @Retention(RetentionPolicy.RUNTIME) @Documented @Inherited @Import(EnableCircuitBreakerImportSelector.class) public @interface EnableCircuitBreaker { }
@EnableCircuitBreaker标签引入了一个@Import(EnableCircuitBreakerImportSelector.class) 类,字面翻译的意思是开启熔断器的导入选择器 ,导入什么东西呢?看源码
/** * Import a single circuit breaker implementation Configuration * @author Spencer Gibb */ @Order(Ordered.LOWEST_PRECEDENCE - 100) public class EnableCircuitBreakerImportSelector extends SpringFactoryImportSelector<EnableCircuitBreaker> { @Override protected boolean isEnabled() { return getEnvironment().getProperty( "spring.cloud.circuit.breaker.enabled", Boolean.class, Boolean.TRUE); } }
其实EnableCircuitBreakerImportSelector的作用就是去导入熔断器的配置 。其实Spring中也有类似于JAVA SPI 的加载机制, 即会自动加载 jar包 spring-cloud-netflix-core 中的META-INF/spring.factories 中的Hystrix相关的自动配置类
注:SPI : 通过将服务的接口与实现分离以实现解耦,提高程序拓展性的机制,达到插拔式的效果 。
HystrixCircuitBreakerConfiguration 就是针对于 Hystrix熔断器的配置
/** * @author Spencer Gibb * @author Christian Dupuis * @author Venil Noronha */ @Configuration public class HystrixCircuitBreakerConfiguration { @Bean public HystrixCommandAspect hystrixCommandAspect() { return new HystrixCommandAspect(); } @Bean public HystrixShutdownHook hystrixShutdownHook() { return new HystrixShutdownHook(); } @Bean public HasFeatures hystrixFeature() { return HasFeatures.namedFeatures(new NamedFeature("Hystrix", HystrixCommandAspect.class)); } ......
在该配置类中创建了 HystrixCommandAspect
/** * AspectJ aspect to process methods which annotated with {@link HystrixCommand} annotation. */ @Aspect public class HystrixCommandAspect { private static final Map<HystrixPointcutType, MetaHolderFactory> META_HOLDER_FACTORY_MAP; static { META_HOLDER_FACTORY_MAP = ImmutableMap.<HystrixPointcutType, MetaHolderFactory>builder() .put(HystrixPointcutType.COMMAND, new CommandMetaHolderFactory()) .put(HystrixPointcutType.COLLAPSER, new CollapserMetaHolderFactory()) .build(); } //定义切点,切到 @HystrixCommand标签所在的方法 @Pointcut("@annotation(com.netflix.hystrix.contrib.javanica.annotation.HystrixCommand)") public void hystrixCommandAnnotationPointcut() { } @Pointcut("@annotation(com.netflix.hystrix.contrib.javanica.annotation.HystrixCollapser)") public void hystrixCollapserAnnotationPointcut() { } //针对切点:@hystrixCommand切点的处理 @Around("hystrixCommandAnnotationPointcut() || hystrixCollapserAnnotationPointcut()") public Object methodsAnnotatedWithHystrixCommand(final ProceedingJoinPoint joinPoint) throws Throwable { //获取到目标方法 Method method = getMethodFromTarget(joinPoint); Validate.notNull(method, "failed to get method from joinPoint: %s", joinPoint); //判断方法上不能同时存在@HystrixCommand标签和HystrixCollapser标签 if (method.isAnnotationPresent(HystrixCommand.class) && method.isAnnotationPresent(HystrixCollapser.class)) { throw new IllegalStateException("method cannot be annotated with HystrixCommand and HystrixCollapser " + "annotations at the same time"); } MetaHolderFactory metaHolderFactory = META_HOLDER_FACTORY_MAP.get(HystrixPointcutType.of(method)); MetaHolder metaHolder = metaHolderFactory.create(joinPoint); //把方法封装成 HystrixInvokable HystrixInvokable invokable = HystrixCommandFactory.getInstance().create(metaHolder); ExecutionType executionType = metaHolder.isCollapserAnnotationPresent() ? metaHolder.getCollapserExecutionType() : metaHolder.getExecutionType(); Object result; try { // 通过CommandExecutor来执行方法 if (!metaHolder.isObservable()) { result = CommandExecutor.execute(invokable, executionType, metaHolder); } else { result = executeObservable(invokable, executionType, metaHolder); } } catch (HystrixBadRequestException e) { throw e.getCause() != null ? e.getCause() : e; } catch (HystrixRuntimeException e) { throw hystrixRuntimeExceptionToThrowable(metaHolder, e); } return result;
HystrixCommandAspect 其实就是对 贴了@HystrixCommand标签的方法使用 Aop机制实现处理 。代码中通过把目标方法封装成 HystrixInvokable对象,通过CommandExecutor工具来执行目标方法。
HystrixInvokable是用来干嘛的?看源码知道,其实他是一个空方法的接口,他的目的只是用来标记可被执行,那么他是如何创建的我们看代码HystrixInvokable invokable = HystrixCommandFactory.getInstance().create(metaHolder);的create方法
public HystrixInvokable create(MetaHolder metaHolder) { HystrixInvokable executable; ...省略代码... executable = new GenericCommand(HystrixCommandBuilderFactory.getInstance().create(metaHolder)); } return executable; }
其实是new了一个 GenericCommand 对象,很明显他们是实现关系,我们看一下关系图
跟踪 GenericCommand 的源码
@ThreadSafe public class GenericCommand extends AbstractHystrixCommand<Object> { private static final Logger LOGGER = LoggerFactory.getLogger(GenericCommand.class); public GenericCommand(HystrixCommandBuilder builder) { super(builder); } protected Object run() throws Exception { LOGGER.debug("execute command: {}", this.getCommandKey().name()); return this.process(new AbstractHystrixCommand<Object>.Action() { Object execute() { return GenericCommand.this.getCommandAction().execute(GenericCommand.this.getExecutionType()); } }); } protected Object getFallback() { final CommandAction commandAction = this.getFallbackAction(); if (commandAction != null) { try { return this.process(new AbstractHystrixCommand<Object>.Action() { Object execute() { MetaHolder metaHolder = commandAction.getMetaHolder(); Object[] args = CommonUtils.createArgsForFallback(metaHolder, GenericCommand.this.getExecutionException()); return commandAction.executeWithArgs(metaHolder.getFallbackExecutionType(), args); } }); } catch (Throwable var3) { LOGGER.error(FallbackErrorMessageBuilder.create().append(commandAction, var3).build()); throw new FallbackInvocationException(ExceptionUtils.unwrapCause(var3)); } } else { return super.getFallback(); } } }
它本身对目标方法的正常执行和对 fallback方法的 执行做了实现 。
GenericCommand.this.getCommandAction().execute(...)获取到目标方法并执行,底层会交给 MethodExecutionAction 使用反射去执行方法。
回到 HystrixCommandAspect的methodsAnnotatedWithHystrixCommand方法中,我们看下 CommandExecutor.execute是如何执行的
public class CommandExecutor { public CommandExecutor() { } public static Object execute(HystrixInvokable invokable, ExecutionType executionType, MetaHolder metaHolder) throws RuntimeException { Validate.notNull(invokable); Validate.notNull(metaHolder); switch(executionType) { //异步 case SYNCHRONOUS: return castToExecutable(invokable, executionType).execute(); //同步 case ASYNCHRONOUS: HystrixExecutable executable = castToExecutable(invokable, executionType); if (metaHolder.hasFallbackMethodCommand() && ExecutionType.ASYNCHRONOUS == metaHolder.getFallbackExecutionType()) { return new FutureDecorator(executable.queue()); } return executable.queue(); case OBSERVABLE: HystrixObservable observable = castToObservable(invokable); return ObservableExecutionMode.EAGER == metaHolder.getObservableExecutionMode() ? observable.observe() : observable.toObservable(); default: throw new RuntimeException("unsupported execution type: " + executionType); } } private static HystrixExecutable castToExecutable(HystrixInvokable invokable, ExecutionType executionType) { if (invokable instanceof HystrixExecutable) { return (HystrixExecutable)invokable; } else { throw new RuntimeException("Command should implement " + HystrixExecutable.class.getCanonicalName() + " interface to execute in: " + executionType + " mode"); } }
这里有两种执行方式 SYNCHRONOUS 异步 ,ASYNCHRONOUS同步 ,我们先看异步: castToExecutable(invokable, executionType).execute();
这里代码把HystrixInvokable对象转成 HystrixExecutable并调用execute方法执行 ,跟踪execute方法进入HystrixCommand.execute方法中
public R execute() { try { return queue().get(); } catch (Exception e) { throw Exceptions.sneakyThrow(decomposeException(e)); } } -------------- public Future<R> queue() { /* * The Future returned by Observable.toBlocking().toFuture() does not implement the * interruption of the execution thread when the "mayInterrupt" flag of Future.cancel(boolean) is set to true; * thus, to comply with the contract of Future, we must wrap around it. */ final Future<R> delegate = toObservable().toBlocking().toFuture(); final Future<R> f = new Future<R>() { @Override public boolean cancel(boolean mayInterruptIfRunning) { if (delegate.isCancelled()) { return false; } if (HystrixCommand.this.getProperties().executionIsolationThreadInterruptOnFutureCancel().get()) { /* * The only valid transition here is false -> true. If there are two futures, say f1 and f2, created by this command * (which is super-weird, but has never been prohibited), and calls to f1.cancel(true) and to f2.cancel(false) are * issued by different threads, it's unclear about what value would be used by the time mayInterruptOnCancel is checked. * The most consistent way to deal with this scenario is to say that if *any* cancellation is invoked with interruption, * than that interruption request cannot be taken back. */ interruptOnFutureCancel.compareAndSet(false, mayInterruptIfRunning); } final boolean res = delegate.cancel(interruptOnFutureCancel.get()); if (!isExecutionComplete() && interruptOnFutureCancel.get()) { final Thread t = executionThread.get(); if (t != null && !t.equals(Thread.currentThread())) { t.interrupt(); } } return res; } ....省略...
在 HystrixCommand.execute方法中 其实是Future 来异步执行,调用过程中会触发 GenericCommand来完成调用,执行完成后调用 Future.get()方法拿到执行结果 。HystrixCommand的queue方法实际上是调用了toObservable().toBlocking().toFuture()。
2. @HystrixCommand
相关配置:HystrixCommandProperties
默认配置都在HystrixCommandProperties类中。
先看两个metrics收集的配置。
- metrics.rollingStats.timeInMilliseconds
表示滑动窗口的时间(the duration of the statistical rolling window),默认10000(10s),也是熔断器计算的基本单位。
- metrics.rollingStats.numBuckets
滑动窗口的Bucket数量(the number of buckets the rolling statistical window is divided into),默认10. 通过timeInMilliseconds和numBuckets可以计算出每个Bucket的时长。
metrics.rollingStats.timeInMilliseconds % metrics.rollingStats.numBuckets 必须等于 0,否则将抛异常。
再看看熔断器的配置。
- circuitBreaker.requestVolumeThreshold
滑动窗口触发熔断的最小请求数。如果值是20,但滑动窗口的时间内请求数只有19,那即使19个请求全部失败,也不会熔断,必须达到这个值才行,否则样本太少,没有意义。
- circuitBreaker.sleepWindowInMilliseconds
这个和熔断器自动恢复有关,为了检测后端服务是否恢复,可以放一个请求过去试探一下。sleepWindow指的发生熔断后,必须隔sleepWindow这么长的时间,才能放请求过去试探下服务是否恢复。默认是5s
- circuitBreaker.errorThresholdPercentage
错误率阈值,表示达到熔断的条件。比如默认的50%,当一个滑动窗口内,失败率达到50%时就会触发熔断。
HystrixCommand类
Hystrix Command 执行过程中,各种情况都以事件形式发出,再封装成特定的数据结构,最后汇入到事件流中(HystrixEventStream)。
事件流提供了 observe() 方法,摇身一变,事件流把自己变成了一个数据源(各小溪汇入成河,消费者从河里取水),其他消费者可以从这里获取数据,而 circuit-breaker 就是消费者之一。
上面是官方完整的流程图,策略是:
- 不断收集数据,达到条件就熔断;
- 熔断后拒绝所有请求一段时间(sleepWindow);
- 然后放一个请求过去,如果请求成功,则关闭熔断器,否则继续打开熔断器。
查看HystrixCommand的父类AbstractCommand,其构造方法中定义了许多实例化hystrix所需的对象。
AbstractCommand这个类里,有个initCircuitBreaker这个方法。
private static HystrixCircuitBreaker initCircuitBreaker(boolean enabled, HystrixCircuitBreaker fromConstructor, HystrixCommandKey commandKey...) { // 如果启用了熔断器 if (enabled) { // 若commandKey没有对应的CircuitBreaker,则创建 if (fromConstructor == null) { return HystrixCircuitBreaker.Factory.getInstance(commandKey, groupKey, properties, metrics); } else { // 如果有则返回现有的 return fromConstructor; } } else { return new NoOpCircuitBreaker(); } }
进入到com.netflix.hystrix.HystrixCircuitBreaker.Factory.getInstance观察
public static class Factory { // 维护一个ConcurrentHashMap保存熔断器 private static ConcurrentHashMap<String, HystrixCircuitBreaker> circuitBreakersByCommand = new ConcurrentHashMap(); public Factory() { } public static HystrixCircuitBreaker getInstance(HystrixCommandKey key, HystrixCommandGroupKey group, HystrixCommandProperties properties, HystrixCommandMetrics metrics) { HystrixCircuitBreaker previouslyCached = (HystrixCircuitBreaker)circuitBreakersByCommand.get(key.name()); // 判断ConcurrentHashMap中是否存有对应key的熔断器对象 if (previouslyCached != null) { return previouslyCached; } else { // 实例化并添加到ConcurrentHashMap里 HystrixCircuitBreaker cbForCommand = (HystrixCircuitBreaker)circuitBreakersByCommand.putIfAbsent(key.name(), new HystrixCircuitBreaker.HystrixCircuitBreakerImpl(key, group, properties, metrics)); return cbForCommand == null ? (HystrixCircuitBreaker)circuitBreakersByCommand.get(key.name()) : cbForCommand; } } public static HystrixCircuitBreaker getInstance(HystrixCommandKey key) { return (HystrixCircuitBreaker)circuitBreakersByCommand.get(key.name()); } static void reset() { circuitBreakersByCommand.clear(); } } }
接下来观察HystrixCircuitBreaker的实现类HystrixCircuitBreakerImpl
public static class HystrixCircuitBreakerImpl implements HystrixCircuitBreaker { // 熔断器的属性常量类 private final HystrixCommandProperties properties; // 熔断器的熔断指标类 private final HystrixCommandMetrics metrics; // 定义一个原子类型的布尔值状态 private AtomicBoolean circuitOpen = new AtomicBoolean(false); private AtomicLong circuitOpenedOrLastTestedTime = new AtomicLong(); protected HystrixCircuitBreakerImpl(HystrixCommandKey key, HystrixCommandGroupKey commandGroup, HystrixCommandProperties properties, HystrixCommandMetrics metrics) { this.properties = properties; this.metrics = metrics; } // 重置统计数据 public void markSuccess() { if (this.circuitOpen.get() && this.circuitOpen.compareAndSet(true, false)) { this.metrics.resetStream(); } } // 是否放行请求 public boolean allowRequest() { // 熔断器开启则不放行 if ((Boolean)this.properties.circuitBreakerForceOpen().get()) { return false; } else if ((Boolean)this.properties.circuitBreakerForceClosed().get()) { this.isOpen(); return true; } else { return !this.isOpen() || this.allowSingleTest(); } } // 部分放行 public boolean allowSingleTest() { long timeCircuitOpenedOrWasLastTested = this.circuitOpenedOrLastTestedTime.get(); return this.circuitOpen.get() && System.currentTimeMillis() > timeCircuitOpenedOrWasLastTested + (long)(Integer)this.properties.circuitBreakerSleepWindowInMilliseconds().get() && this.circuitOpenedOrLastTestedTime.compareAndSet(timeCircuitOpenedOrWasLastTested, System.currentTimeMillis()); } // 判断熔断器是否开启 public boolean isOpen() { if (this.circuitOpen.get()) { return true; } else { // 根据采集到的数据进行判断是否开启 HealthCounts health = this.metrics.getHealthCounts(); if (health.getTotalRequests() < (long)(Integer)this.properties.circuitBreakerRequestVolumeThreshold().get()) { return false; } else if (health.getErrorPercentage() < (Integer)this.properties.circuitBreakerErrorThresholdPercentage().get()) { return false; } else if (this.circuitOpen.compareAndSet(false, true)) { this.circuitOpenedOrLastTestedTime.set(System.currentTimeMillis()); return true; } else { return true; } } } }
如何订阅HystrixEventStream
本文最前面说到,HystrixEventStream提供了结构化的数据,提供了一个Observable对象,Hystrix只需要订阅它即可。
这HystrixCircuitBreaker接口实现类的构造器:
protected HystrixCircuitBreakerImpl(HystrixCommandKey key, HystrixCommandGroupKey commandGroup, final HystrixCommandProperties properties, HystrixCommandMetrics metrics) { this.properties = properties; // 这是Command中的metrics对象,metrics对象也是commandKey维度的 this.metrics = metrics; // !!!重点:订阅事件流 Subscription s = subscribeToStream(); activeSubscription.set(s); } // 订阅事件流, 前面打的比方: 小溪汇成的河, 各事件以结构化数据汇入了Stream中 private Subscription subscribeToStream() { // HealthCountsStream是重点,下面会分析 return metrics.getHealthCountsStream() .observe() // 利用数据统计的结果HealthCounts, 实现熔断器 .subscribe(new Subscriber<HealthCounts>() { @Override public void onCompleted() {} @Override public void onError(Throwable e) {} @Override public void onNext(HealthCounts hc) { // 检查是否达到最小请求数,默认20个; 未达到的话即使请求全部失败也不会熔断 if (hc.getTotalRequests() < properties.circuitBreakerRequestVolumeThreshold().get()) { // 啥也不做 } else { // 错误百分比未达到设定的阀值 if (hc.getErrorPercentage() < properties.circuitBreakerErrorThresholdPercentage().get()) { } else { // 错误率过高, 进行熔断 if (status.compareAndSet(Status.CLOSED, Status.OPEN)) { circuitOpened.set(System.currentTimeMillis()); } } } } }); }
HealthCounts 属性如下,表示一个滑动窗口内的统计数据。
public static class HealthCounts { // rolling window 中请求总数量 private final long totalCount; // 错误请求数(failure + success + timeout + threadPoolRejected + semaphoreRejected) private final long errorCount; // 错误率 private final int errorPercentage; }
熔断器就是利用最终的统计结果HealthCounts来判断是否进行熔断。
熔断器状态变化
熔断器有三种状态,如下:
enum Status { CLOSED, OPEN, HALF_OPEN; }
在Command的执行过程中,会调用HystrixCircuitBreaker的方法来更新状态。下面是几个重要的方法:
命令执行时,判断熔断器是否打开
// 是否允许执行 public boolean attemptExecution() { // 熔断器配置了强制打开, 不允许执行命令 if (properties.circuitBreakerForceOpen().get()) { return false; } // 熔断器配置了强制关闭, 允许执行 if (properties.circuitBreakerForceClosed().get()) { return true; } // AtomicLong circuitOpened, -1是表示熔断器未打开 if (circuitOpened.get() == -1) { return true; } else { // 熔断后,会拒绝所有命令一段时间(默认5s), 称为sleepWindow if (isAfterSleepWindow()) { // 过了sleepWindow后,将熔断器设置为"HALF_OPEN",允许第一个请求过去 if (status.compareAndSet(Status.OPEN, Status.HALF_OPEN)) { return true; } else { return false; } } else { return false; } } }
当Command成功执行结束时,会调用HystrixCircuitBreaker.markSuccess()来标记执行成功.
public void markSuccess() { // 如果是HALF_OPEN状态,则关闭熔断器 if (status.compareAndSet(Status.HALF_OPEN, Status.CLOSED)) { // 重新开始统计metrics,抛弃所有原先的metrics信息 metrics.resetStream(); Subscription previousSubscription = activeSubscription.get(); if (previousSubscription != null) { previousSubscription.unsubscribe(); } Subscription newSubscription = subscribeToStream(); activeSubscription.set(newSubscription); // circuitOpened设置为-1表示关闭熔断器 circuitOpened.set(-1L); } }
当Command执行失败时, 如果熔断器属于HALF_OPEN状态,也就是熔断器刚过sleepWindow时间,尝试放一个请求过去,结果又失败了,于是马上打开熔断器,继续拒绝sleepWindow的时间。
public void markNonSuccess() { if (status.compareAndSet(Status.HALF_OPEN, Status.OPEN)) { circuitOpened.set(System.currentTimeMillis()); } }
下面是调用markNonSuccess()的地方,handleFallback是所有失败情况的处理者.
final Func1<Throwable, Observable<R>> handleFallback = new Func1<Throwable, Observable<R>>() { @Override public Observable<R> call(Throwable t) { circuitBreaker.markNonSuccess(); Exception e = getExceptionFromThrowable(t); executionResult = executionResult.setExecutionException(e); // 线程池拒绝 if (e instanceof RejectedExecutionException) { return handleThreadPoolRejectionViaFallback(e); // 超时 } else if (t instanceof HystrixTimeoutException) { return handleTimeoutViaFallback(); // Bad Request } else if (t instanceof HystrixBadRequestException) { return handleBadRequestByEmittingError(e); } else { if (e instanceof HystrixBadRequestException) { eventNotifier.markEvent(HystrixEventType.BAD_REQUEST, commandKey); return Observable.error(e); } return handleFailureViaFallback(e); } } };
Circuit-Breaker的设计、实现都很有意思:
- 滴水成河,收集每个命令的执行情况,汇总后通过滑动窗口,不断动态计算最新统计数据,基于统计数据来开启熔断器
- 巧妙的利用RxJava的window()函数来汇总数据,先汇总为Bucket, N Bucket组成Rolling Window
- 使用sleepWindow + 尝试机制,自动恢复 “供电”
参考链接:
https://www.jianshu.com/p/07d45032bdff
https://www.javajike.com/article/2060.html
https://www.kancloud.cn/fymod/springcloud2/784132
https://www.cnblogs.com/handsome1013/p/11193746.html






