前言
无影云桌面 (Elastic Desktop Service),是一种易用、安全、高效的云上桌面服务。它支持快速便捷的桌面环境创建、部署、统一管控与运维。无需前期传统硬件投资,帮您快速构建安全、高性能、低成本的企业桌面办公体系。可广泛应用于具有高数据安全管控、高性能计算等要求的安全办公、金融、设计、影视、教育等领域。
一、产品界面说明
1.官网控制台
链接:https://eds.console.aliyun.com/clouddesktop/cn-hangzhou
2.云桌面和桌面组管理
这部分功能主要负责,云电脑的开关机和重装系统
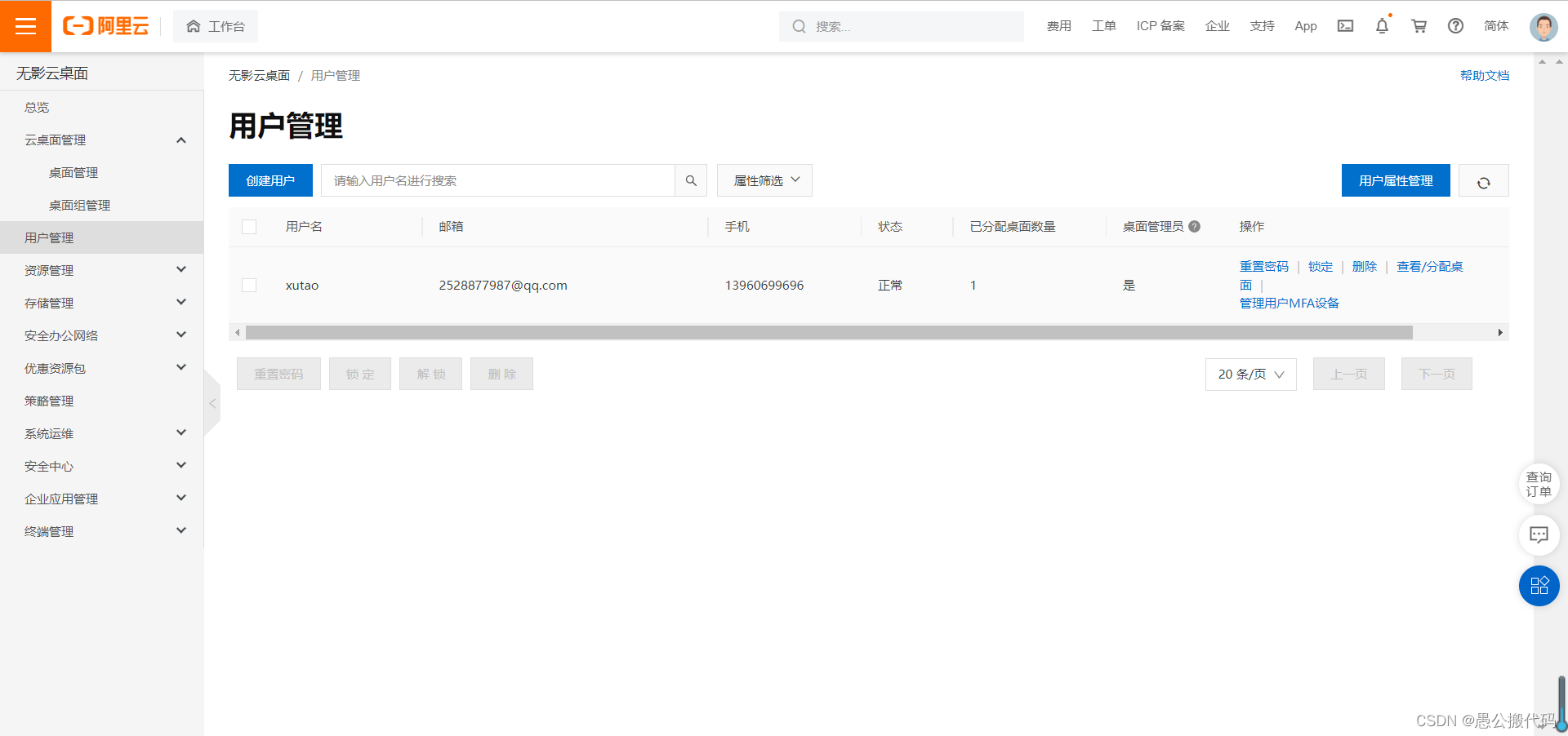
3.用户管理
这部分功能主要负责使用云电脑添加用户
优点:
- 可以统一管理多用户的账号密码
缺点:
- 同一时间只能一个用户登录
- 用户使用系统都是同一个

4.资源管理
这部分功能主要负责系统镜像管理,官方回提供镜像自己也可以制定自己镜像。
5.存储管理
主要负责存储一些公共资源
6.安全办公网络
组网和带宽的管理
7.优惠资源包
用户购买访问流量的
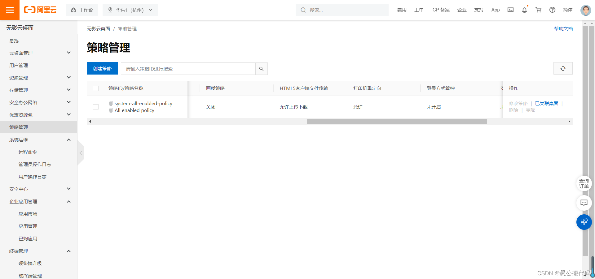
8.策略管理
主要是负责管控用户上网行为
9.系统运维
主要是记录用户使用日志,方便日后追踪用户使用电脑行为
10.安全中心
主要负责杀毒和漏洞修复
11.企业应用管理
主要是一些第三方办公应用
12.终端管理
可以管理连接无影云桌面的设备
二、云桌面使用体验
1.计算机基本信息

cpu比较不好,没显卡,开个dota2基本不能完耗尽资源
2.登录界面
登录界面没记录密码功能
3.网速测试

100m网速实际就20m-50m之间
4.电脑流畅度
实际连接到云桌面看个视频卡死,而且和自身网速有关
综合评定
实际体验效果感觉无影云桌面和自己买的4核8g电脑比差距起码低一个档次,希望阿里云能多多改进起码在同样配置下核匹配实际电脑。