项目介绍
GIN-VUE-ADMIN 是一个基于 vue 和 gin 开发的全栈前后端分离的开发基础平台,拥有 jwt 鉴权,动态路由,动态菜单,casbin 鉴权,表单生成器,代码生成器等功能,提供了多种示例文件,让大家把更多时间专注在业务开发上。
缘起
在平时的开发工作中,无论做什么项目,都需要搭建一套开发基础平台,其中鉴权,动态路由,角色等等功能都是大同小异的,并且有大量的重复 curd 代码,因此下定决心,搞出了现在的 gin-vue-admin
联系我们#
qq 群:650421081(gin-vue-admin交流群)
微信:shouzi_1994 (备注 gin-vue-admin 交流群) 通过验证后会拉你进微信群
在线体验#
在线体验 : http://demo.gin-vue-admin.com
- 账号:admin 密码:123456
- 若环境崩溃请联系微信:shouzi_1994 或 清空缓存 等待 5 分钟,服务器会自动重置数据库数据
- 在线体验的配置管理功能, 配置文件可前台修改 无法体验,需要自行下载项目并运行进行体验
视频教程#
- 【gin-vue-admin】从部署到发布:手把手带你使用GIN-VUE-ADMIN《2.3.5版本》(1010工作室出品)
- 【gin-vue-admin】11/28更新:工作流介绍以及简单使用教学(1010工作室出品)
项目架构
系统架构图
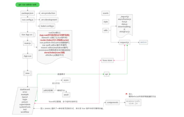
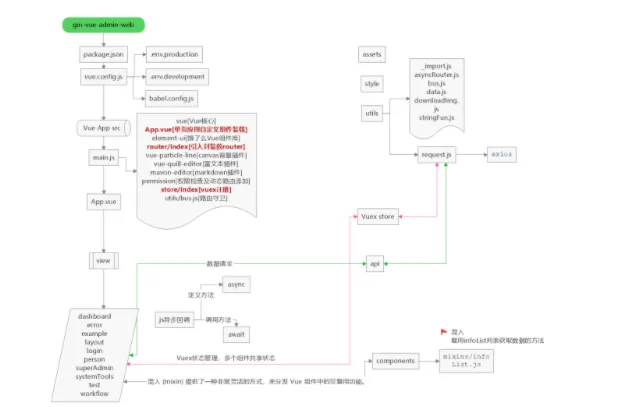
前端详细设计图 (提供者:baobeisuper)
目录结构
├── server ├── api (api层) │ └── v1 (v1版本接口) ├── config (配置包) ├── core (核心文件) ├── docs (swagger文档目录) ├── global (全局对象) ├── initialize (初始化) │ └── internal (初始化内部函数) ├── middleware (中间件层) ├── model (模型层) │ ├── request (入参结构体) │ └── response (出参结构体) ├── packfile (静态文件打包) ├── resource (静态资源文件夹) │ ├── excel (excel导入导出默认路径) │ ├── page (表单生成器) │ └── template (模板) ├── router (路由层) ├── service (service层) ├── source (source层) └── utils (工具包) ├── timer (定时器接口封装) └── upload (oss接口封装) └─web (前端文件) ├─public (发布模板) └─src (源码包) ├─api (向后台发送ajax的封装层) ├─assets (静态文件) ├─components(组件) ├─router (前端路由) ├─store (vuex 状态管理仓) ├─style (通用样式文件) ├─utils (前端工具库) └─view (前端页面)
下载地址
https://github.com/flipped-aurora/gin-vue-admin
https://gitee.com/pixelmax/gin-vue-admin

