0 Hystrix执行原理图
1 创建HystrixCommand/HystrixObservableCommand
一个HystrixCommand或HystrixObservableCommand对象,代表对某个依赖服务发起的一次请求或者调用
构造的时候,可在构造器中传入任何需要的参数。
HystrixCommand仅返回一个结果的调用。
HystrixObservableCommand可能会返回多条结果的调用。
直接继承HystrixCommand并实现run方法即可。
public class GetUserAccountCommand extends HystrixCommand<UserAccount> { ... @Override protected UserAccount run() { /* 模拟执行网络调用以检索用户信息 */ try { Thread.sleep((int) (Math.random() * 10) + 2); } catch (InterruptedException e) { } /* 5%的时间失败来说明fallback的工作原理 */ if (Math.random() > 0.95) { throw new RuntimeException("random failure processing UserAccount network response"); } /* 延迟会增加5%的时间,因此有时会触发超时 */ if (Math.random() > 0.95) { // 随机等待时间尖峰 try { Thread.sleep((int) (Math.random() * 300) + 25); } catch (InterruptedException e) { } } /* 成功...使用远程服务响应的数据创建UserAccount */ return new UserAccount(86975, "John James", 2, true, false, true); } ... }
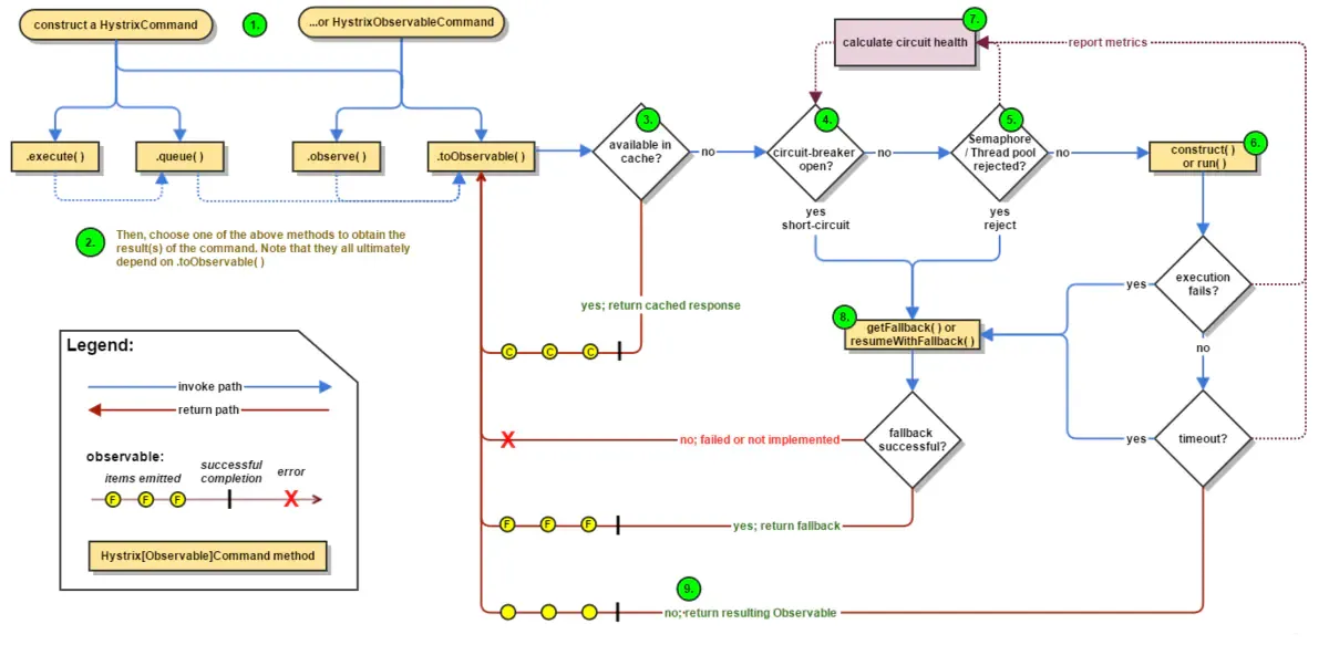
2 调用command的执行方法
执行Command就可以发起一次对依赖服务的调用
要执行Command,需要在4个方法中选择其中的一个
- 前两种是HystrixCommand独有的哦
2.1 execute()
/** * 用于同步执行 command. * * @return R * 如果command由于任何原因失败,则执行 #run 或从 #getFallback() fallback的结果. * * @throws HystrixRuntimeException * 如果发生故障并且无法检索fallback * @throws HystrixBadRequestException * 如果使用了无效的参数或状态来表示用户故障,而不是系统故障 * * @throws IllegalStateException * 如果多次调用 */ public R execute() { try { return queue().get(); } catch (Exception e) { throw Exceptions.sneakyThrow(decomposeException(e)); } }
调用后直接阻塞,直到依赖服务返回单条结果,或抛异常
2.2 queue()
/** * 用于异步执行命令 command. * * 这将使该command在线程池上排队,并在完成后返回一个 Future 以获取结果. * 注意:如果配置为不在单独的线程中运行,则其效果与 #execute() 相同,并会阻塞. * 不会抛出异常,而只是切换为同步执行,因此无需更改代码即可 将command从运行在单独的线程切换到调用线程. * (switch a command from running on a separate thread to the calling thread.) * * @return {@code Future <R>}执行 #run() 的结果,或者如果command由于任何原因失败,则返回 #getFallback() 的结果. * @throws HystrixRuntimeException * 如果不存在fallback * 如果通过 ExecutionException#getCause() 中的{@code Future.get(), 如果不存在失败发生的话 * 或者如果无法将命令排队(如,短路,线程池/信号被拒绝),则立即返回 * @throws HystrixBadRequestException * 通过 ExecutionException#getCause() 中的 Future.get() 如果使用了无效的参数或状态来表示用户故障而不是系统故障 * @throws IllegalStateException * 如果多次调用 */ public Future<R> queue() { /* * 当Future.cancel(boolean)的“ mayInterrupt”标志设为true时 * 由Observable.toBlocking().toFuture() 返回的Future不实现执行线程的中断 * 因此,为了遵守Future的约定,我们必须围绕它. */ final Future<R> delegate = toObservable().toBlocking().toFuture(); final Future<R> f = new Future<R>() { @Override public boolean cancel(boolean mayInterruptIfRunning) { if (delegate.isCancelled()) { return false; } if (HystrixCommand.this.getProperties().executionIsolationThreadInterruptOnFutureCancel().get()) { /* * The most consistent way to deal with this scenario is to say that if *any* cancellation is invoked with interruption, * than that interruption request cannot be taken back. * 这里唯一有效的转换是false -> true. * 如果存在由该命令创建(这很奇怪,但从未禁止过)的两个futures,例如f1和f2, * 并且对f1.cancel(true)和f2.cancel(false)的调用是由不同的线程发起, * 尚不清楚在检查mayInterruptOnCancel时将使用什么值. * 处理这种情况的最一致的方法是说,如果在中断的情况下调用了任何cancellation,则无法撤回该中断请求. */ interruptOnFutureCancel.compareAndSet(false, mayInterruptIfRunning); } final boolean res = delegate.cancel(interruptOnFutureCancel.get()); if (!isExecutionComplete() && interruptOnFutureCancel.get()) { final Thread t = executionThread.get(); if (t != null && !t.equals(Thread.currentThread())) { t.interrupt(); } } return res; } @Override public boolean isCancelled() { return delegate.isCancelled(); } @Override public boolean isDone() { return delegate.isDone(); } @Override public R get() throws InterruptedException, ExecutionException { return delegate.get(); } @Override public R get(long timeout, TimeUnit unit) throws InterruptedException, ExecutionException, TimeoutException { return delegate.get(timeout, unit); } }; /* 对立即抛出的错误状态的特殊处理 */ if (f.isDone()) { try { f.get(); return f; } catch (Exception e) { Throwable t = decomposeException(e); if (t instanceof HystrixBadRequestException) { return f; } else if (t instanceof HystrixRuntimeException) { HystrixRuntimeException hre = (HystrixRuntimeException) t; switch (hre.getFailureType()) { case COMMAND_EXCEPTION: case TIMEOUT: // 不会仅从 queue().get() 中将这些类型从 queue() 中抛出, 因为它们是执行错误 return f; default: // these are errors we throw from queue() as they as rejection type errors // 这些是从 queue() 抛出的错误,因为它们是拒绝类型错误 throw hre; } } else { throw Exceptions.sneakyThrow(t); } } } return f; }
调用,返回一个Future,后面可以通过Future获取单条结果
2.3 observe()
订阅一个Observable对象,Observable代表的是依赖服务返回的结果,获取到一个那个代表结果的Observable对象的拷贝对象
toObservable()
返回一个Observable对象,如果我们订阅这个对象,就会执行command并且获取返回结果
其中execute()和queue()仅对HystrixCommand适用
K value = command.execute(); Future<K> fValue = command.queue(); Observable<K> ohValue = command.observe(); Observable<K> ocValue = command.toObservable();
execute()实际上会调用queue().get()
在 queue() 方法中,会调用toObservable().toBlocking().toFuture()
即,无论是哪种执行command的方式,最终都是依赖toObservable()
也就是说同步的HystrixCommand最终都会依赖Observable,尽管HystrixCommand是用来发射单个事件的




