
作者 | 道客
来源 | 阿里技术公众号
一 背景和架构
在《庖丁解牛-图解MySQL 8.0优化器查询解析篇》一文中我们重点介绍了MySQL最新版本8.0.25关于SQL基本元素表、列、函数、聚合、分组、排序等元素的解析、设置和转换过程,本篇我们继续来介绍更为复杂的子查询、分区表和JOIN的复杂转换过程,大纲如下:
Transformation
- remove_redundant_subquery_clause :
Permanently remove redundant parts from the query if 1) This is a subquery 2) Not normalizing a view. Removal should take place when a query involving a view is optimized, not when the view is created.
- remove_base_options:
Remove SELECT_DISTINCT options from a query block if can skip distinct
resolve_subquery :Resolve predicate involving subquery, perform early unconditional subquery transformations
- Convert subquery predicate into semi-join, or
- Mark the subquery for execution using materialization, or
- Perform IN->EXISTS transformation, or
- Perform more/less ALL/ANY -> MIN/MAX rewrite
- Substitute trivial scalar-context subquery with its value
- transform_scalar_subqueries_to_join_with_derived:
Transform eligible scalar subqueries to derived tables.
- flatten_subqueries :
Convert semi-join subquery predicates into semi-join join nests. Convert candidate subquery predicates into semi-join join nests. This transformation is performed once in query lifetime and is irreversible.
apply_local_transforms :
- delete_unused_merged_columns : If query block contains one or more merged derived tables/views, walk through lists of columns in select lists and remove unused columns.
- simplify_joins : Convert all outer joins to inner joins if possible.
- prune_partitions :Perform partition pruning for a given table and condition.
- push_conditions_to_derived_tables :
Pushing conditions down to derived tables must be done after validity checks of grouped queries done by apply_local_transforms();
- Window::eliminate_unused_objects:
Eliminate unused window definitions, redundant sorts etc.
二 详细转换过程
1 解析子查询(resolve_subquery)
解析条件中带有子查询的语句,做一些早期的无限制的子查询转换,包括:
标记subquery是否变成semi-join
- 转换判断条件
- 检查OPTIMIZER_SWITCH_SEMIJOIN和HINT没有限制
- 子查询是IN/=ANY和EXIST subquery的谓词
- 子查询是简单查询块而不是UNION
- 子查询无隐形和显性的GROUP BY
- 子查询没有HAVING、WINDOW函数
- Resolve的阶段是Query_block::RESOLVE_CONDITION和Query_block::RESOLVE_JOIN_NEST并且没有用到最新的Hyper optimizer优化器。
- 外查询块可以支持semijoins
- 至少要一个表,而不是类似"SELECT 1"
- 子查询的策略还没有指定Subquery_strategy::UNSPECIFIED
- 父查询也至少有一个表
- 父查询和子查询都不能有straight join
- 父查询块不禁止semijoin
- IN谓词返回值是否是确定的,不是RAND
- 根据子查询判断结果是否需要转成true还是false以及是否为NULL,判断是可以做antijoin还是semijoin
- Antijoin是可以支持的,或者是semijoin
- offset和limit对于semjoin是有效的,offset是从第一行开始,limit也不是0
- 设置Subquery_strategy::CANDIDATE_FOR_SEMIJOIN并添加sj_candidates
标记subquery是否执行时采用materialization方案
- 如果不符合转换semijoin,尝试使用物化方式,转换判断条件
- Optimzier开关subquery_to_derived=on
- 子查询是IN/=ANY or EXISTS谓词
- 子查询是简单查询块而不是UNION
- 如果是[NOT] EXISTS,必须没有聚合
- Subquery谓词在WHERE子句(目前没有在ON子句实现),而且是ANDs or ORs的表达式tree
- 父查询块支持semijoins
- 子查询的策略还没有指定Subquery_strategy::UNSPECIFIED
- 父查询也至少有一个表,然后可以做LEFT JOIN
- 父查询块不禁止semijoin
- IN谓词返回值是否是确定的,不是RAND
- 根据子查询判断结果是否需要转成true还是false以及是否为NULL,判断是可以做antijoin还是semijoin
- 不支持左边参数不是multi-column子查询(WHERE (outer_subq) = ROW(derived.col1,derived.col2))
- 该子查询不支持转换为Derived table(m_subquery_to_derived_is_impossible)
- 设置Subquery_strategy::CANDIDATE_FOR_DERIVED_TABLE并添加sj_candidates
如果上面两个策略无法使用,根据类型选择transformer
- Item_singlerow_subselect::select_transformer
- 对于简单的标量子查询,在查询中直接用执行结果代替
select * from t1 where a = (select 1);
=>
select * from t1 where a = 1;

- Item_in_subselect/Item_allany_subselect::select_transformer->select_in_like_transformer
- select_in_like_transformer函数来处理 IN/ALL/ANY/SOME子查询转换transformation
- 处理"SELECT 1"(Item_in_optimizer)
- 如果目前还没有子查询的执行方式,也就是无法使用semijoin/antijoin执行的子查询,会做IN->EXISTS的转换,本质是在物化执行和迭代式循环执行中做选择。IN语法代表非相关子查询仅执行一次,将查询结果物化成临时表,之后需要结果时候就去物化表中查找;EXISTS代表对于外表的每一条记录,子查询都会执行一次,是迭代式循环执行。子查询策略设定为Subquery_strategy::CANDIDATE_FOR_IN2EXISTS_OR_MAT
- 重写single-column的IN/ALL/ANY子查询(single_value_transformer)
oe $cmp$ (SELECT ie FROM ... WHERE subq_where ... HAVING subq_having)
=>
- oe $cmp$ (SELECT MAX(...) ) // handled by Item_singlerow_subselect
- oe $cmp$ \<max\>(SELECT ...) // handled by Item_maxmin_subselect
fails=>Item_in_optimizer
- 对于已经是materialized方案,不转换
- 通过equi-join转换IN到EXISTS
- 如果是ALL/ANY单值subquery谓词,尝试用MIN/MAX子查询转换
SELECT * FROM t1 WHERE a < ANY (SELECT a FROM t1);
=>
SELECT * FROM t1 WHERE a < (SELECT MAX(a) FROM t1)

不满足上面,调用single_value_in_to_exists_transformer转换IN到EXISTS
- 转换将要将子查询设置为相关子查询,设置UNCACHEABLE_DEPENDENT标识
- 如果子查询包含聚合函数、窗口函数、GROUP语法、HAVING语法,将判断条件加入到HAVING子句中,另外通过ref_or_null_helper来区分NULL和False的结果,如需要处理NULL IN (SELECT ...)还需要封装到Item_func_trig_cond触发器中。
SELECT ... FROM t1 WHERE t1.b IN (SELECT <expr of SUM(t1.a)> FROM t2)
=>
SELECT ... FROM t1 WHERE t1.b IN (SELECT <expr of SUM(t1.a)> FROM t2
[trigcond] HAVING t1.b=ref-to-<expr of SUM(t1.a)>)

- 如果子查询不包含聚合函数、窗口函数、GROUP语法,会放在WHERE查询条件中,当然如果需要处理NULL情况还是要放入HAVING子句(Item_func_trig_cond+Item_is_not_null_test)。
不需要区分NULL和FALSE的子查询:
SELECT 1 FROM ... WHERE (oe $cmp$ ie) AND subq_where
需要区分的子查询:
SELECT 1 FROM ...
WHERE subq_where AND trigcond((oe $cmp$ ie) OR (ie IS NULL))
HAVING trigcond(@<is_not_null_test@>(ie))
- JOIN::optimize()会计算materialization和EXISTS转换的代价进行选择,设置m_subquery_to_derived_is_impossible = true
ROW值转换,通过Item_in_optimizer,不支持ALL/ANY/SOME(row_value_transformer)
- Item_in_subselect::row_value_in_to_exists_transformer
for (each left operand)
create the equi-join condition
if (is_having_used || !abort_on_null)
create the "is null" and is_not_null_test items
if (is_having_used)
add the equi-join and the null tests to HAVING
else
add the equi-join and the "is null" to WHERE
add the is_not_null_test to HAVING
- 没有HAVING表达式
(l1, l2, l3) IN (SELECT v1, v2, v3 ... WHERE where) =>
EXISTS (SELECT ... WHERE where and
(l1 = v1 or is null v1) and
(l2 = v2 or is null v2) and
(l3 = v3 or is null v3)
[ HAVING is_not_null_test(v1) and
is_not_null_test(v2) and
is_not_null_test(v3)) ] <-- 保证不为NULL可以去掉HAVING
- 有HAVING表达式
(l1, l2, l3) IN (SELECT v1, v2, v3 ... HAVING having) =>
EXISTS (SELECT ... HAVING having and
(l1 = v1 or is null v1) and
(l2 = v2 or is null v2) and
(l3 = v3 or is null v3) and
is_not_null_test(v1) and
is_not_null_test(v2) and
is_not_null_test(v3))
2 转换的标量子查询转换成Derived Table(transform_scalar_subqueries_to_join_with_derived)
该特性是官方在8.0.16中为了更好的支持Secondary Engine(Heapwave)的分析下推,增强了子查询的转换能力。可以先直观的看下转换和不转换的执行计划的不同:
root:test> set optimizer_switch = 'subquery_to_derived=off';
Query OK, 0 rows affected (0.00 sec)
root:test> EXPLAIN SELECT b, MAX(a) AS ma FROM t4 GROUP BY b HAVING ma < (SELECT MAX(t2.a) FROM t2 WHERE t2.b=t4.b);
+----+--------------------+-------+------------+------+---------------+------+---------+------+------+----------+-----------------+
| id | select_type | table | partitions | type | possible_keys | key | key_len | ref | rows | filtered | Extra |
+----+--------------------+-------+------------+------+---------------+------+---------+------+------+----------+-----------------+
| 1 | PRIMARY | t4 | NULL | ALL | NULL | NULL | NULL | NULL | 10 | 100.00 | Using temporary |
| 2 | DEPENDENT SUBQUERY | t2 | NULL | ALL | NULL | NULL | NULL | NULL | 3 | 33.33 | Using where |
+----+--------------------+-------+------------+------+---------------+------+---------+------+------+----------+-----------------+
2 rows in set, 3 warnings (0.00 sec)
root:test> set optimizer_switch = 'subquery_to_derived=on';
Query OK, 0 rows affected (0.00 sec)
root:test> EXPLAIN SELECT b, MAX(a) AS ma FROM t4 GROUP BY b HAVING ma < (SELECT MAX(t2.a) FROM t2 WHERE t2.b=t4.b);
+----+-------------+------------+------------+------+---------------+------+---------+------+------+----------+--------------------------------------------+
| id | select_type | table | partitions | type | possible_keys | key | key_len | ref | rows | filtered | Extra |
+----+-------------+------------+------------+------+---------------+------+---------+------+------+----------+--------------------------------------------+
| 1 | PRIMARY | t4 | NULL | ALL | NULL | NULL | NULL | NULL | 10 | 100.00 | Using temporary |
| 1 | PRIMARY | <derived2> | NULL | ALL | NULL | NULL | NULL | NULL | 3 | 100.00 | Using where; Using join buffer (hash join) |
| 2 | DERIVED | t2 | NULL | ALL | NULL | NULL | NULL | NULL | 3 | 100.00 | Using temporary |
+----+-------------+------------+------------+------+---------------+------+---------+------+------+----------+--------------------------------------------+
3 rows in set, 3 warnings (0.01 sec)
transform_scalar_subqueries_to_join_with_derived具体转换的过程如下:
- 首先从JOIN条件、WHERE条件、HAVING条件和SELECT list中收集可以转换的标量子查询(Item::collect_scalar_subqueries)。
- 遍历这些子查询,判断是否可以增加一个额外的转换(transform_grouped_to_derived):把隐性的GROUP BY标量子查询变成Derived Table。
SELECT SUM(c1), (SELECT SUM(c1) FROM t3) scalar FROM t1;
转换为=>
SELECT derived0.summ, derived1.scalar
FROM (SELECT SUM(a) AS summ FROM t1) AS derived0
LEFT JOIN
(SELECT SUM(b) AS scalar FROM t3) AS derived1
ON TRUE
执行计划如下:
explain SELECT SUM(a), (SELECT SUM(c1) FROM t3) scalar FROM t1;
+----+-------------+------------+------------+------+---------------+------+---------+------+------+----------+--------------------------------------------+
| id | select_type | table | partitions | type | possible_keys | key | key_len | ref | rows | filtered | Extra |
+----+-------------+------------+------------+------+---------------+------+---------+------+------+----------+--------------------------------------------+
| 1 | PRIMARY | <derived3> | NULL | ALL | NULL | NULL | NULL | NULL | 1 | 100.00 | NULL |
| 1 | PRIMARY | <derived4> | NULL | ALL | NULL | NULL | NULL | NULL | 1 | 100.00 | Using where; Using join buffer (hash join) |
| 4 | DERIVED | t3 | NULL | ALL | NULL | NULL | NULL | NULL | 1 | 100.00 | NULL |
| 3 | DERIVED | t1 | NULL | ALL | NULL | NULL | NULL | NULL | 2 | 100.00 | NULL |
+----+-------------+------------+------------+------+---------------+------+---------+------+------+----------+--------------------------------------------+
收集唯一的聚合函数Item列表(collect_aggregates),这些Item将会被新的Derived Table的列代替。
- 还需要添加所有引用到这些Item的fields,包括直接在SELECT列表的,Window函数参数、ORDER by、Partition by包含的,还有该查询块中ORDER BY的列,因为他们都会引动到Derived Table里。
- 创建Derived Table需要的Query_expression/Query_block(create_query_expr_and_block)。
- 添加Derived Table到查询块和top_join_list中。
- 保留旧的子查询单元块,如果包含可以转化的Derived的移到Derived Table下面的Query_block,如果不包含,保留到原来的子查询块中。
- 将之前的聚合函数Item列表插入到Derived Table的查询块中。
- 收集除GROUP AGG表达式中的列,由于这些fields已经移动到Derived Table中,删除不合理的fields引用。
- 收集所有唯一的列和View的引用后,将他们加到新的Derived Table列表中。
- 对新的新的Derived Table进行flatten_subqueries/setup_tables
- 重新resolve_placeholder_tables,不处理进行转换后的子查询。
- 处理Derived Table中,新加入的HAVING条件中的聚合函数Item,并通过Item_aggregate_refs引用到new_derived->base_ref_items而不是之前的父查询块base_ref_items。
- 永久代替父查询块中的聚合函数列表,变成Derived Table的列,并删除他们。
- 之前保存和加入到Derived Table的唯一的列和View的引用,也要替换新的fields代替他们的引用。

- 但目前不支持HAVING表达式中包含该子查询,其实也是可以转换的。
SELECT SUM(a), (SELECT SUM(b) FROM t3) scalar
FROM t1
HAVING SUM(a) > scalar;
转换为=>
SELECT derived0.summ, derived1.scalar
FROM (SELECT SUM(a) AS summ FROM t1) AS derived0
LEFT JOIN
(SELECT SUM(b) AS scalar FROM t3) AS derived1
ON TRUE
WHERE derived0.sum > derived1.scalar;
接下来遍历所有可以转换的子查询,把他们转换成derived tables,并替换相应的表达式变成列(transform_subquery_to_derived)。
- 生成derived table的TABLE_LIST(synthesize_derived)。
- 将可以移动到derived table的where_cond设置到join_cond上。
- 添加derived table到查询块的表集合中。
- decorrelate_derived_scalar_subquery_pre
- 添加非相关引用列(NCF)到SELECT list,这些条件被JOIN条件所引用,并且还有另外一个fields包含了外查询相关的列,我们称之为'lifted_where'
- 添加COUNT(*)到SELECT list,这样转换的查询块可以进行cardinality的检查。比如没有任何聚合函数在子查询中。如果确定包含聚合函数,返回一行一定是NCF同时在GROUP BY列表中。
- 添加NCF到子查询的GROUP列表中,如果已经在了,需要加到最后,如果发生GROUP BY的列由于依赖性检查失败,还要加Item_func_any_value(非聚合列)到SELECT list。对于NCF会创建 derived.field和derived.
count(field)。 - 设置物化的一些准备(setup_materialized_derived)。
- decorrelate_derived_scalar_subquery_post:
- 创建对应的'lifted_fields'。
- 更新JOIN条件中相关列的引用,不在引用外查询而换成Derived table相关的列。
- 代替WHERE、JOIN、HAVING条件和SELECT list中的子查询的表达式变成对应的Derived Table里面列。
下面图解该函数的转换过程和结果:


3 扁平化子查询(flatten_subqueries)
该函数主要是将Semi-join子查询转换为nested JOIN,这个过程只有一次,并且不可逆。
简单来讲步骤可以简化理解为:
- 创建SEMI JOIN (it1 ... itN)语以部分,并加入到外层查询块的执行计划中。
- 将子查询的WHERE条件以及JOIN条件,加入到父查询的WHERE条件中。
- 将子查询谓词从父查询的判断谓词中消除。
由于MySQL在一个query block中能够join的tables数是有限的(MAX_TABLES),不是所有sj_candidates都可以做因此做flatten_subqueries 的,因此需要有优先级决定的先后顺序先unnesting掉,优先级规则如下:
- 相关子查询优先于非相关的
- inner tables多的子查询大于inner tables少的
- 位置前的子查询大于位置后的
subq_item->sj_convert_priority =
(((dependent * MAX_TABLES_FOR_SIZE) + // dependent subqueries first
child_query_block->leaf_table_count) *
65536) + // then with many tables
(65536 - subq_no); // then based on position
- 另外,由于递归调用flatten_subqueries是bottom-up,依次把下层的子查询展开到外层查询块中。
for SELECT#1 WHERE X IN (SELECT #2 WHERE Y IN (SELECT#3)) :
Query_block::prepare() (select#1)
-> fix_fields() on IN condition
-> Query_block::prepare() on subquery (select#2)
-> fix_fields() on IN condition
-> Query_block::prepare() on subquery (select#3)
<- Query_block::prepare()
<- fix_fields()
-> flatten_subqueries: merge #3 in #2
<- flatten_subqueries
<- Query_block::prepare()
<- fix_fields()
-> flatten_subqueries: merge #2 in #1
- 遍历子查询列表,删除Item::clean_up_after_removal标记为Subquery_strategy::DELETED的子查询,并且根据优先级规则设置sj_convert_priority。根据优先级进行排序。
- 遍历排序后的子查询列表,对于Subquery_strategy::CANDIDATE_FOR_DERIVED_TABLE策略的子查询,转换子查询([NOT] {IN, EXISTS})为JOIN的Derived table(transform_table_subquery_to_join_with_derived)
FROM [tables] WHERE ... AND/OR oe IN (SELECT ie FROM it) ...
=>
FROM (tables) LEFT JOIN (SELECT DISTINCT ie FROM it) AS derived
ON oe = derived.ie WHERE ... AND/OR derived.ie IS NOT NULL ...
设置策略为Subquery_strategy::DERIVED_TABLE
- semijoin子查询不能和antijoin子查询相互嵌套,或者外查询表已经超过MAX_TABLE,不做转换,否则标记为Subquery_strategy::SEMIJOIN策略。
- 判断子查询的WHERE条件是否为常量。如果判断条件永远为FALSE,那么子查询结果永远为空。该情况下,调用Item::clean_up_after_removal标记为Subquery_strategy::DELETED,删除该子查询。
- 如果无法标记为Subquery_strategy::DELETED/设置Subquery_strategy::SEMIJOIN策略的重新标记会Subquery_strategy::UNSPECIFIED继续下一个。
- 替换外层查询的WHERE条件中子查询判断的条件(replace_subcondition)
- 子查询内条件并不永远为FALSE,或者永远为FALSE的情况下,需要改写为antijoin(antijoin情况下,子查询结果永远为空,外层查询条件永远通过)。此时将条件改为永远为True。
- 子查询永远为FALSE,且不是antijoin。那么将外层查询中的条件改成永远为False。
Item_subselect::EXISTS_SUBS不支持有聚合操作
- convert_subquery_to_semijoin函数解析如下模式的SQL
- IN/=ANY谓词
- 如果条件满足解关联,解关联decorrelate_condition
- 添加解关联的内表表达式到 SELECT list
- 收集FROM子句中的外表相关的 derived table或join条件
-
- 去掉关联标识UNCACHEABLE_DEPENDENT,更新used table
- Derived table子查询增加SELECT_DISTINCT标识
- 转换子查询成为一个derived table,并且插入到所属于的查询块FROM后(transform_subquery_to_derived)
- 创建derived table及其join条件
- 遍历父查询块的WHERE,替换该子查询的Item代替成derived table(replace_subcondition)
- 遍历排序后的子查询列表,对于Subquery_strategy::CANDIDATE_FOR_SEMIJOIN策略的子查询。
- 判断是否可以转换为semijoin
遍历排序后的子查询列表,对于Subquery_strategy::SEMIJOIN的子查询,开始转换为semijoin/antijoin(convert_subquery_to_semijoin)
- convert_subquery_to_semijoin函数解析如下模式的SQL
- IN/=ANY谓词
SELECT ...
FROM ot1 ... otN
WHERE (oe1, ... oeM) IN (SELECT ie1, ..., ieM
FROM it1 ... itK
[WHERE inner-cond])
[AND outer-cond]
[GROUP BY ...] [HAVING ...] [ORDER BY ...]
=>
SELECT ...
FROM (ot1 ... otN) SJ (it1 ... itK)
ON (oe1, ... oeM) = (ie1, ..., ieM)
[AND inner-cond]
[WHERE outer-cond]
[GROUP BY ...] [HAVING ...] [ORDER BY ...]
- EXISTS谓词
SELECT ...
FROM ot1 ... otN
WHERE EXISTS (SELECT expressions
FROM it1 ... itK
[WHERE inner-cond])
[AND outer-cond]
[GROUP BY ...] [HAVING ...] [ORDER BY ...]
=>
SELECT ...
FROM (ot1 ... otN) SJ (it1 ... itK)
[ON inner-cond]
[WHERE outer-cond]
[GROUP BY ...] [HAVING ...] [ORDER BY ...]
- NOT EXISTS谓词
SELECT ...
FROM ot1 ... otN
WHERE NOT EXISTS (SELECT expressions
FROM it1 ... itK
[WHERE inner-cond])
[AND outer-cond]
[GROUP BY ...] [HAVING ...] [ORDER BY ...]
=>
SELECT ...
FROM (ot1 ... otN) AJ (it1 ... itK)
[ON inner-cond]
[WHERE outer-cond AND is-null-cond(it1)]
[GROUP BY ...] [HAVING ...] [ORDER BY ...]
- NOT IN谓词
SELECT ...
FROM ot1 ... otN
WHERE (oe1, ... oeM) NOT IN (SELECT ie1, ..., ieM
FROM it1 ... itK
[WHERE inner-cond])
[AND outer-cond]
[GROUP BY ...] [HAVING ...] [ORDER BY ...]
=>
SELECT ...
FROM (ot1 ... otN) AJ (it1 ... itK)
ON (oe1, ... oeM) = (ie1, ..., ieM)
[AND inner-cond]
[WHERE outer-cond]
[GROUP BY ...] [HAVING ...] [ORDER BY ...]
- 查找可以插入semi-join嵌套和其生成的条件的位置,比如对于 t1 LEFT JOIN t2, embedding_join_nest为t2,t2也可以是nested,如t1 LEFT JOIN (t2 JOIN t3))
- 生成一个新的semijoin嵌套的TABLE_LIST表
- 处理Antijoin
- 将子查询中潜在的表合并到上述join表(TABLE_LIST::merge_underlying_tables)
- 将子查询的叶子表插入到当前查询块的叶子表后面,重新设置子查询的叶子表的序号和依赖的外表。将子查询的叶子表重置。
- 如果是outer join的话,在join链表中传递可空性(propagate_nullability)
将内层子查询中的关联条件去关联化,这些条件被加入到semijoin的列表里。这些条件必须是确定的,仅支持简单判断条件或者由简单判断条件组成的AND条件(Query_block::decorrelate_condition)
- 判断左右条件是否仅依赖于内外层表,将其表达式分别加入到semijoin内外表的表达式列表中(decorrelate_equality)
- 解关联内层查询的join条件(Query_block::decorrelate_condition)
- 移除该子查询表达式在父查询的AST(Query_express::exclude_level)
- 根据semi-join嵌套产生的WHERE/JOIN条件更新对应的table bitmap(Query_block::fix_tables_after_pullout)
- 将子查询的WHERE条件上拉,更新使用表的信息(Item_cond_and::fix_after_pullout())
- 根据semijoin的条件列表创建AND条件,如果有条件为常量True,则去除该条件;如果常量为False,则整个条件都去除(Query_block::build_sj_cond)
- 将创建出来的semijoin条件加入到外层查询的WHERE条件中
- 最后遍历排序后的子查询列表,对于没有转换的子查询,对于Subquery_strategy::UNSPECIFIED的策略,执行IN->EXISTS改写(select_transformer),如果确实原有的子查询已经有替代的Item,调用replace_subcondition解析并把他们加入到合适的WHERE或者ON子句。
- 清除所有的sj_candidates列表
- Semi-join有5中执行方式,本文并不介绍Optimizer和Execution过程,详细可以参考引用文章中关于semijoin的介绍,最后引入下控制semijoin优化和执行的优化器开关,其中semijoin=on/off是总开关。
SELECT @@optimizer_switch\G
*************************** 1. row ***************************
@@optimizer_switch: ......
materialization=on,semijoin=on,loosescan=on,
firstmatch=on,
subquery_materialization_cost_based=on,
......
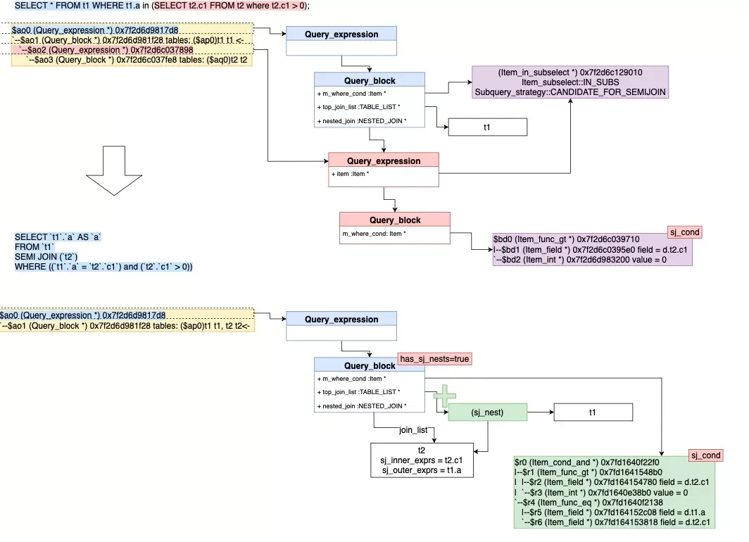
- 下图举例说明该转换过程:
SELECT * FROM t1 WHERE t1.a in (SELECT t2.c1 FROM t2 where t2.c1 > 0);
=>
/* select#1 */
SELECT `t1`.`a` AS `a`
FROM `t1`
SEMI JOIN (`t2`)
WHERE ((`t1`.`a` = `t2`.`c1`) and (`t2`.`c1` > 0))
执行计划如下:
explain SELECT * FROM t1 WHERE t1.a in (SELECT t2.c1 FROM t2 where t2.c1 > 0);
+----+-------------+-------+------------+------+---------------+------+---------+------+------+----------+-----------------------------------------------------------+
| id | select_type | table | partitions | type | possible_keys | key | key_len | ref | rows | filtered | Extra |
+----+-------------+-------+------------+------+---------------+------+---------+------+------+----------+-----------------------------------------------------------+
| 1 | SIMPLE | t2 | NULL | ALL | NULL | NULL | NULL | NULL | 1 | 100.00 | Using where; Start temporary |
| 1 | SIMPLE | t1 | NULL | ALL | NULL | NULL | NULL | NULL | 2 | 50.00 | Using where; End temporary; Using join buffer (hash join) |
+----+-------------+-------+------------+------+---------------+------+---------+------+------+----------+-----------------------------------------------------------+

4 应用当前查询块转换(apply_local_transforms)
该函数在flattern subqueries之后,bottom-up调用,主要分几个步骤:
删除无用列(delete_unused_merged_columns)
如果查询块已经删除了一些derived tables/views,遍历SELECT列表的列,删除不必要的列
简化JOIN(simplify_joins)
该函数会把Query_block中的top_join_list的嵌套join的简化为扁平化的join list。嵌套连接包括table1 join table2,也包含table1, (table2, table3)这种形式。如果所示的简化过程:

分区表的静态剪枝(prune_partitions)
由于剪枝根据HASH/RANGE/LIST及二级分区都有不同,这里简单介绍下剪枝过程,现有prune_partitions是在prepare和optimize阶段会被调用,某些常量子查询被评估执行完。
struct TABLE {
......
partition_info *part_info{nullptr}; /* Partition related information */
/* If true, all partitions have been pruned away */
bool all_partitions_pruned_away{false};
......
}
SQL tranformation phase
SELECT_LEX::apply_local_transforms
--> prune_partitions
for example, select * from employee where company_id = 1000 ;
SQL optimizer phase
JOIN::prune_table_partitions
--> prune_partitions
------> based on tbl->join_cond_optim() or JOIN::where_cond
for example, explain select * from employee where company_id = (select c1 from t1);
- 举例下面RANGE剪枝的过程:
root:ref> CREATE TABLE R2 (
-> a INT,
-> d INT
-> ) PARTITION BY RANGE(a) (
-> PARTITION p20 VALUES LESS THAN (20),
-> PARTITION p40 VALUES LESS THAN (40),
-> PARTITION p60 VALUES LESS THAN (60),
-> PARTITION p80 VALUES LESS THAN (80),
-> PARTITION p100 VALUES LESS THAN MAXVALUE
-> );
Query OK, 0 rows affected (0.09 sec)
root:ref> Select * From R2 where a > 40 and a < 80;
剪枝详细过程如下:
- 由于剪枝需要根据不同条件产生的pruning结果进行交集,因此剪枝过程中需要使用read_partitions这样的bitmap来保存是否使用该对应分区。另外剪枝过程类似迭代判断,因此引入了part_iterator来保存开始、结束和当前,以及对应需要获取区间范围的endpoint函数和获取下一个值next的迭代器函数。这里巧妙的运用了指针,来兼容不同分区类型Hash/Range/List类型,如下图所示:

- 获取join_cond或者m_where_cond的SEL_TREE红黑树(get_mm_tree)
- 调用find_used_partitions来获取满足的分区,对于SEL_TREE的每个区间(interval):1. 获取区间的左右端点 2.从左边继续获取下一个满足的分区,直到到右边端点结束,每次调用完需要进行bitmap的itersection。
- 设置read_partitions和lock_partitions
- find_used_partitions是根据SEL_TREE的结构进行递归,如图从左到右遍历next_key_part(and condition),然后再遍历SEL_TREE的左右(也就是上下方向,or condition)深度递归。
(start)
| $
| Partitioning keyparts $ subpartitioning keyparts
| $
| ... ... $
| | | $
| +---------+ +---------+ $ +-----------+ +-----------+
\-| par1=c1 |--| par2=c2 |-----| subpar1=c3|--| subpar2=c5|
+---------+ +---------+ $ +-----------+ +-----------+
| $ | |
| $ | +-----------+
| $ | | subpar2=c6|
| $ | +-----------+
| $ |
| $ +-----------+ +-----------+
| $ | subpar1=c4|--| subpar2=c8|
| $ +-----------+ +-----------+
| $
| $
+---------+ $ +------------+ +------------+
| par1=c2 |------------------| subpar1=c10|--| subpar2=c12|
+---------+ $ +------------+ +------------+
| $
... $
例如第一行(par1=c1 and par2=c2 and subpar1=c3 and subpar2=c5)的遍历的stack将是:
in find_used_partitions(key_tree = "subpar2=c5") (***)
in find_used_partitions(key_tree = "subpar1=c3")
in find_used_partitions(key_tree = "par2=c2") (**)
in find_used_partitions(key_tree = "par1=c1")
in prune_partitions(...)
然后是继续下面的条件,以此类推
or(par1=c1 and par2=c2 and subpar1=c3 and subpar2=c6)
or(par1=c1 and par2=c2 and subpar1=c4 and subpar2=c8)
or(par1=c2 and subpar1=c10 and subpar2=c12)
- 下图来展示了pruning的结构和过程:

5 下推条件到Derived Table(push_conditions_to_derived_tables)
该函数将条件下推到derived tables,详细见WL#8084 - Condition pushdown to materialized derived table。
root:test> set optimizer_switch = 'derived_merge=off'; // 关闭dervied_merge 测试下推能力
Query OK, 0 rows affected (0.00 sec)
root:test> EXPLAIN FORMAT=tree SELECT * FROM (SELECT c1,c2 FROM t1) as dt WHERE c1 > 10;
+-----------------------------------------------------------------------------------------------------------------------------------------------------------------------------------------------------+
| EXPLAIN |
+-----------------------------------------------------------------------------------------------------------------------------------------------------------------------------------------------------+
| -> Table scan on dt (cost=2.51..2.51 rows=1)
-> Materialize (cost=2.96..2.96 rows=1)
-> Filter: (t1.c1 > 10) (cost=0.35 rows=1)
-> Table scan on t1 (cost=0.35 rows=1)
|
+-----------------------------------------------------------------------------------------------------------------------------------------------------------------------------------------------------+
过程如下:
遍历derived table列表,判断是否可以下推(can_push_condition_to_derived),如果包括下面的情况则不能下推:
- Derived table有UNION
- Derived table有LIMIT
- Derived table不能是outer join中的内表,会导致更多NULL补偿的行
- 不能是CTE包含的Derived table
- 创建可以下推到的Derived table的where cond(Condition_pushdown::make_cond_for_derived)
- 保留剩余不能下推的条件(Condition_pushdown::get_remainder_cond)
- Top-down递归调用push_conditions_to_derived_tables
详细图解该过程如下:

三 综述
两篇文章重点介绍了下优化器的基于规则的优化部分,并没有涉及更多的基于代价的优化,可以看到对于直接运用规则优化带来执行的加速,那么可以直接转换,尤其是对于查询结构上面的变化类转换,如merge_derived。对于运用规则优化无法判断是否带来执行的加速,那么优化器会保留一些临时结构,为后续的代价估算提供更多选择,如IN/EXIST/Materialized转换。当然还有一些,又改变查询结构又无法判定是否规则转换带来的执行加速,MySQL目前还不支持。文章虽然详尽,但无法覆盖全部情况,也是为了抛砖引玉,还需要读者自己通过调试的方法更进一步了解某一类SQL的具体过程。
四 参考资料
《MySQL 8.0 Server层最新架构详解》
《WL#13520: Transform correlated scalar subqueries》
《WL#8084 - Condition pushdown to materialized derived table》
《WL#2980: Subquery optimization: Semijoin》
- WL#3740: Subquery optimization: Semijoin: Pull-out of inner tables
- WL#3741: Subquery optimization: Semijoin: Duplicate elimination strategy
- WL#3750: Subquery optimization: Semijoin: First-match strategy
- WL#3751: Subquery optimization: Semijoin: Inside-out strategy
《WL#4389: Subquery optimizations: Make IN optimizations also handle EXISTS》
《WL#4245: Subquery optimization: Transform NOT EXISTS and NOT IN to anti-join》
《WL#2985: Perform Partition Pruning of Range conditions》
《MySQL · 源码分析 · Semi-join优化执行代码分析》
《MySQL·源码分析·子查询优化源码分析》
《Optimizing Subqueries, Derived Tables, View References, and Common Table Expressions》
关于我们
PolarDB 是阿里巴巴自主研发的云原生分布式关系型数据库,于2020年进入Gartner全球数据库Leader象限,并获得了2020年中国电子学会颁发的科技进步一等奖。PolarDB 基于云原生分布式数据库架构,提供大规模在线事务处理能力,兼具对复杂查询的并行处理能力,在云原生分布式数据库领域整体达到了国际领先水平,并且得到了广泛的市场认可。在阿里巴巴集团内部的最佳实践中,PolarDB还全面支撑了2020年天猫双十一,并刷新了数据库处理峰值记录,高达1.4亿TPS。欢迎有志之士加入我们,简历请投递到daoke.wangc@alibaba-inc.com,期待与您共同打造世界一流的下一代云原生分布式关系型数据库。
工具与资源,让开发事半功倍
整合六大板块,提供一站式开发者服务,让开发更简单。