【开发】IDEA的Diagram这些功能你了解吗?

简介: 最近正好也没什么可忙的,就回过头来鼓捣过去的知识点,到Servlet部分时,以前学习的时候硬是把从上到下的继承关系和接口实现记得乱七八糟。

云栖号资讯:【点击查看更多行业资讯
在这里您可以找到不同行业的第一手的上云资讯,还在等什么,快来!

最近正好也没什么可忙的,就回过头来鼓捣过去的知识点,到Servlet部分时,以前学习的时候硬是把从上到下的继承关系和接口实现记得乱七八糟。

这次利用了IDEA的diagram,结果一目了然,也是好用到炸裂,就此分享。

# 查看图形形式的继承链

在你想查看的类的标签页内,点击右键,选择 Diagrams,其中有 show 和 show ... Popup,只是前者新建在标签页内,后者以浮窗的形式展示:

B956124C_6A2D_4937_9400_EADE62C96C5D

实际上,你也可以从左边的项目目录树中,对你想查看的类点击右键,同样选择Diagrams,效果是一样的:

464D2BB7_03A9_4132_9AA5_B432ED683EEC

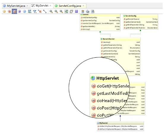
然后你就会得到如下图所示的继承关系图形,以自定义的Servlet为例:

5A9CBAE9_6FED_4bc0_9F9A_ABE4E2BD9D53

显而易见的是:

  • 蓝色实线箭头是指继承关系
  • 绿色虚线箭头是指接口实现关系

# 优化继承链图形,想我所想

1 去掉不关心的类

得到的继承关系图形,有些并不是我们想去了解的,比如上图的Object和Serializable,我们只想关心Servlet重要的那几个继承关系,怎么办?

简单,删掉。点击选择你想要删除的类,然后直接使用键盘上的delete键就行了。清理其他类的关系后图形如下:

B8FF8D06_B1EF_4ce4_979E_62C06281D367

2 展示类的详细信息

在页面点击右键,选择 show categories,根据需要可以展开类中的属性、方法、构造方法等等。当然,第二种方法也可以直接使用上面的工具栏:

DD84F926_BBAC_417d_A943_E85335201A63

然后你就会得到:

7A132273_93DF_48ef_A932_3E7FE367BA66

什么,方法里你还想筛选,比如说想看protected权限及以上范围的?简单,右键选择 Change Visibility Level,根据需要调整即可。

9619BFE3_70AD_476f_AE1B_20BBB0430823

什么,你嫌图形太小你看不清楚?IDEA也可以满足你,按住键盘的Alt,竟然出现了放大镜,惊不惊喜,意不意外?

8BBC741A_CBDF_4ddf_B8A9_D0920030B94C

3 加入其他类到关系中来

当我们还需要查看其他类和当前类是否有继承上的关系的时候,我们可以选择加其加入到当前的继承关系图形中来。

在页面点击右键,选择 Add Class to Diagram,然后输入你想加入的类就可以了:

E2893F2E_D069_4b93_9497_4A3EB0131193

例如我们添加了一个Student类,如下图所示。好吧,并没有任何箭头,看来它和当前这几个类以及接口并没有发生什么不可描述的关系:

9584CCCA_E072_4e86_B08F_95F24247DAFC

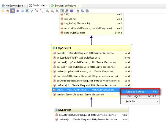
4 查看具体代码

如果你想查看某个类中,比如某个方法的具体源码,当然,不可能给你展现在图形上了,不然屏幕还不得撑炸?

但是可以利用图形,或者配合IDEA的structure方便快捷地进入某个类的源码进行查看。

双击某个类后,你就可以在其下的方法列表中游走,对于你想查看的方法,选中后点击右键,选择 Jump to Source:

81D926FA_ED92_45c6_9D8D_7CEF7C8095D9

7D787280_113F_45c3_8397_8D21B6E944EA

在进入某个类后,如果还想快速地查看该类的其他方法,还可以利用IDEA提供的structure功能:

78EFEC30_C882_43b1_A779_E3B063372A79

选择左侧栏的structure之后,如上图左侧会展示该类中的所有方法,点击哪个方法,页面内容就会跳转到该方法部分去。

# 最后

用上面提到的的IDEA这些功能,学习和查看类关系,了解诸如主流框架源码之类的东西,可以说是非常舒服了。

【云栖号在线课堂】每天都有产品技术专家分享!
课程地址:https://yqh.aliyun.com/zhibo

立即加入社群,与专家面对面,及时了解课程最新动态!
【云栖号在线课堂 社群】https://c.tb.cn/F3.Z8gvnK

原文发布时间:2020-03-23
本文作者:Dulk
本文来自:“互联网架构师 微信公众号”,了解相关信息可以关注“互联网架构师

相关文章
|
数据可视化 Java uml
IDEA中一个被低估的功能,一键把项目代码绘制成UML类图
IDEA中一个被低估的功能,一键把项目代码绘制成UML类图
1042 1
|
10月前
|
IDE 开发工具
【开发IDE升级】如何对IDEA版本进行升级
本文介绍了如何将 IntelliJ IDEA Ultimate 从 2020.2.2 版本升级到 2022.3.2 版本。主要内容包括准备工作、卸载旧版本和安装新版本的步骤。首先,从官网下载所需版本并备份旧版配置;接着,通过 Uninstall.exe 卸载旧版,保留配置和插件;最后,安装新版并完成激活。详细的操作步骤和截图帮助用户顺利完成升级过程。
11010 1
【开发IDE升级】如何对IDEA版本进行升级
|
9月前
|
开发工具 开发者 git
IntelliJ IDEA 插件推荐:提升开发效率的神器
本文介绍了 IntelliJ IDEA 的多个实用插件,涵盖从提高开发效率到美化界面的各个方面。
929 1
|
10月前
|
前端开发 Java 开发者
这款免费 IDEA 插件让你开发 Spring 程序更简单
Feign-Helper 是一款支持 Spring 框架的 IDEA 免费插件,提供 URL 快速搜索、Spring Web Controller 路径一键复制及 Feign 与 Controller 接口互相导航等功能,极大提升了开发效率。
1102 1
|
人工智能 Java 数据库连接
IDEA开发 常用代码规范插件 常用辅助类插件
IDEA开发 常用代码规范插件 常用辅助类插件
1364 1
|
12月前
|
人工智能 IDE 开发工具
给IntelliJ IDEA添加AI功能
这篇文章讲解了如何在IntelliJ IDEA中安装和使用阿里云开发的通义灵码插件,以增强IDE的人工智能辅助编程功能。
3748 0
给IntelliJ IDEA添加AI功能
|
Java Android开发 Spring
idea开发常用快捷键总结
idea开发常用快捷键总结
535 9
|
网络协议 安全 Linux
在IntelliJ IDEA中使用固定公网地址远程SSH连接服务器环境进行开发
在IntelliJ IDEA中使用固定公网地址远程SSH连接服务器环境进行开发
378 2
|
IDE Java 项目管理
Java入门——Intellij IDEA简介、使用IDEA开发程序、IDEA常用快捷键、IDEA其他操作
Java入门——Intellij IDEA简介、使用IDEA开发程序、IDEA常用快捷键、IDEA其他操作
314 3
|
缓存 IDE Java
Idea里开发遇到所有项目的所有代码爆红的问题与解决
在Idea中,用户意外遇到所有项目代码显示错误但能正常运行的问题。尝试清理缓存、更改编码和切换JDK等方法无效。最终解决方案是检查并移除Maven的.class文件忽略设置:进入File--Editor--File Types,确保Ignore files and folders列表中没有配置为忽略*.class文件。移除后,IDE重新索引,红色错误提示消失。
2153 1