Quick BI和Power BI实测比对

本文涉及的产品
阿里云百炼推荐规格 ADB PostgreSQL,4核16GB 100GB 1个月
智能商业分析 Quick BI,专业版 50license 1个月
简介:

作者:徐姗 更多内容详见数据中台官网 https://dp.alibaba.com

摘要:
Quick BI和Power BI分别是阿里云和微软云上的官方BI产品,两款产品都是比较好的自助式商业智能软件,都具备云BI的优势,既能够像SaaS运行在阿里云或者Azure云上,又能快速部署到本地的服务器中运行。但是,两款产品还是有非常大的区别的;比如Power BI微软主打的是组合策略,需要Power BI Desktop、Power Query、Excel等多个产品的各自使用;Quick BI崇尚“高效数据分析与展现”,是基于网页版能实现数据建模、可视化报表以及类Excel分析、数据门户分享等一站式数据分析链路。那么两款产品比较起来到底哪个更好用?下面我们对这两款商业智能软件做个对比评测。

一、Quick BI对比Power BI:数据源连接
从数据引擎的对接能力来看,两者差不多,比如Power BI支持连接文件、Azure、联机服务、SQL Server、MySQL、Oracle等多种关系数据库;Quick BI 支持连接文件、阿里云多种数据库、SQL Server等多种数据库。
不同点在于一是两个产品集中在于对各自的云数据库的支持,二是Quick BI在支持常见数据库的基础上,还支持跨数据源查询,以及对常见数据库支持上传本地文件。
Quick BI如下所示:
image

Power BI如下所示:
image

二、Quick BI对比Power BI:数据处理和建模
Quick BI支持自助式建模,和SQL建模两种方式,通过网页版连接到数据库,映射成逻辑表,可以直接对大数据量的数据表做数据集管理和处理,并支持对特定数据库的加速;Quick BI图示如下:
image

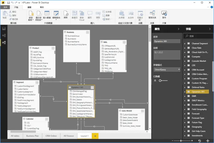
Power BI网页版无数据建模功能,需要安装Power BI Desktop版连接本地数据库,在本机上对数据表的行列进行灵活的处理和相关的数据集操作,但其中对于数据量会有限制和要求,而且Desktop版仅支持Windows系统,不支持Mac电脑;Power BI desktop版实例如下:
image

三、Quick BI对比Power BI:可视化展现和报表制作
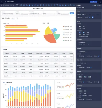
Quick BI网页版支持可视化数据报表搭建和电子表格的两种数据分析分析方式,其中可视化报表支持40+种图表组件的展示,以及复杂的查询控件的设置来方便预览者动态查询数据,电子表格除包含本地Excel的基础功能以外,优势在于能直接联系加工好的数据集,并支持数据动态更新。Quick BI图示如下:
image
image

Power BI网页版支持可视化数据报表的搭建,并提供多种图表的配置和展现;同时本地支持Excel支持复杂的报表分析和制作,示例如下:
image

四、Quick BI对比Power BI:用户分享及数据
Power BI本地服务器用户能共享报表,但不能编辑仪表板,并缺少在Power BI SaaS上的机器学习功能。 用户还报告了不同数据支持方面的不一致之处。微软没有灵活性的提供对Azure以外的云服务器同样好的性能支持。
Quick BI 为网页版,网页版可以编辑和通过URL分享给企业小伙伴,开发者并一键发布即访问者可实时观测到报表的变化,同时Quick BI的本地服务器版(豪华版)支持的功能为云上SaaS版的功能集合;同时从Quick BI的权限架构体系中可以看出Quick BI更适合中国国情,是面向企业IT部门、业务人员,提供企业级管控下的业务人员自助式数据分析,从而实现上游IT部分做好数据管控,下游业务部分充分利用加工好的底层数据来自助式分析,支撑前台业务的快速发展。

五、Quick BI对比Power BI:移动端
Quick BI以HTML5形式集成钉钉微应用中,还支持对接企业的账号系统,嵌入到自有的APP系统中。Quick BI用移动端打造了以访问者为中心的报表搜索、查看、收藏、分享等一站式移动端服务;提供企业级的数据报表目录以方便用户快速找到相应的报表,支持快捷查看报表、权限审批流等,并支持通过应用内消息、钉钉、微信等渠道将报表分享给其他同事。
image
image
image

Power BI移动端为安装独立的APP,其中可视化图表是PC端做的简单适配,但和PC端相比,和其它系统无法进行互动和分享联系;

总体看来,两款产品各有优势,Quick BI在数据处理和建模、移动端及用户数据分享方面更胜一筹,大家可以根据自己的需要选择使用哪款产品哦~

阿里巴巴数据中台团队,致力于输出阿里云数据智能的最佳实践,助力每个企业建设自己的数据中台,进而共同实现新时代下的智能商业!
阿里巴巴数据中台解决方案,核心产品:
• Dataphin,以阿里巴巴大数据核心方法论OneData为内核驱动,提供一站式数据构建与管理能力;
• Quick BI,集阿里巴巴数据分析经验沉淀,提供一站式数据分析与展现能力;
• Quick Audience,集阿里巴巴消费者洞察及营销经验,提供一站式人群圈选、洞察及营销投放能力,连接阿里巴巴商业,实现用户增长。
欢迎志同道合者一起成长!更多内容详见数据中台官网 https://dp.alibaba.com

相关实践学习
阿里云实时数仓实战 - 用户行为数仓搭建
课程简介 1)学习搭建一个数据仓库的过程,理解数据在整个数仓架构的从采集、存储、计算、输出、展示的整个业务流程。 2)整个数仓体系完全搭建在阿里云架构上,理解并学会运用各个服务组件,了解各个组件之间如何配合联动。 3 )前置知识要求:熟练掌握 SQL 语法熟悉 Linux 命令,对 Hadoop 大数据体系有一定的了解   课程大纲 第一章 了解数据仓库概念 初步了解数据仓库是干什么的 第二章 按照企业开发的标准去搭建一个数据仓库 数据仓库的需求是什么 架构 怎么选型怎么购买服务器 第三章 数据生成模块 用户形成数据的一个准备 按照企业的标准,准备了十一张用户行为表 方便使用 第四章 采集模块的搭建 购买阿里云服务器 安装 JDK 安装 Flume 第五章 用户行为数据仓库 严格按照企业的标准开发 第六章 搭建业务数仓理论基础和对表的分类同步 第七章 业务数仓的搭建  业务行为数仓效果图  
目录
相关文章
|
8月前
|
人工智能 自然语言处理 数据可视化
大模型+BI:一场关乎企业未来生死的数据智能卡位战 | 【瓴羊数据荟】数据MeetUp第四期
随着大模型技术突破,全球企业迎来数据智能革命。Gartner预测,到2027年,中国80%的企业将采用多模型生成式AI策略。然而,数据孤岛与高门槛仍阻碍价值释放。
334 8
大模型+BI:一场关乎企业未来生死的数据智能卡位战 | 【瓴羊数据荟】数据MeetUp第四期
|
7月前
|
运维 监控 数据可视化
产品测评 | 大模型时代下全场景数据消费平台的智能BI—Quick BI深度解析
Quick BI是阿里云旗下的全场景数据消费平台,助力企业实现数据驱动决策。用户可通过连接多种数据源(如本地文件、数据库等)进行数据分析,并借助智能小Q助手以对话形式查询数据或搭建报表。平台支持数据可视化、模板快速构建视图等功能,但目前存在不支持JSON格式文件、部分功能灵活性不足等问题。整体而言,Quick BI在数据分析与展示上表现出强大能力,适合业务类数据处理,未来可在智能化及运维场景支持上进一步优化。
|
8月前
|
自然语言处理 数据可视化 数据挖掘
评测:大模型时代的智能BI—Quick BI
作为一位产品经理,我近期体验了阿里云Quick BI的深度功能。其智能小Q助手通过自然语言生成可视化报表,大幅提升非技术人员操作效率;本地文件数据源功能实现快速数据分析,减少对IT依赖。智能问数和移动端适配表现出色,但字段命名规则校验及权限控制需优化。总体而言,Quick BI适合中大型企业业务分析,生态兼容性强,智能化覆盖全流程,值得推荐(评分:4.5/5)。
|
8月前
|
存储 弹性计算 运维
深度评测——大模型时代的智能BI—Quick BI
作为一名运维工程师,我近期深度体验了Quick BI,从部署、监控、成本优化、安全合规等方面分享评测报告。其弹性伸缩功能可节省人工干预成本,全链路日志追踪大幅缩短故障排查时间,冷数据归档降低存储成本。但目前存在伸缩策略颗粒度粗、日志分析工具不足等问题。总体而言,Quick BI适合中大型企业构建高效稳定的BI平台,尤其在运维成本控制和故障响应效率上有显著优势。
365 16
|
7月前
|
数据采集 人工智能 自然语言处理
模型时代的智能BI—Quick BI:阿里云的数据洞察与决策引擎
阿里云Quick BI是一款企业级智能BI工具,融合大模型技术实现自然语言交互、自动化洞察与预测分析。支持多源数据接入,提供50+图表类型及行业模板,助力敏捷业务分析与AI增强决策。相比Tableau、Power BI等竞品,Quick BI以云原生低成本和通义大模型优势脱颖而出,适用于零售、金融等领域,推动数据民主化与智能化转型。推荐已使用阿里云生态的企业采用,分阶段推广功能以最大化价值。
1161 2
|
8月前
|
存储 监控 BI
评测:大模型时代的智能BI—Quick BI
作为一位数据平台开发工程师,我近期体验了阿里云Quick BI的深度功能。以下从技术视角总结:1. 数据集成支持本地文件快速建模,但大文件上传和多表关联有待优化;2. 开放API便于报表嵌入,建议增加频次限制与实时推送能力;3. 计算引擎性能良好,复杂查询时需优化分布式调度;4. 资源监控模块实用,但缺乏预警机制;5. 安全体系完善,建议增强自动权限管理和KMS集成。总体而言,Quick BI是一款适合中大型企业的智能BI工具,具备强大API生态和多租户设计。
293 1
|
8月前
|
SQL 人工智能 自然语言处理
颠覆传统BI认知:Quick BI如何用“傻瓜式”操作重塑数据决策?
Quick BI是阿里云推出的一款零代码+AI数据分析工具,专为业务人员设计。通过简洁的界面和强大的功能,它让数据“开口说话”。从Excel秒变智能资产,到拖拽式构建高定看板,再到自然语言查询与预测分析,菜鸟也能轻松上手。企业微信集成、移动端优化等功能,助力实时决策。Quick BI打破技术壁垒,推动数据民主化,让每个岗位都能用业务语言对话数据,实现真正的数据驱动转型。
|
数据可视化 安全 搜索推荐
干货|FESCO Adecco外企德科:Quick BI打造战略管理“观数台”(2)
干货|FESCO Adecco外企德科:Quick BI打造战略管理“观数台”
431 4
|
监控 数据可视化 数据挖掘
干货|FESCO Adecco外企德科:Quick BI打造战略管理“观数台”(1)
干货|FESCO Adecco外企德科:Quick BI打造战略管理“观数台”
421 4