Git进行协作开发与Idea的Git合并技巧

简介: 前言最近公司使用Git进行协作,有时候,开发团队可能需要多个人开发同一个模块,甚至修改同一个文件,在使用Git的过程中有一些细节需要大家注意。一般步骤1. 拉取远端源时先提交本地代码注意:如果不提交本地程序,直接合并远端源会导致本地修改的文件丢失。

前言

最近公司使用Git进行协作,有时候,开发团队可能需要多个人开发同一个模块,甚至修改同一个文件,在使用Git的过程中有一些细节需要大家注意。

一般步骤

1. 拉取远端源时先提交本地代码

注意:如果不提交本地程序,直接合并远端源会导致本地修改的文件丢失。
额外:如果不想提交本地代码,可以使用Git stash命令。

个人建议先提交程序。不要使用git stash暂存起来。

2. 本地提交记录与远端源合并,并解决冲突。

如果两个人修改了同一个文件,会产生冲突。冲突的格式
Git用<<<<<<<,=======,>>>>>>>标记出不同分支的内容,冲突的内容。如下

img_74e4e05bd9fabf50688bf7b79d0370f6.png
冲突的格式

3.解决冲突的时候,代表又修改了冲突的文件,我们需要重新提交。(commit)。

4.上传解决的冲突到远端服务器。

5、其他人拉取你修改的内容,进行合并。
远端冲突的文件已经被解决,这时候可接受远端的文件。无需再次解决冲突。

额外

idea内置了版本控制,有很多好用的功能

2.1 生成ignore模板

需要安装ignore插件,在.gitignore文件下,右键,点击

img_75df80380c5d2a43b5abf753faa815ef.png
添加gitignore内容

然后选择想要生成的ignore模板, 可以选择jetbrains,node,java等等。

Idea的git合并

idea为我们提供了很方便的操作,所以重点写一下。

3.1 右键某提交的信息

img_ae66993039ab727a256f7eb76b30ed82.png
image.png

3.2 如果产生了冲突,会弹出合并窗口。

img_733ae5756bc45199a6f5cde259bab571.png
冲突窗口

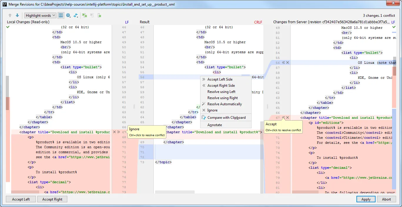
3.3 合并冲突时候的策略与步骤。

1、点击Merge
2、弹出如下对话框,这个时候我们可以选择只要本地的文件,或者只保留远端源的文件。中间部分为解决冲突的区域。


img_6d4645cce9aba3e82a0cf4972950ebe9.png
解决冲突的窗口
  1. 本地文件与远端文件都有一个小的标志,如何解决。点击之后中间的文件会变化,也就是我们如何解决冲突的文件。

    img_ab1f6bd3801924dee4eae3fd879b7b25.png
    image.png
  1. 合并完之后,点击Apply,文件就变成了我们刚才冲突窗口中的中间文件。

最后

Idea为我们提供了很多方便的操作,团队协作是作为开发人员一定要掌握的技能。重点在第三部分,希望能对大家有帮助。

相关文章
|
22天前
|
人工智能 Java 测试技术
【556AI】(一)IntelliJ IDEA全流程AI设计开发平台
556AI支持IDEA、PHPSTORM、PYCHARM最新版 AI平台定位是开发大型软件项目,大型软件项目代码AI生成引擎,OA/ERP/MES 百万行代码一次性AI生成 支持axure原型导入预览,集成AI软件设计/AI软件开发/AI软件测试整个流程 支持 若依 JEECG SmartAdmin THINKPHP Django等多种JAVA/PHP/python框架 实现了java php python 的统一增强行调试方式 可以链接多个AI大模型,进行AI生成代码
242 8
|
23天前
|
存储 缓存 数据处理
71_数据版本控制:Git与DVC在LLM开发中的最佳实践
在2025年的大模型(LLM)开发实践中,数据和模型的版本控制已成为确保项目可重复性和团队协作效率的关键环节。与传统软件开发不同,LLM项目面临着独特的数据版本控制挑战:
|
3月前
|
安全 测试技术 开发工具
Git协作方案
本文介绍了基于特性分支的Git规范与工作流,涵盖分支管理、开发流程、提交规范及常见问题处理,助力团队高效协作与代码管控。
165 0
|
7月前
|
人工智能 前端开发 Java
用git rebase命令合并开发阶段中多条commit提交记录
通过 `git rebase`,可以合并多个提交记录,使开发历史更简洁清晰。操作分为 6 步:查看提交历史 (`git log --oneline`)、设置需合并的提交数 (`git rebase -i HEAD~N`)、修改动作标识为 `s`(squash)、保存退出编辑、调整提交信息、强制推送至远程仓库 (`git push -f`)。此方法适合清理本地无关提交,但若有团队协作或冲突风险,需谨慎使用以避免问题。
1120 60
|
9月前
|
存储 项目管理 开发工具
图解Git——分支开发工作流《Pro Git》
分支开发工作流利用Git的分支功能,支持灵活的项目管理。长期分支如`master`和`develop`分别保存稳定和开发中的代码;短期主题分支用于开发单一特性或修复问题,完成后合并到主分支。此模式确保代码稳定性,支持并行开发、便于审查和灵活调整。建议维护明确的长期分支,保持主题分支短小精悍,并定期清理无用分支。配置上可保护关键分支,遵循命名规范。
378 7
|
10月前
|
IDE 开发工具
【开发IDE升级】如何对IDEA版本进行升级
本文介绍了如何将 IntelliJ IDEA Ultimate 从 2020.2.2 版本升级到 2022.3.2 版本。主要内容包括准备工作、卸载旧版本和安装新版本的步骤。首先,从官网下载所需版本并备份旧版配置;接着,通过 Uninstall.exe 卸载旧版,保留配置和插件;最后,安装新版并完成激活。详细的操作步骤和截图帮助用户顺利完成升级过程。
11384 1
【开发IDE升级】如何对IDEA版本进行升级
|
9月前
|
开发工具 开发者 git
IntelliJ IDEA 插件推荐:提升开发效率的神器
本文介绍了 IntelliJ IDEA 的多个实用插件,涵盖从提高开发效率到美化界面的各个方面。
1013 1
|
10月前
|
前端开发 Java 开发者
这款免费 IDEA 插件让你开发 Spring 程序更简单
Feign-Helper 是一款支持 Spring 框架的 IDEA 免费插件,提供 URL 快速搜索、Spring Web Controller 路径一键复制及 Feign 与 Controller 接口互相导航等功能,极大提升了开发效率。
1193 1
|
9月前
|
前端开发 Java 开发工具
Git使用教程-将idea本地Java等文件配置到gitte上【保姆级教程】
本内容详细介绍了使用Git进行版本控制的全过程,涵盖从本地仓库创建到远程仓库配置,以及最终推送代码至远程仓库的步骤。
497 0
|
11月前
|
Linux 网络安全 开发工具
IDEA如何配置git和github
【11月更文挑战第14天】本指南详细介绍了如何在 IntelliJ IDEA 中配置 Git 和 GitHub,包括检查和设置 Git 路径、测试配置,以及通过 SSH 或 HTTPS 方式配置 GitHub 仓库的具体步骤。完成配置后,用户可在 IDEA 中轻松进行版本控制操作。
1711 0

热门文章

最新文章