基于 React 的高质量坦克大战复刻版

简介:

坦克大战当年红遍大江南北,很多和我一样的九零后应该都有着对这个游戏的记忆。现在显示器分辨率越来越高,使用矢量图来实现像素风格游戏,可以获得非常高的展现质量。该复刻版 是我花了很长时间折腾的坦克大战复刻版本,所有元素都使用矢量图(SVG)进行渲染,针对网页的交互方式重新设计了关卡编辑器,该复刻版新增了关卡选择功能、自定义关卡管理功能等,另外它还包括了一个 Gallery 页面用于展示所有的游戏元素,想必它一定可以勾起你的儿时回忆。

针对鼠标交互设计的关卡编辑器

点击鼠标,选择画笔类型,在地图中拖拽鼠标就即可完成关卡配置,再也不用担心游戏手柄按得手酸啦 (●ˇ∀ˇ●)。


方便的自定义关卡管理页面

完成自定义关卡配置之后,可以将关卡信息保存到浏览器缓存中(localStorage)。然后在关卡管理页面编辑/删除/下载这些关卡配置,当然你也点击关卡缩略图下方 PLAY 按钮直接开始自定义关卡。


放大了很多倍的 Gallery

浏览 Gallery 页面来更全面地了解游戏中的各个元素。


点击这里开始游戏。欢迎大家在 GitHub 上 star 本项目,如果发现游戏的 BUG 也可以直接发起 issue。本文后面的内容会大致介绍整个游戏的开发过程,对 React / Redux 感兴趣的前端同学可以继续往下看。


复刻版主要包括了下面五个方面的内容:素材、数据、展现、逻辑、AI。

一、素材

素材主要包括了以下几个方面的内容:

  1. 图片素材:例如坦克的形状/颜色, 各种地形的形状等;
  2. 关卡配置:每一关的战场地形配置,一关内会出现的敌对坦克的数量和等级;
  3. 数值配置:例如子弹的速度,坦克的移动速度,道具铲子的持续时间等;
  4. 游戏场景:游戏开始/结束场景,关卡结算场景等;
  5. 音效(该复刻版的音效部分尚未完成)。

图片素材

图片素材可以从网上下载得到, 该位图图片 中包含了坦克大战绝大部分的图片素材。因为复刻版使用矢量图来展现画面,所以需要对位图进行矢量化处理。位图图片中的每个像素点, 都需要被转换为 SVG 中 1x1 的小矩形,这样整个游戏才会呈现像素风格。素材也可以适当地转换为 SVG 矩形元素或是 SVG 路径元素,以减少元素的数量,提升渲染性能。

大部分的素材,都是通过手工输入的方式得到的。例如坦克生成时的闪光效果,其颜色为白色,形状可认为是若干个矩形的叠加,我们使用若干个矩形元素就能表示闪光效果了。

对于一些比较复杂的素材,我将其分解为若干个部分,对每个部分进行矢量化,然后组装起来得到整体素材。例如我们可以将坦克分解为以下几个部分:

左侧的轮胎(left-tire): 轮胎的背景色 & 轮胎上的花纹
右侧的轮胎(right-tire):轮胎的背景色 & 轮胎上的花纹
坦克主体(tank-body): 坦克主体的轮廓 & 坦克主体上的装饰
坦克炮管(gun):一个矩形

一些素材的形状具有一定的模式,此时可以采用循环/分支的方式来生成所需要的 SVG 元素。例如一个完整的砖墙的大小为 16x16,但是砖墙的左上/右上/左下/右下四个部分是完全一样的,有了砖墙左上部分(8x8)的 SVG 之后,使用循环可以生成整个砖墙。

一些素材的形状非常不规则,难以通过手工的方式进行输入,例如子弹/坦克的爆炸效果,掉落道具的形状。我使用脚本读取原始素材中每个像素点的颜色值,然后将其转换为一个字符,用于保存该点的颜色值。React 渲染时, 根据字符渲染出对应颜色的矩形(1x1)。该方式可以方便地对素材进行矢量化,但是会导致 React 组件数量大大增加,降低渲染效率。

素材矢量化的过程非常灵活,复刻版充分利用了循环/分支/组合简化了矢量化过程。一些工具组件,例如 ,在矢量化的过程中提供了很大的便利。一项素材完成矢量化之后,可以将其放在 Gallery 页面进行查看,和原始素材进行对比,方便改正其中的错误。

关卡配置

坦克大战 WIKI上有完整的关卡配置表,根据配置表使用关卡编辑器生成关卡配置 json 文件即可,关卡列表中已经列出了所有游戏自带的关卡,玩家也可以使用关卡编辑器创建自定义关卡,自定义关卡数据将保存在 localStorage 中。

数值配置

一部分数值配置比较明显,多玩几遍原版游戏就可以找到规律,例如玩家的坦克数量、坦克升级过程、不同类型坦克子弹效果、击毁不同类型坦克的得分等。其他数值配置的获取较为繁琐,例如子弹飞行速度、坦克移动速度、爆炸效果各帧的持续时间,这一部分大都从原版游戏录像中获取。该文件中记录了一些我已经测量好的数值,可供参考。随着游戏的不断完善,该文件也会不断完善。

游戏场景

坦克大战中的不同场景的区分度很大,而同一场景的变化较小,对原版游戏中不同场景进行截图,复刻版根据这些截图进行开发即可。

二、展现

经过第一步之后,游戏的素材被封装成了相应的 React 组件或数据项,以方便后续使用,这一步将利用这些元素创建出游戏界面。坦克大战游戏包括了若干页面(游戏页面、标题页面、关卡选择页面、关卡列表页面、关卡编辑页面等),文件 app/App.tsx 中使用了 react-router 来管理这些页面组件,这样一来玩家也可以通过手动在地址栏上输入地址直接执行操作(例如直接开始某个关卡)。

React 的组件非常容易被组合,整个游戏的展现过程也是 react 组件不断组合的过程。下图是游戏中主要场景BattleField 的结构,可以看出 BattleField 组件由许多不同的组件组合而成,游戏中的其他组件也类似,归根结底由第一步中的素材组合而成。

export class BattleField extends React.PureComponent {
  render() {
    return (
      <g className="battle-field">
        <rect width={13 * BLOCK_SIZE} height={13 * BLOCK_SIZE} fill="#000000" />
        <RiverLayer rivers={rivers} />
        <SteelLayer steels={steels} />
        <BrickLayer bricks={bricks} />
        <SnowLayer snows={snows} />
        <Eagle x={eagle.x} y={eagle.y} broken={eagle.broken} />
        <g className="bullet-layer">{bullets.map((b, i) => <Bullet key={i} bullet={b} />)}</g>
        
          {activeTanks.map(tank => >)}
        </g>
        >
        <g className="power-up-layer">
          {powerUps.map(p => <PowerUp key={p.powerUpId} powerUp={p} />)}
        </g>
      >
    )
  }
}

React 性能优化

复刻版中组件较多,组件变化频率快(理想情况下是每秒 60 帧),如果不对 react 渲染进行优化,整个游戏最终十分卡顿(5 帧/秒左右)。

优化一: 应用 React.PureComponent 来过滤掉不需要的 re-render。游戏运行时,只有一小部分的组件会不断更新(例如坦克和子弹),大部分的组件(例如游戏中的地形元素)保持不变。这些不怎么变化的组件,在很多时候,前后两次接收到的 props 是相等的(shallow-equal)。让组件继承自 React.PureComponent ,就可以跳过该组件大部分额外的 re-render 。经过该步优化后,整个游戏的帧率大幅上升,大部分情况下可以到达 60 FPS。对于那些一直在变化的组件(例如子弹等),应用 PureComponent 的收益很小,也许 React.Component 更为合适。不过我在实际编程中也没考虑那么多,全盘使用了 PureComponent。

优化二: 经过优化一之后游戏在短时间内生成大量组件的情况下仍会出现掉帧的现象,例如坦克爆炸效果出现的时候。优化一避免了组件更新时重复渲染,但无法优化组件加载时的初次渲染过程,当组件复杂的时候,组件初次渲染就会有较大的开销。这篇文章中提到了使用离屏画布提升 canvas 性能,优化二的思路也是类似:将组件渲染的内容保存到 SVG 图片中,下次渲染时直接使用准备好的图片。 游戏中的爆炸效果、地形元素等组件的内容较为固定,其内容保存为图片后可以被多次复用。该优化实现代码如下:(完整版代码

import { renderToString } from 'react-dom/server'

const svgns = 'http://www.w3.org/2000/svg'
// imageKey 到 object-url 的映射,一个 imageKey 对应了一张保存好的图片
const cache = new Map()

class Image extends React.PureComponent {
  render() {
    const { imageKey, width, height, transform, children } = this.props
    if (!cache.has(imageKey)) {
      const open = `"${svgns}" width="${width}" height="${height}">`
      const string = renderToString(children)
      const close = ''
      const markup = open + string + close
      // 使用 react-dom/server 来生成 SVG 图片
      const blob = new Blob([markup], { type: 'image/svg+xml' })
      const url = URL.createObjectURL(blob)
      cache.set(imageKey, url)
    }
    return 
  }
}

// 其他地方像这样使用 
class OtherComponentUsingImage extends React.PureComponent {
  render() {
    return (
      "Forest" transform="translate(32, 0)" width="16" height="16">
        {imageContent}
      
    )
  }
}

应用优化二之后,即使在坦克爆炸、关卡地图加载等情况下,游戏依然能保持流畅。

三、数据

该复刻版使用 Redux 来管理数据,数据结构使用来自 Immutable.js 的 Map、List 等。reducer 层级整体较为扁平,不同方面的数据由各自的 reducer 进行维护,root reducer 将多个子 reducer 合并起来。下面是整个游戏大致的数据结构,time 是整个游戏的时钟,game 记录了若干游戏状态(当前关卡名称、是否暂停、玩家的击杀统计等),players 记录了游戏中所有的玩家。除了上述三个字段,其他各个字段存放的数据都直接对应了游戏场景中出现的内容,这点从字段名称中应该也能看出来。

// 整个游戏的数据结构
interface State {
  time: number
  game: GameRecord
  players: PlayersMap
  // 以下每个字段都对应了「场景中显示的内容」
  bullets: BulletsMap
  explosions: ExplosionsMap
  map: MapRecord
  tanks: TanksMap
  flickers: FlickersMap
  texts: TextsMap
  powerUps: PowerUpsMap
  scores: ScoresMap
  // other reducers...
}

该复刻版使用 TypeScript 来进行开发,所有数据结构都包含了静态类型,在 VSCode 中将鼠标悬停在变量上方就可以直接看到变量的类型。游戏还包含了许许多多其他类型的数据,这里不进行展开解释,感兴趣的同学可以直接查看源代码。Redux 中,我们需要使用 Action 来封装「对 state 的修改」,复刻版中的 action 列表可以查看该文件,大部分 action 的含义可以直接从其命名中看出来,该文件中的 action 的抽象层级比较低,描述的内容较为简单,游戏中的某个事件往往需要使用多个 action 才能描述,这也是使用 redux-saga 的原因之一。

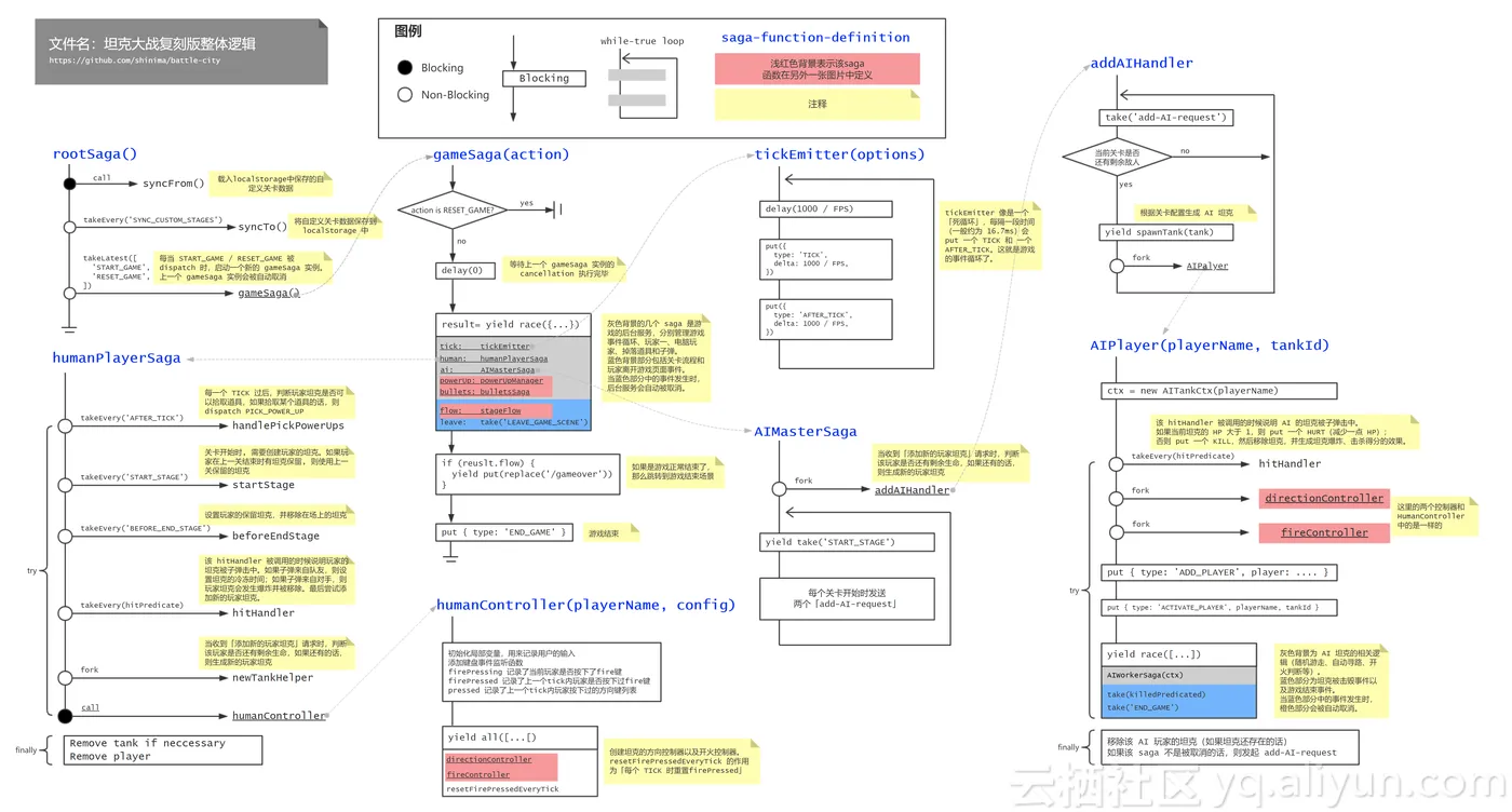
四、逻辑

从上面 BattleField 的渲染代码中也可以看出,游戏的展现取决于游戏的数据,数据发生变化时,游戏会更新视图来反映最新的数据,而游戏逻辑的目标就是 根据用户输入和游戏规则维护 Store 中的游戏数据。游戏的逻辑完全基于 redux-saga 实现,入口位于 app/sagas/index.ts。游戏逻辑较为复杂,代码量很大,我画了一张 saga 的结构图用来帮助理解游戏逻辑,在这里也就不用文字来说明游戏逻辑了。



实现游戏逻辑比较重要的一点是,每一个 saga 实例都需要有明确的生命周期,这意味着我们需要回答下面这些问题:

  • 一个运行中的 saga 实例代表着什么?
    • 例如一个 humanPlayerSaga 实例代表「一个正在游戏中的人类玩家」;
    • 一个 humanController 实例代表「一个人类玩家的控制器」。
  • 什么时候创建 saga 实例?什么时候结束 saga 运行?
  • 一个 saga 实例运行之后可能会管理一些游戏元素(子弹/地形/坦克等),如果该 saga 实例被 cancel,那么需要执行哪些清理操作?(cancel 时的清理操作一般放在 finally block 中)
  • 一个 saga 实例运行时,可以保证哪些条件一定满足?
    • 例如 AIWorkerSaga 实例在运行时,可以保证该电脑玩家的坦克一直处于活跃状态(因为一旦电脑玩家的坦克被击毁,AIWorkerSaga 实例会立马被 cancel),这样在该 saga 内就不再需要判断坦克是否被击毁了。

五、电脑玩家逻辑

本复刻版中的 AI 目前还不是特别完善,和原版差别比较大,可能目前 AI 有些过强了。AI 仍然是基于 redux-saga 进行实现,大致模型可以认为是一个简单的分层状态机。复刻版对坦克控制(包括方向控制和开火控制)进行了抽象,人类玩家和电脑玩家拥有统一的控制器接口。该统一接口的抽象级别较低,只有三个指令:前进 / 转向 / 开火。类 AITankCtx 基于该统一接口实现了 moveTo 指令,上层逻辑使用 moveTo 指令可以使坦克移动到指定位置。不过 moveTo 指令只支持横向和纵向的移动,且无法判断障碍物。函数 followPath 基于 moveTo 实现了坦克路径跟随功能,方便上层逻辑实现 AI。总体来说,随着不断的封装,指令的抽象级别越来越高。

为了实现 AI 逻辑,复刻版还提供了很多计算环境信息的函数,例如「坦克可以移动到哪些位置?」、「哪些位置可以击中老鹰,如果可以的话,需要多少次开火?」,「电脑玩家坦克和人类玩家坦克的相对位置,如果一方开火的话是否能够直接击中另一方?」。当然复刻版还实现了基于 BFS 的寻路算法,用来寻找一条当前位置到目标位置的路径。

有了上述的准备工作之后,AI 逻辑的实现就轻松多了。本复刻版中定义了两种 AI 模式:

  1. wanderMode 瞎逛模式:在此模式下,AI 坦克会随机选取一个目标位置,使用寻路算法计算一条到目标位置的路径,然后使用 followPath 一直沿着该条路径进行移动。在路径跟随过程中,AI 坦克会根据坦克前方的游戏元素和一个随机值来决定是否开火。
  2. attachEagleMode 攻击老鹰模式:在此模式下,AI 坦克会选取一个能击中老鹰的目标位置,然后计算一条路径并进行「路径跟随」,到达目标位置之后坦克会向老鹰进行开火。

大部分时候 AI 坦克都会处于瞎逛模式,瞎逛久了的话会随机进入攻击老鹰模式,实际玩下来,我发现这样的 AI 效果还不错。

总结

有趣、折腾、把 redux-saga 用了个遍。希望你能喜欢。

PS 再给自己写的开源工具打个广告吧,如果你在用 Node.js 写爬虫,并觉得从 HTML 文档中抓取 JSON 很麻烦的话,可以试试 temme 选择器,该选择器用法详见这篇文章

原文发布时间:2018年04月

作者:shinima ·

本文来源:前端外刊  如需转载请联系原作者

目录
相关文章
|
设计模式 前端开发 数据可视化
【第4期】一文了解React UI 组件库
【第4期】一文了解React UI 组件库
845 0
|
存储 前端开发 JavaScript
【第34期】一文学会React组件传值
【第34期】一文学会React组件传值
233 0
|
前端开发
【第31期】一文学会用React Hooks组件编写组件
【第31期】一文学会用React Hooks组件编写组件
231 0
|
存储 前端开发 JavaScript
【第29期】一文学会用React类组件编写组件
【第29期】一文学会用React类组件编写组件
204 0
|
前端开发 开发者
【第26期】一文读懂React组件编写方式
【第26期】一文读懂React组件编写方式
201 0
|
资源调度 前端开发 JavaScript
React 的antd-mobile 组件库,嵌套路由
React 的antd-mobile 组件库,嵌套路由
473 0
|
存储 前端开发 中间件
React组件间的通信
React组件间的通信
172 1
|
前端开发 JavaScript API
React组件生命周期
React组件生命周期
262 1
|
存储 前端开发 JavaScript
探索 React Hooks 的世界:如何构建出色的组件(下)
探索 React Hooks 的世界:如何构建出色的组件(下)
探索 React Hooks 的世界:如何构建出色的组件(下)
|
缓存 前端开发 API
探索 React Hooks 的世界:如何构建出色的组件(上)
探索 React Hooks 的世界:如何构建出色的组件(上)
探索 React Hooks 的世界:如何构建出色的组件(上)