linux内核input子系统解析【转】

简介:

作者:刘洪涛,华清远见嵌入式学院讲师。   

转自:http://blog.csdn.net/hongtao_liu/article/details/5679171

    Android、X windows、qt等众多应用对于linux系统中键盘、鼠标、触摸屏等输入设备的支持都通过、或越来越倾向于标准的input输入子系统。

    因为input子系统已经完成了字符驱动的文件操作接口,所以编写驱动的核心工作是完成input系统留出的接口,工作量不大。但如果你想更灵活的应用它,就需要好好的分析下input子系统了。

一、input输入子系统框架

    下图是input输入子系统框架,输入子系统由输入子系统核心层( Input Core ),驱动层和事件处理层(Event Handler)三部份组成。一个输入事件,如鼠标移动,键盘按键按下,joystick的移动等等通过 input driver -> Input core -> Event handler -> userspace 到达用户空间传给应用程序。

 

 

注意:keyboard.c不会在/dev/input下产生节点,而是作为ttyn终端(不包括串口终端)的输入。

 

二、Input driver编写要点

1、分配、注册、注销input设备

struct input_dev *input_allocate_device(void)

int input_register_device(struct input_dev *dev)

void input_unregister_device(struct input_dev *dev)

 

2、设置input设备支持的事件类型、事件码、事件值的范围、input_id等信息

参见usb键盘驱动:usbkbd.c

usb_to_input_id(dev, &input_dev->id);//设置bustype、vendo、product等

input_dev->evbit[0] = BIT(EV_KEY) | BIT(EV_LED) | BIT(EV_REP);//支持的事件类型

input_dev->ledbit[0] = BIT(LED_NUML) | BIT(LED_CAPSL) | BIT(LED_SCROLLL) | BIT(LED_COMPOSE) | BIT(LED_KANA);// EV_LED事件支持的事件码

for (i = 0; i < 255; i++)

    set_bit(usb_kbd_keycode[i], input_dev->keybit); //EV_KEY事件支持的事件码

include/linux/input.h中定义了支持的类型(下面列出的是2.6.22内核的情况)

#define EV_SYN          0x00

#define EV_KEY          0x01

#define EV_REL          0x02

#define EV_ABS          0x03

#define EV_MSC          0x04

#define EV_SW           0x05

#define EV_LED          0x11

#define EV_SND          0x12

#define EV_REP          0x14

#define EV_FF           0x15

#define EV_PWR          0x16

#define EV_FF_STATUS        0x17

#define EV_MAX          0x1f

一个设备可以支持一个或多个事件类型。每个事件类型下面还需要设置具体的触发事件码。比如:EV_KEY事件,需要定义其支持哪些按键事件码。

 

 

3、如果需要,设置input设备的打开、关闭、写入数据时的处理方法

参见usb键盘驱动:usbkbd.c

    input_dev->open = usb_kbd_open;

    input_dev->close = usb_kbd_close;

    input_dev->event = usb_kbd_event;

4、在发生输入事件时,向子系统报告事件

用于报告EV_KEY、EV_REL、EV_ABS等事件的函数有:

void input_report_key(struct input_dev *dev, unsigned int code, int value)

    void input_report_rel(struct input_dev *dev, unsigned int code, int value)

    void input_report_abs(struct input_dev *dev, unsigned int code, int value)

    如果你觉得麻烦,你也可以只记住1个函数(因为上述函数都是通过它实现的)

void input_event(struct input_dev *dev, unsigned int type, unsigned int code, int value)

 

 

三、Event Handler层解析

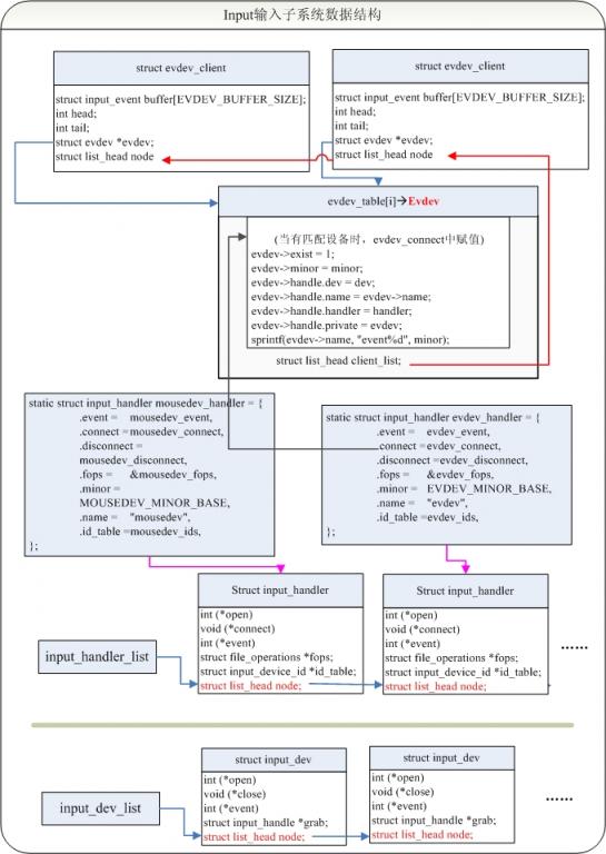
1、Input输入子系统数据结构关系图

 

 

 

2、input_handler结构体

以evdev.c中的evdev_handler为例:

static struct input_handler evdev_handler = {

    .event =    evdev_event, //向系统报告input事件,系统通过read方法读取

    .connect =  evdev_connect, //和input_dev匹配后调用connect构建

    .disconnect =   evdev_disconnect,

    .fops =     &evdev_fops,  //event设备文件的操作方法

    .minor =    EVDEV_MINOR_BASE,  //次设备号基准值

    .name =     "evdev",

    .id_table = evdev_ids,  //匹配规则

};

 

3、input字符设备注册过程

drivers/input/input.c中:

static int __init input_init(void)

{

    int err;

    err = class_register(&input_class);

……

    err = register_chrdev(INPUT_MAJOR, "input", &input_fops);

    ……

}

input_fops定义:

static const struct file_operations input_fops = {

    .owner = THIS_MODULE,

    .open = input_open_file,

};

 

Input_dev和input_handler匹配后调用input_handler的connect。以evdev_handler为例:

static int evdev_connect(struct input_handler *handler, struct input_dev *dev,

             const struct input_device_id *id)

{

    struct evdev *evdev; 

    struct class_device *cdev;

    dev_t devt;

    int minor;

    int error;

 

    for (minor = 0; minor < EVDEV_MINORS && evdev_table[minor]; minor++);

    if (minor == EVDEV_MINORS) {

        printk(KERN_ERR "evdev: no more free evdev devices/n");

        return -ENFILE;

    }

 

    evdev = kzalloc(sizeof(struct evdev), GFP_KERNEL);//为每个匹配evdev_handler的设备创建一个evdev。

    if (!evdev)

        return -ENOMEM;

 

    INIT_LIST_HEAD(&evdev->client_list);

    init_waitqueue_head(&evdev->wait);

 

    evdev->exist = 1;

    evdev->minor = minor;

    evdev->handle.dev = dev;

    evdev->handle.name = evdev->name;

    evdev->handle.handler = handler;

    evdev->handle.private = evdev;

    sprintf(evdev->name, "event%d", minor);

 

    evdev_table[minor] = evdev;//记录evdev的位置,字符设备/dev/input/evnetx访问时根据次设备号及EVDEV_MINOR_BASE最终在evdev_open中找到对应的evdev

    devt = MKDEV(INPUT_MAJOR, EVDEV_MINOR_BASE + minor),

    cdev = class_device_create(&input_class, &dev->cdev, devt,

                 dev->cdev.dev, evdev->name);//创建了event字符设备节点

    ……

}

 

4、input字符设备的打开过程

static int input_open_file(struct inode *inode, struct file *file)

{

struct input_handler *handler = input_table[iminor(inode) >> 5];

//得到对应的input_handler

    const struct file_operations *old_fops, *new_fops = NULL;

    int err;

    if (!handler || !(new_fops = fops_get(handler->fops)))

//取出对应input_handler的file_operations

        return -ENODEV;

    if (!new_fops->open) {

        fops_put(new_fops);

        return -ENODEV;

    }

    old_fops = file->f_op;

    file->f_op = new_fops;//重定位打开的设备文件的操作方法

    err = new_fops->open(inode, file);

    if (err) {

        fops_put(file->f_op);

        file->f_op = fops_get(old_fops);

    }

    fops_put(old_fops);

    return err;

}

5、input字符设备的其它操作

    由于在open阶段已经把设备文件的操作操作方法重定位了到了具体的input_handler,所以其它接口操作(read、write、ioctl等),由各个input_handler的fops方法决定。如evdev.c中的:evdev_fops

 











本文转自张昺华-sky博客园博客,原文链接:http://www.cnblogs.com/sky-heaven/p/4514366.html,如需转载请自行联系原作者

相关文章
|
2月前
|
安全 网络协议 Linux
深入理解Linux内核模块:加载机制、参数传递与实战开发
本文深入解析了Linux内核模块的加载机制、参数传递方式及实战开发技巧。内容涵盖模块基础概念、加载与卸载流程、生命周期管理、参数配置方法,并通过“Hello World”模块和字符设备驱动实例,带领读者逐步掌握模块开发技能。同时,介绍了调试手段、常见问题排查、开发规范及高级特性,如内核线程、模块间通信与性能优化策略。适合希望深入理解Linux内核机制、提升系统编程能力的技术人员阅读与实践。
203 1
|
2月前
|
Ubuntu Linux
Ubuntu 23.04 用上 Linux 6.2 内核,预计下放到 22.04 LTS 版本
Linux 6.2 带来了多项内容更新,修复了 AMD 锐龙处理器设备在启用 fTPM 后的运行卡顿问题,还增强了文件系统。
|
2月前
|
Ubuntu Linux
Ubuntu 23.10 现在由Linux内核6.3提供支持
如果你想在你的个人电脑上测试一下Ubuntu 23.10的最新开发快照,你可以从官方下载服务器下载最新的每日构建ISO。然而,请记住,这是一个预发布版本,所以不要在生产机器上使用或安装它。
|
2月前
|
监控 Ubuntu Linux
什么Linux,Linux内核及Linux操作系统
上面只是简单的介绍了一下Linux操作系统的几个核心组件,其实Linux的整体架构要复杂的多。单纯从Linux内核的角度,它要管理CPU、内存、网卡、硬盘和输入输出等设备,因此内核本身分为进程调度,内存管理,虚拟文件系统,网络接口等4个核心子系统。
189 0
|
2月前
|
Web App开发 缓存 Rust
|
2月前
|
Ubuntu 安全 Linux
Ubuntu 发行版更新 Linux 内核,修复 17 个安全漏洞
本地攻击者可以利用上述漏洞,攻击 Ubuntu 22.10、Ubuntu 22.04、Ubuntu 20.04 LTS 发行版,导致拒绝服务(系统崩溃)或执行任意代码。
|
7月前
|
算法 测试技术 C语言
深入理解HTTP/2:nghttp2库源码解析及客户端实现示例
通过解析nghttp2库的源码和实现一个简单的HTTP/2客户端示例,本文详细介绍了HTTP/2的关键特性和nghttp2的核心实现。了解这些内容可以帮助开发者更好地理解HTTP/2协议,提高Web应用的性能和用户体验。对于实际开发中的应用,可以根据需要进一步优化和扩展代码,以满足具体需求。
655 29
|
7月前
|
前端开发 数据安全/隐私保护 CDN
二次元聚合短视频解析去水印系统源码
二次元聚合短视频解析去水印系统源码
187 4
|
7月前
|
JavaScript 算法 前端开发
JS数组操作方法全景图,全网最全构建完整知识网络!js数组操作方法全集(实现筛选转换、随机排序洗牌算法、复杂数据处理统计等情景详解,附大量源码和易错点解析)
这些方法提供了对数组的全面操作,包括搜索、遍历、转换和聚合等。通过分为原地操作方法、非原地操作方法和其他方法便于您理解和记忆,并熟悉他们各自的使用方法与使用范围。详细的案例与进阶使用,方便您理解数组操作的底层原理。链式调用的几个案例,让您玩转数组操作。 只有锻炼思维才能可持续地解决问题,只有思维才是真正值得学习和分享的核心要素。如果这篇博客能给您带来一点帮助,麻烦您点个赞支持一下,还可以收藏起来以备不时之需,有疑问和错误欢迎在评论区指出~

热门文章

最新文章