1. Standalone模式
即独立模式,自带完整的服务,可单独部署到一个集群中,无需依赖任何其他资源管理系统。从一定程度上说,该模式是其他两种的基础。借鉴Spark开发模式,我们可以得到一种开发新型计算框架的一般思路:先设计出它的standalone模式,为了快速开发,起初不需要考虑服务(比如master/slave)的容错性,之后再开发相应的wrapper,将stanlone模式下的服务原封不动的部署到资源管理系统yarn或者mesos上,由资源管理系统负责服务本身的容错。目前Spark在standalone模式下是没有任何单点故障问题的,这是借助zookeeper实现的,思想类似于Hbase master单点故障解决方案。将Spark standalone与MapReduce比较,会发现它们两个在架构上是完全一致的:
1) 都是由master/slaves服务组成的,且起初master均存在单点故障,后来均通过zookeeper解决(Apache MRv1的JobTracker仍存在单点问题,但CDH版本得到了解决);
2) 各个节点上的资源被抽象成粗粒度的slot,有多少slot就能同时运行多少task。不同的是,MapReduce将slot分为map slot和reduce slot,它们分别只能供Map Task和Reduce Task使用,而不能共享,这是MapReduce资源利率低效的原因之一,而Spark则更优化一些,它不区分slot类型,只有一种slot,可以供各种类型的Task使用,这种方式可以提高资源利用率,但是不够灵活,不能为不同类型的Task定制slot资源。总之,这两种方式各有优缺点。
Spark Standalone部署配置---Standalone架构

Spark Standalone部署配置---手工启动一个Spark集群
http://spark.apache.org/docs/latest/spark-standalone.html#starting-a-cluster-manually
这里,我带大家,看官网
http://spark.apache.org/docs/latest

http://spark.apache.org/docs/latest/spark-standalone.html

这里,我不多说,自行去看吧!
Spark Standalone部署配置---访问web ui
● 访问http://master:8080/(默认端口是8080,端口大家可以自己修改)
Job提交与运行
Job提交与运行---运行示例程序
$SPARK_HOME/bin/spark-submit \
--master spark://master:7077 \
--class org.apache.spark.examples.SparkPi \
$SPARK_HOME/lib/spark-examples-1.6.1-hadoop2.6.0.jar



Spark Standalone HA
● Standby masters with Zookeeper
● Single-Node Recover with Local File System
http://spark.apache.org/docs/latest/spark-standalone.html#high-availability
但是,这里需。关于zookeeper的安装
我这里不多说,请移步
hadoop-2.6.0-cdh5.4.5.tar.gz(CDH)的3节点集群搭建(含zookeeper集群安装)


export JAVA_HOME=/usr/local/jdk/jdk1.8.0_60 export SCALA_HOME=/usr/local/scala/scala-2.10.5 export SPARK_MASTER_IP=master export SPARK_WORKER_MERMORY=1G spark.deploy.recoverMode=ZOOKEEPER spark.deploy.zookeeper.url=master:2181,slave1:2181,slave2:2181 spark.deploy.zookeeper.dir=/my-spark
或者

export JAVA_HOME=/usr/local/jdk/jdk1.8.0_60 export SCALA_HOME=/usr/local/scala/scala-2.10.5 export SPARK_MASTER_IP=master export SPARK_WORKER_MERMORY=1G SPARK_DAEMON_JAVA_OPTS="-Dspark.deploy.recoveryMode=ZOOKEEPER -Dspark.deploy.zookeeper.url=master:2181,slave1:2181,slave2:2181 -Dspark.deploy.zookeeper.dir=/my-spark"
Spark Standalone运行架构解析

Spark Standalone运行架构解析---Spark基本工作流程
以SparkContext为程序运行的总入口,在SparkContext的初始化过程中,Spark会分别创建DAGScheduler作业调度和TaskScheduler任务调度两级调度模块。
其中作业调度模块是基于任务阶段的高层调度模块,它为每个Spark作业计算具有依赖关系的多个调度阶段(通常根据shuffle来划分),然后为每个阶段构建出一组具体的任务(通常会考虑数据的本地性等),然后以TaskSets(任务组)的形式提交给任务调度模块来具体执行。而任务调度模块则负责具体启动任务、监控和汇报任务运行情况。
Spark Standalone运行架构解析---Spark local模式
Local,本地模式,默认情况是本地模式运行,如运行的spark-shell,开发测试环境,运行任务命令:
$SPARK_HOME/bin/run-example org.apache.spark.examples.SparkPi local

LocalBackend响应Scheduler的receiveOffers请求,根据可用的CPU核的设定值[N]直接生成CPU资源返回给Scheduler,并通过Executor类在线程池中依次启动和运行Scheduler返回的任务列表,其核心事件循环由内部类LocalActor以Akka Actor的消息处理形式来实现。
Spark Standalone运行架构解析---Spark local cluster模式
伪分布式模式启动两个Worker,每个Worker管理两个CPU核和1024MB的内存
$SPARK_HOME/bin/run-example org.apache.spark.examples.SparkPi local[2,2,1024]

LocalBackend响应Scheduler的receiveOffers请求,根据可用的CPU核的设定值[N]直接生成CPU资源返回给Scheduler,并通过Executor类在线程池中依次启动和运行Scheduler返回的任务列表,其核心事件循环由内部类LocalActor以Akka Actor的消息处理形式来实现
Spark Standalone运行架构解析---Spark standalone模式

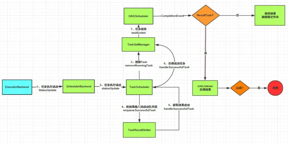
Spark Standalone运行架构解析---Spark standalone详细过程解析

Spark Standalone 下运行wordcount
具体,请移步
Spark编程环境搭建(基于Intellij IDEA的Ultimate版本)(包含Java和Scala版的WordCount)(博主强烈推荐)
● wordcount代码
● mvn 项目打包上传至Spark集群。
● Spark 集群提交作业
[spark@master hadoop-2.6.0]$ $HADOOP_HOME/bin/hadoop fs -mkdir -p hdfs://master:9000/testspark/inputData/wordcount
[spark@master ~]$ mkdir -p /home/spark/testspark/inputData/wordcount [spark@master hadoop-2.6.0]$ $HADOOP_HOME/bin/hadoop fs -copyFromLocal /home/spark/testspark/inputData/wordcount/wc.txt hdfs://master:9000/testspark/inputData/wordcount/
$SPARK_HOME/bin/spark-submit \
--master spark://master:7077 \
--class zhouls.bigdata.MyScalaWordCount \
/home/spark/testspark/mySpark-1.0-SNAPSHOT.jar \
hdfs://master:9000/testspark/inputData/wordcount/wc.txt \
hdfs://master:9000/testspark/outData/MyScalaWordCount


或者
$SPARK_HOME/bin/spark-submit \
--master spark://master:7077 \
--class zhouls.bigdata.MyJavaWordCount \
/home/spark/testspark/mySpark-1.0-SNAPSHOT.jar \
hdfs://master:9000/testspark/inputData/wordcount/wc.txt \
hdfs://master:9000/testspark/outData/MyJavaWordCount


本文转自大数据躺过的坑博客园博客,原文链接:http://www.cnblogs.com/zlslch/p/6628764.html,如需转载请自行联系原作者
