一、装饰模式简介(Brief Intro
du
ction)
动态地给一个对象添加一些额外的职责。
优点:把类中的装饰功能从类中搬移出去,这样可以简化原有的类。有效地把类的核心功能和装饰功能区分开了。
二、解决的问题(What To Solve)
已经开发完毕的对象,后期由于业务需要,对旧的对象需要扩展特别多的功能,这时候使用给对象动态地添加新的状态或者行为(即装饰模式)方法,而不是使用子类静态继承。
比如,刚买一辆汽车如下图

此汽车不符合你的个性要求,比如外表不够美观,发动机马力不足,不能满足你的速度激情,于是你需要对汽车的外表进行装饰,同时需要提高发动机的性能。这些操作通过装饰模式就能很好地解决问题。最终得到如下图所示的个性汽车。

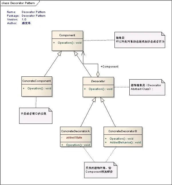
三、装饰模式分析(Analysis)
1、装饰模式结构

Component定义了一个对象接口,可以给这些对象动态地添加职责。
ComcreteComponent定了一个具体的对象,也可以给这个具体的对象添加职责。
Decorator抽象装饰类,继承了Component对象接口,从外类扩展Component类的功能,但对于Component来说,是无需知道Decorator的存在。
ConcreteDecoratorA具体的装饰对象,起到给Component添加职责的功能。
ConcreteDecoratorB具体的装饰对象,起到给Component添加职责的功能。
2、源代码
1、对象接口Component.cs |
public abstract class Component { public abstract void Operation(); } |
2、实现类ConcreteComponent.cs 继承于Component接口 |
public class ConcreteComponent : Component { public override void Operation() { Console.WriteLine("开始执行具体的对象..."); } } |
3、装饰抽象类Decorator.cs 继承于Component接口 |
public abstract class Decorator : Component { private Component m_Component;
public void SetComponent(Component component) { this.m_Component = component; }
public override void Operation() { if (m_Component != nu
{ m_Component.Operation(); } } } |
4、具体的装饰对象ConcreteDecoratorA.cs 继承于Decorator抽象类 |
public class ConcreteDecoratorA : Decorator { private string addedState; public override void Operation() { base.Operation(); addedState = "进行了状态属性装饰。"; Console.WriteLine(addedState); } } |
给对象接口Component添加了状态属性addedState |
5、具体的装饰对象ConcreteDecoratorB.cs 继承于Decorator抽象类 |
public class ConcreteDecoratorB : Decorator { public override void Operation() { base.Operation(); AddedBehavior(); }
private void AddedBehavior() { Console.WriteLine("进行了操作行为装饰。"); } }
|
给对象接口Component添加了操作行为AddedBehavior() |
5、客户端代码 |
static void
{ ConcreteComponent cc = new ConcreteComponent(); ConcreteDecoratorA cda = new ConcreteDecoratorA(); ConcreteDecoratorB cdb = new ConcreteDecoratorB();
cda.SetComponent(cc); cdb.SetComponent(cda); cdb.Operation(); Console.Read(); } |
给对象接口Component添加了操作行为AddedBehavior() |
3、程序运行结果

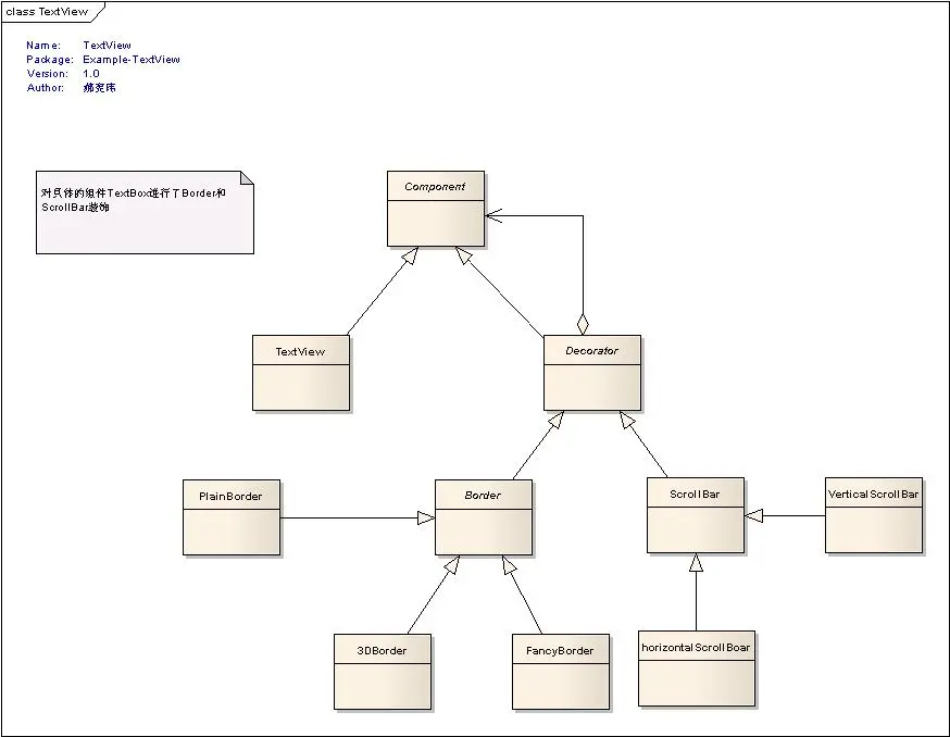
四.案例分析(Example)

此案例对具体组件TextView进行了Border和Scro
五、总结(Summary)
装饰模式,给一个对象动态添加额外职责,这些职责需要由用户决定加入的方式和时机。装饰模式提供了“即插即用”的方式,在运行期间决定何时增加何种功能。就增加功能来说,装饰模式比生成子类更加灵活。
本文转自灵动生活博客园博客,原文链接: http://www.cnblogs.com/ywqu/archive/2010/01/19/1651212.html ,如需转载请自行联系原作者