一、外观模式简介(Brief Intro
du
ction)
外观模式,为子系统的一组接口提供一个统一的界面,此模式定义了一个高层接口,这一个高层接口使的子系统更加容易使用。
二、解决的问题(What To Solve)
1、分离不同的两个层
典型的分层例子是Net三层架构,界面层与业务逻辑层分离,业务逻辑层与数据访问层分类。这样可以为子系统提供统一的界面和接口,降低了系统的耦合性。
2、减少依赖
随着功能增加及程序的重构,系统会变得越来越复杂,这时增加一个外观可以提供一个简单的接口,减少他们之间的依赖。
3、为新旧系统交互提供接口
有的时候,新系统需要旧系统的核心功能,而这个旧的系统已经很难维护和扩展,可以给新系统增加一个Façade类,是的新系统与Façade类交互,Façade类与旧系统交互素有复杂的工作。
三、外观模式分析(Analysis)
1、外观模式结构

2、源代码
1、子系统类SubSystemOne |
public class SubSystemOne { public void MethodOne() { Console.WriteLine("执行子系统One中的方法One"); } } |
2、子系统类SubSystemTwo |
public class SubSystemTwo { public void MethodTwo() { Console.WriteLine("执行子系统Two中的方法Two"); } } |
3、子系统类SubSystemThree |
public class SubSystemThree { public void MethodThree() { Console.WriteLine("执行子系统Three中的方法Three"); } } |
4、Facade 外观类,为子系统类集合提供更高层次的接口和一致的界面 |
public class Facade { SubSystemOne one; SubSystemTwo two; SubSystemThree three;
public Facade() { one = new SubSystemOne(); two = new SubSystemTwo(); three = new SubSystemThree(); }
public void MethodA() { Console.WriteLine("开始执行外观模式中的方法A"); one.MethodOne(); two.MethodTwo(); Console.WriteLine("外观模式中的方法A执行结束"); Console.WriteLine("---------------------------"); }
public void MethodB() { Console.WriteLine("开始执行外观模式中的方法B"); two.MethodTwo(); three.MethodThree(); Console.WriteLine("外观模式中的方法B执行结束"); } } |
5、客户端代码 |
static void
{ Facade facade = new Facade(); facade.MethodA(); facade.MethodB(); Console.Read(); } |
3、程序运行结果

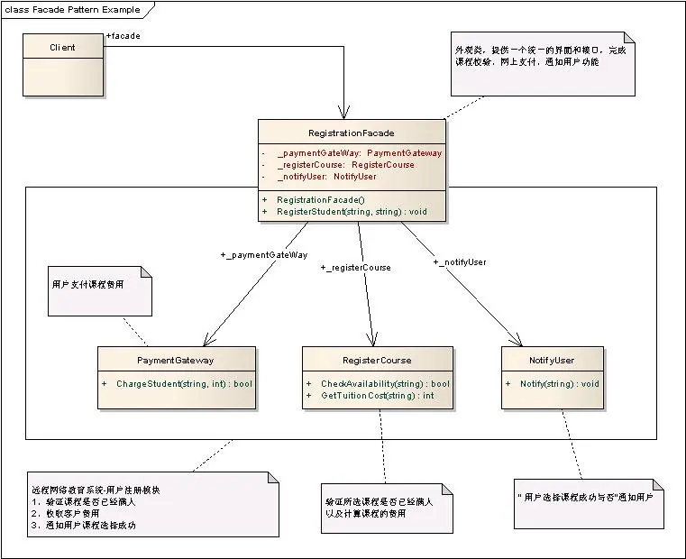
四.案例分析(Example)
1、场景
假设远程网络教育系统-用户注册模块包括功能有
1、验证课程是否已经满人
2、收取客户费用
3、通知用户课程选择成功
如下图所示

子系统类集合包括:PaymentGateway类、RegisterCourse类、NotifyUser类
PaymentGateway类:用户支付课程费用
RegisterCourse类:验证所选课程是否已经满人以及计算课程的费用
NotifyUser类:" 用户选择课程成功与否"通知用户
RegistrationFacade类:外观类,提供一个统一的界面和接口,完成课程校验、网上支付、通知用户功能
2、代码
1、子系统类集合 |
|
1. namespace FacadePattern 2. { 3. /// <summary> 4. /// Subsystem for making financial transactions 5. /// </summary> 6. public class PaymentGateway 7. { 8. public bool ChargeStudent(string studentName, int costTuition) 9. { 10. //Charge the student 11. Console.WriteLine(String.Format("Charging student {0} for ${1}", studentName, costTuition.ToString())); 12. return true; 13. } 14. } 15. 16. /// <summary> 17. /// Subsystem for registration of courses 18. /// </summary> 19. public class RegisterCourse 20. { 21. public bool CheckAvailability(string courseCode) 22. { 23. //Verify if the course is available.. 24. Console.WriteLine(String.Format("Verifying availability of seats for the course : {0}", courseCode)); 25. return true; 26. } 27. 28. public int GetTuitionCost(string courseCode) 29. { 30. //Get the cost of tuition 31. return 1000; 32. } 33. } 34. 35. /// <summary> 36. /// Subsystem for Notifying users 37. /// </summary> 38. public class NotifyUser 39. { 40. public bool Notify(string studentName) 41. { 42. //Get the name of the instructor based on Course Code 43. //Notify the instructor 44. Console.WriteLine("Notifying Instructor about new enro
45. return true; 46. } 47. } 48. } |
2、外观类Façade Class |
|
1. /// <summary> 2. /// The Facade class that simplifies executing methods in the subsystems and hides implementation for the client 3. /// </summary> 4. public class RegistrationFacade 5. { 6. private PaymentGateway _paymentGateWay; 7. private RegisterCourse _registerCourse; 8. private NotifyUser _notifyUser; 9. 10. public RegistrationFacade() 11. { 12. _paymentGateWay = new PaymentGateway(); 13. _registerCourse = new RegisterCourse(); 14. _notifyUser = new NotifyUser(); 15. } 16. 17. public bool RegisterStudent(string courseCode, string studentName) 18. { 19. //Step 1: Verify if there are available seats 20. if (!_registerCourse.CheckAvailability(courseCode)) 21. return false; 22. 23. //Step 2: Charge the student for tuition 24. if (!_paymentGateWay.ChargeStudent(studentName, _registerCourse.GetTuitionCost(courseCode))) 25. return false; 26. 27. //Step 3: If everything's successful so far, notify the instructor of the new registration 28. return _notifyUser.Notify(studentName);
|
3、客户端代码 |
|
1. namespace FacadePattern 2. { 3. class Program 4. { 5. static void
6. { 7. RegistrationFacade registrationFacade = new RegistrationFacade(); 8. if (registrationFacade.RegisterStudent("DesignPatterns101", "Jane Doe")) 9. Console.WriteLine("Student Registration SUCCESSFUL!"); 10. else 11. Console.WriteLine("Student Registration Unsuccessful"); 12. } 13. } 14. } |
五、总结(Summary)
外观模式,为子系统的一组接口提供一个统一的界面,此模式定义了一个高层接口,这一个高层接口使的子系统更加容易使用。
外观模式可以解决层结构分离、降低系统耦合度和为新旧系统交互提供接口功能。
本文转自灵动生活博客园博客,原文链接:http://www.cnblogs.com/ywqu/archive/2010/01/20/1652108.html ,如需转载请自行联系原作者