将 instance 连接到 vlan100- 每天5分钟玩转 OpenStack(95)

简介: 上一节我们创建了 vlan100,今天将部署两个 instance 到 vlan 并验证其连通性。同时我们也将讨论底层网络结构的变化。launch 新的 instance “cirros-vm1”,网络选择 vlan100。

上一节我们创建了 vlan100,今天将部署两个 instance 到 vlan 并验证其连通性。

同时我们也将讨论底层网络结构的变化。

launch 新的 instance “cirros-vm1”,网络选择 vlan100。

cirros-vm1 分配到的 IP 为 172.16.100.3。

cirros-vm1 被 schedule 到控制节点,对应的 tap 设备为 tapc1875c7f-cb,并且连接到 bridge。

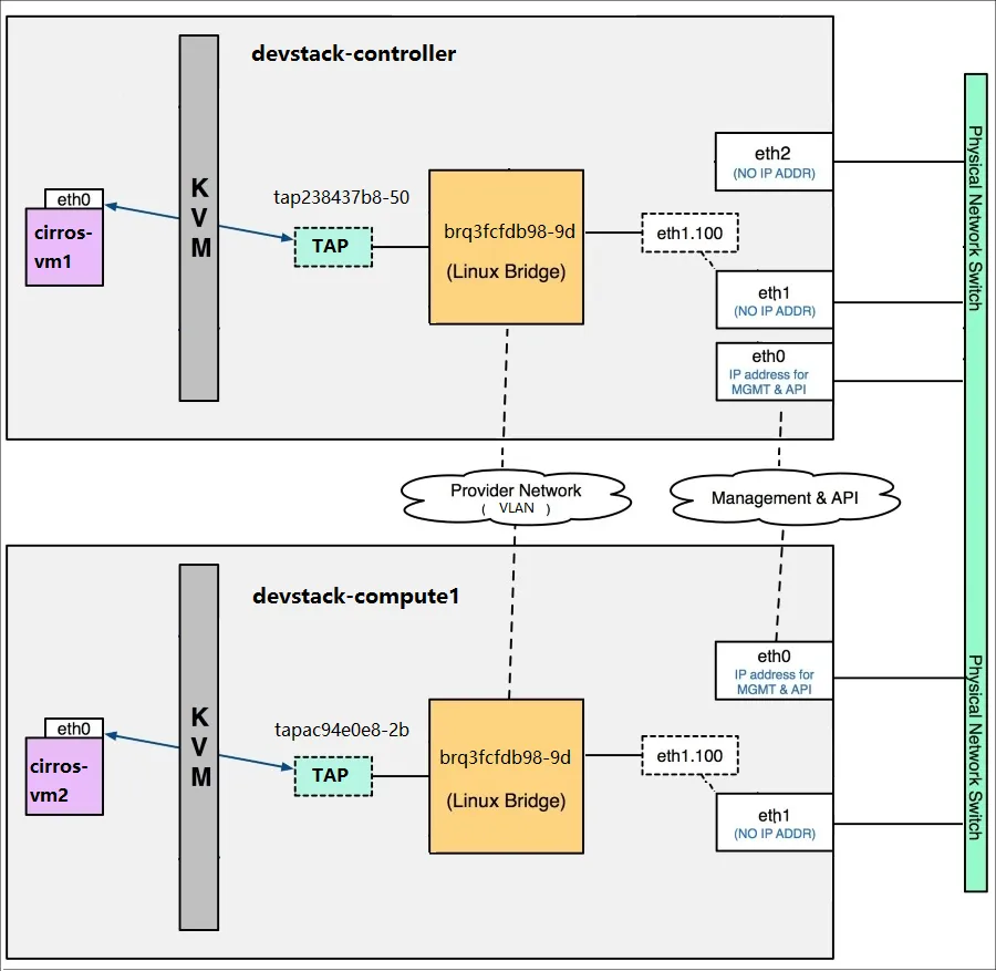
当前 vlan100 的结构如下。

继续用同样的方式 launch instance cirros-vm2,分配到的 IP 为 172.16.100.104。

cirros-vm2 被 schedule 到计算节点,对应的 tap 设备为 tap238437b8-50,并且连接到 bridge。

因为计算节点上没有 hdcp 服务,所以没有相应的 tap 设备。 另外,bridge 的名称与控制节点上一致,都是 brq3fcfdb98-9d,表明是同一个 network。

当前 vlan100 的结构如下:

cirros-vm1(172.16.100.3) 与 cirros-vm2(172.16.100.4) 位于不同节点,通过 vlan100 相连,下面执行 PING 验证连通性。 在 cirros-vm1 控制台中执行 ping 172.16.100.4。

如我们预料,ping 成功。

下一节将继续创建 vlan101 并观察新的网络结构变化。

 

blob.png

目录
相关文章
|
网络协议 Linux 网络安全
openstack 云平台一体化部署(超详细)
openstack 云平台一体化部署(超详细)
2100 0
openstack 云平台一体化部署(超详细)
|
消息中间件 缓存 Shell
跟我一起来学OpenStack部署
跟我一起来学OpenStack部署
706 0
|
存储 数据安全/隐私保护 Docker
Kolla-ansible部署openStack
Kolla-ansible部署openStack
1566 11
|
存储 弹性计算 资源调度
openstack组件部署 3
openstack组件部署
340 0
|
Linux 网络安全 数据库
openstack 部署单节点
在CentOS 7系统上,配置了一台拥有4核CPU、8GB内存和300GB磁盘的服务器,安装了OpenStack Trian版本。安装完成后,获取了OpenStack管理控制台的登录凭证(admin用户和密码),可访问IP地址192.168.200.249/dashboard进行登录。如果遇到问题,可能需要重新安装以确保纯净环境。
630 0