网线网卡可以工作在多种模式下,以实现不同的功能。主要模式(mode)有:master managed monitor ad-hoc repeater secondary
【master】
master模式即常见的AP模式,无线模块本身作为WIFI热点,让其它设备以无线的方式接入构建LAN/WAN 。无线路由器的工作模式就是master 。
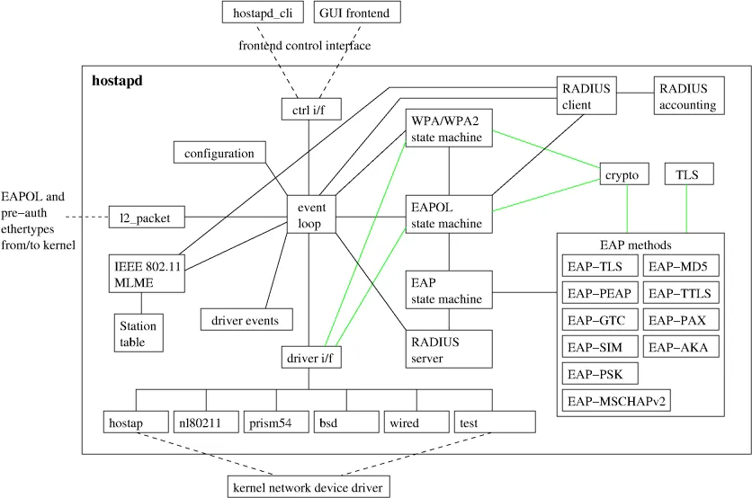
在Linux系统中,无线AP的接入和授权主要采用开源项目hostapd来实现
hostapd 是一个用户态用于AP和认证服务器的守护进程。它实现了IEEE 802.11相关的接入管理,IEEE 802.1X/WPA/WPA2/EAP 认证, RADIUS客户端,EAP服务器和RADIUS 认证服务器。Linux下支持的驱动有:Host AP,madwifi,基于mac80211的驱动——参考官方文档。
简单说,hostapd能够使得无线网卡切换为master模式,模拟AP(通常可以认为是路由器)功能,也就是我们说的软AP(Soft AP)。Hostapd的功能就是作为AP的认证服务器,负责控制管理stations(通常可以认为带无线网卡的PC)的接入和认证。通过Hostapd可以将无线网卡切换为AP/Master模式,通过修改配置文件,可以建立一个开放式的(不加密)的,WEP,WPA或WPA2的无线网络。并且通过修改配置文件可以设置无线网卡的各种参数,包括频率,信号,beacon包时间间隔,是否发送beacon包,如果响应探针请求等等。还可以设置mac地址过滤条件等

【managed 】
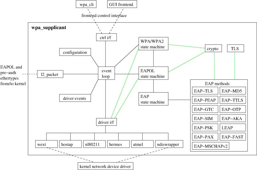
又称sta,我理解为客户端模式client。在此模式下,无线网卡是作为客户端接入WIFI网络。比如笔记本的无线网卡就是工作在此模式下。Linux client station的接入由开源项目wpa_supplicant来实现

【ad-hoc】
点对点模式,类似于zigbee的自组网概念。如果WIFI要自动组网,就需要设置为该模式
【monitor】
侦听模式,即网卡的混杂模式,在此模式下,网卡不过滤任何可以收到的数据包。主要用于smartconfig