雷锋网AI金融评论按:本文译自Hacker Noon,来源medium,作者为一名软件和系统工程师Preethi Kasireddy。雷锋网编译,转载请注明出处。
加密货币市场如火如荼……
前段时间,比特币价格扶摇直上……不过,前两天,这个系统刚刚进行了硬分叉。
比特币价格近一年走势

以太币价格近一年走势

8种主要加密货币价格走势(包括比特币和以太币)
……数百万美元的代币销售是常见的事情,新闻媒体头条讨论了关于以太坊,比特币,ICO,代币,硬分叉和其他技术主题。
我个人已经在这个领域投资了一段时间,最近我以工程师的身份加入了比特币交易平Coinbase,但即使是我也对加密货币在过去6个月内的发展速度感到惊讶。
如果你想了解为什么加密货币成为焦点,你必须了解驱动这一市场的幕后的催化剂。此时此刻,这种催化剂是“代币销售”或“初始数字货币发行(ICO)”现象。
ICO vs IPO:狂野投资
ICO到底是什么?
你可能知道“首次公开募股”(IPO),一家公司通过出售部分股份给机构投资者,而这些机构投资者又向证券交易所的公众出售股票。公众对IPO感到兴奋,因为任何有经纪帐户的人都可以购买像Snapchat这样的公司的股份。
ICO是同一件事吗? 既是,又不是。IPO和ICO都被公司用来筹集资金。 主要的(和非常重要的)差异就是监管。上市公司受到证券交易委员会的监管,并具有一系列的法律要求和正式的流程。ICO目前是不受管制的,处于蛮荒的“狂野西部”地带。
总的来说,在ICO方面似乎有很多混乱和不确定性。 有人认为,ICO已经变成了一个“反常和不可持续的凯恩斯选美大赛(投机行为)”。支持者则很乐观,声称ICO是风险投资的一种新形式。
双方的观点不一,而我们大多数人都在边上一头雾水。
必要的背景知识
不了解ICO中销售的底层数字资产,就无法了解ICO。
如果你已经了解了加密货币的基础知识,可以跳过本章节,对于不了解的人,让我们从头开始吧。
加密货币的技术栈
加密货币的技术栈
比特币
比特币是一种使用点对点技术的去中心化数字货币。
点对点本质上意味着没有中央机关发行新货币或跟踪交易。相反,这些操作由网络集中管理。这些交易直接在用户之间发生,并被记录在区块链上(更多解释见后文)。
区块链
区块链是一个分布式的公共数据库,可以永久保存数字交易的记录。
换句话说,它是一个日志文件,存储所有的不可变的数字交易记录。这个分布式数据库不受中央管理员控制,而是由网络中的任何人共享和可见的复制数据库网络(意味着网络中的每个节点都存储其自己的区块链副本)。
区块链中的每一个“区块”包含最近交易的记录,除了存储新的交易数据,每一个新产生的区块同时还会储存上一个区块的散列值。这意味着最近的交易记录包含其中的整个交易记录。如此紧密缠绕的区块链很难被篡改——任何地方如果有任何一点点数据被改变,那么该笔交易的涉及的整个区块链便会崩溃,变得无效,此时作弊者的攻击也变得毫无意义。

简化的比特币区块链
一个区块链由“矿工”共同维护,他们是网络内的成员,通过解决与区块相关的复杂算法问题,在每个区块中竞争验证比特币交易。
他们通过购买或租用大量计算能力来运行这些复杂的算法问题。 如果他们解决问题并验证比特币块,那么他们将获得比特币奖励,激励他们使用计算能力来验证交易。
这种权力区中心化的网络的力量在于,经济价值和治理分布在网络中的利益相关者(即矿工和消费者)之间,而不是集中在一个单一的组织(如银行,政府和会计师)中。 感谢这个设置,任何人都可以拥有和转移数字资产,而不需要第三方。
区块链技术不限于比特币。 它可以用于创建任何使用自己的区块链的加密货币,如以太坊和莱特币。
协议层
接下来是协议层。 一般而言,协议是传输信息时网络节点使用的特殊规则集。 这些规则规定了通信实体之间的交互。

协议的一个例子是电信中使用的协议TCP(传输控制协议),TCP是用于在互联网上的信息分组级别交换消息的一组规则。TCP保证数据包将被传递,并且它们将以和它们发送的相同顺序被传送。 协议的另一个例子是互联网协议(IP),它是一组在互联网地址级发送和接收消息的规则,它主要规定了互联网上的数据包格式和寻址方案。

TCP/IP协议
在讨论区块链时,术语“协议”是指通过区块链来实现的“加密经济规则”,以便在区块链的点对点网络中保持分布式的一致性。
加密经济规则是管理去中心化数字经济的规则:
(1)使用公钥加密进行认证
(2)通过经济激励,以确保遵守规则
例如,比特币的区块链,矿工验证每一个比特币交易,提供经济激励,这反过来也保护网络。
这些财务激励究竟是什么?
代币
对矿工的经济激励来自于比特币区块链之上的代币——比特币。矿工使用计算能力来验证交易会获得一定数量的比特币。
一般来说,当你听到“加密货币代币”或简称“代币”这个术语时,它们指的是比特币等代币,这些代币是建立在区块链之上,代表你拥有并可转让给其他人的数字资产。
有多种方法可以在区块链上创建代币。例如,最容易理解的是比特币这类内在代币,它直接构建在比特币区块链之上。 你也可以选择分叉比特币区块链,并创建新的代币例如ZCash、莱特币、Monero等。 或者你可以构建一个全新的区块链技术,并在此之上构建代币,比如以太坊,在以太坊区块链之上的代币是“以太币”。
……你甚至可以在以太坊区块链之上创建代币,Gnosis(GNO)和Augur(REP)就是个例子。 这也许令人困惑,因为“以太币”是建立在以太币区块链之上的内在代币。 稍后我会在后面解释。你只需要明白,在以太币区块链之外建立其他代币是可能的。
把代币和传统货币做类比可以帮助你理解,你可以将代币视为货币本身(例如美元,欧元等),把区块链协议视为货币政策。
这里的主要要点是,每个代币都基于某个底层的区块链——无论是比特币区块链、以太坊区块链,还是其他的分叉/新区块链。
不管涉及的加密货币是什么,代币是有价值的,因为区块链提供了不可变的、去中心化的、不可伪造的资产操作的骨干。
应用层
到目前为止,我们已经了解到比特币和底层的区块链。 我们也了解了确定区块链规则的协议,以及建立在其上的代币。这些技术使我们重新思考了我们将钱定义为数字化、易于转移、安全和去中心的东西。
但重要的一点是,时代货币只是区块链的一个应用之一。除了货币之外,区块链的真正吸引人之处在于它揭示了(1)协议和(2)应用的潜在未来。
(1)协议
加密货币开发者的最终梦想是,我们可以利用这种区块链技术从头开始构建新的和改进的通信协议。 正在开发的用于加密货币的协议有可能解决困扰互联网的集中化问题。
关于这种协议有哪些例子?
包括支付协议,身份,域名系统,云计算,声誉系统等等。今天许多这些系统是高度集中的(例如,Stripe,PayPal,Google,Amazon),并且在网络上没有一个默认值或标准。
因此,从长远来看,我们希望区块链技术能够带来去中心化、开放、安全的协议,以构建加密货币之外的用例。
(2)应用
区块链能够带来“去中心化的应用”
去中心化应用或“dApp”是构建在区块链之上的应用。它是如何运作的?
我们以比特币区块链为例。 比特币使用脚本系统在比特币区块链上进行交易。脚本是一个简单的指令列表。 所以比特币的脚本语言使我们能够编写一个每个事务记录的脚本。 脚本的目的是定义收件人必须满足的要求才能访问正在传输的比特币。
对于典型的比特币传输,脚本将定义花费者必须提供的内容:
1、散列时匹配包含在脚本中的目标地址的公钥
2、签名,显示刚刚提供的公开密钥对应的私钥证明

但交易可以发送的参数有一些灵活性。 例如,我们可以编写一个脚本,该脚本说“这个交易只有有两个私钥才有效”。 所以本质上,这种脚本语言现在可以让我们对移动资金的规则进行编码,或更普遍地,编码任何信息的规则,而不需要我们信任第三方遵循的一套规则。我们只需要相信代码。
因为比特币具有这种脚本语言,所以可以使用这种语言来构建在区块链上进行交互的某些类型的应用程序。 换句话说,我们可以构建使用比特币交易进行通信的应用程序。
例如,假设我们要构建一个基于区块链的众筹应用。 你可能有一套规则,关于如何将资金从一方转移(或传达)到另一方,并通过脚本语言编码。 那么应用程序的用户可以运作一个由区块链控制的众筹项目。
这是dApps背后的主要思想:定义特定应用程序的一组分散的规则。 这套规则位于公共和去中心化的区块链上(而不是一些大型企业所拥有的中央服务器,如Facebook或亚马逊)。 这使它能够受到自主权的约束,并且能对抗审查制度。
“这些应用在哪?”——困境
加密世界中的许多人的印象是,开发人员将立即使用比特币的脚本语言来构建去中心化的应用程序。
但八年过去(比特币在2009发布),比特币还不仅仅是一个价值储存和投机性投资。
当然,我们看到了一小撮钱包和交易所。 (Coinbase,Kraken,Poloniex和GDAX等)。
...当然,我们不能忘记丝绸之路,这个数字匿名毒品市场,在2.5年内处理了超过10亿美元的销售额,并在2013年底被执法机构关闭。
在某些方面,比特币可以被认为是第一个去中心化应用程序,因为它运行在区块链技术上,完全是开源的,没有中央权力运行。
但是我们当中很多人还在寻找,“杀手级应用在哪里?
可悲的是,我不认识任何一个人在日常生活中使用的基于区块链的应用程序。
以下我总结了几个阻碍区块链应用普及的因素:
1、对开发者不友好,缺乏开发工具
使用比特币的脚本语言编程应用程序并不容易,为什么?
首先,脚本语言太有局限性。 脚本语言是一种编程语言,你可以在其中编写代码来执行某些操作。 举个例子,今天Web上广泛使用的脚本语言是JavaScript。
const greeting = (name) => "Hello, " + name + "!";
const add = (a, b) => a + b;
const subtract = (a, b) => a - b
与比特币的脚本语言进行对比:
OP_DUP OP_HASH160 62e907b15cbf27d5425399ebf6f0fb50ebb88f18 OP_EQUALVERIFY OP_CHECKSIG
JavaScript的代码看起来很像英语。而比特币的脚本语言看起来像机器代码。 大多数开发人员习惯用JavaScript,Ruby或Python等表达性语言,而不是机器代码。比特币脚本对于大多数开发人员来说是令人生畏的。
其次,开发工具和优秀的文档还不够完善。例如,React,这是今天最受欢迎的前端JS库之一。 React变得如此受欢迎的最大原因之一是社区建立了强大的开发工具(例如IDE,Babel,Webpack,boilerplate,Create React App等),以及丰富的文档和教程。 而比特币的生态系统对用户是不友好的。
最后,比特币的脚本语言并图灵完备。 一个图灵完备的编程语言是可以用于模拟任何图灵机的。 换句话说,给定足够的时间和内存,它可以用于解决图灵机运行的任何计算问题。 由于没有图灵完备,比特币脚本限制了它的用途。
总体来说,比特币的脚本语言诞生时间不长,难以使用的,缺乏足够的工具和文档。 因此,它并不鼓励开发者社区的形成,而这是杀手级应用程序出现的先决条件。
2、建立具有强大网络效应的去中心化应用并不容易
我们在日常工作(市场,交易市场,社交网络等)中使用的许多应用程序从其强大的网络效应中获得了价值。 网络效应是产品或服务的价值随着更多人的使用而增加。
一个典型的例子是Facebook。连接到平台上的用户的每个新用户都非线性地增加连接数。 同样地,如果你是平台上唯一的人,移动支付服务Venmo就没用。 对于加入的每一个新朋友,产品的价值都会上涨,因为你现在可以在朋友之间支付、收款。
网络效应有助于构建更好的产品和服务。 然而,建立这种网络是构建成功产品最难的一部分,俗称“鸡和蛋”的问题。
因此,即使开发者努力在比特币区块链之上建立一个去中心化的众筹平台,获得平台两端的用户(即投资者和产品制造者)都是一个非常困难的挑战。
区块链提供了创建去中心化应用的技术基础,但它没有提供驱动网络效应采用所必需的框架或工具。
3、只靠去中心化并不能带来10倍的改善
当我们讨论构建在区块链之上的去中心化应用时,我们可能会考虑基于交易的平台,如众筹,汇款,付款,优惠券等。这些类型的服务的去中心化版本可能是这种技术所专长的,但实际情况是,现存的应用已经可以满足这些需求。
众筹,我们有Kickstarter。汇款,我们可以使用TransferWise。付款,我们可以使用信用卡,Paypal,Venmo,Square等。
Peter Thiel的10倍法则对于思考如何让用户用新的去中心化替代现有解决方案来是很重要的。 到目前为止,目前尚不清楚这10倍的优势来自哪里。
以基于以太坊的开源众筹平台weifund为例。 作为用户,WeiFund的界面和用户体验似乎与传统的知名平台(如Kickstarter或GoFundMe)相似。 主要的差异似乎是他们声称成本更低,并且使用智能合约来运行众筹,允许更复杂的协议。 这是否足以让用户进行切换(特别是在成本并没有降低那么多的情况下)?
去中心化应用比现在更安全,10倍便宜,10倍高效,甚至10倍以上。关键是,这些好处还没有被证明,所以用户今天没有理由考虑使用去中心化的应用。
也许,去中心化应用在兴起
以太坊是在2015年推出的一种加密货币,基于区块链技术构建。 它被设计为比比特币区块链更广泛的协议,而不仅仅是创建和记录区块链网络中的原生代币。
正如以太坊白皮书中所写:
“以太坊的目的是为去中心化应用程序创建一个可替代的协议,提供了一套不同的权衡,我们认为这对于大型分布式应用将非常有用,特别强调快速开发时间,对小型、并且很少使用应用的安全性。以及不同应用有效地进行交互的能力。这一点很重要。以太坊通过构建本质上上是最终的抽象基础层来实现:一种具有内置图灵完整编程语言的区块链,允许任何人编写智能合约和分布式应用,在这些应用可以创建自己的所有权,交易格式的任意规则。”

以太坊
实质上,以太坊只是一个基于交易的状态机:我们从“成因状态”开始,并逐步执行交易,将其转换成最终状态。 最终的状态就是我们接受的作为以太坊世界当前状态的规范版本。

以太坊交易
比特币是比特币区块链的内在代币,以太币是以太坊区块链内在代币。
和比特币一样,以太坊区块链包含一个类似交易事件的日志。用户使用“日志”将以太币发送给彼此,并且激励矿工在网络内验证和保护这些交易。
但不仅止于此,它可以从任何类型的计算机程序中填充更多种类的事件信息。
让我们来看看基础知识的核心概念,以了解为什么这是可能的:
以太坊基本要素
首先是帐户。有两种类型的帐户:外部账户(EOAs)和合约账户。 两种帐户类型均具有以太网余额。
主要的区别在于,合约帐户中有一些与之相关的代码,而外部帐户则没有。 因此,合约帐户在执行相关代码时可以执行任何类型的计算。
接下来是所谓的交易,它们是加密签名的数据包,用于存储要从外部拥有的帐户发送到区块链上另一个帐户的消息。 当交易发送到合约帐户时,与合约帐户关联的代码由每个节点上的“以太坊虚拟机(EVM)”执行。
最后是消息。 消息允许合约帐户相互呼叫。 当合约帐户向另一个合约帐户发送消息时,与该帐户关联的代码被激活。 基本上,消息就像是交易,除了它是由合约帐户而不是外部账户生成的。

我们来快速解释一下“以太坊虚拟机(EVM)”的概念。记得比特币块区链协议确定网络上的交易如何得到验证? 在以太坊的情况下,参与以太坊网络的每一个节点都会运行EVM作为这个验证过程的一部分。

假设我们有一套由一些外部帐户启动的交易。累积到一个区块中,然后以太坊网络中的节点通过区块列出交易,并在EVM内运行与这些交易相关联的代码。 重要的是要注意,网络中的每个节点运行代码并存储结果值。 你可能会猜到,这往往在计算上非常昂贵。 为了弥补这一费用并激励节点(或矿工)运行这些计算,矿工们会指定运行这些交易的费用。 这个费用被称为“气体”。 这类似于比特币的费用的作用,在任何比特币交易中附带的任何费用都要交给挖掘包含交易的区块的矿工。

注意:这是简洁版本的描述,省略了很多细节。
最后是用于编写可执行分布式应用和合约的以太坊编程语言。与比特币不同,以太坊的编程语言(类似于JavaScript的Solidity和Python的Serpent)看起来不像机器代码。 它具有程序员习惯于开发的语言(如JavaScript或Python)的表现力和功能。 此外,它可以让你做任何高级编程语言能做的事情。 因此,它是“图灵完备”的。
所有这一切的关键之处在于,以太坊进入了加密世界,为我们提供了一个通用框架,可以更容易地在区块链上运行任何类型的代码。 因为以太坊的语言是完整的,有状态的和对开发人员友好的,所以以太坊的希望打开区块链的优势,而不仅仅是执行一个特定的规则集(例如数字货币如何被转移),并且能够实现一个安全,开放,高度可用的自主管理 ,高效,可信赖和可靠的机制来构建任何规则集。 这将使开发人员能够开发任何应用。
以太坊上构建的简单应用的例子是“智能合约”。 一个智能合约是一个分布式的合约代码,基本上就是“如果这样,就这么做”。 他们可以接受和存储以太币和数据,并可以将以太币发送到其他帐户,甚至发送到其他智能合约。 就像常规合同(例如房地产租赁或就业协议)一样,它们被用来与人或实体形成协议,但与常规合同不同,它们的行为就像是完全在区块链上运行的自主代理,并将人从循环中移除 ,使其自动化,开放,安全和无需依靠信任。

关于这种应用程序的另一个例子是去中心化组织。一个去中心化组织是一个基于智能合约中编码的规则运行的程序化组织。 因此,一个去中心化的组织将所有的规则编码成一个智能合约,然后完全由区块链管理,而不是依靠一个由人类管理的组织的典型的层级结构。
尽管事实是,我们现在可以轻松地在区块链上构建应用,但我们必须承认,大多数人甚至包括加密爱好者,仍然生活在一个不使用分布式应用的世界中。
为什么?
为了解释,让我们回到我之前的假设,为什么我们会约到“应用在哪里”的问题,并看看如何以太坊如何解决。
问题1:对开发者不友好
如上所述,以太坊通过其丰富的编程语言和强大的开发人员工具,通过设计解决了这个问题。
问题2:很难建立网络效应
不管用不用以太坊,建立网络效应都是一个巨大的障碍。 取代已经建立了巨大的网络效应现有的网络业务真的很难。 如果有人建立了一个去中心化的Airbnb,他们仍然需要说服平台的双方,租客和房主。
问题3:无法提供10倍的改进
大多数用户不愿意转向去中心化平台,除非它比现有的解决方案要好10倍。
只是因为在以太坊上构建一个去中心化的应用更容易,并不意味着它提供了我们正在寻找的10倍的体验。 那么我要问的问题是,我们是否仍在原点? 仍然陷入壕沟?
并没有。
因为虽然以太坊并不直接解决网络效应问题和10倍改善的问题,它所做的就是创建一个全新的应用程序集,这在以前是不可能的。 做出10倍改进的最明智的方法是发明一些全新的东西。 我相信以太坊通过轻松建立智能合约,使全新的创新成为可能。
协议、代币和应用的兴起
为什么建立智能合约很重要?
协议
能够容易地在以太坊上构建智能合约的美好之处在于,它可以让任何人轻松地在以太坊之上建立新的协议。请记住,协议只是传输信息时网络节点使用的一组规则。 智能合约允许我们做到这一点:在两方或多方之间创建一个自动可信赖的规则。

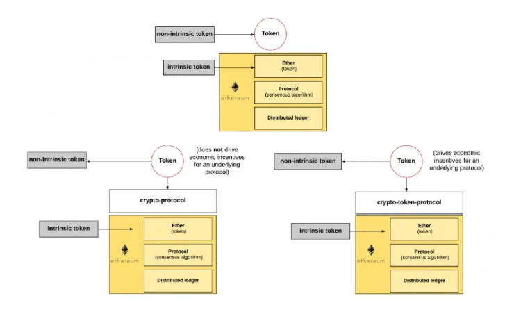
但是,只是因为以太坊和比特币区块链协议具有与其相关联的内在代币来驱动网络,并不意味着使用智能合约构建在以太坊上的协议必须具有与之相关联的台币。 请记住,协议的目的是简单地指定节点之间的通信规则。

所以本质上有两种协议:
1、具有与之相关联的内在代币,用于经济激励
2、没有用于驱动经济激励的代币,仅仅用于节点之间的通信协议(注意:这些类型的协议仍然可以具有与之相关的代币 - 例如代表网络中的成员资格,开放时共享市场等等。不同之处在于它们不被用来带动一些经济激励。)
由于没有更好的名称,我将称之为第一类“加密代币协议”和第二种“加密协议”。

代币
就像以太坊可以在其构建新协议一样,它也可以使用智能合约在其区块链之上构建新的代币。我们来称这种类型的代币“非内在代币”。

在这方面,广义上我们可以将一个代币系统看作一个数据库,只需一个操作即可:从A中减去X个单位,并将X单位分配给B,条件是:
(i)A在交易前至少有X个单位
(ii)交易获得A批准
以太坊特别容易实现这样的代币系统。 更具体地说,ERC20代币接口提供了一种标准化的方式来开发与现有以太坊生态系统(如开发工具,钱包和交换)兼容的代币。
此外,这些非内在代币可以存在于:
构建于以太坊上的独立代币(如上图所示)
与以太坊上构建的任何新的底层加密代币协议相关联,
与以太坊上构建的任何新的底层加密协议相关联

代币销售(ICO)
发布一个新的加密货币区块链是不容易的,需要大量的引导工作才能组合所需的资源来实现和运做。 但是就以太坊而言,它的内在代币被用来提升它的区块状链——为了启动一个大型开发者,矿工,投资者和其他利益相关者网络,以太坊创建了一些以太币,并向公众推出了这些代币的预售,然后用这些资金来开发它的区块链。
以太坊并不是第一个这样做的。 2013年,当Ripple开始开发Ripple支付系统时,它创建了大约1000亿XRP代币,并销售这些代币来资助Ripple平台的开发。
这种通过销售代币筹资的概念有时被称为Initial Coin Offer或ICO。 但代币的结构可能会有很大的不同(正如我们刚才在上一节中看到的那样),而“ICO”这个术语使得它更像官方,似乎增加了投资安全性一样,所以让我们继续使用“代币销售”这个词。
代币销售是当某方以某个价格向投资者提供一些新的加密货币(即代币)时,可以与其他加密货币(即代币)进行交换。 这个想法是投资者购买这些代币,代币可以进行互换和转移。
虽然过去大多数代币销售局限在构建新的加密货币(如Ethereum,Ripple等),但是以太坊的智能合约正在使创业公司也能够使用代币销售来资助开发各种基于现有区块链的协议和应用程序。

让我们先弄清楚应用和协议之间的区别。
应用VS协议
应用可以构建在一个或多个协议上。 一个例子是Augur,这是一个去中心化的预测市场应用,建立在两个协议之上:
去中心化的oracle协议
交换协议
去中心化的oracle协议是一种“加密代币协议”,它具有财务激励,可以通过使用Augur的代币(REP)来促成网络对现实世界事件的结果形成共识。 另一方面,交换协议是一个“加密协议”,并没有与其相关联的代币来驱动财务激励,而是在买方和卖方之间定义的一组规则,以便在彼此之间转移代币。
但是这些协议都不需要绑定到单个应用。理论上任何应用都可以建立在这些底层协议之上。

代币销售协议VS应用
此前,我提到了如何使用代币销售来推动新协议的开发和/或推动新应用的开发。
所以本质上,一个团队可以使用代币销售来给以下的项目融资:
区块链(例如Ripple)
建立在现有区块链上的加密代币协议
建立在现有区块链上的加密协议
建立在加密协议之上的应用
构建在加密代币协议之上的应用
基于加密协议和非加密代币协议的应用程序,
应用程序
基本上包含了所有。
最后一个是有趣的,因为要进行代币销售,应用甚至不需要根据协议构建。 我可以建立非营利组织,并使用代币作为资助项目的机制。 在这个意义上,代币销售只是传统应用程序融资的一种新方法。
所以投资者买这些代币,然后会发生什么?
视情况而定。当代币绑定到加密代币协议时,它们看起来更像以太币和比特币这样的内在代币,并用于驱动协议的开发和网络。但不是内在代币的情况下,代币只是代表一些更普遍的东西。 事实上,这些代币的灵活性足以代表很多不同的东西。
例如,假设我想建立一个去中心化存储服务。 我可以使用智能合约来构建存储协议,作为存储提供商和客户端之间的协议,定义将以什么价格存储什么数据。
然后,我将为此协议构建一个代币,并进行代币销售。 如果协议得到广泛使用,那么协议变得更有价值,这又可以增加代币的价值。 此外,作为这项服务的开发人员,我可以选择让用代币代表提供的服务的购买权。
需要注意的是,一般来说,创建代币的机制非常灵活,代币可以代表很多不同的东西:
去中心化应用中信用/会员资格
一部分利润/损失\资产/负债的权利
协议(或项目)的所有权或股权
公司投票权
没有其他功能,只是一个可以在加密货币中自由交易的数字资产
等等
有一些项目通过代币销售成功融资,包括Augur,Antshares,Melonport,Gnosis,Antshare,Gnosis等等。
协议,代币,代币销售,还有什么?
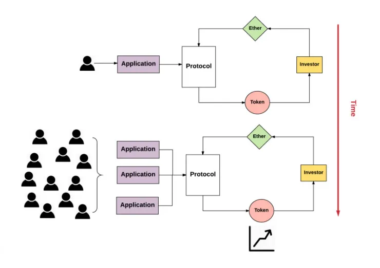
我们正处在这样一个节点,以太坊不仅可以让我们轻松为构建去中心化的应用提供协议,而且可以帮助网络的形成,以太坊有两种方式实现:
1、资金
这是显而易见的。如我们已经看到的,代币销售使开发人员能够轻松地发布可交易代币,以筹集建立协议和/或应用的资金。 使用这笔钱,团队可以选择投资于销售,营销方面等来驱动网络。
2、用户
这是更有趣的一部分。协议和去中心化应用可以通过代币销售作为获取早期贡献者和采用者的机制来解决网络效应问题。 协议或应用的早期采用者有动机购买代币,因为将来可能会升值。所以本质上,代币可以帮助引导早期用户。
假设你要构建一个新的文件共享协议。你可以通过销售代币的方式获得一些早期采用者,投资者和对“买进”感兴趣的企业家。他们可能只是投机,或者可能真正相信产品。 在这一点上,他们成为协议本身的利益相关者,并在经济上投入。 然后,这些早期采用者中的一些可能成为建立在协议之上的产品的用户,或者在协议本身周围构建产品和服务,鼓励进一步推动协议的成功,以增加其代币的价值。 随着协议的采用,它增加了代币的价值,这进一步引起了更多的投资者,应用构建者和用户的关注,从而导致更多的应用等等。

以太坊建立了一个非常灵活的系统,在协议层面和应用层面进行创新。 在未来几年内,我们可能会看到大量实验和创新的协议和应用。 其中许多将会失败,就像很多创业公司失败一样。 但随着时间的推移,一些核心的协议和相关网络可能会成功被主流采用。
最后,一旦协议开始形成和规范化,我们将看到一大堆去中心化应用的建立。

现在还不是快乐的结局
代币销售正在提供所需的燃料,以推动构建在区块链之上的协议的开发,并进一步推动开发者在这些协议之上构建应用。
当然,这不是完美的快乐结局。
一方面,找到早期采用者还不够。你还需要努力保持网络效应的增长,就像传统业务一样。 这意味着需要多年的努力来建立有用的应用并推动用户使用的增长。
其次,我注意到的另一个趋势是,我们今天看到的大多数代币销售都被用于驱动围绕特定应用的网络效应,而不是开放和去中心化的协议。 由于代币非常灵活,dApp开发人员正在创建耦合到dApp的代币,而不是可以在应用之间共享的标准化底层协议。 这可能导致协议的分裂。
第三,代币价值的初始增长主要是由于投机(由于建立平台需要一些时间才能产生价值)。 因此,很可能会有很大的波动。 目前还不清楚我们如何能够减轻这一点,如果我们可以找出一种机制,以使代币价格在一段时间内稳定下来。 总的来说,随着时间的推移,代币价值的可行性有很多开放性的问题。 理想情况下,我们希望将代币的价值与协议或应用的价值相关联,类似于上市公司的股票与发行公司的股票的关系,或代表一些有价值的数字权利。 但截至今天,这些代币的价值仍然主要是投机。
第四,代币销售市场现在存在令人难以置信的泡沫。 由于证券法规难以将其作为股权销售(这是未注册的证券)(记住,代币可以代表任何东西,包括协议或应用程序中的权益),开发人员不会这样做。 相反,它们将其视为众筹。虽然有一些项目以这种方式获得了所需的资本,而避免了监管的麻烦,但是长尾项目只是利用ICO市场的高需求来筹集数百万美元的资本,其中一些甚至竟然是彻底的骗局, 我们希望这些人群能够让群众聚集起来,共同建立共同的公益事业,而不是欺骗。 我们应该如何实现呢?
除了这些问题,在代币销售成为一种可行的资金形式之前,还有许多问题需要解决:
代币销售的正确设计和结构是什么?
在什么情况下,代币可以视为一种安全的投资?如何监管这种代币销售?
个人投资者用什么标准来评估代币销售? (团队,商业模式等)
投资者如何保证以安全合法的方式管理销售过程?
是否需要有一个机制在公司持有人之间分配公司的清算价值的一部分?股息?
代币持有人可以通过投票权在协议、应用程序中进行控制吗?
募集资金后,如何花钱?
投资者可以使用哪些指标来衡量构建协议或应用的团队,根据长期计划和愿景执行的信任?
将代币的智能合约移交到直接使用以太网而不是每个协议创建一个新的代币更有效吗?
对投资者的损益有何影响?
如果销售代币成为创业公司募集资金的新途径,传统风险投资人会怎样呢?
等等……
via medium,雷锋网(公众号:雷锋网)编译
本文作者:Smiletalker
本文转自雷锋网禁止二次转载,原文链接