解放你的文件夹:智能文件整理Agent,让杂乱文件一键归位

简介: FolderFox是一款基于DeepSeek大模型的智能文件夹整理Agent工具,支持智能语义分类、按类型/前缀整理,提供可视化预览、拖拽调整、高风险文件防护及多语言定制。开源免费,开箱即用。

前言

作为打工人/程序员/学生党,你是否也曾面对这样的场景:下载文件夹里堆满了各种格式的文件,项目目录里散落着文档、代码、截图,找个文件要翻半天;手动整理又耗时耗力,分类逻辑还总不统一?

最近开发了一款「智能文件夹整理Agent」工具,基于DeepSeek大模型驱动,既能自动分析文件特征生成整理方案,也支持自定义规则,还能可视化预览、拖拽调整,彻底告别文件夹杂乱的烦恼。

代码已经开源在github:https://github.com/ChenAI-TGF/FolderFox 如果觉得有用的话欢迎点一个宝贵的Star! 谢谢!!!

在这里插入图片描述

核心功能:不止是“按类型分类”

市面上很多文件整理工具只能简单按后缀名归类,但实际使用中我们的需求远不止于此——比如按项目维度、按时间前缀、按业务场景整理,甚至要区分大文件/近期文件避免误操作。这款工具的核心亮点在于:

1. 多模式智能整理,适配不同场景

  • 智能模式(默认):基于DeepSeek大模型分析文件名、类型、内容特征,生成贴合日常使用习惯的分类方案(比如“2024Q4项目报告”会归到“项目文档/2024Q4”,而不是单纯的“文档”文件夹);
  • 按类型模式:经典的后缀名分类,自动创建“图片”“代码”“视频”等文件夹,适合通用整理;
  • 按文件名前缀模式:针对有命名规范的文件(如“20240512_会议记录.md”“20240512_截图.png”),自动按前缀分组,适合归档类文件。

在这里插入图片描述

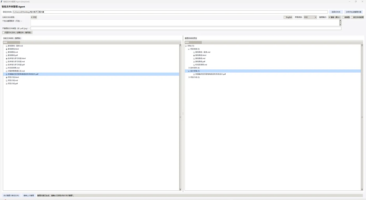
2. 可视化预览+交互式调整

  • 左侧展示「整理前的文件结构」,右侧展示AI生成的「整理后预览」,所有文件分类一目了然;
  • 支持拖拽调整:觉得AI分类不对?直接拖拽文件/文件夹到目标目录,实时修改整理方案;
  • 右键菜单:可新建子文件夹、移除不想整理的文件,完全自定义整理逻辑。

在这里插入图片描述

3. 高风险文件防护,避免误操作

  • 自动标记「大文件(>100MB)」和「近期文件(7天内)」,可单独筛选查看,防止重要文件被误移动;
  • 执行整理前需二次确认,支持一键撤销上次整理操作,不怕整理错了回不来。

4. 多语言+个性化定制

  • 界面支持中文/英文切换,分类文件夹名称也可选择对应语言;
  • 支持自定义“不整理的文件类型”(比如保留所有.pdf文件不动);
  • 可输入个性化需求(如“所有Python代码文件放到code目录下,按模块细分”),AI会按你的要求生成方案。

核心技术原理:文件整理专用Agent的设计与实现

很多朋友会问:市面上有很多按后缀分类的整理脚本,这个工具和它们有什么区别?为什么要叫「Agent」?

答案很简单:传统整理脚本只能执行预设的固定规则,而这个工具是一个面向文件整理场景的轻量闭环Agent,它具备了智能体的核心四要素:环境感知、自主决策、工具执行、反馈迭代,能基于环境信息和用户需求动态生成方案,还能通过人机反馈持续优化,而非死板执行固定逻辑。

下面我拆解这个Agent的完整架构设计,每一部分都对应代码里的核心实现:

1. 环境感知层:Agent的「眼睛」,精准捕捉文件系统特征

Agent的所有决策,都基于对当前环境的完整感知。这一层对应代码里的_collect_files_info方法,核心是完成文件系统的结构化信息采集与特征工程,为后续决策提供完整、低噪的输入。

它的核心工作流程:

  • 递归扫描目标文件夹的全量文件,过滤掉用户指定跳过的文件类型,避免无效信息输入;
  • 提取文件的核心元特征:文件名、后缀名、文件大小、修改时间、相对路径,构建结构化的文件信息对象;
  • 对文本类文件(代码、Markdown、日志、配置文件等)做轻量内容采样(读取前800字符),让AI能基于文件内容做更精准的分类,而非仅靠文件名;
  • 预标记高风险特征:基于阈值判定「大文件」「近期文件」,为后续的风险提示和筛选提供依据,避免AI决策带来的误操作风险。

和传统脚本只读取后缀名不同,这个感知层会给AI提供多维度的特征,让决策更贴合用户的真实使用习惯,比如同样是.md文件,AI能通过内容采样区分是「项目文档」还是「个人笔记」,从而分到不同的目录。

2. 决策规划层:Agent的「大脑」,基于大模型的动态分类决策

这是Agent的核心,对应代码里的_deepseek_worker方法和DeepSeekClient客户端,核心是把文件整理任务转化为大模型可理解、可稳定输出的结构化任务,基于感知到的文件信息和用户需求,生成可执行、可校验的整理方案。

我针对文件整理场景,做了深度的Prompt工程和输出约束,解决了大模型通用输出的不稳定性问题,核心设计包括:

  • 多模式任务拆解:不同的整理模式,对应不同的System Prompt指令,精准控制AI的决策逻辑:
  • 智能模式:让AI基于文件的全量特征,模拟用户日常的文件管理习惯,做语义化、场景化的分类,同时严格遵守用户输入的个性化自然语言需求;
  • 按类型模式:给AI预设固定的文件类型-分类目录映射,优先按后缀名做标准化分类,兼顾AI的灵活性和规则的确定性;
  • 按文件名前缀模式:强制AI优先匹配文件名的公共前缀,按前缀做分组归档,适配有规范命名的归档场景。
  • 严格的输出格式约束:强制大模型输出JSON数组格式,每个文件对应固定的字段(name/suggested_subfolder/reason),保证输出结果可被代码稳定解析,杜绝大模型的自由文本输出带来的解析失败问题;
  • Token与成本优化:只给模型输入必要的结构化特征,而非全量文件内容,文本采样限制在800字符以内,既保证了分类的准确性,又大幅降低了Token消耗和响应延迟,让整个分析过程能在几秒内完成。

和传统脚本的固定规则最大的区别是:这个决策层能理解自然语言需求,比如用户输入“所有和项目A相关的文件都放到项目A文件夹,按文档、代码、素材细分”,AI能自动识别相关文件,生成多级目录结构,而无需用户提前写好正则规则或分类脚本。

3. 执行工具层:Agent的「手」,安全可控的文件系统操作

决策生成后,Agent需要可靠地执行方案,这一层对应代码里的_execute_organize_worker_undo_organize_worker方法,核心是把AI生成的分类方案,转化为安全、可追溯、可回滚的文件系统操作,解决了通用Agent直接操作文件系统的安全风险问题。

核心的安全设计:

  • 前置冲突校验:执行移动前,先校验目标路径是否已存在同名文件,优先判断是否为同一文件、是否内容重复,避免无效移动;若存在冲突,自动生成有序后缀(_1/_2),绝不覆盖用户的已有文件;
  • 事务性操作记录:每一次成功的文件移动,都会生成一条MoveRecord记录,完整保存源路径和目标路径,形成完整的操作事务日志,为后续的撤销功能提供基础;
  • 原子化执行:单文件的移动操作独立处理,单个文件移动失败不会影响整个整理流程,执行完成后统一反馈成功/失败结果,保证流程的稳定性;
  • 权限隔离:所有操作都严格限制在用户选择的目标文件夹内,禁止AI生成的目录路径跳出目标文件夹,杜绝路径注入带来的安全风险。

4. 反馈迭代层:Agent的「闭环」,人机协同的持续优化

这是这个Agent最核心的差异化设计,也是它能真正贴合用户需求的关键——它不是一个“一次性执行”的黑盒工具,而是支持人机协同的反馈迭代闭环,对应代码里的拖拽交互、右键菜单、预览刷新等所有UI交互逻辑。

反馈闭环分为两个核心链路:

  1. 执行前的人工校验与反馈:AI生成整理方案后,不会直接执行,而是先在右侧面板做可视化预览。用户可以通过拖拽文件/文件夹修改分类、右键新建目录、移除不需要整理的文件,每一次修改都会实时更新Agent的整理方案,相当于用户给AI的决策做了人工修正,AI会基于用户的修改重新渲染预览,形成「AI生成方案→人工校验修正→方案迭代优化」的闭环;
  2. 执行后的结果反馈与回滚:整理执行完成后,Agent会统计执行结果,反馈成功/失败的文件数量;同时基于之前的事务性记录,支持一键撤销整次整理操作,把所有文件移回原位置,形成「执行→结果反馈→回滚修正」的安全闭环。

和传统工具“生成即执行”的模式不同,这个Agent把决策权的最终控制权交给了用户,AI负责做繁琐的分类规划,用户负责做最终的审核和调整,既节省了手动分类的时间,又避免了AI分类不符合预期的问题,真正实现了人机协同的智能整理。

轻量化工程实现

工具基于Python+Tkinter开发,轻量化无依赖,无需安装复杂环境,开箱即用:

  • UI设计采用浅色简约风格,卡片式布局+蓝色轻点缀,兼顾美观与易用性;
  • 全流程多线程处理:扫描文件、生成整理方案、执行移动操作均在后台线程完成,界面全程无卡顿;
  • 全局语言适配:界面文案与分类目录语言独立控制,支持中英文无缝切换,适配不同用户的使用习惯。

适用场景

  • 个人电脑:整理下载文件夹、桌面、项目目录,告别杂乱;
  • 办公场景:归档会议文件、项目资料,按业务维度分类;
  • 开发场景:整理代码仓库,按模块/功能归类代码文件、配置文件、测试数据。

使用流程(超简单)

  1. 选择需要整理的文件夹;
  2. 选择整理模式(智能/按类型/按前缀),可补充个性化需求;
  3. 点击「分析并生成整理方案」,等待AI生成预览;
  4. 调整预览中的分类(拖拽/右键操作);
  5. 确认无误后点击「执行整理」,完成后可随时撤销。

后续规划

目前工具已满足核心整理需求,后续计划围绕Agent能力与使用体验做持续升级:

  • 增加Agent的长期记忆功能,学习用户的分类习惯,下次整理自动复用,越用越贴合你的需求;
  • 新增重复文件检测与清理能力,补充文件去重的专用工具链;
  • 支持自定义分类模板,可保存常用整理规则,一键复用;
  • 优化多智能体协作架构,拆分感知、决策、执行、校验为独立子Agent,进一步提升稳定性与准确性;
  • 支持网络路径/云盘目录整理,覆盖更多使用场景。

写在最后

这款工具的初衷是解决我自己的文件夹杂乱问题——作为程序员,每天要处理大量代码、文档、截图,手动整理太浪费时间,而AI能精准捕捉我的分类习惯,比手动整理更高效。

如果你也饱受文件夹杂乱的困扰,不妨试试这款工具,把整理文件的时间省下来做更重要的事。后续我会开放源码(或打包成可执行文件),感兴趣的朋友可以持续关注~

(附:工具界面截图👇)

左侧为整理前结构,右侧为AI生成的整理预览,高风险文件标注⚠️,支持拖拽调整,界面简洁易操作。

代码已经开源在github:https://github.com/ChenAI-TGF/FolderFox 如果觉得有用的话欢迎点一个宝贵的Star! 谢谢!!!

目录
相关文章
|
1月前
|
人工智能 供应链 安全
国家互联网应急中心通报:OpenClaw存在致命漏洞,90%实例可被直接攻击
国家网信办通报OpenClaw存在严重安全风险:默认暴露公网、90%实例可被直接攻击。该AI智能体框架存在架构缺陷、258个历史漏洞、插件投毒、权限失控等五大系统性风险,含多个高危RCE漏洞。建议立即升级至2026.3.11+版本,禁用默认配置,严审插件,最小权限运行。
|
5月前
|
机器学习/深度学习 人工智能 自然语言处理
AI 十大论文精讲(七):Switch Routing 如何破解 MoE 的路由、通信与稳定性三大痛点
Switch Transformers通过简化MoE路由机制,实现万亿参数模型的高效训练。其核心创新在于Switch Routing(单专家激活)、选择性精度与三重并行架构,在降低计算成本的同时提升模型规模与稳定性,为大模型稀疏化发展奠定基础。
618 132
AI 十大论文精讲(七):Switch Routing 如何破解 MoE 的路由、通信与稳定性三大痛点
|
1月前
|
人工智能 JavaScript 网络安全
OpenClaw阿里云/本地部署图文教程:自动化工作流搭建, 一个人顶一支团队
GitHub 超 20 万星的开源 AI 助手框架 OpenClaw(前身为 Clawdbot、Moltbot),早已不是简单的聊天工具——它能同时连接 WhatsApp、Telegram、飞书等十多个平台,通过技能组合、定时任务、模型协同,搭建全流程自动化工作流,真正实现“一个人顶一支团队”。但很多用户部署后仅停留在“能聊天”阶段,未能发挥其核心自动化价值。
3994 9
|
4月前
|
数据可视化 前端开发 安全
AgentScope 1.0 全面进化,从原型走向产业落地!
AgentScope全新升级,打造生产级智能体生态:推出开箱即用的Alias、EvoTraders等应用,支持多场景落地;强化基建,实现动态技能扩展、白盒化运行与多语言支持;集成语音交互、数据工程等能力,提供从开发到部署的全链路解决方案。
2945 0
|
5月前
|
机器学习/深度学习 人工智能 Rust
茶叶的病害与健康状态图像数据集(10,000 张图片已划分)| AI训练适用于目标检测任务
本数据集包含10,000张标注茶叶图像,覆盖8类常见病害与健康状态,适用于目标检测、图像分类等AI任务。已划分训练、验证与测试集,支持YOLO等主流框架,助力智慧农业与病害智能诊断研究。
1204 37
茶叶的病害与健康状态图像数据集(10,000 张图片已划分)| AI训练适用于目标检测任务
|
2月前
|
JavaScript Linux iOS开发
零代码零基础!小红书MCP全自动化运营【保姆级安装教程】
小红书MCP是一款开箱即用的自动化运营工具,支持登录、发图文/视频、评论互动等。无需源码编译或Docker,下载预编译安装包即可快速部署,兼容Windows/macOS/Linux。配合Cursor编辑器,通过自然语言指令即可完成全部操作,新手10分钟上手。
3960 0