2 天,用函数计算 AgentRun 爆改一副赛博朋克眼镜

简介: 2 天将吃灰的 Meta 眼镜改造成“交警Copilot”:通过阿里云函数计算 AgentRun 实现端-管-云协同,利用 Prompt 驱动交通规则判断,结合 OCR 与数据库查询,打造可动态扩展的智能执法原型,展现 Agent 架构在真实场景中的灵活与高效。

作者:简志


背景


一年前,我购入了 Meta Ray-ban 眼镜,Meta 对于眼镜本体的开发及 App 更新很快,但由于没有中文支持和开放的 SDK 导致对国内用户非常不友好。2025 年 11 月,Meta 终于放出了 Device Access Toolkit 让社区看到了点意思,前两天逛 GitHub 刷到了名为 turbometa-rayban-ai 开源项目,项目作者开发了直连中文 App + 百炼 API,实现了几个支持有趣功能(例如中文多模态对话、卡路里检测等)。


路都铺好了:能截流、能传图、能搞 AI 交互。看着 Repo 里的调用代码,似乎加一个服务端的功能不是什么难事?正好前段时间刷短视频,看到某地交警配备了那种“黑科技眼镜”,看一眼车牌就能识别是不是违章车,科技瞬间变成人间烟火。当时我就在想:这玩意儿虽然看起来高大上,但核心逻辑不就是 OCR + 查库 + 规则判断吗?


吃灰的 AI 眼镜 -( ????)-> 交警 Copilot

ea2649e490262b9f57e1535bc0b3b397.png

ed0da52125ab961995001064592f838a.png


既然有了 turbometa-rayban-ai 解决了样板间问题,我又略懂一些 Agent 架构,能不能用阿里云函数计算 AgentRun 功能,把这个原型给“Hack”出来?


“端管云”协同框架


首先我们来梳理一个整体架构图,眼镜本身算力有限,所以我们的策略是:端侧只负责看,云端负责想与处理。我设计了经典的“端-管-云”三层架构:


1. 端 (Client)AI 眼镜 + iOS App负责“抽帧”和“传图”,做一个无情的传输机器。

2. 脑 (Brain)阿里云函数计算 AgentRun负责思考“今天是单号还是双号?”、“这车是不是VIP?”。

3. 手 (Tools)阿里云 FC - 函数工具负责脏活累活,比如查数据库、写日志。

整体的数据流向如下:

  • 看 (See):眼镜看到车牌 -> 蓝牙传输 -> iOS App。
  • 传 (Upload):iOS App 抽帧 -> HTTP POST -> 阿里云函数计算 FC。
  • 想 (Think):FC 注入日期规则 -> AgentRun 思考 -> 决定查库。
  • 查 (Action):AgentRun 调度 FC 工具 -> 读写数据库 -> 返回结果。
  • 说 (Speak):AgentRun 生成人性化回复话-> FC 返回 -> iOS 转语音 -> 眼镜播放(规划中,暂未实现)。

c33f89ad18075e7056c42f60b1dd4ede.png


动手,让想法照进现实


1. 客户端开发

在我们的架构设计中,iOS 客户端的角色被设计为一个“克制的中继”。我们不希望手机成为计算瓶颈,因此端侧只负责 I/O,不负责 AI 推理,这套逻辑确保了端侧的极致轻量化。由于客户端开发不是重点,所以我直接基于 turbometa 项目用 Vibe Coding + XCode 编译缝合了一个转发功能。


架构图 核心架构与流程逻辑

1769740387306_c2ea159d4be34aada18a9a2138dea05f.png

  • 链路建立:App 通过 turbometa 协议或 SDK 与眼镜建立蓝牙/Wi-Fi 高速通道,实时获取摄像头的画面数据。
  • 抽帧:我们不上传连续视频流,而是每隔 1~2 秒截取一帧画面。直接调VL模型估计吃不消。
  • 云端交互:将筛选出的高清图片进行 Base64 编码,打包当前时间戳(用于 Agent 判断单双号)和 GPS(位置) 信息,发送 HTTP POST 请求直连阿里云 FC 网关。
  • 眼镜播放:一旦收到云端 Agent 返回的 JSON 指令(例如 {"text": "双号限行,拦截"}),App 立即调用 iOS 原生的 TTS 引擎合成语音,音频流会自动路由回眼镜的开放式扬声器播放。


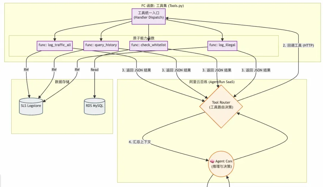
2. 服务端开发

服务端有 4 个组件,全部通过阿里云函数计算(FC 构建),分别是:

  • 接入点:负责鉴权并处理客户端调用。Context 注入:计算“今天是单号还是双号”,将这个环境信息(Context)塞入 Prompt,再传给 Agent。
  • AgentRun:核心决策者。它不碰数据库,只负责“想”。判断:“车牌是双号,今天是单号,违规了 -> 应该调用查白名单工具。”
  • FunModel(AgentRun 背后模型):通过阿里云百炼 API、调用 Qwen 模型。
  • 工具(FC Tools):连接 RDS (MySQL) 查白名单,连接 SLS 写违章日志。
  • log_traffic_all:把车牌、时间等信息记录下来。
  • query_history:通过车牌查询历史库,过去 7 天、30 天是否有出现。
  • check_whitelist:查询车牌是否在报备白名单中。
  • log_illegal:记录日志,后台处理。
  • 存储层:
  • 阿里云日志服务(SLS):用于存储记录数据,开箱即用,几乎无使用成本。
  • 阿里云 RDS(Mysql):用来存储报备白名单。

1769740425076_5a29cfa8b96c4411a1acf9ef4ead80c5.png

2.1 函数计算 AgentRun

定义“大脑”的逻辑 (Prompt Engineering) 我们没有写复杂的 Python 逻辑判断单双号,而是写了一段 Prompt。在 AgentRun 里,自然语言就是代码。


System Prompt 核心片段:


你是一个智能交通管控 Agent。
当前日期信息:{{current_date_info}} (由网关注入,例如:今天是1号,单号)
处理流程:
1. 必须执行:先调用 `log_traffic_all` 记录流水。
2. 规则判断:
   - 单号日仅允许尾号单数通行;双号日仅允许尾号双数。
   - 如果满足,直接“放行”。
3. 违规处理:
   - 违反单双号规则时,别急着开罚单!
   - 先调用 `check_whitelist` 查白名单。
   - 如果没报备,再调用 `query_plate_history` 查查是不是惯犯。
   - 最后生成简短回复。


逻辑看起来很简单,如果老板明天说“周三改为尾号 3 限行”,我只需要改 Prompt,不用重新部署代码。


2.2 FC Tool:打造“手脚”

Agent 再聪明也无法直接连数据库。我们用 FC (Python Runtime) 封装了几个原子能力工具。


这里的代码核心是“只做执行,不带脑子”。


# tools.py (部署在 FC 上)
def handler(event, context):
    # AgentRun 会把要调用的函数名传过来
    tool_name = json.loads(event).get('function')
    if tool_name == 'check_whitelist':
        # 纯粹的 SQL 查询
        return db.query("SELECT count(*) FROM whitelist WHERE plate=%s", plate)
    elif tool_name == 'log_illegal_notice':
        # 写入 SLS 日志服务,甚至把违章照片存进去
        return sls.put_log(plate, image_base64, "violation")
    # ... 其他工具


我们把这个 FC 函数绑定到 AgentRun 的工具列表里,并在 AgentRun 中选上,Agent 拥有了操作真实世界的能力。


2.3 连接客户端 (The Gateway)

最后,我们需要一个 HTTP 入口来接收 iOS 传来的照片,并把“当前日期”告诉 Agent。


# main.py (入口网关)
def handler(event, context):
    # 1. 算一下今天是单号还是双号
    is_odd = (datetime.now().day % 2 != 0)
    date_context = f"今天是{'单号' if is_odd else '双号'}"
    # 2. 组装 Prompt,把图片和日期一起丢给 Agent
    prompt = f"{date_context},请处理这张图片里的车:{image_url}"
    # 3. 调用 AgentRun 接口
    reply = call_agent_run(prompt)
    # 4. 返回结果
    return {"voice_feedback": reply}


灵魂拷问:小题大做,还是降维打击?


可能很多人在问,这么小一个应用,半年前都已经在全国铺开了,有必要再用 Agent 架构 + 函数计算(FaaS)造一遍轮子吗?想了想还真有点区别:


拷问一:几行 if-else搞定的事,为什么用 Agent 架构?

你可能会问:“不就是查个车牌吗?我在 Python 里写几行 if-else 不也一样跑?”


这就到了本项目的精髓所在。用 AgentRun(Agent 架构)取代传统后端逻辑,不仅仅是为了蹭 AI 的热度,而是为了解决现实世界中“需求总在变”和“数据总是不完美”这两个死穴。相比于传统硬编码(Hard-coding),Agent 方案展现了降维打击般的优势:


逻辑解耦:Prompt 即业务

在传统开发中,业务逻辑是“焊死”在代码里的。一旦交规从“单双号限行”变成“周五尾号 4 和 9 限行”,你得修改代码、重新测试、重新部署上线。


而在 Agent 架构中,代码只负责“能力”(查库、写日志),Prompt 负责“逻辑”。举个例子(规则突变),明天突然要严查“皮卡车”,禁止皮卡进入。


  • 传统做法改代码,加一个 if vehicle_type == 'pickup',重新发版。
  • Agent 做法只需在后台 System Prompt 里加一句话——“注意,从现在起,所有皮卡车一律拦截。”Agent 会自动调用 OCR 识别车型(如果 VLM 支持)并执行拦截逻辑,代码一行不用动。


动态编排:省钱又高效

传统代码通常是“流水线”式的:先 OCR -> 再查库 -> 再记日志。不管需不需要,流程都要走一遍。


Agent 拥有 “自主决策权”,它知道什么时候该省事,什么时候该深究。例如来了一辆车,但 OCR 识别结果是一串乱码(可能是树叶遮挡)。


  • 传统做法拿着乱码去数据库 SELECT * FROM ...,浪费一次数据库查询,最后报错。
  • Agent 做法Agent 看到乱码会思考:“这显然不是一个有效的车牌格式,查库也是浪费时间。”它会跳过查库工具,直接反馈:“车牌模糊,请重拍。” —— 它懂得“止损”。


语义级扩展

Agent 可以理解复杂的、非结构化的指令。比如:你想找一辆特定的车,但忘了车牌,只记得是“红色的宝马”。


  • Agent 做法你可以直接对眼镜说:“帮我留意一下红色的宝马。”Agent 会将“红色宝马”这个特征加入到它的短期记忆中。当后续图片流中出现红色车身+宝马标时,哪怕你没写专门的“颜色识别代码”,Agent (如果是多模态) 也能理解并触发警报。

总结一下:传统程序是“你让它干啥它干啥”(就算前面是坑也往下跳,抛出异常人工处理);Agent 架构是“你告诉它目标,它自己找路”(遇到坑它知道绕过去,甚至还能帮你填上)。对于像交警执法这样充满变数和非标准情况的场景,Agent 才是那个最聪明的“副驾”。


拷问二:为什么选 FaaS?

在设计这套系统时,我毫不犹豫地选择了阿里云函数计算 (FC) 作为后端运行时。这不仅仅是因为我懒得维护服务器,更是因为在 Agent + IoT 这种场景下,Serverless 简直是“天选之子”。


极致的“抠门”艺术

交通场景的流量是极其不均匀的。早晚高峰车水马龙,半夜三更鬼影都没一个。


  • 传统服务器你得按最高峰的配置买机器。半夜没车时,CPU 在空转,你的钱在燃烧。
  • FaaS 模式有车来才干活,没车来就睡觉。


当眼镜没传照片时,实例缩容到 0,一分钱不扣当早高峰突然来了 100 辆车,FC 瞬间拉起 100 个实例并行处理。这种“用完即走”的特性,对于我这种钱包不鼓的开发者来说,简直是救命稻草。


Tools as Functions

在 Agent 架构中,大模型需要调用各种 Tools(工具)。你仔细想一下,一个 Tool 的定义,是不是天生就长得像一个 Function?


  • Tool 定义输入车牌 -> 查库 -> 输出结果。
  • FaaS 定义Event Trigger -> Python Handler -> Return JSON。


这两者是 1:1 完美映射的。我不需要在一个庞大的 Spring Boot 或 Django 项目里写一堆接口,我只需要写一个个独立、原子化的小函数:check_whitelistlog_to_sls。Agent 想用哪个,就唤醒哪个。这种类微服务化的架构,让给 AI 增加新技能变得异常简单——写个新函数,一挂载,搞定。


“胶水” 的力量

AgentRun 只是大脑,数据都在云产品里(RDS, SLS, OSS)。FaaS 就像是强力胶水,它原生集成了阿里云的各种 SDK。


  • 你想存照片?FC 几行代码转存 OSS。
  • 你想记日志?FC 原生对接 SLS。
  • 你想发通知?FC 触发短信网关。


FaaS 屏蔽了底层基础设施的复杂性让我能专注于写那几行核心的“胶水代码”,而不是去折腾数据库连接池或者网络配置。如果说 AgentRun 是我请来的“天才指挥官”那 FaaS 就是一支“特种部队”——平时隐身不花钱,一声令下,千军万马,使命必达。


写在最后


借助 Vibe Coding、云计算产品、及 GitHub 开源项目,一个从未写过 iOS 小白解锁了 Meta Ray-Ban 眼镜的开发,构建了一个“端-管-云”协同的智能原型:眼镜负责第一视角采集,iOS App 负责抽帧中继,云端 AgentRun 充当“大脑”进行意图理解与决策,指挥 FC 函数完成查库、违章记录等实操。2 天零碎时间,把一副消费级眼镜勉强魔改成“交警副驾”:)


当然 Demo 只是在 Mock 数据上勉强跑通,离 Production 还是有很大距离,还有很多优化的地方,比如:


  • 端侧减负:在 iOS 端引入视觉算法检测画面清晰度,模糊帧直接丢弃,大幅节省 5G 上传流量。
  • 降本提速:在 FC 部署 GPU 版 OCR 小模型做预处理,只将提取后的“车牌文本”传给 Agent,将 Token 消耗降低 90%,速度提升一倍。可以借助 Redis 缓存,把邻近(例如 1 分钟内)车牌去重,减少重复数据和调用。
  • 完善体验:引入全链路流式交互 (Streaming TTS),让 AI 边想边说,将语音反馈的等待感压至毫秒级。

在开发的过程中,也发现作为微服务、Agent 应用调试工具、注册工具和 Debug 也是挺折腾的,相关建议也正在整理反馈给产品方。等各方体验完善后,我也计划把项目打包成一个 Demo 项目上架,让更多人来体验“科技的人间烟火”。


文中提及产品及项目:

相关实践学习
【AI破次元壁合照】少年白马醉春风,函数计算一键部署AI绘画平台
本次实验基于阿里云函数计算产品能力开发AI绘画平台,可让您实现“破次元壁”与角色合照,为角色换背景效果,用AI绘图技术绘出属于自己的少年江湖。
从 0 入门函数计算
在函数计算的架构中,开发者只需要编写业务代码,并监控业务运行情况就可以了。这将开发者从繁重的运维工作中解放出来,将精力投入到更有意义的开发任务上。
相关文章
|
13天前
|
机器学习/深度学习 人工智能 自然语言处理
模型训练篇|多阶段ToolRL打造更可靠的AI导购助手
芝麻租赁推出AI导购“租赁小不懂”,针对长周期、重决策租赁场景,首创“One-Model + Tool-Use”架构与两阶段强化学习,攻克需求难匹配、决策效率低、服务被动三大痛点,实现响应提速78%、推荐成功率提升14.93%,打造贴切、沉浸、信任的场景化租赁体验。(239字)
154 25
模型训练篇|多阶段ToolRL打造更可靠的AI导购助手
|
13天前
|
人工智能 Java Nacos
构建开放智能体生态:AgentScope 如何用 A2A 协议与 Nacos 打通协作壁垒?
AgentScope 全面支持 A2A 协议和 Nacos 智能体注册中心,实现跨语言跨框架智能体互通。
442 53
|
13天前
|
XML 前端开发 Serverless
自建一个 Agent 很难吗?一语道破,万语难明
本文分享了在奥德赛TQL研发平台中集成BFF Agent的完整实践:基于LangGraph构建状态图,采用Iframe嵌入、Faas托管与Next.js+React框架;通过XML提示词优化、结构化知识库(RAG+DeepWiki)、工具链白名单及上下文压缩(保留近3轮对话)等策略,显著提升TQL脚本生成质量与稳定性。
280 33
自建一个 Agent 很难吗?一语道破,万语难明
|
27天前
|
人工智能 安全 调度
AI工程vs传统工程 —「道法术」中的变与不变
本文从“道、法、术”三个层面对比AI工程与传统软件工程的异同,指出AI工程并非推倒重来,而是在传统工程坚实基础上,为应对大模型带来的不确定性(如概率性输出、幻觉、高延迟等)所进行的架构升级:在“道”上,从追求绝对正确转向管理概率预期;在“法”上,延续分层解耦、高可用等原则,但建模重心转向上下文工程与不确定性边界控制;在“术”上,融合传统工程基本功与AI新工具(如Context Engineering、轨迹可视化、多维评估体系),最终以确定性架构驾驭不确定性智能,实现可靠价值交付。
330 41
AI工程vs传统工程 —「道法术」中的变与不变
|
1月前
|
人工智能 安全 API
Nacos 安全护栏:MCP、Agent、配置全维防护,重塑 AI Registry 安全边界
Nacos安全新标杆:精细鉴权、无感灰度、全量审计!
758 69
|
22天前
|
人工智能 自然语言处理 运维
阿里开源 Assistant Agent,助力企业快速构建答疑、诊断智能助手
一款快速构建智能客服、诊断助手、运维助手、AIOps 的开源框架。
650 56
|
27天前
|
数据采集 人工智能 IDE
告别碎片化日志:一套方案采集所有主流 AI 编程工具
本文介绍了一套基于MCP架构的轻量化、多AI工具代码采集方案,支持CLI、IDE等多类工具,实现用户无感、可扩展的数据采集,已对接Aone日志平台,助力AI代码采纳率分析与研发效能提升。
407 46
告别碎片化日志:一套方案采集所有主流 AI 编程工具
|
1月前
|
SQL 人工智能 分布式计算
从工单、文档到结构化知识库:一套可复用的 Agent 知识采集方案
我们构建了一套“自动提取 → 智能泛化 → 增量更新 → 向量化同步”的全链路自动化 pipeline,将 Agent 知识库建设中的收集、提质与维护难题转化为简单易用的 Python 工具,让知识高效、持续、低门槛地赋能智能体。
342 36
|
27天前
|
人工智能 运维 监控
进阶指南:BrowserUse + AgentRun Sandbox 最佳实践
本文将深入讲解 BrowserUse 框架集成、提供类 Manus Agent 的代码示例、Sandbox 高级生命周期管理、性能优化与生产部署策略。涵盖连接池设计、安全控制、可观测性建设及成本优化方案,助力构建高效、稳定、可扩展的 AI 浏览器自动化系统。
445 47
|
26天前
|
人工智能 运维 前端开发
阿里云百炼高代码应用全新升级
阿里云百炼高代码应用全新升级,支持界面化代码提交、一键模板创建及Pipeline流水线部署,全面兼容FC与网关多Region生产环境。开放构建日志与可观测能力,新增高中低代码Demo与AgentIdentity最佳实践,支持前端聊天体验与调试。
377 52

热门文章

最新文章