吃灰 AI 眼镜爆改“交警 Copilot”,函数计算AgentRun 实操记录

简介: 本文介绍基于Meta Ray-Ban眼镜的“交警Copilot”原型:利用turbometa开源项目实现中文直连,结合阿里云函数计算(FC)与AgentRun构建“端-管-云”架构——眼镜采图、iOS抽帧上传、云端Agent动态决策(OCR+规则判断+查库),支持单双号限行识别等。全栈Serverless,Prompt即业务逻辑,灵活应对交规变更。(239字)

背景

一年前,我购入了 Meta Ray-ban 眼镜,Meta 对于眼镜本体的开发及 App 更新很快,但由于没有中文支持和开放的SDK 导致对国内用户非常不友好。2025 年 11 月,Meta 终于放出了 Device Access Toolkit 让社区看到了点意思,前两天逛 GitHub 刷到了名为turbometa-rayban-ai 开源项目,项目作者开发了直连中文 App + 百炼 API,实现了几个有趣功能(例如中文多模态对话、卡路里检测等)。

路都铺好了:能截流、能传图、能搞 AI 交互。看着 Repo 里的调用代码,似乎加一个服务端的功能不是什么难事?正好前段时间刷短视频,看到某地交警配备了那种“黑科技眼镜”,看一眼车牌就能识别是不是违章车,科技瞬间变成人间烟火。当时我就在想:这玩意儿虽然看起来高大上,但核心逻辑不就是 OCR + 查库 + 规则判断 吗?

吃灰的 AI 眼镜 -( ????)-> 交警 Copilot

既然有了 turbometa-rayban-ai 解决了样板间问题,我又略懂一些 Agent 架构,能不能用阿里云函数计算 AgentRun功能,把这个原型给“Hack”出来?


“端管云”协同框架

首先我们来梳理一个整体架构图,眼镜本身算力有限,所以我们的策略是:端侧只负责看,云端负责想与处理。我设计了经典的 “端-管-云” 三层架构:

1.端 (Client):AI 眼镜 + iOS App。负责“抽帧”和“传图”,做一个无情的传输机器。

2.脑 (Brain):阿里云函数计算 AgentRun。负责思考“今天是单号还是双号?”、“这车是不是VIP?”。

3.手 (Tools):阿里云 FC - 函数工具。负责脏活累活,比如查数据库、写日志。

整体的数据流向如下:

  • 看 (See): 眼镜看到车牌 -> 蓝牙传输 -> iOS App。
  • 传 (Upload): iOS App 抽帧 -> HTTP POST -> 阿里云函数计算FC。
  • 想 (Think): FC 注入日期规则 -> AgentRun 思考 -> 决定查库。
  • 查 (Action): AgentRun 调度 FC 工具 -> 读写数据库 -> 返回结果。
  • 说 (Speak): AgentRun 生成人性化回复-> FC 返回 -> iOS 转语音 -> 眼镜播放(规划中,暂未实现)。

动手,让想法照进现实

1. 客户端开发

在我们的架构设计中,iOS 客户端的角色被设计为一个 “克制的中继”。我们不希望手机成为计算瓶颈,因此端侧只负责 I/O,不负责 AI 推理,这套逻辑确保了端侧的极致轻量化。由于客户端开发不是重点,所以我直接基于 turbometa 项目用 Vibe Coding + XCode 编译缝合了一个转发功能。

架构图

核心架构与流程逻辑

  • 链路建立:App 通过 turbometa 协议或 SDK 与眼镜建立蓝牙/Wi-Fi 高速通道,实时获取摄像头的画面数据。
  • 抽帧:我们不上传连续视频流,而是每隔 1~2 秒截取一帧画面。直接调VL模型估计吃不消。
  • 云端交互:将筛选出的高清图片进行 Base64 编码,打包当前时间戳(用于 Agent 判断单双号)和 GPS(位置) 信息,发送 HTTP POST 请求直连阿里云 FC 网关。
  • 眼镜播放:一旦收到云端 Agent 返回的 JSON 指令(例如 {"text": "双号限行,拦截"}),App 立即调用 iOS 原生的 TTS 引擎合成语音,音频流会自动路由回眼镜的开放式扬声器播放。

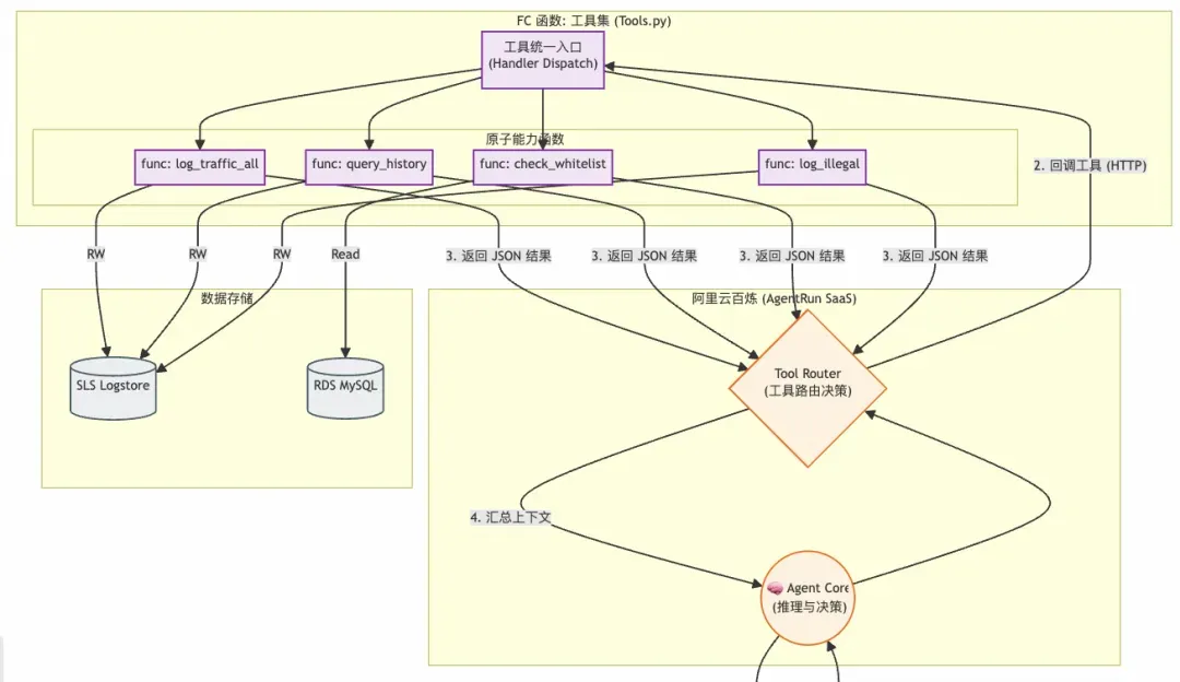
2. 服务端开发

服务端有 4 个组件,全部通过阿里云函数计算(FC 构建),分别是:

  • 接入点:负责鉴权并处理客户端调用。Context 注入:计算“今天是单号还是双号”,将这个环境信息(Context)塞入 Prompt,再传给 Agent;
  • AgentRun:核心决策者。它不碰数据库,只负责“想”。判断:“车牌是双号,今天是单号,违规了 -> 应该调用查白名单工具。”;
  • FunModel(AgentRun 背后模型):通过阿里云百炼API、调用 Qwen 模型;
  • 工具(FC Tools):连接 RDS (MySQL) 查白名单,连接 SLS 写违章日志;
  • log_traffic_all:把车牌、时间等信息记录下来;
  • query_history:通过车牌查询历史库,过去 7 天、30 天是否有出现;
  • check_whitelist:查询车牌是否在报备白名单中;
  • log_illegal:记录日志,后台处理;
  • 存储层:
  • 阿里云日志服务(SLS):用于存储记录数据,开箱即用,几乎无使用成本;
  • 阿里云 RDS(Mysql):用来存储报备白名单。

2.1 函数计算 AgentRun

定义“大脑”的逻辑 (Prompt Engineering)我们没有写复杂的 Python 逻辑判断单双号,而是写了一段 Prompt。在 AgentRun 里,自然语言就是代码。

System Prompt 核心片段:

你是一个智能交通管控 Agent。
当前日期信息:{{current_date_info}} (由网关注入,例如:今天是1号,单号)

处理流程:
1. 必须执行:先调用 `log_traffic_all` 记录流水。
2. 规则判断:
   - 单号日仅允许尾号单数通行;双号日仅允许尾号双数。
   - 如果满足,直接“放行”。
3. 违规处理:
   - 违反单双号规则时,别急着开罚单!
   - 先调用 `check_whitelist` 查白名单。
   - 如果没报备,再调用 `query_plate_history` 查查是不是惯犯。
   - 最后生成简短回复。

逻辑看起来很简单,如果老板明天说“周三改为尾号 3 限行”,我只需要改 Prompt,不用重新部署代码。

2.2 FC Tool:打造“手脚”

Agent 再聪明也无法直接连数据库。我们用 FC (Python Runtime) 封装了几个原子能力工具。

这里的代码核心是 “只做执行,不带脑子”。

# tools.py (部署在 FC 上)
def handler(event, context):
    # AgentRun 会把要调用的函数名传过来
    tool_name = json.loads(event).get('function')
    
    if tool_name == 'check_whitelist':
        # 纯粹的 SQL 查询
        return db.query("SELECT count(*) FROM whitelist WHERE plate=%s", plate)
        
    elif tool_name == 'log_illegal_notice':
        # 写入 SLS 日志服务,甚至把违章照片存进去
        return sls.put_log(plate, image_base64, "violation")
        
    # ... 其他工具

我们把这个 FC 函数绑定到 AgentRun 的工具列表里,并在 AgentRun 中选上,Agent 拥有了操作真实世界的能力。

2.3连接客户端 (The Gateway)

最后,我们需要一个 HTTP 入口来接收 iOS 传来的照片,并把“当前日期”告诉 Agent。

# main.py (入口网关)
def handler(event, context):
    # 1. 算一下今天是单号还是双号
    is_odd = (datetime.now().day % 2 != 0)
    date_context = f"今天是{'单号' if is_odd else '双号'}"
    
    # 2. 组装 Prompt,把图片和日期一起丢给 Agent
    prompt = f"{date_context},请处理这张图片里的车:{image_url}"
    
    # 3. 调用 AgentRun 接口
    reply = call_agent_run(prompt)
    
    # 4. 返回结果
    return {"voice_feedback": reply}

灵魂拷问:小题大做,还是降维打击?

可能很多人在问,这么小一个应用,半年前都已经在全国铺开了,有必要再用 Agent架构 + 函数计算(FaaS) 造一遍轮子吗?想了想还真有点区别:

拷问一:几行 if-else搞定的事,为什么用 Agent 架构?

你可能会问:“不就是查个车牌吗?我在 Python 里写几行 if-else 不也一样跑?”

这就到了本项目的精髓所在。用 AgentRun(Agent 架构)取代传统后端逻辑,不仅仅是为了蹭 AI 的热度,而是为了解决现实世界中 “需求总在变”和“数据总是不完美”这两个死穴。相比于传统硬编码(Hard-coding),Agent 方案展现了降维打击般的优势:

逻辑解耦:Prompt 即业务

在传统开发中,业务逻辑是“焊死”在代码里的。一旦交规从“单双号限行”变成“周五尾号 4 和 9 限行”,你得修改代码、重新测试、重新部署上线。

而在 Agent 架构中,代码只负责“能力”(查库、写日志),Prompt 负责“逻辑”。举个例子(规则突变),明天突然要严查“皮卡车”,禁止皮卡进入。

  • 传统做法:改代码,加一个 if vehicle_type == 'pickup',重新发版。
  • Agent 做法:只需在后台 System Prompt 里加一句话——“注意,从现在起,所有皮卡车一律拦截。” Agent 会自动调用 OCR 识别车型(如果 VLM 支持)并执行拦截逻辑,代码一行不用动。

动态编排:省钱又高效

传统代码通常是“流水线”式的:先 OCR -> 再查库 -> 再记日志。不管需不需要,流程都要走一遍。

Agent 拥有 “自主决策权”,它知道什么时候该省事,什么时候该深究。例如:来了一辆车,但 OCR 识别结果是一串乱码(可能是树叶遮挡)。

  • 传统做法:拿着乱码去数据库 SELECT * FROM ...,浪费一次数据库查询,最后报错。
  • Agent 做法:Agent 看到乱码会思考:“这显然不是一个有效的车牌格式,查库也是浪费时间。” 它会跳过查库工具,直接反馈:“车牌模糊,请重拍。” —— 它懂得“止损”

语义级扩展

Agent 可以理解复杂的、非结构化的指令。比如:你想找一辆特定的车,但忘了车牌,只记得是“红色的宝马”。

  • Agent 做法:你可以直接对眼镜说:“帮我留意一下红色的宝马。” Agent 会将“红色宝马”这个特征加入到它的短期记忆中。当后续图片流中出现红色车身+宝马标时,哪怕你没写专门的“颜色识别代码”,Agent (如果是多模态) 也能理解并触发警报。

总结一下:传统程序是 “你让它干啥它干啥”(就算前面是坑也往下跳,抛出异常人工处理);Agent 架构是“你告诉它目标,它自己找路”(遇到坑它知道绕过去,甚至还能帮你填上)。对于像交警执法这样充满变数和非标准情况的场景,Agent 才是那个最聪明的“副驾”。

拷问二:为什么选 FaaS?

在设计这套系统时,我毫不犹豫地选择了阿里云函数计算 (FC) 作为后端运行时。这不仅仅是因为我懒得维护服务器,更是因为在 Agent + IoT 这种场景下,Serverless 简直是“天选之子”。

极致的“抠门”艺术

交通场景的流量是极其不均匀的。早晚高峰车水马龙,半夜三更鬼影都没一个。

  • 传统服务器:你得按最高峰的配置买机器。半夜没车时,CPU 在空转,你的钱在燃烧。
  • FaaS 模式:有车来才干活,没车来就睡觉。

当眼镜没传照片时,实例缩容到 0,一分钱不扣。当早高峰突然来了 100 辆车,FC 瞬间拉起 100 个实例并行处理。这种“用完即走”的特性,对于我这种钱包不鼓的开发者来说,简直是救命稻草。

Tools as Functions

在 Agent 架构中,大模型需要调用各种 Tools(工具)。 你仔细想一下,一个 Tool 的定义,是不是天生就长得像一个 Function?

  • Tool 定义:输入车牌 -> 查库 -> 输出结果。
  • FaaS 定义:Event Trigger -> Python Handler -> Return JSON。

这两者是 1:1 完美映射的。我不需要在一个庞大的 Spring Boot 或 Django 项目里写一堆接口,我只需要写一个个独立、原子化的小函数:check_whitelistlog_to_sls。 Agent 想用哪个,就唤醒哪个。这种类微服务化的架构,让给 AI 增加新技能变得异常简单——写个新函数,一挂载,搞定。

“胶水” 的力量

AgentRun 只是大脑,数据都在云产品里(RDS, SLS, OSS)。FaaS 就像是强力胶水,它原生集成了阿里云的各种 SDK。

  • 你想存照片?FC 几行代码转存 OSS。
  • 你想记日志?FC 原生对接 SLS。
  • 你想发通知?FC 触发短信网关。

FaaS 屏蔽了底层基础设施的复杂性,让我能专注于写那几行核心的“胶水代码”,而不是去折腾数据库连接池或者网络配置。如果说 AgentRun 是我请来的 “天才指挥官”,那 FaaS 就是一支“特种部队”——平时隐身不花钱,一声令下,千军万马,使命必达。


写在最后

借助 Vibe Coding、云计算产品、及 GitHub 开源项目,一个从未写过 IOS 小白解锁了 Meta Ray-Ban 眼镜的开发,构建了一个 “端-管-云” 协同的智能原型:眼镜负责第一视角采集,iOS App 负责抽帧中继,云端 AgentRun 充当“大脑”进行意图理解与决策,指挥 FC 函数 完成查库、违章记录等实操。2天零碎时间,把一副消费级眼镜勉强魔改成“交警副驾”:)

当然 Demo 只是在 Mock 数据上勉强跑通,离 Production 还是有很大距离,还有很多优化的地方,比如:

  • 端侧减负:在 iOS 端引入视觉算法检测画面清晰度,模糊帧直接丢弃,大幅节省 5G 上传流量。
  • 降本提速:在 FC 部署 GPU 版 OCR小模型 做预处理,只将提取后的“车牌文本”传给 Agent,将 Token 消耗降低 90%,速度提升一倍。可以借助 Redis 缓存,把邻近(例如 1 分钟内)车牌去重,减少重复数据和调用。
  • 完善体验:引入 全链路流式交互 (Streaming TTS),让 AI 边想边说,将语音反馈的等待感压至毫秒级。

在开发的过程中,也发现作为微服务、Agent 应用调试工具、注册工具和 Debug 也是挺折腾的,相关建议也正在整理反馈给产品方。等各方体验完善后,我也计划把项目打包成一个 Demo 项目上架,让更多人来体验“科技的人间烟火”。

文中提及产品及项目



来源  |  阿里云开发者公众号

作者  |  简志

相关文章
|
5天前
|
人工智能 API 开发者
Claude Code 国内保姆级使用指南:实测 GLM-4.7 与 Claude Opus 4.5 全方案解
Claude Code是Anthropic推出的编程AI代理工具。2026年国内开发者可通过配置`ANTHROPIC_BASE_URL`实现本地化接入:①极速平替——用Qwen Code v0.5.0或GLM-4.7,毫秒响应,适合日常编码;②满血原版——经灵芽API中转调用Claude Opus 4.5,胜任复杂架构与深度推理。
|
9天前
|
JSON API 数据格式
OpenCode入门使用教程
本教程介绍如何通过安装OpenCode并配置Canopy Wave API来使用开源模型。首先全局安装OpenCode,然后设置API密钥并创建配置文件,最后在控制台中连接模型并开始交互。
4163 8
|
15天前
|
人工智能 JavaScript Linux
【Claude Code 全攻略】终端AI编程助手从入门到进阶(2026最新版)
Claude Code是Anthropic推出的终端原生AI编程助手,支持40+语言、200k超长上下文,无需切换IDE即可实现代码生成、调试、项目导航与自动化任务。本文详解其安装配置、四大核心功能及进阶技巧,助你全面提升开发效率,搭配GitHub Copilot使用更佳。
|
16天前
|
存储 人工智能 自然语言处理
OpenSpec技术规范+实例应用
OpenSpec 是面向 AI 智能体的轻量级规范驱动开发框架,通过“提案-审查-实施-归档”工作流,解决 AI 编程中的需求偏移与不可预测性问题。它以机器可读的规范为“单一真相源”,将模糊提示转化为可落地的工程实践,助力开发者高效构建稳定、可审计的生产级系统,实现从“凭感觉聊天”到“按规范开发”的跃迁。
2503 18
|
2天前
|
人工智能 自然语言处理 Cloud Native
大模型应用落地实战:从Clawdbot到实在Agent,如何构建企业级自动化闭环?
2026年初,开源AI Agent Clawdbot爆火,以“自由意志”打破被动交互,寄生社交软件主动服务。它解决“听与说”,却缺“手与脚”:硅谷Manus走API原生路线,云端自主执行;中国实在Agent则用屏幕语义理解,在封闭系统中精准操作。三者协同,正构建AI真正干活的三位一体生态。
1990 6
|
9天前
|
人工智能 前端开发 Docker
Huobao Drama 开源短剧生成平台:从剧本到视频
Huobao Drama 是一个基于 Go + Vue3 的开源 AI 短剧自动化生成平台,支持剧本解析、角色与分镜生成、图生视频及剪辑合成,覆盖短剧生产全链路。内置角色管理、分镜设计、视频合成、任务追踪等功能,支持本地部署与多模型接入(如 OpenAI、Ollama、火山等),搭配 FFmpeg 实现高效视频处理,适用于短剧工作流验证与自建 AI 创作后台。
1303 5
|
1天前
|
人工智能 自然语言处理 Shell
🦞 如何在 Moltbot 配置阿里云百炼 API
本教程指导用户在开源AI助手Clawdbot中集成阿里云百炼API,涵盖安装Clawdbot、获取百炼API Key、配置环境变量与模型参数、验证调用等完整流程,支持Qwen3-max thinking (Qwen3-Max-2026-01-23)/Qwen - Plus等主流模型,助力本地化智能自动化。
🦞 如何在 Moltbot 配置阿里云百炼 API
|
2天前
|
人工智能 数据可视化 Serverless
国产之光:Dify何以成为国内Workflow Agent开发者的首选工具
随着 LLM 技术发展,将LLM从概念验证推向生产时面临诸多挑战,如复杂Prompt工程、长上下文管理、缺乏生产级运维工具及快速迭代难等。Dify旨在通过融合后端即服务(BaaS)和LLMOps理念,为开发者提供一站式、可视化、生产就绪的解决方案。
426 2
|
7天前
|
人工智能 运维 前端开发
Claude Code 30k+ star官方插件,小白也能写专业级代码
Superpowers是Claude Code官方插件,由核心开发者Jesse打造,上线3个月获3万star。它集成brainstorming、TDD、系统化调试等专业开发流程,让AI写代码更规范高效。开源免费,安装简单,实测显著提升开发质量与效率,值得开发者尝试。