MaxCompute SQL AI 的优势和使用体验

简介: MaxCompute SQL AI 将大模型能力融入SQL,实现数据不出库的智能分析。支持自然语言查询、文本语义理解与非结构化数据处理,降低AI使用门槛,保障数据安全,提升分析效率,助力企业高效挖掘数据价值。

1.MaxCompute SQL AI 的优势

结合当前的技术发展趋势(截至2026年初),使用SQL直接调用大模型(LLM)已经从一种实验性技术变成了提升数据处理效率的主流手段。

这种做法的核心优势在于**让数据来找模型,而不是让模型去找数据**。具体来说,主要有以下几个方面的显著优势:

1.1 极低的学习门槛与开发成本

这是最直接的优势。对于企业中庞大的数据分析团队(BI分析师、数据分析师)来说,他们精通SQL,但可能并不熟悉Python或API调用。

  • 无需切换环境:分析师不需要离开熟悉的数据库客户端或BI工具,直接在SQL语句中通过特定函数(如AI_GENERATEMODEL_INVOKE)即可调用模型。
  • 零AI基础:不需要了解大模型的微调、向量数据库原理或复杂的机器学习框架,只需掌握简单的SQL语法扩展即可实现AI增强分析。

1.2 数据安全与合规性(数据不动模型动)

在传统架构中,要对数据库中的敏感数据进行AI分析,通常需要将数据导出到外部AI服务,这带来了数据泄露的风险。

  • 数据不出库:通过在数据库内部(如MaxCompute)集成模型调用,数据始终保留在企业内部或受控的云服务中。
  • 隐私保护:避免了数据在传输过程中的泄露风险,满足金融、医疗等行业的严格合规要求。

1.3 提升非结构化数据的处理能力

传统SQL擅长处理表格化的数据,但面对文本、日志、评论等数据时显得力不从心。

  • 语义理解:通过SQL调用大模型,可以轻松实现对文本字段的情感分析、关键信息提取、自动分类和摘要生成。
  • 场景:分析成千上万条客户投诉文本,自动打标(如“物流问题”、“质量问题”)。
  • 打破数据孤岛:能够将非结构化数据(文本、图像描述)转化为结构化数据,直接与其他业务数据进行关联分析。

1.4 智能化查询优化与运维

大模型不仅仅是被查询的对象,它也可以成为优化数据库性能的助手。

  • Text2SQL:业务人员可以直接用自然语言提问(如“上个月销售额最高的产品”),系统自动生成SQL语句,降低了业务部门自助分析的门槛。
  • 自动调优:大模型可以分析慢查询日志和执行计划,提供索引优化建议或参数调优方案,辅助DBA进行运维。
  • MaxComputeMaxCompute 提供了 基于 SQL 语言的 SQL AI Function,支持指定 MaxCompute 模型对象进行推理调用,包括内置提供的公共大语言模型,用户导入模型及远程模型,让 SQL 开发者可以用熟悉的 SQL 语言轻松驾驭大模型!

图片.png

1.5 灵活的架构与成本控制

通过SQL接口调用大模型,底层可以灵活对接不同的模型服务。

  • 多模型选择:你可以在SQL中指定调用不同的模型(如通义千问、DeepSeek、GPT系列等),根据任务复杂度选择性价比最高的模型。
  • 本地与云端混合:支持通过SQL调用云端API,也支持调用本地部署的开源模型(如Llama、Qwen),在成本和性能之间取得平衡。
  • MaxCompute:

图片.png

1.6 传统SQL分析 vs. SQL + 大模型分析

维度 传统SQL分析 SQL + 大模型
数据类型 仅限结构化数据(数字、日期) 结构化 + 非结构化数据(文本、日志)
使用者 DBA、专业分析师 业务人员、分析师、开发者
查询方式 编写复杂JOIN和聚合语句 自然语言提问、简单函数调用
处理能力 精确匹配、统计计算 语义理解、推理、生成、模糊匹配
数据安全 数据通常在库内 数据无需导出,处理在服务端完成


2.MaxCompute SQL AI 的使用体验

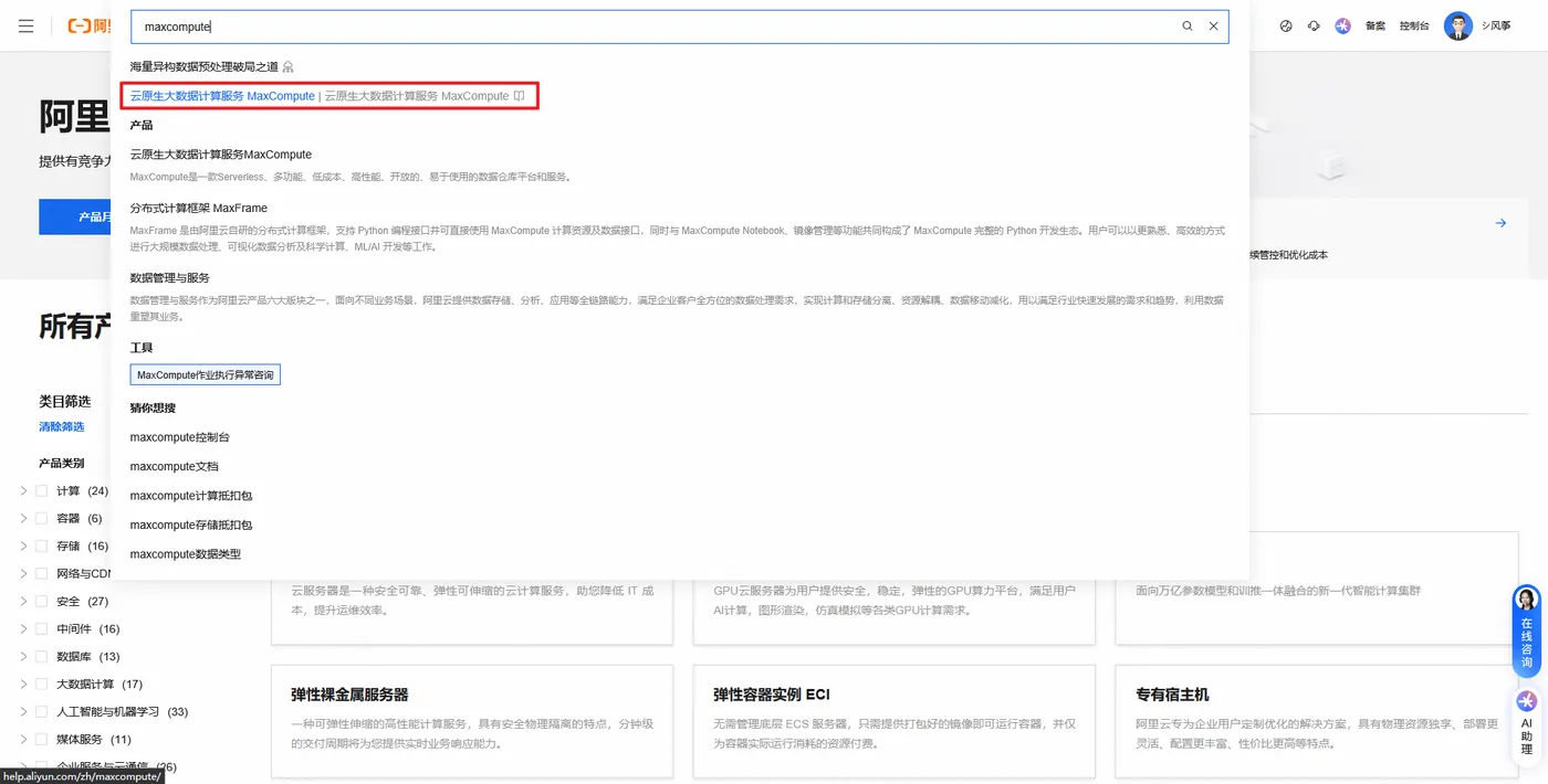
启用流程可参考《MaxCompute SQL AI 实操教程》进行,这里近贴出实操截图:

搜索MaxCompute:

图片.png

选择免费试用:

图片.png

选择立即试用:

图片.png

一定要注意,最终的计算费用是0才对:

图片.png

目录
相关文章
|
1月前
|
供应链 容器
什么是code128码?
Code 128码是一种高密度条形码,支持全ASCII字符,广泛用于物流、运输和供应链管理。它分为A、B、C三个子集,可编码字母、数字及控制符,具有高密度、小空间优势,适用于复杂数据编码需求。
484 3
|
2月前
|
SQL 人工智能 分布式计算
【MaxCompute SQL AI 实操教程】0元体验使用大模型提效数据分析
【MaxCompute SQL AI 实操教程】0元体验使用大模型提效数据分析
469 3
|
2月前
|
机器学习/深度学习 缓存 物联网
打造社交APP人物动漫化:通义万相wan2.x训练优化指南
本项目基于通义万相AIGC模型,为社交APP打造“真人变身跳舞动漫仙女”特效视频生成功能。通过LoRA微调与全量训练结合,并引入Sage Attention、TeaCache、xDIT并行等优化技术,实现高质量、高效率的动漫风格视频生成,兼顾视觉效果与落地成本,最终优选性价比最高的wan2.1 lora模型用于生产部署。(239字)
1062 102
|
3月前
|
机器学习/深度学习 人工智能 缓存
让AI评测AI:构建智能客服的自动化运营Agent体系
大模型推动客服智能化演进,从规则引擎到RAG,再到AI原生智能体。通过构建“评估-诊断-优化”闭环的运营Agent,实现对话效果自动化评测与持续优化,显著提升服务质量和效率。
1881 86
让AI评测AI:构建智能客服的自动化运营Agent体系
|
8天前
|
机器学习/深度学习 计算机视觉 网络架构
YOLO26改进 - 注意力机制 |融合HCF-Net维度感知选择性整合模块DASI 增强小目标显著性
本文介绍将HCF-Net中的维度感知选择性融合(DASI)模块集成至YOLO26检测头,通过通道分区与Sigmoid自适应加权,融合高/低维及当前层特征,显著提升红外小目标检测精度,在SIRST数据集上超越主流方法。(239字)
|
9天前
|
人工智能 前端开发 测试技术
Violit: Streamlit杀手,无需全局刷新,构建AI快捷面板
Violit 是新一代 Python Web 框架,融合 Streamlit 的简洁语法与 React 的响应式性能。首创 O(1) 信号状态架构,零重运行、无需 `@cache`/`key`/回调,支持桌面原生应用与 30+ 主题,开箱即用、极速如光。
113 15
|
3月前
|
SQL 自然语言处理 关系型数据库
构建AI智能体:二十九、Text2SQL:告别繁琐SQL!用大模型自助生成数据报表
Text2SQL技术通过自然语言处理将用户查询转换为SQL语句,解决企业数据查询效率低下的痛点。该技术包含语义理解、模式对齐、SQL生成和优化等核心处理过程,核心组件包括自然语言理解模块、Schema管理模块和SQL生成模块。文章介绍了闭源和开源模型的选择策略,并提供了基于Function Calling的Text2SQL实现示例,展示如何安全高效地将自然语言转换为数据库查询。
1285 4
|
5天前
|
前端开发 数据库 C++
向量数据库项目,什么时候该止损
本文探讨向量数据库项目中常被忽视的关键决策:何时该及时止损。指出许多项目失败并非技术问题,而是因沉没成本心理、误用场景或盲目调优(如TopK膨胀)导致不可控复杂度。提出五大止损信号与实用诊断法,强调“停”是工程成熟的表现——真正负责的是系统稳定性与长期成本,而非工具本身。
|
7天前
|
机器学习/深度学习 监控 算法
基于YOLOv8的工业织物瑕疵检测识别|完整源码数据集+PyQt5界面+完整训练流程+开箱即用!
本项目基于YOLOv8构建工业织物瑕疵智能检测系统,精准识别洞、异物、油斑、织线错误四类缺陷,专为弱纹理高精细织物(如丝绸、粘胶)设计。含完整源码、标注数据集、预训练权重、PyQt5可视化界面及详细教程,支持图片/视频/摄像头实时检测,开箱即用,适用于质检、教学与科研。
102 14