权限管理是什么

简介: /

当用户访问某个系统时,需要根据用户的账户、密码进行存在性校验。如果通过则提示:登录成功,同时进入到系统中;反之登录失败则提示:用户名或密码错误。这种我们叫做权限管理中的认证场景,如下:



还有一种除了登录的认证之外的场景:系统在登录的瞬间,判断用户的角色,从而得到下图左侧的不同菜单树。这种我们叫做权限管理中的授权场景,如下:



以上就是权限管理系统中最常见的两种校验场景,即:为了避免系统的使用者因为权限控制的缺失而出现操作不当、数据泄露、流程卡住等问题而出现的一套校验机制。


认证就是确认用户身份,也就是我们常说的登录。授权则是根据系统提前设置好的规则,给用户分配可以访问某一资源的权限,用户根据自己所具备的权限,去执行相应的操作。一个优秀的认证+授权系统可以为我们的应用系统提供强有力的安全保障功能。


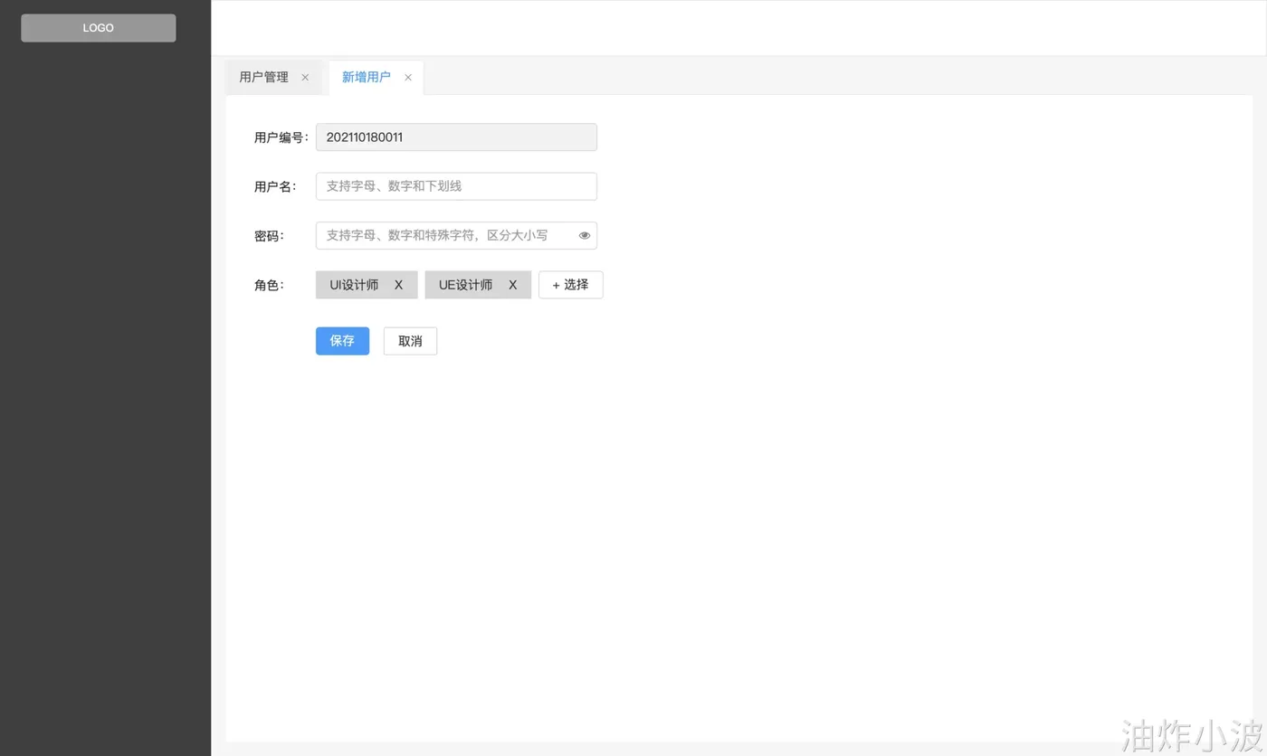
当我们看到下面的界面时,一定不陌生


而一个用户的权限信息往往是多个角色叠加




最终形成一个个可以被访问的菜单集合




这就是一些典型的权限管理基础的CURD,背后支撑我们的都是接下来要了解的:

相关文章
|
Java Maven
maven篇4:pom文件详解
maven篇4:pom文件详解
975 3
|
消息中间件 存储 运维
王者归位:Kafka控制器组件解析
王者归位:Kafka控制器组件解析
319 0
|
Java 开发者 微服务
Java企业应用软件系统架构演变史
Java企业应用软件系统架构演变史
346 0
|
负载均衡 算法 数据安全/隐私保护
|
10月前
|
SQL 人工智能 分布式计算
在数据浪潮中前行:我与ODPS的实践、思考与展望
在数据驱动决策的时代,企业如何高效处理海量数据成为数字化转型关键。本文结合作者实践,深入解析阿里云自研大数据平台 ODPS 的技术优势与应用场景,涵盖 MaxCompute、DataWorks、Hologres 等核心产品,分享从数据治理到实时分析的落地经验,并展望其在 AI 与向量数据时代的发展前景。
372 70
|
8月前
|
机器学习/深度学习 编解码 Python
Python图片上采样工具 - RealESRGANer
Real-ESRGAN基于深度学习实现图像超分辨率放大,有效改善传统PIL缩放的模糊问题。支持多种模型版本,推荐使用魔搭社区提供的预训练模型,适用于将小图高质量放大至大图,放大倍率越低效果越佳。
604 3
|
10月前
|
人工智能 Java Nacos
基于 Nacos + Higress 的 MCP 开发新范式,手把手教程来了!
本文介绍了如何使用 Nacos 3.0.1 与 Higress 配合,实现 HTTP 服务转化为 MCP 协议服务,并支持自动注册与代理。通过 Docker 部署环境,结合 Spring AI Alibaba 框架,可实现服务的自动暴露和动态配置管理,适用于零改造存量应用适配 MCP 协议的场景。
3490 24
|
10月前
|
监控 安全 Java
SpringBoot应用-Actuator监控
Spring Boot Actuator 是 Spring Boot 提供的一个独立模块,旨在通过简单的方式提供应用程序的监控和管理功能。Actuator 内置了多种端点(Endpoints),可以用于查看应用的健康状况、配置属性、日志级别等。
1206 1
|
数据采集 消息中间件 API
微店API开发全攻略:解锁电商数据与业务自动化的核心能力
微店开放平台提供覆盖商品、订单、用户、营销、物流五大核心模块的API接口,支持企业快速构建电商中台系统。其API体系具备模块化设计、双重认证机制、高并发支持和数据隔离等特性。文档详细解析了商品管理、订单处理、营销工具等核心接口功能,并提供实战代码示例。同时,介绍了企业级整合方案设计,如订单全链路自动化和商品数据中台架构,以及性能优化与稳定性保障措施。最后,针对高频问题提供了排查指南,帮助开发者高效利用API实现电商数智化转型。适合中高级开发者阅读。