❤️ 如果你也关注 AI 的发展现状,且对 AI 应用开发感兴趣,我会每日分享大模型与 AI 领域的开源项目和应用,提供运行实例和实用教程,帮助你快速上手AI技术!
🥦 AI 在线答疑 -> 智能检索历史文章和开源项目 -> 丰富的 AI 工具库 -> 每日更新 -> 尽在微信公众号 -> 搜一搜:蚝油菜花 🥦
💻 「K8s工程师慌了?开源框架让AI开发回归代码,部署只需1行命令」
大家好,我是蚝油菜花。你是否也经历过这些开发噩梦——
- 👉 为部署AI智能体学K8s,头发掉了三把还没搞懂YAML配置
- 👉 团队用Python写模型、Node.js写接口,整合代码像拼乐高
- 👉 智能体线上抽风,排查问题得翻10个日志系统...
今天要炸场的 Motia 正在重构AI开发范式!这个程序员友好型框架:
- ✅ 三语混编黑科技:Python处理数据+TS校验类型+Ruby调API,一个智能体全搞定
- ✅ 零基建部署:/deploy命令直通生产环境,云原生知识?根本不需要!
- ✅ 代码级可观测:实时可视化执行流,哪个步骤报错直接跳转源码
已有团队用它3天上线客服机器人,初创公司凭它1人搞定AI中台——你的开发效率,是时候开启「涡轮增压」模式了!
🚀 快速阅读
Motia 是一款专为软件工程师设计的 AI Agent 开发框架,旨在简化智能体的开发、测试和部署过程。
- 核心功能:支持多种编程语言、零基础设施部署、模块化设计和内置可观测性。
- 技术原理:采用代码优先开发模式,支持多语言混合使用,提供实时日志记录和可视化执行图。
Motia 是什么

Motia 是一款专为软件工程师设计的 AI Agent 开发框架,旨在简化智能体的开发、测试和部署过程。它支持多种编程语言,如 Python、TypeScript 和 Ruby,开发者可以使用熟悉的语言编写智能体逻辑,无需学习专有领域特定语言。

Motia 提供零基础设施部署功能,无需复杂的 Kubernetes 或其他基础设施知识。开发者可以轻松将 AI 智能体部署到生产环境中,降低了部署门槛。此外,Motia 还提供内置的可观测性功能,帮助开发者调试和监控智能体行为。
Motia 的主要功能
- 零基础设施部署:Motia 提供一键部署功能,无需复杂的 Kubernetes 或其他基础设施知识。开发者可以轻松将 AI 智能体部署到生产环境中,降低了部署门槛。
- 多语言支持:支持多种编程语言,如 Python、TypeScript 和 Ruby。开发者可以在同一个智能体中混合使用不同语言。
- 模块化和可组合步骤:采用模块化设计,开发者可以创建可重用的组件。运行时自动进行输入/输出验证,确保数据的准确性和一致性。
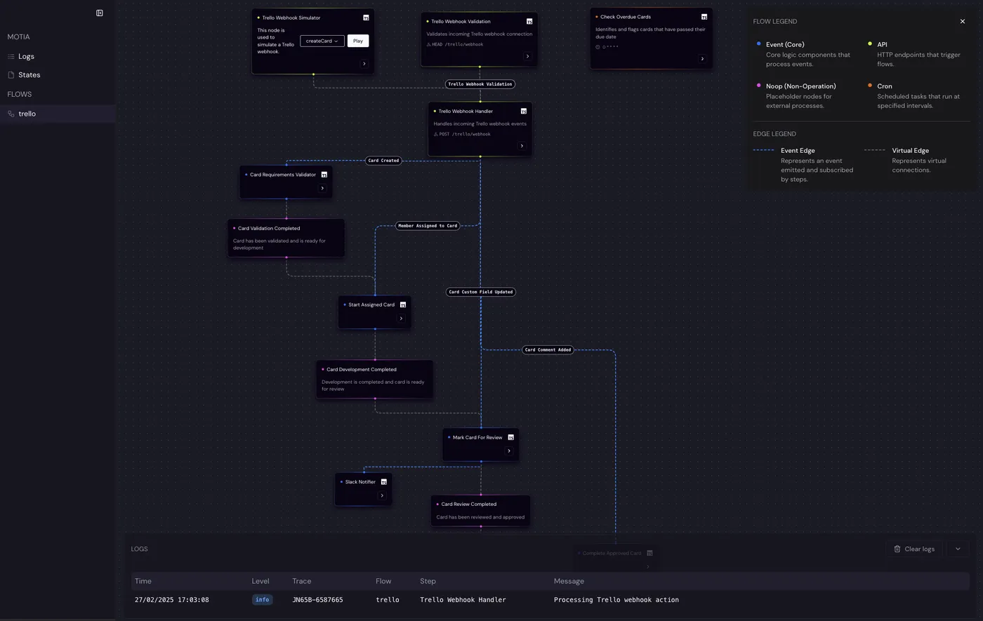
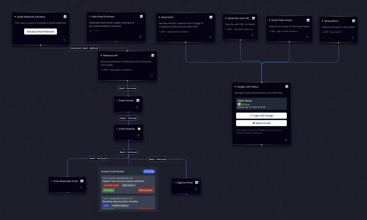
- 内置可观测性:提供可视化的执行图和实时日志记录功能,方便开发者调试和监控智能体行为。开发者可以清晰地看到智能体的执行流程和状态。
- 即时 API 和 Webhooks:支持通过 HTTP 端点暴露智能体功能,无需编写额外的 API 代码。开发者可以轻松将智能体与外部系统集成。
- 完全控制 AI 逻辑:Motia 不限制开发者使用的大型语言模型(LLM)、向量存储或推理模式。开发者可以根据需求选择最适合的工具。
- 交互式工作台:Motia Workbench 是基于浏览器的开发环境,提供交互式流程可视化、实时测试和实时日志流等功能,帮助开发者快速开发和优化智能体。
- 快速迭代和优化:Motia 的设计使得开发者可以快速迭代智能体逻辑,实验不同方法,持续改进智能系统。
Motia 的技术原理
- 代码优先开发:开发者可以使用熟悉的编程语言编写智能体逻辑,不是专有领域特定语言(DSL)。
- 多语言混合使用:在同一智能体中混合使用不同的编程语言,例如使用 Python 进行机器学习,TypeScript 进行类型安全操作,Ruby 进行 API 调用。
如何运行 Motia
1. 创建新项目
使用 Motia CLI 创建一个新项目:
npx motia create -n my-first-agent
2. 进入项目目录
cd my-first-agent
3. 启动开发服务器
pnpm run dev
4. 打开 Motia Workbench
在浏览器中打开 http://localhost:3000,你将看到一个预构建的流程示例。

5. 测试示例 API
使用 curl 触发示例 API 端点:
curl -X POST http://localhost:3000/default \
-H "Content-Type: application/json" \
-d '{}'
资源
- 项目主页:https://motia.dev
- GitHub 仓库:https://github.com/MotiaDev/motia
❤️ 如果你也关注 AI 的发展现状,且对 AI 应用开发感兴趣,我会每日分享大模型与 AI 领域的开源项目和应用,提供运行实例和实用教程,帮助你快速上手AI技术!
🥦 AI 在线答疑 -> 智能检索历史文章和开源项目 -> 丰富的 AI 工具库 -> 每日更新 -> 尽在微信公众号 -> 搜一搜:蚝油菜花 🥦