一文漫谈DeepSeek及其背后的核心技术

简介: 一文漫谈DeepSeek及其背后的核心技术

一、关于DeepSeek公司及其大模型


1.1 公司概况

DeepSeek 2023年7月成立于杭州,是幻方量化旗下的子公司,全称是杭州深度求索人工智能基础技术研究有限公司。


"成立时间才一年多"、"最近推出的V3已经能和OpenAI的4o媲美"、"训练成本不到600W美元"、"API定价仅是国内其他头部厂商几十分之一"、"APP已经在中美APP store登上免费应用榜首";


以上是最近关于DeepSeek的一些新闻热点信息,下面我们从官网看下:


DeepSeek近半年相继推出了3个主要的大模型版本,分别是DeepSeek V2.5、DeepSeek V3、DeepSeek-R1(无一例外的都是用了MOE架构)。在这之前还推出了DeepSeek-VLDeepSeek CoderDeepSeek Math

image.png


1.2 模型能力

DeepSeek模型已经对标国内Qwen、海外Llama、GPT 4o,从公布的榜单评测上看:DeepSeek-V3 在开源模型中位列榜首,与世界上最先进的闭源模型不分伯仲。

 image.png

 image.png


1.3训推成本

推理成本(API报价):百万Token输入价格能达到1元。

image.png


训练成本:从技术报告中看DeepSeek用的是H800的GPU做的训练,而且只有2千张左右的H800,整个V3的正式训练成本不超过600W美元。

1、预训练阶段,每万亿的Token 训练V3使用2048个H800GPU集群,只需要180K 个H800 GPU小时,大概3.7天(180000/2048/24) 2、整个预训练总耗时2664K GPU小时(不到2个月),加上 上下文扩展和后训练,总耗时大概2788KGPU耗时。 3、按照H800 每小时2美元租赁,总的训练成本不超过600W美元

 image.png 

DeepSeek-V3 Technical Report这么低的推理和训练成本不由引出以下的问题:

模型采用了什么样的网络架构?

训练的精度、框架和并行策略是怎样的?

模型的部署和优化方案是怎样的?

在硬件层的计算和通信上做了什么优化?


二、DeepSeek训推核心技术


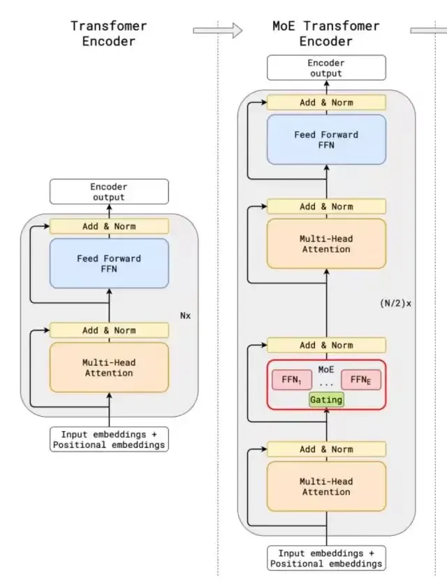
2.1 DeepSeek-V3模型网络架构

     DeepSeekV3 整体预训练用了14.8万亿的高质量Token,并且在后期做了SFT和RL,模型参数量达到671B,但是每个Token仅激活37B参数。为了做到高效的推理和训练,DeepSeekV3自研了MLA注意力机制和无辅助损失负载均衡策略的MoE架构。

从技术报告中看出,是经典的Transformer架构,比较亮眼的就是前馈网络使用的DeepSeekMoE架构、Attention机制使用MLA架构,其实这两个在DeepSeekV2模型已经被验证使用过。

与DeepSeek-V2相比,V3额外引入了一种无辅助损失的负载均衡策略,用于DeepSeekMoE,以减轻因需要保证Expert负载均衡而导致的性能下降。

 image.png


2.1.1 DeepSeekMoE

第一个将MoE架构引入Transformer网络的就是GShard架构了,与传统大模型架构相比,MoE架构在数据流转过程中集成了一个专家网络层。

可以看出传统的MoE基本两部分组成:Gating门控网络、稀疏MoE层;

稀疏 MoE 层: 这些层代替了传统 Transformer 模型中的前馈网络 (FFN) 层。MoE 层包含若干“专家”(例如 8 个),每个专家本身是一个独立的神经网络。在实际应用中,这些专家通常是前馈网络 (FFN),但它们也可以是更复杂的网络结构,甚至可以是 MoE 层本身,从而形成层级式的 MoE 结构。
门控网络或路由: 这个部分用于决定哪些Token被发送到哪个专家。Token的路由方式是 MoE 使用中的一个关键点,因为路由器由学习的参数组成,并且与网络的其他部分一同进行预训练。

image.png 

和传统的MoE架构相比,DeepSeekMoE使用更细粒度的专家,并将一些专家隔离为共享专家,减少专家间的知识冗余。

image.png

门控网络路由策略:TopK表示第t个Token和所有路由专家计算出的亲和力分数中K个最高分数的集合,在DeepSeekV3中,使用sigmoid函数计算亲和力分数,然后在所有选择的亲和力分数中应用归一化来生成门控值。


通常在MoE模型的训练过程中,不同专家因为路由策略的因素会导致接收的训练数据分布不均,比如所有的Token都被发送到只有少数几个受欢迎的专家,那么有些专家就可能没有被训练到。


业界通用的解决方案就是引入辅助损失,但是,有时候过大的辅助损失会损害模型性能。


为了在负载均衡和模型性能之间取得更好的平衡,DeepSeek开创了一种无辅助损失的负载均衡策略:为每个专家引入一个偏差项 image.png ,并将其添加到相应的亲和力分数中以确定top-K路由,具体来说:如果其对应的专家过载,我们将偏差项减少γ;如果其对应的专家负载不足,我们将偏差项增加γ,其中γ是一个称为偏差更新速度的超参数。

门控网络本质上就是一个softmax叠加一个分类网络,那么辅助loss往往就是添加一个惩罚项,对输出过大的 logits 进行惩罚,鼓励模型生成更加适度的 logits 值,防止模型生成过于极端的输出。


2.1.2 MLA 多头潜在注意力

大模型推理过程KV Cache机制一般是限制推理效率的一大瓶颈,而标准的Transformer 架构里面的MHA架构会产出非常多的KV Cache,为了减少对应的KV Cache业界实践过很多方案,例如PagedAttention、多查询注意力(MQA)和分组查询注意力(GQA),但是性能相比原生的MHA有一定差距。

image.png

DeepSeek-V2,提出一种创新的注意力机制:多头潜在注意力(MLA)。

相比MQA的KV共用和GQA的KV分组,MLA的核心是注意力键和值的低秩联合压缩,以减少推理过程中的键值(KV)缓存。相比MHA具有更好的性能,但需要的 KV 缓存量要少得多。

image.png

低秩矩阵是指其秩(rank)远小于其行数和列数的矩阵。

假设我们有一个矩阵,其实际结构允许它被分解为两个较小的矩阵的乘积。这种情况通常意味着原矩阵是低秩的。

假设我们有一个4×5的矩阵A,这个矩阵可以通过两个更小的矩阵的乘积来表示,比如一个4×2的矩阵B和一个2×5的矩阵C。这意味着原始矩阵A的信息可以通过这两个较小的矩阵来捕捉,表明A是一个低秩矩阵。


低秩压缩计算核心过程:

image.png

image.png

image.png




这里的 image.png 表示第t个Token的输入, image.png 表示KV的向下投影矩阵,将 image.png 做降维压缩表示,实际得到 image.png 就是要缓存的KV压缩隐向量; image.png image.png 是向上做升维的投影矩阵,将Token的压缩隐向量 image.png 复原为原始KV矩阵;

image.png 

MLA 模块架构图

具体的Attention计算推导过程可以参考:MLA的推导细节


2.2 训练推理核心技术  

2.2.1 训练框架HAI-LLM

DeepSeek-V3在一个配备了2048个NVIDIA H800 GPU的集群上进行训练,使用的是自研的HAI-LLM框架,框架实现了四种并行训练方式:ZeRO 支持的数据并行、流水线并行、张量切片模型并行和序列并行。  

这种并行能力支持不同工作负载的需求,可以支持数万亿规模的超大模型并扩展到数千个 GPU,同时还自研了一些配套的高性能算子haiscale,可以帮助 HAI-LLM 极大优化大模型训练的显存效率和计算效率。


2.2.2 核心算法DualPipe-创新流水线并行算法

i.通信计算重叠优化

DeepSeek-V3应用了16路流水线并行(PP),跨越8个节点的64路专家并行(EP),以及ZeRO-1数据并行(DP)。

与现有的流水线并行方法相比,DualPipe的流水线气泡更少。同时重叠了前向和后向过程中的计算和通信阶段,解决了跨节点专家并行引入的沉重通信开销的挑战。

DualPipe的关键思想是重叠一对单独的前向和后向块中的计算和通信:将每个块划分为四个组件:注意力、all-all调度、MLP和all-all组合

例如,假设我们有两个计算块,A和B:

1.在块A进行前向传播计算时,可以同时进行块B的后向传播通信过程。

2.当块A完成前向传播计算后,开始它的通信过程;而块B则开始它的前向传播计算。


 image.png



通过优化排列这些功能模块,并精确调控用于通信和计算的 GPU SM资源分配比例,系统能够在运行过程中有效隐藏全节点通信和 PP 通信开销。可以看出DeepSeek在PP这块,做了大量的通信计算重叠优化,从技术报告中看出,即使是细粒度的all-all专家通信,all-all的通信开销几乎为0。

image.png

计算通信重叠 在深度学习大规模分布式训练过程中,通信的速度往往落后于计算的速度,如何在通信的gap期间内并行做一些计算就是高性能计算和通信重叠,是实现高效训练的关键因素。
流水线并行气泡问题 一些大的模型会采用流水线并行策略,将模型的不同层放在不同的GPU上,但是不同层之间有依赖关系,后面层需要等前面的计算完才能开始计算,会导致GPU在一段时间是闲置的,如下图所示:

image.png


ii.跨节点全对全通信

DeepSeek还专门定制了高效的跨节点all-all通信内核(包括调度和组合)。具体来说:跨节点 GPU 通过 IB 完全互连,节点内通信通过 NVLink 处理,每个Token最多调度到 4个节点,从而减少 IB 通信量。同时使用warp专业化技术做调度和组合的优化



在调度过程中,(1) IB 发送,(2) IB 到 NVLink 转发,以及 (3) NVLink 接收分别由各自的 warp 处理。分配给每个通信任务的 warp 数会根据所有 SM 上的实际工作负载动态调整。
在合并过程中,(1) NVLink 发送,(2) NVLink 到 IB 的转发和累积,以及 (3) IB 接收和累积也由动态调整的 warp 处理。




通过这种方式,IB 和 NVLink 的通信实现完全重叠,每个 token 能够在不产生 NVLink 额外开销的情况下,在每个节点上平均高效选择 3.2 个专家。这意味着,虽然 DeepSeek-V3 实际只选择 8 个路由专家,但它可以将这个数字扩展到最多 13 个专家(4 个节点 × 3.2 个专家/节点),同时保持相同的通信成本



DSV3采用了1个共享专家和256个路由专家的MoE架构,每个token会激活8个路由专家。


2.2.3 用于FP8训练的混合精度框架

这里并没有将全量参数FP8量化训练,大多数计算密集型操作都在FP8中进行,而一些关键操作则战略性地保留其原始数据格式,以平衡训练效率和数值稳定性。


哪些算子启用FP8量化去计算?取舍逻辑是什么?

大多数核心计算过程,即 GEMM 运算,都以 FP8 精度实现

涉及对低精度计算的敏感性的算子,仍然需要更高的精度

一些低成本算子也可以使用更高的精度

以下组件保留了原始精度(例如,BF16 或 FP32):Embedding模块、输出头、MoE 门控模块、Normalization算子以及Attention算子。

如何提高低精度训练精度?

细粒度量化

对激活,在token维度采用group-wise的量化(1*128);对权重,采用128* 128的block-wise量化

 image.png

提高累加精度

在 TensorCore 上执行矩阵 MMA(矩阵乘法累加)操作时,每当累加达到一个间隔时,这些部分结果会被传输到 CUDA Cores 上的 FP32 寄存器中,并在那里进行FP32 精度的累加计算。

image.png 

2.2.4 MTP的训练目标

DeepSeekV3训练过程设置了多Token预测的目标,从技术报告的消融实验看出,确实提高了模型在大多数评估基准上的性能,而且MTP模块还可以用于推理加速。

 image.png

2.2.5 推理部署方案

DeepSeek-V3 整体参数量达到了671B,如此多的参数量,我们看下他的一个部署方案:

推理部署采用了预填充(Prefilling)和解码(Decoding)分离的策略,确保了在线服务的高吞吐量和低延迟。通过冗余专家部署和动态路由策略,模型在推理时保持了高效的负载均衡。

整套部署方案下来基本是跨机分布式推理。

2.2.5.1 Prefill 阶段

这个阶段简单说就是并行处理用户的Prompt,将其转为KV Cache。

预填充阶段的最小部署单元由4个节点组成,每个节点配备32个GPU。注意力部分采用4路张量并行(TP4)和序列并行(SP),并结合8路数据并行(DP8)。其较小的TP规模(4路)限制了TP通信的开销。对于MoE部分,我们使用32路专家并行(EP32)


2.2.5.2 Decoder 阶段

这个阶段就是做自回归的每个Token的输出

解码阶段的最小部署单元由40个节点和320个GPU组成。注意力部分采用TP4和SP,结合DP80,而MoE部分使用EP320。对于MoE部分,每个GPU只承载一个专家,64个GPU负责承载冗余专家和共享专家 



总结:为什么DeepSeekV3训练成本这么低?

训练成本主要由模型架构以及训练架构所决定,而且两者一定是相辅相成。从报告中可以看出以下几个原因:

I.MLA 机制:通过对KV做联合低秩压缩大幅减少KV Cache,相比业界从KV数量角度做KV Cache的减少,MLA 的压缩实现很考验研究团队的基本功。

II.FP8 训练:通过低精度计算减少了 GPU 内存使用和计算开销,技术报告中也提到FP8混合精度训练框架是首次在一个极大规模的模型上验证了其有效性,这一点也看出DeepSeek的Infra工程团队的底蕴。

III.MoE 架构:通过MoE稀疏激活机制大幅减少了计算量,相比Qwen和Llama的Dense架构有很大的训推先天优势,不过难题(专家的负载、通信、路由)也给到了Infra工程团队。


三、为什么是DeepSeek?


在硅谷,类似DeepSeek这样的AI创新并不少有,只是这次是一家中国公司做出了这个动作,相比传统的‘美国创新、中国应用’的模式显得格外的让人兴奋。


从最近的一些访谈以及DeepSeek的技术报告中也能看出以下几点:

1、大模型是一个知识密集型产业,如何组织高密度人才?显然DeepSeek做到了

2、大模型技术没有魔法,更多时候就是考验基本功和驱动力

3、不以商业化为第一要义,很多时候能轻装上阵


四、一些个人思考

1、长远来看,后续可能会有专门的适配Transformer架构的芯片,就像为卷积设计了ASIC芯片

2、多Token预测、MoE架构可能很长一段时间都是大模型训推架构热门研究方向

3、在国内做AI,应用始终会比基础研究有市场,更有话语权,但是基础创新和海外的代际差距会越来越小

4、大模型训练和推理,软硬件是一个协同的生态,DeepSeek的出现将会促进AI全行业的更加快速且低成本的迭代

5、时间比较仓促,很多技术细节问题值得学习深究,有错误的地方勿喷~


参考资料

1、Better & Faster Large Language Models via Multi-token Prediction

2、https://kexue.fm/archives/10091

3、https://arxiv.org/pdf/2404.19737v1

4、https://arxiv.org/pdf/2412.19437

5、https://arxiv.org/pdf/2405.04434

6、https://www.zhihu.com/question/8423473404

7、https://arxiv.org/pdf/1811.06965


相关文章
|
XML 开发框架 JSON
成功实现C++调用C#写的库(CLR),我的个人心得与总结
成功实现C++调用C#写的库(CLR),我的个人心得与总结
2744 0
|
5月前
|
人工智能 安全 调度
一文详解容器面向大模型与AI Agent的技术变革
在生成式人工智能迅猛发展的浪潮下,企业应用正加速从模型研究走向业务落地。无论是大规模的数据处理、超大参数模型的训练与推理,还是部署能够自动完成任务的AI Agent,这些场景都需要稳定、高效且可弹性伸缩的资源调度与管理能力。 容器凭借环境一致性、跨平台部署和高效调度等优势,天然契合AI场景对多样化算力、快速迭代和规模化分发的要求,成为AI时代事实上的原生基石。然而,要满足在生产规模下的需求,产品及技术形态需随之演进。 基于这一背景,本文将围绕大规模数据处理、模型训练、模型推理与AI Agent四个关键阶段,探讨AI场景对容器的核心需求,以及容器如何在各环节实现技术演进与升级。
545 2
一文详解容器面向大模型与AI Agent的技术变革
|
1月前
|
机器学习/深度学习 存储 缓存
大模型架构算力对比:Decoder-only、Encoder-Decoder、MoE深度解析.71
本文深入解析三大主流大模型架构(Decoder-only、Encoder-Decoder、MoE)的算力消耗差异,聚焦注意力机制复杂度、参数量与计算密度三大维度。通过公式推导、代码模拟与可视化图表,揭示MoE稀疏激活的显著节算优势及瓶颈,剖析长文本场景下的“平方级算力黑洞”成因,并提供面向不同场景的架构选型建议。
538 20
|
4月前
|
机器学习/深度学习 人工智能 自然语言处理
构建AI智能体:八十九、Encoder-only与Decoder-only模型架构:基于ModelScope小模型的实践解析
本文深入解析大模型两大主流架构:Encoder-only与Decoder-only。前者如BERT,擅长双向理解,适用于文本分类、情感分析等任务;后者如GPT,基于自回归生成,适用于内容创作、对话系统等场景。二者代表不同技术路径,分别聚焦“深度理解”与“持续生成”,是开发者选型的重要依据。
503 7
|
10月前
|
机器学习/深度学习 存储 移动开发
Chunked-Prefills 分块预填充机制详解
为解决传统静态或迭代调度中存在的资源浪费与延迟问题,Sarathi-Serve 提出了 chunked-prefills 和 stall-free scheduling 机制,通过将长 prompt 拆分为多个小块,并与 decode 请求混合调度,从而实现高吞吐与低延迟的平衡。
2516 2
Chunked-Prefills 分块预填充机制详解
|
运维 监控 Linux
【热门话题】Debian常用命令指南
Debian,作为Linux世界中一个历史悠久且广受尊敬的发行版,以其稳定性和对自由软件原则的坚持而著称。对于运维开发工程师而言,熟练掌握Debian系统的常用命令是日常工作的基石。本文旨在为Debian系统的新老用户提供一份全面且实用的命令指南,帮助大家高效地管理、配置和维护Debian系统。本文将涵盖文件操作、包管理、系统监控、网络配置、用户管理等关键领域,力求在2500字左右的篇幅内,条理清晰地介绍每个命令的用途、基本语法及实用示例。
964 1
|
算法 Python
使用Python和Gurobi求解无约束优化问题
使用Python和Gurobi求解无约束优化问题
623 0
|
机器学习/深度学习 PyTorch 算法框架/工具
使用FP8加速PyTorch训练的两种方法总结
在PyTorch中,FP8数据类型用于高效训练和推理,旨在减少内存占用和加快计算速度。虽然官方尚未全面支持,但在2.2版本中引入了`torch.float8_e4m3fn`和`torch.float8_e5m2`。文章通过示例展示了如何利用FP8优化Vision Transformer模型,使用Transformer Engine库提升性能,并探讨了PyTorch原生FP8支持的初步使用方法。实验表明,结合TE和FP8,训练速度可提升3倍,性能有显著增强,特别是在NVIDIA GPU上。然而,PyTorch的FP8支持仍处于试验阶段,可能带来不稳定性。
1196 0

热门文章

最新文章