本文同步发布地址:https://blog.csdn.net/u010986241/article/details/145942541
在当今的技术领域,大模型的应用已经成为了推动人工智能发展的核心力量。无论是自然语言处理、图像识别还是复杂的数据分析,大模型都展现出了其强大的能力。本文将深入探讨如何利用阿里云的技术解决方案,快速部署和使用 DeepSeek 系列模型,并提供相关的代码示例和操作步骤,帮助开发者快速上手。
DeepSeek 是热门的推理模型,能在少量标注数据下显著提升推理能力,尤其擅长数学、代码和自然语言等复杂任务。
本方案涵盖云上调用满血版 DeepSeek 的 API 及部署各尺寸模型的方式,无需编码即可部署实现。
解决方案链接:https://www.aliyun.com/solution/tech-solution/deepseek-r1-for-platforms?utm_content=g_1000401616
1. 方案背景与适用场景
DeepSeek 是一种热门的推理模型,尤其在数学、代码和自然语言处理等复杂任务中表现出色。然而,随着需求的增长,服务器资源紧张、响应延迟增加等问题逐渐显现。为了解决这些问题,阿里云提供了多种解决方案,包括通过百炼平台调用 DeepSeek 满血版 API,以及在云端部署专属的 DeepSeek 模型。
适用客户:
- 对响应延时有高要求的用户:通过云端部署,可以显著降低延迟,提升用户体验。
- 对数据私密性要求高的用户:支持私有化部署和企业级加密,确保数据安全。
- 需深度定制模型参数的用户:可以根据行业需求,灵活调整模型参数,满足特定场景的需求。
2. 方案介绍
阿里云提供了两种主要的解决方案:
- 满血版 API 调用:通过百炼平台调用 DeepSeek-R1 满血版 API,享受 100 万免费 token。
- 蒸馏版模型部署:在云端部署专属的 DeepSeek 模型,支持弹性扩展和按需付费。

2.1 满血版 API 调用
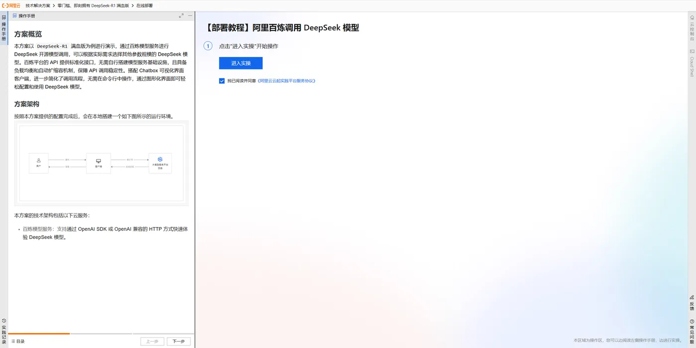
百炼平台提供了 DeepSeek 模型调用的 API,用户可以通过简单的步骤调用 DeepSeek-R1 满血版 API。以下是具体的操作步骤:
步骤 1:开通百炼平台
首先,登录阿里云控制台,搜索并开通“大模型服务平台百炼”。
步骤 2:获取 API 密钥
在百炼平台的控制台中,生成 API 密钥,用于后续的 API 调用。
步骤 3:调用 API
使用 Python 代码调用 DeepSeek-R1 满血版 API,以下是一个简单的示例:
import requests
# 设置 API 地址和密钥
api_url = "https://api.aliyun.com/deepseek/v1/infer"
api_key = "your_api_key_here"
# 准备请求数据
data = {
"model": "DeepSeek-R1",
"prompt": "What is the capital of France?",
"max_tokens": 50
}
# 发送请求
headers = {
"Authorization": f"Bearer {api_key}",
"Content-Type": "application/json"
}
response = requests.post(api_url, json=data, headers=headers)
# 输出结果
if response.status_code == 200:
print("Response:", response.json())
else:
print("Error:", response.status_code, response.text)
步骤 4:查看结果
运行上述代码后,您将获得模型的推理结果。通过百炼平台,您可以轻松调用 DeepSeek 模型,无需复杂的配置。
2.2 蒸馏版模型部署
对于需要私有化部署或定制化模型的用户,阿里云提供了在云端部署 DeepSeek 模型的解决方案。以下是基于人工智能平台 PAI 的部署步骤:
步骤 1:登录 PAI 平台
登录阿里云控制台,搜索并进入“人工智能平台 PAI”。
步骤 2:选择模型
在 PAI 的 Model Gallery 中,选择 DeepSeek-R1-Distill-Qwen-7B 模型,点击“一键部署”。
步骤 3:配置资源
根据业务需求,选择合适的实例规格和资源配置。PAI 平台会自动适配所需的硬件资源。
步骤 4:启动部署
点击“部署”按钮,系统将自动完成模型的部署过程。部署完成后,您可以通过 API 或 PAI 提供的界面进行模型推理。
步骤 5:调用模型
以下是通过 Python 调用部署在 PAI 上的 DeepSeek 模型的示例代码:
import requests
# 设置 PAI 部署的 API 地址
pai_api_url = "https://your-pai-endpoint.com/deepseek/v1/infer"
# 准备请求数据
data = {
"model": "DeepSeek-R1-Distill-Qwen-7B",
"prompt": "Translate 'Hello, world!' into French.",
"max_tokens": 50
}
# 发送请求
headers = {
"Content-Type": "application/json"
}
response = requests.post(pai_api_url, json=data, headers=headers)
# 输出结果
if response.status_code == 200:
print("Response:", response.json())
else:
print("Error:", response.status_code, response.text)
3. 应用场景
DeepSeek 模型的应用场景非常广泛,以下是几个典型的应用场景:
3.1 数学计算与建模
DeepSeek 模型可以高效地解决复杂的数学问题,支持公式推导、统计分析和数据建模。无论是科研、工程还是金融领域,DeepSeek 都能显著提升数学建模的效率。
3.2 代码生成与优化
DeepSeek 可以自动生成高质量的代码片段,并优化现有代码的性能。对于软件开发者和算法工程师来说,DeepSeek 是一个强大的助手,能够提升开发效率和代码可靠性。
3.3 自然语言推理
DeepSeek 具备强大的逻辑推理和语义理解能力,适用于问答系统、知识推理等任务。在智能客服、知识管理等领域,DeepSeek 能够提升对复杂文本的理解和推理效率。
4. 总结
通过阿里云的技术解决方案,开发者可以快速部署和使用 DeepSeek 系列模型,无论是通过百炼平台调用 API,还是在云端部署专属模型,都能显著提升工作效率和模型性能。本文提供了详细的操作步骤和代码示例,帮助开发者快速上手。希望这些内容能为您的项目带来帮助,助力您在人工智能领域取得更大的成功。
如果您对本文中的任何内容有疑问,或需要进一步的技术支持,欢迎联系阿里云的技术团队,我们将竭诚为您服务。