使用A10单卡24G复现DeepSeek R1强化学习过程

简介: 使用A10单卡24G复现DeepSeek R1强化学习过程

阿里妹导读


本文描述DeepSeek的三个模型的学习过程,其中DeepSeek-R1-Zero模型所涉及的强化学习算法,是DeepSeek最核心的部分之一会重点展示。

一、背景

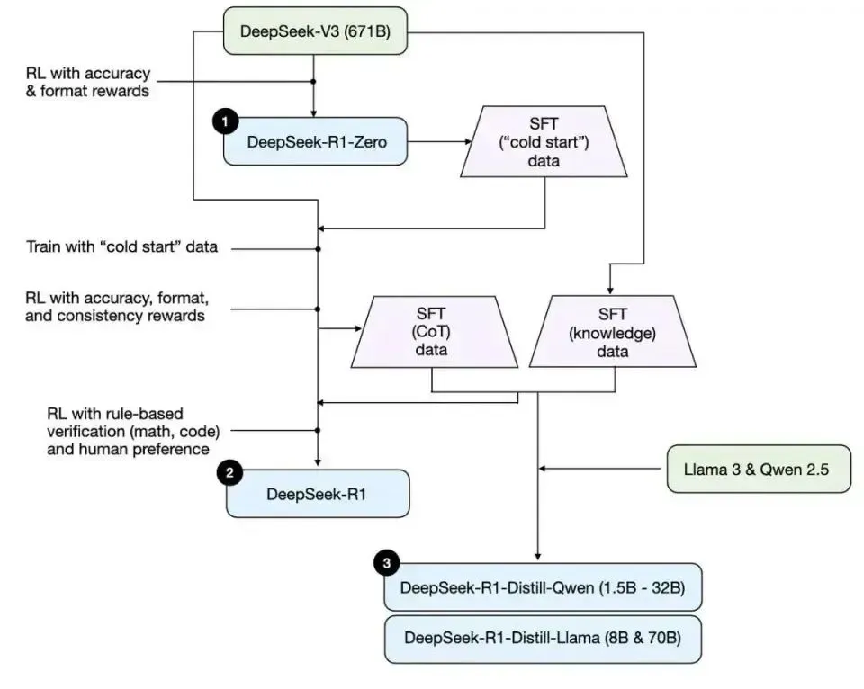
随着DeepSeek的火爆使用,其背后的训练技术也值得深入学习,整体DeepSeek相关的训练过程如下图所示。

 

其中主要涉及以下三个模型,其中DeepSeek-R1-Zero模型所涉及的强化学习算法,是DeepSeek最核心的部分之一,本次我们主要重现的也是这个部分。


1. DeepSeek-R1-Zero

是在基础模型DeepSeek-V3上进行强化学习(RL)后得到了DeepSeek-R1-Zero模型。该模型学会了如何推理、创建思维链序列,并具备自我验证和反思等能力。尽管DeepSeek-R1-Zero的学习能力令人惊叹,但它存在语言混合、可读性差等严重问题。

2. DeepSeek-R1

首先使用数千个思维链(CoT)序列示例形式的冷启动数据,在DeepSeek-V3上进行监督微调(SFT),目的是为强化学习创建一个更稳定的起点,解决DeepSeek-R1-Zero存在的问题。接着进行强化学习,并设置奖励机制,以促进语言一致性,增强在科学、编码和数学等任务上的推理能力。然后,再次进行监督微调,这次加入了非推理重点的训练示例,帮助模型保留写作、角色扮演等更多通用能力。最后,再次进行强化学习,以更好地符合人类偏好。最终得到了一个拥有6710亿参数的高性能模型。

3. DeepSeek-R1-Distill*

他们基于Qwen和Llama架构,对参数在15亿 - 700亿之间的较小模型进行微调,得到了一组更轻量、更高效且推理能力更强的模型。这极大地提高了开发人员的可及性,因为许多提炼后的模型可以在他们的设备上快速运行。


二、方案

1. 环境信息

强化学习(TRL):主要采用了huggingface提供的grpo_trainer方案(参考链接:https://gist.github.com/willccbb/4676755236bb08cab5f4e54a0475d6fb)

数据集:主要通过数据集gsm8k进行训练

GPU: 单张A10,显存24G

模型:Qwen2.5-0.5B-Instruct

2. 依赖安装


# 基于目前最新的vllm 0.7.2进行验证pip install vllm -U
# 基于目前最新的trl 0.15.1进行验证pip install trl -U

3. 训练


import re
import torchfrom modelscope import AutoTokenizer, AutoModelForCausalLMfrom modelscope.msdatasets import MsDatasetfrom trl import GRPOConfig, GRPOTrainerSYSTEM_PROMPT = """You need to answer in XML format, include <reasoning> and <answer>, respond in the following format:<reasoning>...</reasoning><answer>...</answer>"""XML_COT_FORMAT = """\<reasoning>{reasoning}</reasoning><answer>{answer}</answer>"""def extract_xml_answer(text: str) -> str:    answer = text.split("<answer>")[-1]    answer = answer.split("</answer>")[0]    return answer.strip()def extract_hash_answer(text: str) -> str | None:    if "####" not in text:        return None    return text.split("####")[1].strip()def get_gsm8k_questions(split="train") -> MsDataset:    data = MsDataset.load('modelscope/gsm8k', subset_name='main', split=split)    data = data.map(lambda x: {        'prompt': [            {'role': 'system', 'content': SYSTEM_PROMPT},            {'role': 'user', 'content': x['question']}        ],        'answer': extract_hash_answer(x['answer'])    })    return datadataset = get_gsm8k_questions()# Reward functionsdef correctness_reward_func(prompts, completions, answer, **kwargs) -> list[float]:    responses = [completion[0]['content'] for completion in completions]    q = prompts[0][-1]['content']    extracted_responses = [extract_xml_answer(r) for r in responses]    print('-' * 20, f"Question:\n{q}", f"\nAnswer:\n{answer[0]}", f"\nResponse:\n{responses[0]}",          f"\nExtracted:\n{extracted_responses[0]}")    return [2.0 if r == a else 0.0 for r, a in zip(extracted_responses, answer)]def int_reward_func(completions, **kwargs) -> list[float]:    responses = [completion[0]['content'] for completion in completions]    extracted_responses = [extract_xml_answer(r) for r in responses]    return [0.5 if r.isdigit() else 0.0 for r in extracted_responses]# def strict_format_reward_func(completions, **kwargs) -> list[float]:#     pattern = r"\n<reasoning>\n.*?\n</reasoning>\n<answer>\n.*?\n</answer>\n$"#     responses = [completion[0]["content"] for completion in completions]#     matches = [re.fullmatch(pattern, r, re.DOTALL) for r in responses]#     return [0.5 if match else 0.0 for match in matches]def strict_format_reward_func(completions, **kwargs) -> list[float]:    pattern = r"<reasoning>\n.*?\n</reasoning>\n<answer>\n.*?\n</answer>"    responses = [completion[0]["content"] for completion in completions]    # 新增调试日志    matches = []    for idx, r in enumerate(responses):        print(f"\n--- Processing response {idx} ---")        print("Raw content:", repr(r))  # 使用 repr() 显示转义字符        match = re.fullmatch(pattern, r, re.DOTALL)        print("Match result:", bool(match))        matches.append(match)    return [0.5 if match else 0.0 for match in matches]def soft_format_reward_func(completions, **kwargs) -> list[float]:    pattern = r"<reasoning>.*?</reasoning>\s*<answer>.*?</answer>"    responses = [completion[0]["content"] for completion in completions]    matches = [re.fullmatch(pattern, r, re.DOTALL) for r in responses]    return [0.5 if match else 0.0 for match in matches]def count_xml(text) -> float:    count = 0.0    if text.count("<reasoning>\n") == 1:        count += 0.125    if text.count("\n</reasoning>\n") == 1:        count += 0.125    if text.count("\n<answer>\n") == 1:        count += 0.125        count -= len(text.split("\n</answer>\n")[-1]) * 0.001    if text.count("\n</answer>") == 1:        count += 0.125        count -= (len(text.split("\n</answer>")[-1]) - 1) * 0.001    return countdef xmlcount_reward_func(completions, **kwargs) -> list[float]:    contents = [completion[0]["content"] for completion in completions]    return [count_xml(c) for c in contents]model_name = "Qwen/Qwen2.5-0.5B-Instruct"output_dir = "outputs/Qwen-0.5B-GRPO"run_name = "Qwen-0.5B-GRPO-gsm8k"training_args = GRPOConfig(    output_dir=output_dir,    run_name=run_name,    learning_rate=5e-6,    adam_beta1=0.9,    adam_beta2=0.99,    weight_decay=0.1,    warmup_ratio=0.1,    lr_scheduler_type='cosine',    logging_steps=1,    bf16=True,    per_device_train_batch_size=8,    gradient_accumulation_steps=4,    num_generations=8,    max_prompt_length=256,    max_completion_length=200,    num_train_epochs=1,    save_steps=100,    max_grad_norm=0.1,    log_on_each_node=False,    use_vllm=True,    vllm_gpu_memory_utilization=.2,    vllm_device="cuda:0",    report_to="none")model = AutoModelForCausalLM.from_pretrained(    model_name,    torch_dtype=torch.bfloat16,    device_map=None).to("cuda")tokenizer = AutoTokenizer.from_pretrained(model_name)tokenizer.pad_token = tokenizer.eos_tokentrainer = GRPOTrainer(    model=model,    processing_class=tokenizer,    reward_funcs=[        xmlcount_reward_func,        soft_format_reward_func,        strict_format_reward_func,        int_reward_func,        correctness_reward_func],    args=training_args,    train_dataset=dataset,)trainer.train()

4. reward_funcs(奖励函数)

如上面代码所示,主要涉及以下5个奖励函数

4.1.  correctness_reward_func(正确性奖励函数)

检查模型的输出是否与参考答案 (answer) 完全匹配,匹配则奖励 2.0,否则 0.0。

4.2. int_reward_func(整数检测奖励函数)

检查模型输出是否是纯数字(整数),是则奖励 0.5,否则 0.0。

4.3. strict_format_reward_func(严格格式奖励函数)

严格格式奖励,必须完全匹配 <reasoning>...</reasoning><answer>...</answer>,包括其中的换行符,都必须满足格式,如果符合格式的奖励 0.5,否则 0.0

4.4. soft_format_reward_func(宽松格式奖励函数)

允许更灵活的格式,只要包含 <reasoning>...</reasoning><answer>...</answer>,即奖励 0.5,对比严格模式更加宽松

4.5. count_xml,xmlcount_reward_func(XML 结构评分函数)

计算模型输出 XML 结构的完整度,并给予相应奖励。奖励规则:

检查 XML 结构完整度:

每个正确的标签匹配增加 0.125 奖励:

<reasoning>\\n:+0.125

</reasoning>\\n:+0.125

<answer>\\n:+0.125

</answer>:+0.125

考虑额外文本的惩罚:

如果 </answer> 后面有多余的内容,则减少奖励 0.001 × 额外字符数

5. 训练参数

核心参数说明如下:

1.gradient_accumulation_steps=4:每进行4次的前向传播和反向传播后,才会执行一次权重更新;

2.max_completion_length=200: 表示限制模型返回最大长度200;

3.save_steps=100:表示每运行100步才保存一次checkpoint;

gsm8k数据集一共接近8000条数据,每4次会更新一次,则需要更新2000次,每100步保存一次,则需要生成20个checkpoint。


三、过程日志分析

1. 日志分析

通过python train.py > train.log运行代码,通过tail -f train.log进行实时日志查看,最后整体效果如下图所示,最后有效数据1868个,运行时间是2:25:25。

 

2. 训练数据分析

GRPO Trainer会记录很多训练过程中的指标,主要包括在:

  • completion_length:完成时长;
  • reward/{reward_func_name}:每个 reward 函数计算的奖励;
  • reward:平均奖励;
  • reward_std :奖励组内的平均标准差;
  • kl : 根据完成次数计算的模型和参考模型之间的平均 KL 散度。

其中我们主要关注以下两个奖励指标:

  • 准确性奖励:基于响应的正确性(对应correctness_reward_func)
  • 格式奖励:确保响应符合结构指南(对应strict_format_reward_func和soft_format_reward_func)

2.1. 准确性奖励

 

2.2. 格式奖励

 

 


四、推理验证

1. 微调前的模型

格式和答案都不对,而且不稳定:

 

2. 微调后的模型

格式和答案都满足要求:

 


五、思考

通过对比微调前后的模型,虽然我们这次使用的是一个0.5B的小模型,数据量也不大,但是还是可以通过这个流程,体验强化学习的整个流程,对我们理解强化学习还是很有好处的。并且从整个实验中,也理解了DeepSeek整个方案设计的原因,其中以下几个点印象深刻。

1. 训练数据分析

通过对训练后的奖励函数数据进行分析发现,其中模型的格式奖励函数strict_format_reward_func和soft_format_reward_func,都是在训练到固定步数左右的时候,得分开始突然上升,然后后续就逐渐稳定,如下图所示。可以看到,宽松校验在500步的时候已经基本稳定到0.5的分数,而由于严格模式对格式更加严格,所以严格模式在1000步的时候才到稳定。通过这样的数据,可以指导我们下一步进行实验数据调整,从而获取最佳的checkponit模型进行导出。

  

2. 冷启动的问题

我们可以看到模型在早期训练的时候,效果很差,模型基本都是在瞎试。所以为了加快训练,deepseek加入了SFT的数据解决冷启动的问题,如下面的截图所示。通过R1-Zero生成SFT的数据,解决了R1的冷启动问题。

 


Lindorm泛时序数据一站式解决方案


随着业务增长带来的数据量激增,如何高效地获取和分析这些数据成为业务洞察和决策的关键挑战,Lindorm作为阿里云自研的云原生多模数据库,具备低成本存储、弹性高可用的能力,提供一站式的分析与洞察。    


点击阅读原文查看详情。


相关文章
|
12月前
|
机器学习/深度学习 XML 监控
使用A10单卡24G复现DeepSeek R1强化学习过程
本文描述DeepSeek的三个模型的学习过程,其中DeepSeek-R1-Zero模型所涉及的强化学习算法,是DeepSeek最核心的部分之一会重点展示。
1515 184
使用A10单卡24G复现DeepSeek R1强化学习过程
|
存储 Cloud Native API
oss云网关配置
配置阿里云OSS与云网关实现灵活数据传输和访问控制。步骤包括开通OSS服务,创建Bucket,获取访问凭证,可选配置CORS和生命周期规则。云网关配置涉及阿里云云原生网关的代理规则设定或使用云存储网关集成OSS访问,具体配置需参照产品文档,因产品更新可能会有变动。
854 1
|
5天前
|
人工智能 弹性计算 机器人
飞书接入OpenClaw(Clawdbot)图文教程,基于飞书的AI员工
本教程详解如何在阿里云轻量应用服务器上一键部署Moltbot(即OpenClaw/Clawdbot),仅需3步:选Moltbot镜像创建服务器、开通百炼平台获取API-Key、放行18789端口并配置Key。成本低至38元/年,支持飞书、钉钉等多平台快速接入,附图文指引,新手友好。
610 7
|
9月前
|
机器学习/深度学习 人工智能 数据库
RAG 2.0 深入解读
本文从RAG 2.0 面临的主要挑战和部分关键技术来展开叙事,还包括了RAG的技术升级和关键技术等。
1710 85
|
2月前
|
人工智能 自然语言处理 API
全面认识MCP:大模型连接真实世界的“USB-C接口”
MCP解决AI工具集成难题,打破“工具孤岛”。通过标准化协议,实现模型与工具的即插即用,降低开发成本,提升AI连接现实世界的能力。
|
4月前
|
数据采集 传感器 安全
工业粉尘检测数据集:从数据采集到模型训练(4000 张图片已划分、已标注)| 适用与目标检测
本数据集包含4000张已标注、已划分的粉尘图像,训练集与验证集按3:1比例分布,支持YOLO、COCO等格式,适用于目标检测、环境监测及AIoT应用,助力工业安全与智能感知研究。
工业粉尘检测数据集:从数据采集到模型训练(4000 张图片已划分、已标注)| 适用与目标检测
|
4月前
|
人工智能 并行计算 PyTorch
以Lama Cleaner的AI去水印工具理解人工智能中经常会用到GPU来计算的CUDA是什么? 优雅草-卓伊凡
以Lama Cleaner的AI去水印工具理解人工智能中经常会用到GPU来计算的CUDA是什么? 优雅草-卓伊凡
374 4
|
7月前
|
机器学习/深度学习 自然语言处理 算法
ROLL:面向大规模语言模型的高效强化学习框架
本文主要介绍了一个名为 ROLL(Reinforcement Learning Optimization for Large-scale Learning) 的高效强化学习框架,专为大规模语言模型(LLM)的训练和优化而设计。文章从多个角度详细阐述了 ROLL 的设计理念、核心特性、技术架构、应用场景及实验效果。
ROLL:面向大规模语言模型的高效强化学习框架
|
11月前
|
供应链 算法 搜索推荐
从公布的前十一批其他算法备案通过名单分析
2025年3月12日,国家网信办发布算法备案信息,深度合成算法通过395款,其他算法45款。前10次备案中,深度合成算法累计3234款,其他类别647款。个性化推送类占比49%,涵盖电商、资讯、视频推荐;检索过滤类占31.53%,用于搜索优化和内容安全;调度决策类占9.12%,集中在物流配送等;排序精选类占8.81%,生成合成类占1.55%。应用领域包括电商、社交媒体、物流、金融、医疗等,互联网科技企业主导,技术向垂直行业渗透,内容安全和多模态技术成新增长点。未来大模型检索和多模态生成或成重点。
从公布的前十一批其他算法备案通过名单分析